Schema PLMXMLSchema.xsd


schema location:  C:\sdk\plmxml\schemas\PLMXMLSchema.xsd
targetNamespace:  http://www.plmxml.org/Schemas/PLMXMLSchema
 
Elements  Complex types  Simple types  Attr. groups 
AccessControl  AccessControlBase  AccessIntentEnum  idGroup 
AccessIntent  AccessIntentType  AlphaType  MassPropertyGroup 
Address  AddressType  anyURIType  referenceGroup 
And  AndType  AttenuationType 
AnnotationQuery  AnnotationQueryType  AttributeClassType 
AssociatedDataSet  ApplicationRefType  AttributeOwnerType 
AttribOwner  AreaType  AxisFieldType 
Attribute  AssociatedDataSetType  BooleanListType 
AttributeClass  AttribOwnerBase  BoundingType 
AttributeLegalOwner  AttributeBase  CoordinateFieldType 
AttributeRef  AttributeClassBase  CutoffAngleType 
BSplineCurve  AttributeLegalOwnerType  DescriptionType 
BSplineSurface  AttributeRefType  DirectionFieldType 
CheckMessage  BoundType  DirectionType 
Checkout  BoxBoundType  DoubleListType 
CheckoutStatus  BSplineCurveType  DrawingStyleType 
Circle  BSplineSurfaceType  FacetsetControl 
CompositeCurve  CentreOfMassType  FloatListType 
Cone  CheckMessageType  GeometryParamType 
ConfigurationContext  CheckoutStatusBase  IntegerFieldListType 
CoordinateSystem  CheckoutType  IntegerFieldType 
Curve  CircleType  IntegerListType 
Cylinder  CompositeCurveType  IntensityExponentType 
DataSet  CompositionType  LocatorRefFormatType 
DateEffectivity  CompoundRepType  LogicalOperationType 
DirectionalLight  ConditionalStatementType  MassPropertyArrayFieldType 
Effectivity  ConeType  MassPropertyUnitType 
Ellipse  ConfigurationContextType  MatrixType 
EntityRef  ConstructionGeometryType  OptionScopeType 
EnumFeature  CurveBase  OptionTypesType 
ErrorMessage  CylinderType  PartTypesType 
Expression  DataSetType  PreferredPartUnitsType 
ExternalFile  DateEffectivityType  RealFieldListType 
Feature  DensityType  RealFieldType 
FeatureQuery  DescriptionBase  RefSelectType 
FeatureTree  DirectionalLightType  RepQueryType 
Fix  DisplayControlType  RepresentationFormatType 
GeometryComposition  DocumentBase  RequestIdType 
GUIDRef  EffectivityType  RequestResultType 
If  EllipseType  RequestSeverityType 
InformMessage  EntityBase  RGBAType 
Instance  EntityMaterialType  RGBFloatListType 
InstanceGraph  EntityRefBase  RGBFloatType 
InternalRep  EntityTextureType  RGBType 
LightSource  EnumFeatureType  ShadingStyleType 
Line  ErrorMessageType  ShininessType 
LocatorRef  ExpressionBase  SplineCurveFormType 
LogicalExpression  ExternalFileType  SplineDimensionType 
LotEffectivity  FacetControlsType  StringFieldType 
Managed  FeatureBase  TextureCoordDataType 
Markup  FeatureQueryType  TextureDataFormatType 
MassProperties  FeatureTreeType  TextureMapType 
Message  FixType  TextureSampleType 
Not  GUIDRefType  TextureWrapType 
Operand  IdBase  TransformationType 
Option  InformMessageType  TristripControl 
OptionIs  InstanceGraphType  uriReferenceListType 
Or  InstanceType  UserValueDataType 
Organisation  InternalRepBase  VectorFieldType 
OrganisationMember  LengthType  VectorType 
Owner  LightSourceBase  ViewPortCornerType 
Part  LineType  XTDataType 
Person  LocatorRefType 
Plane  LogicalExpressionBase 
PLMXML  LotEffectivityType 
PLMXMLRequest  ManagedBase 
Point  MarkupType 
PolyLine  MassPropertyArrayType 
PositionalLight  MassPropertyRealType 
Product  MassPropertyType 
ProductDef  MassPropertyVectorType 
ProductDefQuery  MassType 
ProductInstance  MaterialType 
ProductRevision  MessageBase 
ProductRevisionView  MomentsOfInertiaType 
Properties  NormalType 
Query  NotType 
RefPoint  OccurrenceType 
ReleaseStatus  OperandBase 
RepresentationQuery  OptionIsType 
RequestInformation  OptionType 
ResourcePool  OptionValueType 
Role  OrganisationMemberType 
SerialNumberEffectivity  OrganisationType 
Set  OrthographicType 
SetDefault  OrType 
Site  OwnerBase 
SPCurve  PartType 
Sphere  PersonType 
Statement  PerspectiveType 
Status  PlanarCoordinateSystemType 
StatusInfo  PlaneCurveBase 
Structure  PlaneType 
StructureDef  PLMXMLRequestType 
StructureInstance  PLMXMLType 
StructureRevision  PointBase 
StructureRevisionView  PolyLineType 
Surface  PositionalLightType 
Torus  PositionType 
Unit  ProductDefQueryType 
User  ProductDefType 
UserData  ProductInstanceType 
UserList  ProductRevisionType 
VariantCondition  ProductRevisionViewType 
VariantDefault  ProductsOfInertiaType 
VariantDefaultDerived  ProductType 
VariantDefaultFixed  ProductViewType 
VariantRule  PropertiesBase 
VariantRuleCheck  QueryBase 
View  ReferencePointType 
WarnMessage  RefPointType 
XTRep  ReleaseStatusType 
RepresentationQueryType 
RepresentationType 
RequestInformationType 
RequestType 
ResourcePoolType 
RoleType 
SamplePointsType 
SerialNumberEffectivityType 
SetDefaultType 
SetType 
SiteType 
SPCurveType 
SphereBoundType 
SphereType 
StatementBase 
StatementListType 
StatusBase 
StatusInfoType 
StructureBase 
StructureDefBase 
StructureInstanceBase 
StructureRevisionBase 
StructureRevisionViewBase 
SurfaceBase 
SurfacePositionBase 
Texture1DDataType 
Texture1DType 
Texture2DDataType 
Texture2DType 
TextureCoordType 
TextureDataType 
TextureType 
TorusType 
TransformType 
UnitComponentType 
UnitType 
UserDataElementType 
UserDataType 
UserEnumDataType 
UserListDataType 
UserListElementType 
UserType 
VariantConditionType 
VariantDefaultBase 
VariantDefaultDerivedType 
VariantDefaultFixedType 
VariantRuleCheckType 
VariantRuleType 
ViewControlType 
ViewPortType 
ViewType 
VolumeType 
WarnMessageType 
XTRepType 


element AccessControl
diagram
namespace http://www.plmxml.org/Schemas/PLMXMLSchema
type plm:AccessControlBase
children Description ApplicationRef plm:Attribute
attributes
Name  Type  Use  Default  Fixed  Annotation
id  xsd:ID  optional      
attributeRefs  xsd:IDREFS  optional      
source
<xsd:element name="AccessControl" type="plm:AccessControlBase" substitutionGroup="plm:AttribOwner"/>

element AccessIntent
diagram
namespace http://www.plmxml.org/Schemas/PLMXMLSchema
type plm:AccessIntentType
children Description ApplicationRef plm:Attribute
attributes
Name  Type  Use  Default  Fixed  Annotation
id  xsd:ID  optional      
attributeRefs  xsd:IDREFS  optional      
ownerRefs  plm:uriReferenceListType  optional      
intent  plm:AccessIntentEnum    modifiable    
source
<xsd:element name="AccessIntent" type="plm:AccessIntentType" substitutionGroup="plm:AccessControl"/>

element Address
diagram
namespace http://www.plmxml.org/Schemas/PLMXMLSchema
type plm:AddressType
children Description ApplicationRef plm:Attribute
attributes
Name  Type  Use  Default  Fixed  Annotation
id  xsd:ID  optional      
attributeRefs  xsd:IDREFS  optional      
internalLocation  xsd:string  optional      
streetNumber  xsd:string  optional      
street  xsd:string  optional      
town  xsd:string  optional      
region  xsd:string  optional      
postalCode  xsd:string  optional      
country  xsd:string  optional      
emailAddress  xsd:string  optional      
telephone  xsd:string  optional      
source
<xsd:element name="Address" type="plm:AddressType" substitutionGroup="plm:AttribOwner"/>

element And
diagram
namespace http://www.plmxml.org/Schemas/PLMXMLSchema
type plm:AndType
children plm:LogicalExpression
source
<xsd:element name="And" type="plm:AndType" substitutionGroup="plm:LogicalExpression"/>

element AnnotationQuery
diagram
namespace http://www.plmxml.org/Schemas/PLMXMLSchema
type plm:AnnotationQueryType
children Description ApplicationRef plm:Attribute
attributes
Name  Type  Use  Default  Fixed  Annotation
id  xsd:ID  optional      
attributeRefs  xsd:IDREFS  optional      
label  xsd:string  optional      
source
<xsd:element name="AnnotationQuery" type="plm:AnnotationQueryType" substitutionGroup="plm:Query"/>

element AssociatedDataSet
diagram
namespace http://www.plmxml.org/Schemas/PLMXMLSchema
type plm:AssociatedDataSetType
children Description ApplicationRef
attributes
Name  Type  Use  Default  Fixed  Annotation
id  xsd:ID  optional      
dataSetRef  plm:anyURIType  required      
role  xsd:string  required      
source
<xsd:element name="AssociatedDataSet" type="plm:AssociatedDataSetType" substitutionGroup="plm:Attribute"/>

element AttribOwner
diagram
namespace http://www.plmxml.org/Schemas/PLMXMLSchema
type plm:AttribOwnerBase
children Description ApplicationRef plm:Attribute
used by
complexType PLMXMLType
attributes
Name  Type  Use  Default  Fixed  Annotation
id  xsd:ID  optional      
attributeRefs  xsd:IDREFS  optional      
source
<xsd:element name="AttribOwner" type="plm:AttribOwnerBase"/>

element Attribute
diagram
namespace http://www.plmxml.org/Schemas/PLMXMLSchema
type plm:AttributeBase
children Description ApplicationRef
used by
complexTypes AttribOwnerBase PLMXMLType
attributes
Name  Type  Use  Default  Fixed  Annotation
id  xsd:ID  optional      
source
<xsd:element name="Attribute" type="plm:AttributeBase"/>

element AttributeClass
diagram
namespace http://www.plmxml.org/Schemas/PLMXMLSchema
type plm:AttributeClassBase
attributes
Name  Type  Use  Default  Fixed  Annotation
name  plm:AttributeClassType  required      
source
<xsd:element name="AttributeClass" type="plm:AttributeClassBase"/>

element AttributeLegalOwner
diagram
namespace http://www.plmxml.org/Schemas/PLMXMLSchema
type plm:AttributeLegalOwnerType
attributes
Name  Type  Use  Default  Fixed  Annotation
name  plm:AttributeOwnerType  required      
source
<xsd:element name="AttributeLegalOwner" type="plm:AttributeLegalOwnerType"/>

element AttributeRef
diagram
namespace http://www.plmxml.org/Schemas/PLMXMLSchema
type plm:AttributeRefType
children Description ApplicationRef
attributes
Name  Type  Use  Default  Fixed  Annotation
id  xsd:ID  optional      
name  xsd:string  optional      
contextRef  plm:anyURIType  optional      
select  plm:RefSelectType    single    
attribute  xsd:string  required      
field  xsd:string  optional      
index  xsd:integer  optional      
value  xsd:string  required      
source
<xsd:element name="AttributeRef" type="plm:AttributeRefType" substitutionGroup="plm:EntityRef"/>

element BSplineCurve
diagram
namespace http://www.plmxml.org/Schemas/PLMXMLSchema
type plm:BSplineCurveType
children Description ApplicationRef plm:Attribute StartPoint EndPoint SamplePoints Knots KnotMultiplicities Vertices
attributes
Name  Type  Use  Default  Fixed  Annotation
id  xsd:ID  optional      
attributeRefs  xsd:IDREFS  optional      
entityRef  plm:anyURIType  optional      
startT  xsd:double  optional      
endT  xsd:double  optional      
degree  xsd:positiveInteger  required      
dimension  plm:SplineDimensionType    3    
isRational  xsd:boolean  required      
isPeriodic  xsd:boolean  required      
isClosed  xsd:boolean  required      
form  plm:SplineCurveFormType    unknown    
source
<xsd:element name="BSplineCurve" type="plm:BSplineCurveType" substitutionGroup="plm:Curve"/>

element BSplineSurface
diagram
namespace http://www.plmxml.org/Schemas/PLMXMLSchema
type plm:BSplineSurfaceType
children Description ApplicationRef plm:Attribute SamplePoints UKnots VKnots UKnotMultiplicities VKnotMultiplicities Vertices
attributes
Name  Type  Use  Default  Fixed  Annotation
id  xsd:ID  optional      
attributeRefs  xsd:IDREFS  optional      
entityRef  plm:anyURIType  optional      
startU  xsd:double  optional      
endU  xsd:double  optional      
startV  xsd:double  optional      
endV  xsd:double  optional      
dimension  plm:SplineDimensionType    3    
numberOfUVertices  xsd:positiveInteger  required      
numberOfVVertices  xsd:positiveInteger  required      
uDegree  xsd:positiveInteger  required      
vDegree  xsd:positiveInteger  required      
isRational  xsd:boolean  required      
isUPeriodic  xsd:boolean  required      
isVPeriodic  xsd:boolean  required      
isUClosed  xsd:boolean  required      
isVClosed  xsd:boolean  required      
source
<xsd:element name="BSplineSurface" type="plm:BSplineSurfaceType" substitutionGroup="plm:Surface"/>

element CheckMessage
diagram
namespace http://www.plmxml.org/Schemas/PLMXMLSchema
type plm:CheckMessageType
used by
complexType VariantRuleCheckType
attributes
Name  Type  Use  Default  Fixed  Annotation
message  xsd:string  required      
source
<xsd:element name="CheckMessage" type="plm:CheckMessageType" substitutionGroup="plm:Message"/>

element Checkout
diagram
namespace http://www.plmxml.org/Schemas/PLMXMLSchema
type plm:CheckoutType
children Description ApplicationRef plm:Attribute
attributes
Name  Type  Use  Default  Fixed  Annotation
id  xsd:ID  optional      
attributeRefs  xsd:IDREFS  optional      
date  xsd:dateTime  optional      
by  plm:anyURIType  optional      
source
<xsd:element name="Checkout" type="plm:CheckoutType" substitutionGroup="plm:CheckoutStatus"/>

element CheckoutStatus
diagram
namespace http://www.plmxml.org/Schemas/PLMXMLSchema
type plm:CheckoutStatusBase
children Description ApplicationRef plm:Attribute
attributes
Name  Type  Use  Default  Fixed  Annotation
id  xsd:ID  optional      
attributeRefs  xsd:IDREFS  optional      
source
<xsd:element name="CheckoutStatus" type="plm:CheckoutStatusBase" substitutionGroup="plm:AttribOwner"/>

element Circle
diagram
namespace http://www.plmxml.org/Schemas/PLMXMLSchema
type plm:CircleType
children Description ApplicationRef plm:Attribute StartPoint EndPoint SamplePoints
attributes
Name  Type  Use  Default  Fixed  Annotation
id  xsd:ID  optional      
attributeRefs  xsd:IDREFS  optional      
entityRef  plm:anyURIType  optional      
startT  xsd:double  optional      
endT  xsd:double  optional      
origin  plm:VectorType    0 0 0    
zAxis  plm:DirectionType    0 0 1    
xAxis  plm:DirectionType    1 0 0    
radius  xsd:double  required      
source
<xsd:element name="Circle" type="plm:CircleType" substitutionGroup="plm:Curve"/>

element CompositeCurve
diagram
namespace http://www.plmxml.org/Schemas/PLMXMLSchema
type plm:CompositeCurveType
children Description ApplicationRef plm:Attribute StartPoint EndPoint SamplePoints
attributes
Name  Type  Use  Default  Fixed  Annotation
id  xsd:ID  optional      
attributeRefs  xsd:IDREFS  optional      
entityRef  plm:anyURIType  optional      
startT  xsd:double  optional      
endT  xsd:double  optional      
curves  xsd:IDREFS  required      
isClosed  xsd:boolean    false    
source
<xsd:element name="CompositeCurve" type="plm:CompositeCurveType" substitutionGroup="plm:Curve"/>

element Cone
diagram
namespace http://www.plmxml.org/Schemas/PLMXMLSchema
type plm:ConeType
children Description ApplicationRef plm:Attribute SamplePoints
attributes
Name  Type  Use  Default  Fixed  Annotation
id  xsd:ID  optional      
attributeRefs  xsd:IDREFS  optional      
entityRef  plm:anyURIType  optional      
startU  xsd:double  optional      
endU  xsd:double  optional      
startV  xsd:double  optional      
endV  xsd:double  optional      
origin  plm:VectorType    0 0 0    
zAxis  plm:DirectionType    0 0 1    
xAxis  plm:DirectionType    1 0 0    
radius  xsd:double  required      
halfAngle  xsd:double  required      
source
<xsd:element name="Cone" type="plm:ConeType" substitutionGroup="plm:Surface"/>

element ConfigurationContext
diagram
namespace http://www.plmxml.org/Schemas/PLMXMLSchema
type plm:ConfigurationContextType
children Description ApplicationRef plm:Attribute BoxBound SphereBound Bound
attributes
Name  Type  Use  Default  Fixed  Annotation
id  xsd:ID  optional      
attributeRefs  xsd:IDREFS  optional      
accessRefs  plm:uriReferenceListType  optional      
statusRef  plm:anyURIType  optional      
checkoutRefs  plm:uriReferenceListType  optional      
name  xsd:string  optional      
configId  xsd:string  required      
source
<xsd:element name="ConfigurationContext" type="plm:ConfigurationContextType" substitutionGroup="plm:Managed"/>

element CoordinateSystem
diagram
namespace http://www.plmxml.org/Schemas/PLMXMLSchema
type plm:PlanarCoordinateSystemType
children Description ApplicationRef plm:Attribute
used by
complexTypes CompositionType ConstructionGeometryType
attributes
Name  Type  Use  Default  Fixed  Annotation
id  xsd:ID  optional      
attributeRefs  xsd:IDREFS  optional      
entityRef  plm:anyURIType  optional      
origin  plm:VectorType    0 0 0    
zAxis  plm:DirectionType    0 0 1    
xAxis  plm:DirectionType    1 0 0    
source
<xsd:element name="CoordinateSystem" type="plm:PlanarCoordinateSystemType"/>

element Curve
diagram
namespace http://www.plmxml.org/Schemas/PLMXMLSchema
type plm:CurveBase
children Description ApplicationRef plm:Attribute StartPoint EndPoint SamplePoints
used by
complexTypes CompositionType ConstructionGeometryType
attributes
Name  Type  Use  Default  Fixed  Annotation
id  xsd:ID  optional      
attributeRefs  xsd:IDREFS  optional      
entityRef  plm:anyURIType  optional      
startT  xsd:double  optional      
endT  xsd:double  optional      
source
<xsd:element name="Curve" type="plm:CurveBase"/>

element Cylinder
diagram
namespace http://www.plmxml.org/Schemas/PLMXMLSchema
type plm:CylinderType
children Description ApplicationRef plm:Attribute SamplePoints
attributes
Name  Type  Use  Default  Fixed  Annotation
id  xsd:ID  optional      
attributeRefs  xsd:IDREFS  optional      
entityRef  plm:anyURIType  optional      
startU  xsd:double  optional      
endU  xsd:double  optional      
startV  xsd:double  optional      
endV  xsd:double  optional      
origin  plm:VectorType    0 0 0    
zAxis  plm:DirectionType    0 0 1    
xAxis  plm:DirectionType    1 0 0    
radius  xsd:double  required      
source
<xsd:element name="Cylinder" type="plm:CylinderType" substitutionGroup="plm:Surface"/>

element DataSet
diagram
namespace http://www.plmxml.org/Schemas/PLMXMLSchema
type plm:DataSetType
children Description ApplicationRef plm:Attribute BoxBound SphereBound Bound
attributes
Name  Type  Use  Default  Fixed  Annotation
id  xsd:ID  optional      
attributeRefs  xsd:IDREFS  optional      
accessRefs  plm:uriReferenceListType  optional      
statusRef  plm:anyURIType  optional      
checkoutRefs  plm:uriReferenceListType  optional      
name  xsd:string  optional      
version  xsd:nonNegativeInteger  optional      
type  xsd:string  optional      
memberRefs  plm:uriReferenceListType  required      
releaseStatusRefs  plm:uriReferenceListType  optional      
source
<xsd:element name="DataSet" type="plm:DataSetType" substitutionGroup="plm:AttribOwner"/>

element DateEffectivity
diagram
namespace http://www.plmxml.org/Schemas/PLMXMLSchema
type plm:DateEffectivityType
children Description ApplicationRef plm:Attribute
attributes
Name  Type  Use  Default  Fixed  Annotation
id  xsd:ID  optional      
attributeRefs  xsd:IDREFS  optional      
contextRef  plm:anyURIType  optional      
start  xsd:dateTime  optional      
end  xsd:dateTime  optional      
source
<xsd:element name="DateEffectivity" type="plm:DateEffectivityType" substitutionGroup="plm:Effectivity"/>

element DirectionalLight
diagram
namespace http://www.plmxml.org/Schemas/PLMXMLSchema
type plm:DirectionalLightType
children Description ApplicationRef plm:Attribute
attributes
Name  Type  Use  Default  Fixed  Annotation
id  xsd:ID  optional      
attributeRefs  xsd:IDREFS  optional      
name  xsd:string  optional      
ambient  plm:RGBType    0.0 0.0 0.0    
diffuse  plm:RGBType    1.0 1.0 1.0    
specular  plm:RGBType    1.0 1.0 1.0    
intensity  plm:AlphaType    1.0    
direction  plm:VectorType    0.0 0.0 1.0    
source
<xsd:element name="DirectionalLight" type="plm:DirectionalLightType" substitutionGroup="plm:LightSource"/>

element Effectivity
diagram
namespace http://www.plmxml.org/Schemas/PLMXMLSchema
type plm:EffectivityType
children Description ApplicationRef plm:Attribute
attributes
Name  Type  Use  Default  Fixed  Annotation
id  xsd:ID  optional      
attributeRefs  xsd:IDREFS  optional      
contextRef  plm:anyURIType  optional      
source
<xsd:element name="Effectivity" type="plm:EffectivityType" substitutionGroup="plm:AttribOwner"/>

element Ellipse
diagram
namespace http://www.plmxml.org/Schemas/PLMXMLSchema
type plm:EllipseType
children Description ApplicationRef plm:Attribute StartPoint EndPoint SamplePoints
attributes
Name  Type  Use  Default  Fixed  Annotation
id  xsd:ID  optional      
attributeRefs  xsd:IDREFS  optional      
entityRef  plm:anyURIType  optional      
startT  xsd:double  optional      
endT  xsd:double  optional      
origin  plm:VectorType    0 0 0    
zAxis  plm:DirectionType    0 0 1    
xAxis  plm:DirectionType    1 0 0    
majorRadius  xsd:double  required      
minorRadius  xsd:double  required      
source
<xsd:element name="Ellipse" type="plm:EllipseType" substitutionGroup="plm:Curve"/>

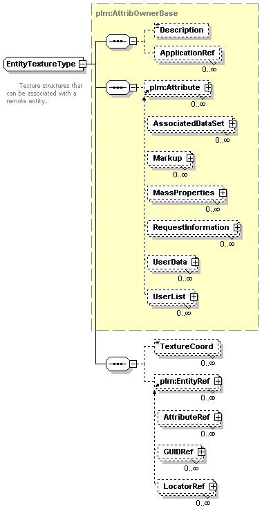
element EntityRef
diagram
namespace http://www.plmxml.org/Schemas/PLMXMLSchema
type plm:EntityRefBase
children Description ApplicationRef
used by
complexTypes EntityMaterialType EntityTextureType FeatureBase MarkupType
attributes
Name  Type  Use  Default  Fixed  Annotation
id  xsd:ID  optional      
name  xsd:string  optional      
contextRef  plm:anyURIType  optional      
select  plm:RefSelectType    single    
source
<xsd:element name="EntityRef" type="plm:EntityRefBase"/>

element EnumFeature
diagram
namespace http://www.plmxml.org/Schemas/PLMXMLSchema
type plm:EnumFeatureType
children Description ApplicationRef plm:Attribute Type Parameter plm:EntityRef
attributes
Name  Type  Use  Default  Fixed  Annotation
id  xsd:ID  optional      
attributeRefs  xsd:IDREFS  optional      
name  xsd:string  required      
nextFeature  xsd:IDREF  optional      
targetFeature  xsd:IDREF  optional      
toolFeature  xsd:IDREF  optional      
suppressed  xsd:boolean    false    
editable  xsd:boolean    false    
source
<xsd:element name="EnumFeature" type="plm:EnumFeatureType" substitutionGroup="plm:Feature"/>

element ErrorMessage
diagram
namespace http://www.plmxml.org/Schemas/PLMXMLSchema
type plm:ErrorMessageType
attributes
Name  Type  Use  Default  Fixed  Annotation
message  xsd:string  required      
source
<xsd:element name="ErrorMessage" type="plm:ErrorMessageType" substitutionGroup="plm:Message"/>

element Expression
diagram
namespace http://www.plmxml.org/Schemas/PLMXMLSchema
type plm:ExpressionBase
source
<xsd:element name="Expression" type="plm:ExpressionBase" substitutionGroup="plm:Operand"/>

element ExternalFile
diagram
namespace http://www.plmxml.org/Schemas/PLMXMLSchema
type plm:ExternalFileType
children Description ApplicationRef plm:Attribute
attributes
Name  Type  Use  Default  Fixed  Annotation
id  xsd:ID  optional      
attributeRefs  xsd:IDREFS  optional      
locationRef  plm:anyURIType  required      
format  xsd:string  required      
source
<xsd:element name="ExternalFile" type="plm:ExternalFileType" substitutionGroup="plm:AttribOwner"/>

element Feature
diagram
namespace http://www.plmxml.org/Schemas/PLMXMLSchema
type plm:FeatureBase
children Description ApplicationRef plm:Attribute Type Parameter plm:EntityRef
used by
complexType FeatureTreeType
attributes
Name  Type  Use  Default  Fixed  Annotation
id  xsd:ID  optional      
attributeRefs  xsd:IDREFS  optional      
name  xsd:string  required      
nextFeature  xsd:IDREF  optional      
targetFeature  xsd:IDREF  optional      
toolFeature  xsd:IDREF  optional      
suppressed  xsd:boolean    false    
editable  xsd:boolean    false    
source
<xsd:element name="Feature" type="plm:FeatureBase"/>

element FeatureQuery
diagram
namespace http://www.plmxml.org/Schemas/PLMXMLSchema
type plm:FeatureQueryType
children Description ApplicationRef plm:Attribute
attributes
Name  Type  Use  Default  Fixed  Annotation
id  xsd:ID  optional      
attributeRefs  xsd:IDREFS  optional      
label  xsd:string  optional      
source
<xsd:element name="FeatureQuery" type="plm:FeatureQueryType" substitutionGroup="plm:Query"/>

element FeatureTree
diagram
namespace http://www.plmxml.org/Schemas/PLMXMLSchema
type plm:FeatureTreeType
children Description ApplicationRef plm:Attribute Type plm:Feature
attributes
Name  Type  Use  Default  Fixed  Annotation
id  xsd:ID  optional      
attributeRefs  xsd:IDREFS  optional      
name  xsd:string  required      
firstFeature  xsd:IDREF  optional      
editable  xsd:boolean    false    
source
<xsd:element name="FeatureTree" type="plm:FeatureTreeType" substitutionGroup="plm:InternalRep"/>

element Fix
diagram
namespace http://www.plmxml.org/Schemas/PLMXMLSchema
type plm:FixType
attributes
Name  Type  Use  Default  Fixed  Annotation
optionRef  plm:anyURIType  required      
value  xsd:string  required      
source
<xsd:element name="Fix" type="plm:FixType" substitutionGroup="plm:Statement"/>

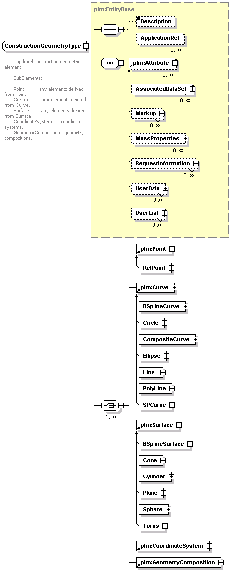
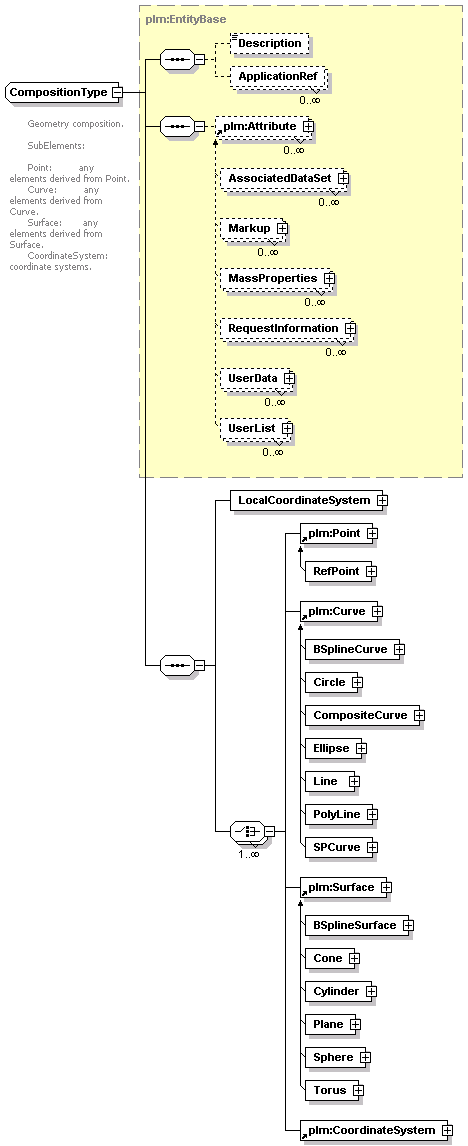
element GeometryComposition
diagram
namespace http://www.plmxml.org/Schemas/PLMXMLSchema
type plm:CompositionType
children Description ApplicationRef plm:Attribute LocalCoordinateSystem plm:Point plm:Curve plm:Surface plm:CoordinateSystem
used by
complexType ConstructionGeometryType
attributes
Name  Type  Use  Default  Fixed  Annotation
id  xsd:ID  optional      
attributeRefs  xsd:IDREFS  optional      
entityRef  plm:anyURIType  optional      
source
<xsd:element name="GeometryComposition" type="plm:CompositionType"/>

element GUIDRef
diagram
namespace http://www.plmxml.org/Schemas/PLMXMLSchema
type plm:GUIDRefType
children Description ApplicationRef
attributes
Name  Type  Use  Default  Fixed  Annotation
id  xsd:ID  optional      
name  xsd:string  optional      
contextRef  plm:anyURIType  optional      
select  plm:RefSelectType    single    
guid  xsd:string  required      
source
<xsd:element name="GUIDRef" type="plm:GUIDRefType" substitutionGroup="plm:EntityRef"/>

element If
diagram
namespace http://www.plmxml.org/Schemas/PLMXMLSchema
type plm:ConditionalStatementType
children plm:LogicalExpression Then Else
source
<xsd:element name="If" type="plm:ConditionalStatementType" substitutionGroup="plm:Statement"/>

element InformMessage
diagram
namespace http://www.plmxml.org/Schemas/PLMXMLSchema
type plm:InformMessageType
attributes
Name  Type  Use  Default  Fixed  Annotation
message  xsd:string  required      
source
<xsd:element name="InformMessage" type="plm:InformMessageType" substitutionGroup="plm:Message"/>

element Instance
diagram
namespace http://www.plmxml.org/Schemas/PLMXMLSchema
type plm:InstanceType
children Description ApplicationRef plm:Attribute BoxBound SphereBound Bound Transform
used by
complexType InstanceGraphType
attributes
Name  Type  Use  Default  Fixed  Annotation
id  xsd:ID  optional      
attributeRefs  xsd:IDREFS  optional      
accessRefs  plm:uriReferenceListType  optional      
statusRef  plm:anyURIType  optional      
checkoutRefs  plm:uriReferenceListType  optional      
name  xsd:string  optional      
partRef  plm:anyURIType  optional      
transformRef  xsd:IDREF  optional      
materialRef  xsd:IDREF  optional      
quantity  xsd:double  optional      
unitRef  xsd:IDREF  optional      
instanceType  xsd:string  optional      
sequenceNumber  xsd:nonNegativeInteger  optional      
representationRefs  plm:uriReferenceListType  optional      
source
<xsd:element name="Instance" type="plm:InstanceType" substitutionGroup="plm:Managed"/>

element InstanceGraph
diagram
namespace http://www.plmxml.org/Schemas/PLMXMLSchema
type plm:InstanceGraphType
children Description ApplicationRef plm:Attribute BoxBound SphereBound Bound plm:Instance plm:Part plm:Structure plm:StructureRevision Transform
used by
complexType StructureDefBase
attributes
Name  Type  Use  Default  Fixed  Annotation
id  xsd:ID  optional      
attributeRefs  xsd:IDREFS  optional      
rootInstanceRef  xsd:IDREF  optional      
rootRefs  xsd:IDREFS  optional      
viewControlRef  xsd:IDREF  optional      
displayControlRef  xsd:IDREF  optional      
source
<xsd:element name="InstanceGraph" type="plm:InstanceGraphType"/>

element InternalRep
diagram
namespace http://www.plmxml.org/Schemas/PLMXMLSchema
type plm:InternalRepBase
children Description ApplicationRef plm:Attribute
used by
complexType RepresentationType
attributes
Name  Type  Use  Default  Fixed  Annotation
id  xsd:ID  optional      
attributeRefs  xsd:IDREFS  optional      
source
<xsd:element name="InternalRep" type="plm:InternalRepBase"/>

element LightSource
diagram
namespace http://www.plmxml.org/Schemas/PLMXMLSchema
type plm:LightSourceBase
children Description ApplicationRef plm:Attribute
used by
complexType StructureDefBase
attributes
Name  Type  Use  Default  Fixed  Annotation
id  xsd:ID  optional      
attributeRefs  xsd:IDREFS  optional      
name  xsd:string  optional      
ambient  plm:RGBType    0.0 0.0 0.0    
diffuse  plm:RGBType    1.0 1.0 1.0    
specular  plm:RGBType    1.0 1.0 1.0    
intensity  plm:AlphaType    1.0    
source
<xsd:element name="LightSource" type="plm:LightSourceBase"/>

element Line
diagram
namespace http://www.plmxml.org/Schemas/PLMXMLSchema
type plm:LineType
children Description ApplicationRef plm:Attribute StartPoint EndPoint SamplePoints
attributes
Name  Type  Use  Default  Fixed  Annotation
id  xsd:ID  optional      
attributeRefs  xsd:IDREFS  optional      
entityRef  plm:anyURIType  optional      
startT  xsd:double  optional      
endT  xsd:double  optional      
origin  plm:VectorType  required      
direction  plm:DirectionType  required      
source
<xsd:element name="Line" type="plm:LineType" substitutionGroup="plm:Curve"/>

element LocatorRef
diagram
namespace http://www.plmxml.org/Schemas/PLMXMLSchema
type plm:LocatorRefType
children Description ApplicationRef
attributes
Name  Type  Use  Default  Fixed  Annotation
id  xsd:ID  optional      
name  xsd:string  optional      
contextRef  plm:anyURIType  optional      
select  plm:RefSelectType    single    
locationRef  plm:anyURIType  required      
type  plm:LocatorRefFormatType    PLMXMLPointer    
source
<xsd:element name="LocatorRef" type="plm:LocatorRefType" substitutionGroup="plm:EntityRef"/>

element LogicalExpression
diagram
namespace http://www.plmxml.org/Schemas/PLMXMLSchema
type plm:LogicalExpressionBase
used by
complexTypes AndType ConditionalStatementType NotType OrType VariantConditionType VariantDefaultDerivedType VariantRuleCheckType
source
<xsd:element name="LogicalExpression" type="plm:LogicalExpressionBase" substitutionGroup="plm:Expression"/>

element LotEffectivity
diagram
namespace http://www.plmxml.org/Schemas/PLMXMLSchema
type plm:LotEffectivityType
children Description ApplicationRef plm:Attribute
attributes
Name  Type  Use  Default  Fixed  Annotation
id  xsd:ID  optional      
attributeRefs  xsd:IDREFS  optional      
contextRef  plm:anyURIType  optional      
lot  xsd:string  required      
source
<xsd:element name="LotEffectivity" type="plm:LotEffectivityType" substitutionGroup="plm:Effectivity"/>

element Managed
diagram
namespace http://www.plmxml.org/Schemas/PLMXMLSchema
type plm:ManagedBase
children Description ApplicationRef plm:Attribute BoxBound SphereBound Bound
attributes
Name  Type  Use  Default  Fixed  Annotation
id  xsd:ID  optional      
attributeRefs  xsd:IDREFS  optional      
accessRefs  plm:uriReferenceListType  optional      
statusRef  plm:anyURIType  optional      
checkoutRefs  plm:uriReferenceListType  optional      
source
<xsd:element name="Managed" type="plm:ManagedBase" substitutionGroup="plm:Properties"/>

element Markup
diagram
namespace http://www.plmxml.org/Schemas/PLMXMLSchema
type plm:MarkupType
children Description ApplicationRef html Redline plm:EntityRef
attributes
Name  Type  Use  Default  Fixed  Annotation
id  xsd:ID  optional      
author  xsd:string  optional      
time  xsd:time  optional      
date  xsd:date  optional      
source
<xsd:element name="Markup" type="plm:MarkupType" substitutionGroup="plm:Attribute"/>

element MassProperties
diagram
namespace http://www.plmxml.org/Schemas/PLMXMLSchema
type plm:MassPropertyType
children Description ApplicationRef Length Area Volume Density Mass CentreOfMass MomentsOfInertia ProductsOfInertia
attributes
Name  Type  Use  Default  Fixed  Annotation
id  xsd:ID  optional      
units  plm:MassPropertyUnitType    kilograms,metres    
source
<xsd:element name="MassProperties" type="plm:MassPropertyType" substitutionGroup="plm:Attribute"/>

element Message
diagram
namespace http://www.plmxml.org/Schemas/PLMXMLSchema
type plm:MessageBase
source
<xsd:element name="Message" type="plm:MessageBase" substitutionGroup="plm:Statement"/>

element Not
diagram
namespace http://www.plmxml.org/Schemas/PLMXMLSchema
type plm:NotType
children plm:LogicalExpression
source
<xsd:element name="Not" type="plm:NotType" substitutionGroup="plm:LogicalExpression"/>

element Operand
diagram
namespace http://www.plmxml.org/Schemas/PLMXMLSchema
type plm:OperandBase
source
<xsd:element name="Operand" type="plm:OperandBase"/>

element Option
diagram
namespace http://www.plmxml.org/Schemas/PLMXMLSchema
type plm:OptionType
children Description ApplicationRef plm:Attribute Value GreaterThan GreaterThanOrEqual LessThan LessThanOrEqual Default
attributes
Name  Type  Use  Default  Fixed  Annotation
id  xsd:ID  optional      
attributeRefs  xsd:IDREFS  optional      
name  xsd:string  optional      
scope  plm:OptionScopeType  optional      
type  plm:OptionTypesType    enum    
source
<xsd:element name="Option" type="plm:OptionType" substitutionGroup="plm:AttribOwner"/>

element OptionIs
diagram
namespace http://www.plmxml.org/Schemas/PLMXMLSchema
type plm:OptionIsType
attributes
Name  Type  Use  Default  Fixed  Annotation
optionRef  plm:anyURIType  required      
value  xsd:string  required      
operation  plm:LogicalOperationType    eq    
source
<xsd:element name="OptionIs" type="plm:OptionIsType" substitutionGroup="plm:LogicalExpression"/>

element Or
diagram
namespace http://www.plmxml.org/Schemas/PLMXMLSchema
type plm:OrType
children plm:LogicalExpression
source
<xsd:element name="Or" type="plm:OrType" substitutionGroup="plm:LogicalExpression"/>

element Organisation
diagram
namespace http://www.plmxml.org/Schemas/PLMXMLSchema
type plm:OrganisationType
children Description ApplicationRef plm:Attribute
attributes
Name  Type  Use  Default  Fixed  Annotation
id  xsd:ID  optional      
attributeRefs  xsd:IDREFS  optional      
name  xsd:string  optional      
organisationRefs  plm:uriReferenceListType  optional      
addressRef  plm:anyURIType  optional      
source
<xsd:element name="Organisation" type="plm:OrganisationType" substitutionGroup="plm:Owner"/>

element OrganisationMember
diagram
namespace http://www.plmxml.org/Schemas/PLMXMLSchema
type plm:OrganisationMemberType
children Description ApplicationRef plm:Attribute
attributes
Name  Type  Use  Default  Fixed  Annotation
id  xsd:ID  optional      
attributeRefs  xsd:IDREFS  optional      
memberRef  plm:anyURIType  required      
organisationRef  plm:anyURIType  required      
roleRef  plm:anyURIType  optional      
source
<xsd:element name="OrganisationMember" type="plm:OrganisationMemberType" substitutionGroup="plm:AttribOwner"/>

element Owner
diagram
namespace http://www.plmxml.org/Schemas/PLMXMLSchema
type plm:OwnerBase
children Description ApplicationRef plm:Attribute
attributes
Name  Type  Use  Default  Fixed  Annotation
id  xsd:ID  optional      
attributeRefs  xsd:IDREFS  optional      
source
<xsd:element name="Owner" type="plm:OwnerBase" substitutionGroup="plm:AttribOwner"/>

element Part
diagram
namespace http://www.plmxml.org/Schemas/PLMXMLSchema
type plm:PartType
children Description ApplicationRef plm:Attribute BoxBound SphereBound Bound Occurrence Representation
used by
complexTypes InstanceGraphType StructureDefBase
attributes
Name  Type  Use  Default  Fixed  Annotation
id  xsd:ID  optional      
attributeRefs  xsd:IDREFS  optional      
accessRefs  plm:uriReferenceListType  optional      
statusRef  plm:anyURIType  optional      
checkoutRefs  plm:uriReferenceListType  optional      
name  xsd:string  optional      
revisionRef  plm:anyURIType  optional      
viewRef  plm:anyURIType  optional      
instanceRefs  xsd:IDREFS  optional      
type  plm:PartTypesType  optional      
partRefs  xsd:IDREFS  optional      
representationRefs  xsd:IDREFS  optional      
materialRef  xsd:IDREF  optional      
preferredUnits  plm:PreferredPartUnitsType    millimetres    
geometryRefs  plm:uriReferenceListType  optional      
annotation3DGroupRefs  plm:uriReferenceListType  optional      
source
<xsd:element name="Part" type="plm:PartType" substitutionGroup="plm:StructureRevisionView"/>

element Person
diagram
namespace http://www.plmxml.org/Schemas/PLMXMLSchema
type plm:PersonType
children Description ApplicationRef plm:Attribute
attributes
Name  Type  Use  Default  Fixed  Annotation
id  xsd:ID  optional      
attributeRefs  xsd:IDREFS  optional      
firstName  xsd:string  optional      
middleNames  xsd:string  optional      
lastName  xsd:string  optional      
userId  xsd:string  optional      
addressRef  plm:anyURIType  optional      
source
<xsd:element name="Person" type="plm:PersonType" substitutionGroup="plm:Owner"/>

element Plane
diagram
namespace http://www.plmxml.org/Schemas/PLMXMLSchema
type plm:PlaneType
children Description ApplicationRef plm:Attribute SamplePoints
attributes
Name  Type  Use  Default  Fixed  Annotation
id  xsd:ID  optional      
attributeRefs  xsd:IDREFS  optional      
entityRef  plm:anyURIType  optional      
startU  xsd:double  optional      
endU  xsd:double  optional      
startV  xsd:double  optional      
endV  xsd:double  optional      
origin  plm:VectorType    0 0 0    
zAxis  plm:DirectionType    0 0 1    
xAxis  plm:DirectionType    1 0 0    
source
<xsd:element name="Plane" type="plm:PlaneType" substitutionGroup="plm:Surface"/>

element PLMXML
diagram
namespace http://www.plmxml.org/Schemas/PLMXMLSchema
type plm:PLMXMLType
children Description ApplicationRef ProductDef plm:StructureDef Representation ConstructionGeometry plm:Structure plm:StructureRevision plm:Attribute plm:AttribOwner
attributes
Name  Type  Use  Default  Fixed  Annotation
id  xsd:ID  optional      
schemaVersion  xsd:decimal  required      
author  xsd:string  required      
time  xsd:time  required      
date  xsd:date  required      
language  xsd:language    en    
annotation
appInfo 
sdkname=Document
source
<xsd:element name="PLMXML" type="plm:PLMXMLType">
  <xsd:annotation>
    <xsd:appinfo source="PLMXMLSchemaGenerator">sdkname=Document</xsd:appinfo>
  </xsd:annotation>
</xsd:element>

element PLMXMLRequest
diagram
namespace http://www.plmxml.org/Schemas/PLMXMLSchema
type plm:PLMXMLRequestType
children Description ApplicationRef Request
attributes
Name  Type  Use  Default  Fixed  Annotation
id  xsd:ID  optional      
schemaVersion  xsd:decimal  required      
author  xsd:string  required      
time  xsd:time  required      
date  xsd:date  required      
language  xsd:language    en    
application  xsd:string  required      
requestId  plm:RequestIdType  required      
annotation
appInfo 
sdkname=RequestDocument
source
<xsd:element name="PLMXMLRequest" type="plm:PLMXMLRequestType">
  <xsd:annotation>
    <xsd:appinfo source="PLMXMLSchemaGenerator">sdkname=RequestDocument</xsd:appinfo>
  </xsd:annotation>
</xsd:element>

element Point
diagram
namespace http://www.plmxml.org/Schemas/PLMXMLSchema
type plm:PointBase
children Description ApplicationRef plm:Attribute
used by
complexTypes CompositionType ConstructionGeometryType
attributes
Name  Type  Use  Default  Fixed  Annotation
id  xsd:ID  optional      
attributeRefs  xsd:IDREFS  optional      
entityRef  plm:anyURIType  optional      
position  plm:VectorType        
source
<xsd:element name="Point" type="plm:PointBase"/>

element PolyLine
diagram
namespace http://www.plmxml.org/Schemas/PLMXMLSchema
type plm:PolyLineType
children Description ApplicationRef plm:Attribute StartPoint EndPoint SamplePoints Points
attributes
Name  Type  Use  Default  Fixed  Annotation
id  xsd:ID  optional      
attributeRefs  xsd:IDREFS  optional      
entityRef  plm:anyURIType  optional      
startT  xsd:double  optional      
endT  xsd:double  optional      
closed  xsd:boolean    false    
source
<xsd:element name="PolyLine" type="plm:PolyLineType" substitutionGroup="plm:Curve"/>

element PositionalLight
diagram
namespace http://www.plmxml.org/Schemas/PLMXMLSchema
type plm:PositionalLightType
children Description ApplicationRef plm:Attribute
attributes
Name  Type  Use  Default  Fixed  Annotation
id  xsd:ID  optional      
attributeRefs  xsd:IDREFS  optional      
name  xsd:string  optional      
ambient  plm:RGBType    0.0 0.0 0.0    
diffuse  plm:RGBType    1.0 1.0 1.0    
specular  plm:RGBType    1.0 1.0 1.0    
intensity  plm:AlphaType    1.0    
position  plm:VectorType    0.0 0.0 1.0    
direction  plm:VectorType    0.0 0.0 -1.0    
cutoffAngle  plm:CutoffAngleType  optional      
intensityExponent  plm:IntensityExponentType    0.0    
attenuation  plm:AttenuationType    0.0 0.0 1.0    
source
<xsd:element name="PositionalLight" type="plm:PositionalLightType" substitutionGroup="plm:LightSource"/>

element Product
diagram
namespace http://www.plmxml.org/Schemas/PLMXMLSchema
type plm:ProductType
children Description ApplicationRef plm:Attribute BoxBound SphereBound Bound
attributes
Name  Type  Use  Default  Fixed  Annotation
id  xsd:ID  optional      
attributeRefs  xsd:IDREFS  optional      
accessRefs  plm:uriReferenceListType  optional      
statusRef  plm:anyURIType  optional      
checkoutRefs  plm:uriReferenceListType  optional      
name  xsd:string  optional      
optionRefs  plm:uriReferenceListType  optional      
subType  xsd:string  optional      
releaseStatusRefs  plm:uriReferenceListType  optional      
productId  xsd:string  optional      
alternateForRef  plm:anyURIType  optional      
source
<xsd:element name="Product" type="plm:ProductType" substitutionGroup="plm:Managed"/>

element ProductDef
diagram
namespace http://www.plmxml.org/Schemas/PLMXMLSchema
type plm:ProductDefType
children Description ApplicationRef plm:Attribute plm:InstanceGraph plm:Part Representation ProductView DisplayControl ViewControl plm:LightSource Material ConstructionGeometry
attributes
Name  Type  Use  Default  Fixed  Annotation
id  xsd:ID  optional      
attributeRefs  xsd:IDREFS  optional      
name  xsd:string  optional      
revision  xsd:decimal  optional      
variantRuleRef  xsd:anyURI        
revisionRuleRef  xsd:anyURI        
source
<xsd:element name="ProductDef" type="plm:ProductDefType" substitutionGroup="plm:StructureDef"/>

element ProductDefQuery
diagram
namespace http://www.plmxml.org/Schemas/PLMXMLSchema
type plm:ProductDefQueryType
children Description ApplicationRef plm:Attribute
attributes
Name  Type  Use  Default  Fixed  Annotation
id  xsd:ID  optional      
attributeRefs  xsd:IDREFS  optional      
source
<xsd:element name="ProductDefQuery" type="plm:ProductDefQueryType" substitutionGroup="plm:Query"/>

element ProductInstance
diagram
namespace http://www.plmxml.org/Schemas/PLMXMLSchema
type plm:ProductInstanceType
children Description ApplicationRef plm:Attribute BoxBound SphereBound Bound Transform plm:VariantCondition
attributes
Name  Type  Use  Default  Fixed  Annotation
id  xsd:ID  optional      
attributeRefs  xsd:IDREFS  optional      
accessRefs  plm:uriReferenceListType  optional      
statusRef  plm:anyURIType  optional      
checkoutRefs  plm:uriReferenceListType  optional      
name  xsd:string  optional      
partRef  plm:anyURIType  optional      
transformRef  xsd:IDREF  optional      
materialRef  xsd:IDREF  optional      
quantity  xsd:double  optional      
unitRef  xsd:IDREF  optional      
instanceType  xsd:string  optional      
sequenceNumber  xsd:nonNegativeInteger  optional      
representationRefs  plm:uriReferenceListType  optional      
instancedRef  plm:anyURIType  optional      
effectivityRefs  plm:uriReferenceListType  optional      
substituteForRef  plm:anyURIType  optional      
source
<xsd:element name="ProductInstance" type="plm:ProductInstanceType" substitutionGroup="plm:StructureInstance"/>

element ProductRevision
diagram
namespace http://www.plmxml.org/Schemas/PLMXMLSchema
type plm:ProductRevisionType
children Description ApplicationRef plm:Attribute BoxBound SphereBound Bound plm:VariantDefault plm:VariantRuleCheck
attributes
Name  Type  Use  Default  Fixed  Annotation
id  xsd:ID  optional      
attributeRefs  xsd:IDREFS  optional      
accessRefs  plm:uriReferenceListType  optional      
statusRef  plm:anyURIType  optional      
checkoutRefs  plm:uriReferenceListType  optional      
name  xsd:string  optional      
revision  xsd:string  required      
version  xsd:nonNegativeInteger  optional      
masterRef  plm:anyURIType  required      
optionRefs  plm:uriReferenceListType  optional      
releaseStatusRefs  plm:uriReferenceListType  optional      
instanceRefs  plm:uriReferenceListType  optional      
subType  xsd:string  optional      
simplifiedRepRefs  plm:uriReferenceListType  optional      
source
<xsd:element name="ProductRevision" type="plm:ProductRevisionType" substitutionGroup="plm:StructureRevision"/>

element ProductRevisionView
diagram
namespace http://www.plmxml.org/Schemas/PLMXMLSchema
type plm:ProductRevisionViewType
children Description ApplicationRef plm:Attribute BoxBound SphereBound Bound Occurrence Representation
attributes
Name  Type  Use  Default  Fixed  Annotation
id  xsd:ID  optional      
attributeRefs  xsd:IDREFS  optional      
accessRefs  plm:uriReferenceListType  optional      
statusRef  plm:anyURIType  optional      
checkoutRefs  plm:uriReferenceListType  optional      
name  xsd:string  optional      
revisionRef  plm:anyURIType  optional      
viewRef  plm:anyURIType  optional      
instanceRefs  xsd:IDREFS  optional      
type  plm:PartTypesType  optional      
partRefs  xsd:IDREFS  optional      
representationRefs  xsd:IDREFS  optional      
materialRef  xsd:IDREF  optional      
preferredUnits  plm:PreferredPartUnitsType    millimetres    
geometryRefs  plm:uriReferenceListType  optional      
annotation3DGroupRefs  plm:uriReferenceListType  optional      
releaseStatusRefs  plm:uriReferenceListType  optional      
source
<xsd:element name="ProductRevisionView" type="plm:ProductRevisionViewType" substitutionGroup="plm:Part"/>

element Properties
diagram
namespace http://www.plmxml.org/Schemas/PLMXMLSchema
type plm:PropertiesBase
children Description ApplicationRef plm:Attribute BoxBound SphereBound Bound
attributes
Name  Type  Use  Default  Fixed  Annotation
id  xsd:ID  optional      
attributeRefs  xsd:IDREFS  optional      
source
<xsd:element name="Properties" type="plm:PropertiesBase" substitutionGroup="plm:AttribOwner"/>

element Query
diagram
namespace http://www.plmxml.org/Schemas/PLMXMLSchema
type plm:QueryBase
children Description ApplicationRef plm:Attribute
used by
complexType RequestType
attributes
Name  Type  Use  Default  Fixed  Annotation
id  xsd:ID  optional      
attributeRefs  xsd:IDREFS  optional      
source
<xsd:element name="Query" type="plm:QueryBase"/>

element RefPoint
diagram
namespace http://www.plmxml.org/Schemas/PLMXMLSchema
type plm:RefPointType
children Description ApplicationRef plm:Attribute
attributes
Name  Type  Use  Default  Fixed  Annotation
id  xsd:ID  optional      
attributeRefs  xsd:IDREFS  optional      
entityRef  plm:anyURIType  optional      
position  plm:VectorType        
source
<xsd:element name="RefPoint" type="plm:RefPointType" substitutionGroup="plm:Point"/>

element ReleaseStatus
diagram
namespace http://www.plmxml.org/Schemas/PLMXMLSchema
type plm:ReleaseStatusType
children Description ApplicationRef plm:Attribute
attributes
Name  Type  Use  Default  Fixed  Annotation
id  xsd:ID  optional      
attributeRefs  xsd:IDREFS  optional      
name  xsd:string        
dateReleased  xsd:dateTime  optional      
effectivityRefs  plm:uriReferenceListType  optional      
source
<xsd:element name="ReleaseStatus" type="plm:ReleaseStatusType" substitutionGroup="plm:AttribOwner"/>

element RepresentationQuery
diagram
namespace http://www.plmxml.org/Schemas/PLMXMLSchema
type plm:RepresentationQueryType
children Description ApplicationRef plm:Attribute FacetControls
attributes
Name  Type  Use  Default  Fixed  Annotation
id  xsd:ID  optional      
attributeRefs  xsd:IDREFS  optional      
type  plm:RepQueryType  required      
label  xsd:string  optional      
source
<xsd:element name="RepresentationQuery" type="plm:RepresentationQueryType" substitutionGroup="plm:Query"/>

element RequestInformation
diagram
namespace http://www.plmxml.org/Schemas/PLMXMLSchema
type plm:RequestInformationType
children Description ApplicationRef
attributes
Name  Type  Use  Default  Fixed  Annotation
id  xsd:ID  optional      
requestId  plm:RequestIdType  required      
result  plm:RequestResultType    Success    
description  xsd:string  optional      
source
<xsd:element name="RequestInformation" type="plm:RequestInformationType" substitutionGroup="plm:Attribute"/>

element ResourcePool
diagram
namespace http://www.plmxml.org/Schemas/PLMXMLSchema
type plm:ResourcePoolType
children Description ApplicationRef plm:Attribute
attributes
Name  Type  Use  Default  Fixed  Annotation
id  xsd:ID  optional      
attributeRefs  xsd:IDREFS  optional      
organisationRef  plm:anyURIType  optional      
roleRef  plm:anyURIType  optional      
source
<xsd:element name="ResourcePool" type="plm:ResourcePoolType" substitutionGroup="plm:AttribOwner"/>

element Role
diagram
namespace http://www.plmxml.org/Schemas/PLMXMLSchema
type plm:RoleType
children Description ApplicationRef plm:Attribute
attributes
Name  Type  Use  Default  Fixed  Annotation
id  xsd:ID  optional      
attributeRefs  xsd:IDREFS  optional      
name  xsd:string  optional      
source
<xsd:element name="Role" type="plm:RoleType" substitutionGroup="plm:AttribOwner"/>

element SerialNumberEffectivity
diagram
namespace http://www.plmxml.org/Schemas/PLMXMLSchema
type plm:SerialNumberEffectivityType
children Description ApplicationRef plm:Attribute
attributes
Name  Type  Use  Default  Fixed  Annotation
id  xsd:ID  optional      
attributeRefs  xsd:IDREFS  optional      
contextRef  plm:anyURIType  optional      
start  xsd:string  optional      
end  xsd:string  optional      
source
<xsd:element name="SerialNumberEffectivity" type="plm:SerialNumberEffectivityType" substitutionGroup="plm:Effectivity"/>

element Set
diagram
namespace http://www.plmxml.org/Schemas/PLMXMLSchema
type plm:SetType
used by
complexType VariantRuleType
attributes
Name  Type  Use  Default  Fixed  Annotation
optionRef  plm:anyURIType  required      
value  xsd:string  required      
source
<xsd:element name="Set" type="plm:SetType" substitutionGroup="plm:Statement"/>

element SetDefault
diagram
namespace http://www.plmxml.org/Schemas/PLMXMLSchema
type plm:SetDefaultType
used by
complexTypes VariantDefaultDerivedType VariantDefaultFixedType
attributes
Name  Type  Use  Default  Fixed  Annotation
optionRef  plm:anyURIType  required      
value  xsd:string  required      
source
<xsd:element name="SetDefault" type="plm:SetDefaultType" substitutionGroup="plm:Statement"/>

element Site
diagram
namespace http://www.plmxml.org/Schemas/PLMXMLSchema
type plm:SiteType
children Description ApplicationRef plm:Attribute
attributes
Name  Type  Use  Default  Fixed  Annotation
id  xsd:ID  optional      
attributeRefs  xsd:IDREFS  optional      
name  xsd:string  optional      
siteId  xsd:string  optional      
addressRef  plm:anyURIType  optional      
source
<xsd:element name="Site" type="plm:SiteType" substitutionGroup="plm:Owner"/>

element SPCurve
diagram
namespace http://www.plmxml.org/Schemas/PLMXMLSchema
type plm:SPCurveType
children Description ApplicationRef plm:Attribute StartPoint EndPoint SamplePoints
attributes
Name  Type  Use  Default  Fixed  Annotation
id  xsd:ID  optional      
attributeRefs  xsd:IDREFS  optional      
entityRef  plm:anyURIType  optional      
startT  xsd:double  optional      
endT  xsd:double  optional      
parameterCurve  xsd:IDREF  required      
surface  xsd:IDREF  required      
source
<xsd:element name="SPCurve" type="plm:SPCurveType" substitutionGroup="plm:Curve"/>

element Sphere
diagram
namespace http://www.plmxml.org/Schemas/PLMXMLSchema
type plm:SphereType
children Description ApplicationRef plm:Attribute SamplePoints
attributes
Name  Type  Use  Default  Fixed  Annotation
id  xsd:ID  optional      
attributeRefs  xsd:IDREFS  optional      
entityRef  plm:anyURIType  optional      
startU  xsd:double  optional      
endU  xsd:double  optional      
startV  xsd:double  optional      
endV  xsd:double  optional      
origin  plm:VectorType    0 0 0    
zAxis  plm:DirectionType    0 0 1    
xAxis  plm:DirectionType    1 0 0    
radius  xsd:double  required      
source
<xsd:element name="Sphere" type="plm:SphereType" substitutionGroup="plm:Surface"/>

element Statement
diagram
namespace http://www.plmxml.org/Schemas/PLMXMLSchema
type plm:StatementBase
used by
complexType StatementListType
source
<xsd:element name="Statement" type="plm:StatementBase"/>

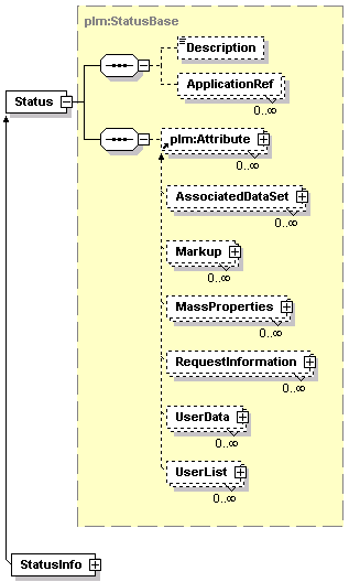
element Status
diagram
namespace http://www.plmxml.org/Schemas/PLMXMLSchema
type plm:StatusBase
children Description ApplicationRef plm:Attribute
attributes
Name  Type  Use  Default  Fixed  Annotation
id  xsd:ID  optional      
attributeRefs  xsd:IDREFS  optional      
source
<xsd:element name="Status" type="plm:StatusBase" substitutionGroup="plm:AttribOwner"/>

element StatusInfo
diagram
namespace http://www.plmxml.org/Schemas/PLMXMLSchema
type plm:StatusInfoType
children Description ApplicationRef plm:Attribute
attributes
Name  Type  Use  Default  Fixed  Annotation
id  xsd:ID  optional      
attributeRefs  xsd:IDREFS  optional      
dateCreated  xsd:dateTime  optional      
dateModified  xsd:dateTime  optional      
lastModifiedBy  plm:anyURIType  optional      
source
<xsd:element name="StatusInfo" type="plm:StatusInfoType" substitutionGroup="plm:Status"/>

element Structure
diagram
namespace http://www.plmxml.org/Schemas/PLMXMLSchema
type plm:StructureBase
children Description ApplicationRef plm:Attribute BoxBound SphereBound Bound
used by
complexTypes InstanceGraphType PLMXMLType
attributes
Name  Type  Use  Default  Fixed  Annotation
id  xsd:ID  optional      
attributeRefs  xsd:IDREFS  optional      
accessRefs  plm:uriReferenceListType  optional      
statusRef  plm:anyURIType  optional      
checkoutRefs  plm:uriReferenceListType  optional      
name  xsd:string  optional      
optionRefs  plm:uriReferenceListType  optional      
subType  xsd:string  optional      
releaseStatusRefs  plm:uriReferenceListType  optional      
source
<xsd:element name="Structure" type="plm:StructureBase" substitutionGroup="plm:Managed"/>

element StructureDef
diagram
namespace http://www.plmxml.org/Schemas/PLMXMLSchema
type plm:StructureDefBase
children Description ApplicationRef plm:Attribute plm:InstanceGraph plm:Part Representation ProductView DisplayControl ViewControl plm:LightSource Material ConstructionGeometry
used by
complexType PLMXMLType
attributes
Name  Type  Use  Default  Fixed  Annotation
id  xsd:ID  optional      
attributeRefs  xsd:IDREFS  optional      
name  xsd:string  optional      
revision  xsd:decimal  optional      
variantRuleRef  xsd:anyURI        
revisionRuleRef  xsd:anyURI        
source
<xsd:element name="StructureDef" type="plm:StructureDefBase" substitutionGroup="plm:AttribOwner"/>

element StructureInstance
diagram
namespace http://www.plmxml.org/Schemas/PLMXMLSchema
type plm:StructureInstanceBase
children Description ApplicationRef plm:Attribute BoxBound SphereBound Bound Transform plm:VariantCondition
attributes
Name  Type  Use  Default  Fixed  Annotation
id  xsd:ID  optional      
attributeRefs  xsd:IDREFS  optional      
accessRefs  plm:uriReferenceListType  optional      
statusRef  plm:anyURIType  optional      
checkoutRefs  plm:uriReferenceListType  optional      
name  xsd:string  optional      
partRef  plm:anyURIType  optional      
transformRef  xsd:IDREF  optional      
materialRef  xsd:IDREF  optional      
quantity  xsd:double  optional      
unitRef  xsd:IDREF  optional      
instanceType  xsd:string  optional      
sequenceNumber  xsd:nonNegativeInteger  optional      
representationRefs  plm:uriReferenceListType  optional      
instancedRef  plm:anyURIType  optional      
effectivityRefs  plm:uriReferenceListType  optional      
source
<xsd:element name="StructureInstance" type="plm:StructureInstanceBase" substitutionGroup="plm:Instance"/>

element StructureRevision
diagram
namespace http://www.plmxml.org/Schemas/PLMXMLSchema
type plm:StructureRevisionBase
children Description ApplicationRef plm:Attribute BoxBound SphereBound Bound plm:VariantDefault plm:VariantRuleCheck
used by
complexTypes InstanceGraphType PLMXMLType
attributes
Name  Type  Use  Default  Fixed  Annotation
id  xsd:ID  optional      
attributeRefs  xsd:IDREFS  optional      
accessRefs  plm:uriReferenceListType  optional      
statusRef  plm:anyURIType  optional      
checkoutRefs  plm:uriReferenceListType  optional      
name  xsd:string  optional      
revision  xsd:string  required      
version  xsd:nonNegativeInteger  optional      
masterRef  plm:anyURIType  required      
optionRefs  plm:uriReferenceListType  optional      
releaseStatusRefs  plm:uriReferenceListType  optional      
instanceRefs  plm:uriReferenceListType  optional      
subType  xsd:string  optional      
simplifiedRepRefs  plm:uriReferenceListType  optional      
source
<xsd:element name="StructureRevision" type="plm:StructureRevisionBase" substitutionGroup="plm:Managed"/>

element StructureRevisionView
diagram
namespace http://www.plmxml.org/Schemas/PLMXMLSchema
type plm:StructureRevisionViewBase
children Description ApplicationRef plm:Attribute BoxBound SphereBound Bound
attributes
Name  Type  Use  Default  Fixed  Annotation
id  xsd:ID  optional      
attributeRefs  xsd:IDREFS  optional      
accessRefs  plm:uriReferenceListType  optional      
statusRef  plm:anyURIType  optional      
checkoutRefs  plm:uriReferenceListType  optional      
name  xsd:string  optional      
revisionRef  plm:anyURIType  optional      
viewRef  plm:anyURIType  optional      
instanceRefs  xsd:IDREFS  optional      
source
<xsd:element name="StructureRevisionView" type="plm:StructureRevisionViewBase" substitutionGroup="plm:Managed"/>

element Surface
diagram
namespace http://www.plmxml.org/Schemas/PLMXMLSchema
type plm:SurfaceBase
children Description ApplicationRef plm:Attribute SamplePoints
used by
complexTypes CompositionType ConstructionGeometryType
attributes
Name  Type  Use  Default  Fixed  Annotation
id  xsd:ID  optional      
attributeRefs  xsd:IDREFS  optional      
entityRef  plm:anyURIType  optional      
startU  xsd:double  optional      
endU  xsd:double  optional      
startV  xsd:double  optional      
endV  xsd:double  optional      
source
<xsd:element name="Surface" type="plm:SurfaceBase"/>

element Torus
diagram
namespace http://www.plmxml.org/Schemas/PLMXMLSchema
type plm:TorusType
children Description ApplicationRef plm:Attribute SamplePoints
attributes
Name  Type  Use  Default  Fixed  Annotation
id  xsd:ID  optional      
attributeRefs  xsd:IDREFS  optional      
entityRef  plm:anyURIType  optional      
startU  xsd:double  optional      
endU  xsd:double  optional      
startV  xsd:double  optional      
endV  xsd:double  optional      
origin  plm:VectorType    0 0 0    
zAxis  plm:DirectionType    0 0 1    
xAxis  plm:DirectionType    1 0 0    
majorRadius  xsd:double  required      
minorRadius  xsd:double  required      
source
<xsd:element name="Torus" type="plm:TorusType" substitutionGroup="plm:Surface"/>

element Unit
diagram
namespace http://www.plmxml.org/Schemas/PLMXMLSchema
type plm:UnitType
children Description ApplicationRef plm:Attribute Metre Kilogram Second Ampere Mole Candela Kelvin
attributes
Name  Type  Use  Default  Fixed  Annotation
id  xsd:ID  optional      
attributeRefs  xsd:IDREFS  optional      
source
<xsd:element name="Unit" type="plm:UnitType" substitutionGroup="plm:AttribOwner"/>

element User
diagram
namespace http://www.plmxml.org/Schemas/PLMXMLSchema
type plm:UserType
children Description ApplicationRef plm:Attribute
attributes
Name  Type  Use  Default  Fixed  Annotation
id  xsd:ID  optional      
attributeRefs  xsd:IDREFS  optional      
userId  xsd:string  required      
personRef  plm:anyURIType  optional      
source
<xsd:element name="User" type="plm:UserType" substitutionGroup="plm:Owner"/>

element UserData
diagram
namespace http://www.plmxml.org/Schemas/PLMXMLSchema
type plm:UserDataType
children Description ApplicationRef UserValue
attributes
Name  Type  Use  Default  Fixed  Annotation
id  xsd:ID  optional      
type  xsd:string  optional      
source
<xsd:element name="UserData" type="plm:UserDataType" substitutionGroup="plm:Attribute"/>

element UserList
diagram
namespace http://www.plmxml.org/Schemas/PLMXMLSchema
type plm:UserListDataType
children Description ApplicationRef Item
attributes
Name  Type  Use  Default  Fixed  Annotation
id  xsd:ID  optional      
name  xsd:string  optional      
type  plm:UserValueDataType    string    
source
<xsd:element name="UserList" type="plm:UserListDataType" substitutionGroup="plm:Attribute"/>

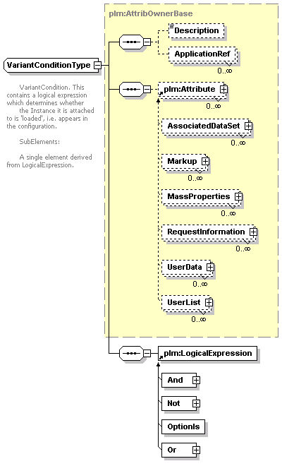
element VariantCondition
diagram
namespace http://www.plmxml.org/Schemas/PLMXMLSchema
type plm:VariantConditionType
children Description ApplicationRef plm:Attribute plm:LogicalExpression
used by
complexType StructureInstanceBase
attributes
Name  Type  Use  Default  Fixed  Annotation
id  xsd:ID  optional      
attributeRefs  xsd:IDREFS  optional      
source
<xsd:element name="VariantCondition" type="plm:VariantConditionType"/>

element VariantDefault
diagram
namespace http://www.plmxml.org/Schemas/PLMXMLSchema
type plm:VariantDefaultBase
children Description ApplicationRef plm:Attribute
used by
complexType StructureRevisionBase
attributes
Name  Type  Use  Default  Fixed  Annotation
id  xsd:ID  optional      
attributeRefs  xsd:IDREFS  optional      
source
<xsd:element name="VariantDefault" type="plm:VariantDefaultBase"/>

element VariantDefaultDerived
diagram
namespace http://www.plmxml.org/Schemas/PLMXMLSchema
type plm:VariantDefaultDerivedType
children Description ApplicationRef plm:Attribute plm:LogicalExpression plm:SetDefault
attributes
Name  Type  Use  Default  Fixed  Annotation
id  xsd:ID  optional      
attributeRefs  xsd:IDREFS  optional      
source
<xsd:element name="VariantDefaultDerived" type="plm:VariantDefaultDerivedType" substitutionGroup="plm:VariantDefault"/>

element VariantDefaultFixed
diagram
namespace http://www.plmxml.org/Schemas/PLMXMLSchema
type plm:VariantDefaultFixedType
children Description ApplicationRef plm:Attribute plm:SetDefault
attributes
Name  Type  Use  Default  Fixed  Annotation
id  xsd:ID  optional      
attributeRefs  xsd:IDREFS  optional      
source
<xsd:element name="VariantDefaultFixed" type="plm:VariantDefaultFixedType" substitutionGroup="plm:VariantDefault"/>

element VariantRule
diagram
namespace http://www.plmxml.org/Schemas/PLMXMLSchema
type plm:VariantRuleType
children Description ApplicationRef plm:Attribute plm:Set
attributes
Name  Type  Use  Default  Fixed  Annotation
id  xsd:ID  optional      
attributeRefs  xsd:IDREFS  optional      
name  xsd:string  optional      
configuredRef  plm:anyURIType  optional      
source
<xsd:element name="VariantRule" type="plm:VariantRuleType" substitutionGroup="plm:AttribOwner"/>

element VariantRuleCheck
diagram
namespace http://www.plmxml.org/Schemas/PLMXMLSchema
type plm:VariantRuleCheckType
children Description ApplicationRef plm:Attribute plm:LogicalExpression plm:CheckMessage
used by
complexType StructureRevisionBase
attributes
Name  Type  Use  Default  Fixed  Annotation
id  xsd:ID  optional      
attributeRefs  xsd:IDREFS  optional      
source
<xsd:element name="VariantRuleCheck" type="plm:VariantRuleCheckType"/>

element View
diagram
namespace http://www.plmxml.org/Schemas/PLMXMLSchema
type plm:ViewType
children Description ApplicationRef plm:Attribute
attributes
Name  Type  Use  Default  Fixed  Annotation
id  xsd:ID  optional      
attributeRefs  xsd:IDREFS  optional      
name  xsd:string  optional      
source
<xsd:element name="View" type="plm:ViewType" substitutionGroup="plm:AttribOwner"/>

element WarnMessage
diagram
namespace http://www.plmxml.org/Schemas/PLMXMLSchema
type plm:WarnMessageType
attributes
Name  Type  Use  Default  Fixed  Annotation
message  xsd:string  required      
source
<xsd:element name="WarnMessage" type="plm:WarnMessageType" substitutionGroup="plm:Message"/>

element XTRep
diagram
namespace http://www.plmxml.org/Schemas/PLMXMLSchema
type plm:XTRepType
children Description ApplicationRef plm:Attribute XTData
attributes
Name  Type  Use  Default  Fixed  Annotation
id  xsd:ID  optional      
attributeRefs  xsd:IDREFS  optional      
source
<xsd:element name="XTRep" type="plm:XTRepType" substitutionGroup="plm:InternalRep"/>

complexType AccessControlBase
diagram
namespace http://www.plmxml.org/Schemas/PLMXMLSchema
type extension of plm:AttribOwnerBase
children Description ApplicationRef plm:Attribute
used by
element AccessControl
complexType AccessIntentType
attributes
Name  Type  Use  Default  Fixed  Annotation
id  xsd:ID  optional      
attributeRefs  xsd:IDREFS  optional      
annotation
documentation 

      AccessControl - abstract base class for Access Control types.
      
source
<xsd:complexType name="AccessControlBase" abstract="true">
  <xsd:annotation>
    <xsd:documentation>
      AccessControl - abstract base class for Access Control types.
      </xsd:documentation>
  </xsd:annotation>
  <xsd:complexContent>
    <xsd:extension base="plm:AttribOwnerBase"/>
  </xsd:complexContent>
</xsd:complexType>

complexType AccessIntentType
diagram
namespace http://www.plmxml.org/Schemas/PLMXMLSchema
type extension of plm:AccessControlBase
children Description ApplicationRef plm:Attribute
used by
element AccessIntent
attributes
Name  Type  Use  Default  Fixed  Annotation
id  xsd:ID  optional      
attributeRefs  xsd:IDREFS  optional      
ownerRefs  plm:uriReferenceListType  optional      
intent  plm:AccessIntentEnum    modifiable    
annotation
documentation 

      Simple access control element. Specifies a set of owners, and read/write access.
      
      Attributes:
 
      intent:      reference, modifiable or noAccess.
      ownerRefs    Reference to one or more owners. These should be elements 
                   derived from plm:OwnerBase, e.g. Person, Organisation, Site, etc.
      
source
<xsd:complexType name="AccessIntentType">
  <xsd:annotation>
    <xsd:documentation>
      Simple access control element. Specifies a set of owners, and read/write access.
      
      Attributes:
 
      intent:      reference, modifiable or noAccess.
      ownerRefs    Reference to one or more owners. These should be elements 
                   derived from plm:OwnerBase, e.g. Person, Organisation, Site, etc.
      </xsd:documentation>
  </xsd:annotation>
  <xsd:complexContent>
    <xsd:extension base="plm:AccessControlBase">
      <xsd:attribute name="ownerRefs" type="plm:uriReferenceListType" use="optional"/>
      <xsd:attribute name="intent" type="plm:AccessIntentEnum" default="modifiable"/>
    </xsd:extension>
  </xsd:complexContent>
</xsd:complexType>

complexType AddressType
diagram
namespace http://www.plmxml.org/Schemas/PLMXMLSchema
type extension of plm:AttribOwnerBase
children Description ApplicationRef plm:Attribute
used by
element Address
attributes
Name  Type  Use  Default  Fixed  Annotation
id  xsd:ID  optional      
attributeRefs  xsd:IDREFS  optional      
internalLocation  xsd:string  optional      
streetNumber  xsd:string  optional      
street  xsd:string  optional      
town  xsd:string  optional      
region  xsd:string  optional      
postalCode  xsd:string  optional      
country  xsd:string  optional      
emailAddress  xsd:string  optional      
telephone  xsd:string  optional      
annotation
documentation 

      An address for a Person or Organisation.

      Attributes:

      internalLocation:   Room, mailbox, etc.
      streetNumber:
      street:             Name of street, road, lane, etc.
      town:               Village, Town, City, etc.
      region:             Region, County, State, etc.
      country:            Country.
      postalCode:         PostCode, ZIP, etc.
      emailAddress:
      telephone:
      
source
<xsd:complexType name="AddressType">
  <xsd:annotation>
    <xsd:documentation>
      An address for a Person or Organisation.

      Attributes:

      internalLocation:   Room, mailbox, etc.
      streetNumber:
      street:             Name of street, road, lane, etc.
      town:               Village, Town, City, etc.
      region:             Region, County, State, etc.
      country:            Country.
      postalCode:         PostCode, ZIP, etc.
      emailAddress:
      telephone:
      </xsd:documentation>
  </xsd:annotation>
  <xsd:complexContent>
    <xsd:extension base="plm:AttribOwnerBase">
      <xsd:attribute name="internalLocation" type="xsd:string" use="optional"/>
      <xsd:attribute name="streetNumber" type="xsd:string" use="optional"/>
      <xsd:attribute name="street" type="xsd:string" use="optional"/>
      <xsd:attribute name="town" type="xsd:string" use="optional"/>
      <xsd:attribute name="region" type="xsd:string" use="optional"/>
      <xsd:attribute name="postalCode" type="xsd:string" use="optional"/>
      <xsd:attribute name="country" type="xsd:string" use="optional"/>
      <xsd:attribute name="emailAddress" type="xsd:string" use="optional"/>
      <xsd:attribute name="telephone" type="xsd:string" use="optional"/>
    </xsd:extension>
  </xsd:complexContent>
</xsd:complexType>

complexType AndType
diagram
namespace http://www.plmxml.org/Schemas/PLMXMLSchema
type extension of plm:LogicalExpressionBase
children plm:LogicalExpression
used by
element And
annotation
documentation 

      And - a type of logical expression.

      SubElements:

      At least two sub-elements, derived from LogicalExpression. The And expression
      returns true if all its sub-elements return true.
      
source
<xsd:complexType name="AndType">
  <xsd:annotation>
    <xsd:documentation>
      And - a type of logical expression.

      SubElements:

      At least two sub-elements, derived from LogicalExpression. The And expression
      returns true if all its sub-elements return true.
      </xsd:documentation>
  </xsd:annotation>
  <xsd:complexContent>
    <xsd:extension base="plm:LogicalExpressionBase">
      <xsd:choice minOccurs="2" maxOccurs="unbounded">
        <xsd:element ref="plm:LogicalExpression"/>
      </xsd:choice>
    </xsd:extension>
  </xsd:complexContent>
</xsd:complexType>

complexType AnnotationQueryType
diagram
namespace http://www.plmxml.org/Schemas/PLMXMLSchema
type extension of plm:QueryBase
children Description ApplicationRef plm:Attribute
used by
element AnnotationQuery
attributes
Name  Type  Use  Default  Fixed  Annotation
id  xsd:ID  optional      
attributeRefs  xsd:IDREFS  optional      
label  xsd:string  optional      
annotation
documentation 

      This datatype is used to describe an Annotation query. The
      element is defined as a substitution element for the abstract
      Query element.
    
      Attributes:
   
      label:    (optional) If a suitable application label is specified
                the request must return the annotation matching the
                specified label.
                If no label is specified, then the request must return
                an PLMXML document that specifies all the annotations 
                within the specified context.
      
source
<xsd:complexType name="AnnotationQueryType">
  <xsd:annotation>
    <xsd:documentation>
      This datatype is used to describe an Annotation query. The
      element is defined as a substitution element for the abstract
      Query element.
    
      Attributes:
   
      label:    (optional) If a suitable application label is specified
                the request must return the annotation matching the
                specified label.
                If no label is specified, then the request must return
                an PLMXML document that specifies all the annotations 
                within the specified context.
      </xsd:documentation>
  </xsd:annotation>
  <xsd:complexContent>
    <xsd:extension base="plm:QueryBase">
      <xsd:attribute name="label" type="xsd:string" use="optional"/>
    </xsd:extension>
  </xsd:complexContent>
</xsd:complexType>

complexType ApplicationRefType
diagram
namespace http://www.plmxml.org/Schemas/PLMXMLSchema
used by
element DescriptionBase/ApplicationRef
attributes
Name  Type  Use  Default  Fixed  Annotation
application  xsd:string  required      
label  xsd:string  required      
version  xsd:string  optional      
annotation
documentation 

      The ApplicationRef element is meant to relate the parent element (Part, Representation, etc) 
      back to the owning entity in the sending  application.

      Attributes:

      application:     the context in which the contents of the label and version attributes 
                       make sense. Whether this field includes an application version number 
                       is up to the application, as long as it starts with something identifiable 
                       to the sending application.

      label:           the string which identifies the application entity - the value of this field
                       is only meaningful to the sending/authoring application. The receiving 
                       application can compare the contents of the attribute to test if two entities 
                       are the 'same' entity. But the actual value is meaningless to the receiving 
                       application.

      version:         the optional string attribute which identifies the version of the application 
                       entity. This attribute can only be used to test if the versions of an entity 
                       are the same (i.e. the test is only meaningful if the label attribute values 
                       are the same). No version ordering can be deduced from the value. Similar to 
                       the label attribute, the version attribute contents are meaningless to the 
                       receiving application.
    
source
<xsd:complexType name="ApplicationRefType">
  <xsd:annotation>
    <xsd:documentation>
      The ApplicationRef element is meant to relate the parent element (Part, Representation, etc) 
      back to the owning entity in the sending  application.

      Attributes:

      application:     the context in which the contents of the label and version attributes 
                       make sense. Whether this field includes an application version number 
                       is up to the application, as long as it starts with something identifiable 
                       to the sending application.

      label:           the string which identifies the application entity - the value of this field
                       is only meaningful to the sending/authoring application. The receiving 
                       application can compare the contents of the attribute to test if two entities 
                       are the 'same' entity. But the actual value is meaningless to the receiving 
                       application.

      version:         the optional string attribute which identifies the version of the application 
                       entity. This attribute can only be used to test if the versions of an entity 
                       are the same (i.e. the test is only meaningful if the label attribute values 
                       are the same). No version ordering can be deduced from the value. Similar to 
                       the label attribute, the version attribute contents are meaningless to the 
                       receiving application.
    </xsd:documentation>
  </xsd:annotation>
  <xsd:attribute name="application" type="xsd:string" use="required"/>
  <xsd:attribute name="label" type="xsd:string" use="required"/>
  <xsd:attribute name="version" type="xsd:string" use="optional"/>
</xsd:complexType>

complexType AreaType
diagram
namespace http://www.plmxml.org/Schemas/PLMXMLSchema
type restriction of plm:MassPropertyRealType
used by
element MassPropertyType/Area
attributes
Name  Type  Use  Default  Fixed  Annotation
error  plm:RealFieldType  optional      
source
<xsd:complexType name="AreaType">
  <xsd:simpleContent>
    <xsd:restriction base="plm:MassPropertyRealType"/>
  </xsd:simpleContent>
</xsd:complexType>

complexType AssociatedDataSetType
diagram
namespace http://www.plmxml.org/Schemas/PLMXMLSchema
type extension of plm:AttributeBase
children Description ApplicationRef
used by
element AssociatedDataSet
attributes
Name  Type  Use  Default  Fixed  Annotation
id  xsd:ID  optional      
dataSetRef  plm:anyURIType  required      
role  xsd:string  required      
annotation
documentation 

      Attribute used to associate a DataSet with a PLM XML element.

      Attributes:
      
      dataSetRef: uri reference to DataSet
      role:       role/purpose of DataSet. No specified values.
      
source
<xsd:complexType name="AssociatedDataSetType">
  <xsd:annotation>
    <xsd:documentation>
      Attribute used to associate a DataSet with a PLM XML element.

      Attributes:
      
      dataSetRef: uri reference to DataSet
      role:       role/purpose of DataSet. No specified values.
      </xsd:documentation>
  </xsd:annotation>
  <xsd:complexContent>
    <xsd:extension base="plm:AttributeBase">
      <xsd:attribute name="dataSetRef" type="plm:anyURIType" use="required"/>
      <xsd:attribute name="role" type="xsd:string" use="required"/>
    </xsd:extension>
  </xsd:complexContent>
</xsd:complexType>

complexType AttribOwnerBase
diagram
namespace http://www.plmxml.org/Schemas/PLMXMLSchema
type extension of plm:DescriptionBase
children Description ApplicationRef plm:Attribute
used by
element AttribOwner
complexTypes AccessControlBase AddressType CheckoutStatusBase CompoundRepType DisplayControlType EffectivityType EntityBase EntityMaterialType EntityTextureType ExternalFileType FeatureBase InternalRepBase LightSourceBase MaterialType OccurrenceType OptionType OwnerBase ProductViewType PropertiesBase QueryBase ReleaseStatusType RepresentationType ResourcePoolType RoleType StatusBase StructureDefBase TextureDataType TextureType UnitType VariantConditionType VariantDefaultBase VariantRuleCheckType VariantRuleType ViewType
attributes
Name  Type  Use  Default  Fixed  Annotation
id  xsd:ID  optional      
attributeRefs  xsd:IDREFS  optional      
annotation
documentation 

        Base class for elements which have PLMXML Attributes, i.e. elements
        derived from plm:AttributeBase.
      
        Attributes:
        
        attributeRefs: reference to Attributes 
       
        SubElements:
      
        Attribute:     any element derived from AttributeBase.
        
source
<xsd:complexType name="AttribOwnerBase" abstract="true">
  <xsd:annotation>
    <xsd:documentation>
        Base class for elements which have PLMXML Attributes, i.e. elements
        derived from plm:AttributeBase.
      
        Attributes:
        
        attributeRefs: reference to Attributes 
       
        SubElements:
      
        Attribute:     any element derived from AttributeBase.
        </xsd:documentation>
  </xsd:annotation>
  <xsd:complexContent>
    <xsd:extension base="plm:DescriptionBase">
      <xsd:sequence>
        <xsd:element ref="plm:Attribute" minOccurs="0" maxOccurs="unbounded"/>
      </xsd:sequence>
      <xsd:attribute name="attributeRefs" type="xsd:IDREFS" use="optional"/>
    </xsd:extension>
  </xsd:complexContent>
</xsd:complexType>

complexType AttributeBase
diagram
namespace http://www.plmxml.org/Schemas/PLMXMLSchema
type extension of plm:DescriptionBase
children Description ApplicationRef
used by
element Attribute
complexTypes AssociatedDataSetType MarkupType MassPropertyType RequestInformationType UserDataType UserListDataType
attributes
Name  Type  Use  Default  Fixed  Annotation
id  xsd:ID  optional      
annotation
documentation 

      The Attribute element is an abstract element. Useful attributes
      (ones that include fields) must be derived from the Attribute element
      defined within this schema. The derived attributes will define their 
      data elements to represent data fields.
    
      The derived attributes also need to be set as 'equivalent' to the 
      Attribute element. This enables the new derived attribute to be
      inserted into documents wherever the Attribute element is allowed.
      
source
<xsd:complexType name="AttributeBase" abstract="true">
  <xsd:annotation>
    <xsd:documentation>
      The Attribute element is an abstract element. Useful attributes
      (ones that include fields) must be derived from the Attribute element
      defined within this schema. The derived attributes will define their 
      data elements to represent data fields.
    
      The derived attributes also need to be set as 'equivalent' to the 
      Attribute element. This enables the new derived attribute to be
      inserted into documents wherever the Attribute element is allowed.
      </xsd:documentation>
  </xsd:annotation>
  <xsd:complexContent>
    <xsd:extension base="plm:DescriptionBase"/>
  </xsd:complexContent>
</xsd:complexType>

complexType AttributeClassBase
diagram
namespace http://www.plmxml.org/Schemas/PLMXMLSchema
used by
element AttributeClass
attributes
Name  Type  Use  Default  Fixed  Annotation
name  plm:AttributeClassType  required      
annotation
appInfo 
output=ignore
source
<xsd:complexType name="AttributeClassBase" abstract="true">
  <xsd:annotation>
    <xsd:appinfo source="PLMXMLSchemaGenerator">output=ignore</xsd:appinfo>
  </xsd:annotation>
  <xsd:attribute name="name" type="plm:AttributeClassType" use="required"/>
</xsd:complexType>

complexType AttributeLegalOwnerType
diagram
namespace http://www.plmxml.org/Schemas/PLMXMLSchema
used by
element AttributeLegalOwner
attributes
Name  Type  Use  Default  Fixed  Annotation
name  plm:AttributeOwnerType  required      
annotation
appInfo 
output=ignore
source
<xsd:complexType name="AttributeLegalOwnerType">
  <xsd:annotation>
    <xsd:appinfo source="PLMXMLSchemaGenerator">output=ignore</xsd:appinfo>
  </xsd:annotation>
  <xsd:attribute name="name" type="plm:AttributeOwnerType" use="required"/>
</xsd:complexType>

complexType AttributeRefType
diagram
namespace http://www.plmxml.org/Schemas/PLMXMLSchema
type extension of plm:EntityRefBase
children Description ApplicationRef
used by
element AttributeRef
attributes
Name  Type  Use  Default  Fixed  Annotation
id  xsd:ID  optional      
name  xsd:string  optional      
contextRef  plm:anyURIType  optional      
select  plm:RefSelectType    single    
attribute  xsd:string  required      
field  xsd:string  optional      
index  xsd:integer  optional      
value  xsd:string  required      
annotation
documentation 

      Attribute reference element. The reference is based on a user
      defined named attribute on the host representation. This type
      enables the author to note the attribute name, field name/index
      and the value of the attribute.

      Attributes:
      
      attribute:  The name of the attribute to query, e.g.
                  "COMPANYNAME/Tracking_attribute".
      field:      The name of the field within the attribute.
      index:      The index of the field within the attribute, if its
                  name is not given. (The first field is index 0).
      value:      The value of the attribute to match.
      
source
<xsd:complexType name="AttributeRefType">
  <xsd:annotation>
    <xsd:documentation>
      Attribute reference element. The reference is based on a user
      defined named attribute on the host representation. This type
      enables the author to note the attribute name, field name/index
      and the value of the attribute.

      Attributes:
      
      attribute:  The name of the attribute to query, e.g.
                  "COMPANYNAME/Tracking_attribute".
      field:      The name of the field within the attribute.
      index:      The index of the field within the attribute, if its
                  name is not given. (The first field is index 0).
      value:      The value of the attribute to match.
      </xsd:documentation>
  </xsd:annotation>
  <xsd:complexContent>
    <xsd:extension base="plm:EntityRefBase">
      <xsd:attribute name="attribute" type="xsd:string" use="required"/>
      <xsd:attribute name="field" type="xsd:string" use="optional"/>
      <xsd:attribute name="index" type="xsd:integer" use="optional"/>
      <xsd:attribute name="value" type="xsd:string" use="required"/>
    </xsd:extension>
  </xsd:complexContent>
</xsd:complexType>

complexType BoundType
diagram
namespace http://www.plmxml.org/Schemas/PLMXMLSchema
children Transform
used by
element PropertiesBase/Bound
attributes
Name  Type  Use  Default  Fixed  Annotation
type  plm:BoundingType    box    
values  plm:DoubleListType  required      
transformRef  xsd:IDREF  optional      
annotation
documentation 

      This is a box or sphere-shaped bound in 3-space.
      
      Attributes:
      
      type:          'box' or 'sphere'
      values:        6 or 4 doubles. If a box, these are the coordinates of
                     the centre, followed by xwidth/2, ywidth/2, zwidth/2.
                     If a sphere, these are centre, radius.
      transformRef:  Optional transform, to achieve non-aligned boxes.
      
      SubElements:
      Transform:     Optional transform.
      
source
<xsd:complexType name="BoundType">
  <xsd:annotation>
    <xsd:documentation>
      This is a box or sphere-shaped bound in 3-space.
      
      Attributes:
      
      type:          'box' or 'sphere'
      values:        6 or 4 doubles. If a box, these are the coordinates of
                     the centre, followed by xwidth/2, ywidth/2, zwidth/2.
                     If a sphere, these are centre, radius.
      transformRef:  Optional transform, to achieve non-aligned boxes.
      
      SubElements:
      Transform:     Optional transform.
      </xsd:documentation>
  </xsd:annotation>
  <xsd:sequence>
    <xsd:element name="Transform" type="plm:TransformType" minOccurs="0"/>
  </xsd:sequence>
  <xsd:attribute name="type" type="plm:BoundingType" default="box"/>
  <xsd:attribute name="values" type="plm:DoubleListType" use="required"/>
  <xsd:attribute name="transformRef" type="xsd:IDREF" use="optional"/>
</xsd:complexType>

element BoundType/Transform
diagram
namespace http://www.plmxml.org/Schemas/PLMXMLSchema
type plm:TransformType
facets
minLength 1
maxLength 16
attributes
Name  Type  Use  Default  Fixed  Annotation
id  xsd:ID  optional      
type  plm:TransformationType    general    
source
<xsd:element name="Transform" type="plm:TransformType" minOccurs="0"/>

complexType BoxBoundType
diagram
namespace http://www.plmxml.org/Schemas/PLMXMLSchema
children LowCorner HighCorner
used by
element PropertiesBase/BoxBound
annotation
documentation 

      This is a legacy box type. The 'Bound' element should be used.
      
appInfo 
output=ignore
source
<xsd:complexType name="BoxBoundType">
  <xsd:annotation>
    <xsd:documentation>
      This is a legacy box type. The 'Bound' element should be used.
      </xsd:documentation>
    <xsd:appinfo source="PLMXMLSchemaGenerator">output=ignore</xsd:appinfo>
  </xsd:annotation>
  <xsd:sequence>
    <xsd:element name="LowCorner" type="plm:VectorType"/>
    <xsd:element name="HighCorner" type="plm:VectorType"/>
  </xsd:sequence>
</xsd:complexType>

element BoxBoundType/LowCorner
diagram
namespace http://www.plmxml.org/Schemas/PLMXMLSchema
type plm:VectorType
facets
length 3
source
<xsd:element name="LowCorner" type="plm:VectorType"/>

element BoxBoundType/HighCorner
diagram
namespace http://www.plmxml.org/Schemas/PLMXMLSchema
type plm:VectorType
facets
length 3
source
<xsd:element name="HighCorner" type="plm:VectorType"/>

complexType BSplineCurveType
diagram
namespace http://www.plmxml.org/Schemas/PLMXMLSchema
type extension of plm:CurveBase
children Description ApplicationRef plm:Attribute StartPoint EndPoint SamplePoints Knots KnotMultiplicities Vertices
used by
element BSplineCurve
attributes
Name  Type  Use  Default  Fixed  Annotation
id  xsd:ID  optional      
attributeRefs  xsd:IDREFS  optional      
entityRef  plm:anyURIType  optional      
startT  xsd:double  optional      
endT  xsd:double  optional      
degree  xsd:positiveInteger  required      
dimension  plm:SplineDimensionType    3    
isRational  xsd:boolean  required      
isPeriodic  xsd:boolean  required      
isClosed  xsd:boolean  required      
form  plm:SplineCurveFormType    unknown    
annotation
documentation 

      B-Spline curve in 2- or 3-dimensional space.
      
      Attributes:
      
      degree:        degree of the curve.
      dimension:     dimension of the curve. This determines the length of each vector in 
                     'Vertices': if isRational is true, it is 'dimension+1', else it is 'dimension'.
                     Defaults to 3.
      isRational:    true if the spline is rational.
      isPeriodic:    true if the spline is periodic.
      isClosed:      true if the start and end of the curve coincide.
      form:          form of the curve.

      SubElements:
      
      Knots:         knot values, in increasing order, no repetitions.
      KnotMultiplicities: multiplicities of the knots.
      Vertices:      coordinates of the vertices.
      
source
<xsd:complexType name="BSplineCurveType">
  <xsd:annotation>
    <xsd:documentation>
      B-Spline curve in 2- or 3-dimensional space.
      
      Attributes:
      
      degree:        degree of the curve.
      dimension:     dimension of the curve. This determines the length of each vector in 
                     'Vertices': if isRational is true, it is 'dimension+1', else it is 'dimension'.
                     Defaults to 3.
      isRational:    true if the spline is rational.
      isPeriodic:    true if the spline is periodic.
      isClosed:      true if the start and end of the curve coincide.
      form:          form of the curve.

      SubElements:
      
      Knots:         knot values, in increasing order, no repetitions.
      KnotMultiplicities: multiplicities of the knots.
      Vertices:      coordinates of the vertices.
      </xsd:documentation>
  </xsd:annotation>
  <xsd:complexContent>
    <xsd:extension base="plm:CurveBase">
      <xsd:sequence>
        <xsd:element name="Knots" type="plm:DoubleListType"/>
        <xsd:element name="KnotMultiplicities" type="plm:IntegerListType"/>
        <xsd:element name="Vertices" type="plm:DoubleListType"/>
      </xsd:sequence>
      <xsd:attribute name="degree" type="xsd:positiveInteger" use="required"/>
      <xsd:attribute name="dimension" type="plm:SplineDimensionType" default="3"/>
      <xsd:attribute name="isRational" type="xsd:boolean" use="required"/>
      <xsd:attribute name="isPeriodic" type="xsd:boolean" use="required"/>
      <xsd:attribute name="isClosed" type="xsd:boolean" use="required"/>
      <xsd:attribute name="form" type="plm:SplineCurveFormType" default="unknown"/>
    </xsd:extension>
  </xsd:complexContent>
</xsd:complexType>

element BSplineCurveType/Knots
diagram
namespace http://www.plmxml.org/Schemas/PLMXMLSchema
type plm:DoubleListType
source
<xsd:element name="Knots" type="plm:DoubleListType"/>

element BSplineCurveType/KnotMultiplicities
diagram
namespace http://www.plmxml.org/Schemas/PLMXMLSchema
type plm:IntegerListType
source
<xsd:element name="KnotMultiplicities" type="plm:IntegerListType"/>

element BSplineCurveType/Vertices
diagram
namespace http://www.plmxml.org/Schemas/PLMXMLSchema
type plm:DoubleListType
source
<xsd:element name="Vertices" type="plm:DoubleListType"/>

complexType BSplineSurfaceType
diagram
namespace http://www.plmxml.org/Schemas/PLMXMLSchema
type extension of plm:SurfaceBase
children Description ApplicationRef plm:Attribute SamplePoints UKnots VKnots UKnotMultiplicities VKnotMultiplicities Vertices
used by
element BSplineSurface
attributes
Name  Type  Use  Default  Fixed  Annotation
id  xsd:ID  optional      
attributeRefs  xsd:IDREFS  optional      
entityRef  plm:anyURIType  optional      
startU  xsd:double  optional      
endU  xsd:double  optional      
startV  xsd:double  optional      
endV  xsd:double  optional      
dimension  plm:SplineDimensionType    3    
numberOfUVertices  xsd:positiveInteger  required      
numberOfVVertices  xsd:positiveInteger  required      
uDegree  xsd:positiveInteger  required      
vDegree  xsd:positiveInteger  required      
isRational  xsd:boolean  required      
isUPeriodic  xsd:boolean  required      
isVPeriodic  xsd:boolean  required      
isUClosed  xsd:boolean  required      
isVClosed  xsd:boolean  required      
annotation
documentation 

      B-Spline surface, normally in 3-dimensional space.
      
      Attributes:
      
      uDegree:       degree of the surface in U.
      vDegree:       degree of the surface in V.
      dimension:     dimension of the surface. This determines the length of each vector in 
                     'Vertices': if isRational is true, it is 'dimension+1', else it is 'dimension'.
                     Defaults to 3.
      isRational:    true if the surface is rational.
      isUPeriodic:   true if the surface is periodic in U.
      isUPeriodic:   true if the surface is periodic in U.
      isVClosed:     true if the surface is closed in V.
      isVClosed:     true if the surface is closed in V.
      numberOfUVertices: number of U vertices.
      numberOfVVertices: number of V vertices.

      SubElements:
      
      UKnots:        U knot values, in increasing order, no repetitions.
      VKnots:        V knot values, in increasing order, no repetitions.
      UKnotMultiplicities: multiplicities of the U knots.
      VKnotMultiplicities: multiplicities of the V knots.
      Vertices:      coordinates of the vertices.
      
source
<xsd:complexType name="BSplineSurfaceType">
  <xsd:annotation>
    <xsd:documentation>
      B-Spline surface, normally in 3-dimensional space.
      
      Attributes:
      
      uDegree:       degree of the surface in U.
      vDegree:       degree of the surface in V.
      dimension:     dimension of the surface. This determines the length of each vector in 
                     'Vertices': if isRational is true, it is 'dimension+1', else it is 'dimension'.
                     Defaults to 3.
      isRational:    true if the surface is rational.
      isUPeriodic:   true if the surface is periodic in U.
      isUPeriodic:   true if the surface is periodic in U.
      isVClosed:     true if the surface is closed in V.
      isVClosed:     true if the surface is closed in V.
      numberOfUVertices: number of U vertices.
      numberOfVVertices: number of V vertices.

      SubElements:
      
      UKnots:        U knot values, in increasing order, no repetitions.
      VKnots:        V knot values, in increasing order, no repetitions.
      UKnotMultiplicities: multiplicities of the U knots.
      VKnotMultiplicities: multiplicities of the V knots.
      Vertices:      coordinates of the vertices.
      </xsd:documentation>
  </xsd:annotation>
  <xsd:complexContent>
    <xsd:extension base="plm:SurfaceBase">
      <xsd:sequence>
        <xsd:element name="UKnots" type="plm:DoubleListType"/>
        <xsd:element name="VKnots" type="plm:DoubleListType"/>
        <xsd:element name="UKnotMultiplicities" type="plm:IntegerListType"/>
        <xsd:element name="VKnotMultiplicities" type="plm:IntegerListType"/>
        <xsd:element name="Vertices" type="plm:DoubleListType"/>
      </xsd:sequence>
      <xsd:attribute name="dimension" type="plm:SplineDimensionType" default="3"/>
      <xsd:attribute name="numberOfUVertices" type="xsd:positiveInteger" use="required"/>
      <xsd:attribute name="numberOfVVertices" type="xsd:positiveInteger" use="required"/>
      <xsd:attribute name="uDegree" type="xsd:positiveInteger" use="required"/>
      <xsd:attribute name="vDegree" type="xsd:positiveInteger" use="required"/>
      <xsd:attribute name="isRational" type="xsd:boolean" use="required"/>
      <xsd:attribute name="isUPeriodic" type="xsd:boolean" use="required"/>
      <xsd:attribute name="isVPeriodic" type="xsd:boolean" use="required"/>
      <xsd:attribute name="isUClosed" type="xsd:boolean" use="required"/>
      <xsd:attribute name="isVClosed" type="xsd:boolean" use="required"/>
    </xsd:extension>
  </xsd:complexContent>
</xsd:complexType>

element BSplineSurfaceType/UKnots
diagram
namespace http://www.plmxml.org/Schemas/PLMXMLSchema
type plm:DoubleListType
source
<xsd:element name="UKnots" type="plm:DoubleListType"/>

element BSplineSurfaceType/VKnots
diagram
namespace http://www.plmxml.org/Schemas/PLMXMLSchema
type plm:DoubleListType
source
<xsd:element name="VKnots" type="plm:DoubleListType"/>

element BSplineSurfaceType/UKnotMultiplicities
diagram
namespace http://www.plmxml.org/Schemas/PLMXMLSchema
type plm:IntegerListType
source
<xsd:element name="UKnotMultiplicities" type="plm:IntegerListType"/>

element BSplineSurfaceType/VKnotMultiplicities
diagram
namespace http://www.plmxml.org/Schemas/PLMXMLSchema
type plm:IntegerListType
source
<xsd:element name="VKnotMultiplicities" type="plm:IntegerListType"/>

element BSplineSurfaceType/Vertices
diagram
namespace http://www.plmxml.org/Schemas/PLMXMLSchema
type plm:DoubleListType
source
<xsd:element name="Vertices" type="plm:DoubleListType"/>

complexType CentreOfMassType
diagram
namespace http://www.plmxml.org/Schemas/PLMXMLSchema
type restriction of plm:MassPropertyVectorType
used by
element MassPropertyType/CentreOfMass
facets
length 3
attributes
Name  Type  Use  Default  Fixed  Annotation
error  plm:RealFieldType  optional      
source
<xsd:complexType name="CentreOfMassType">
  <xsd:simpleContent>
    <xsd:restriction base="plm:MassPropertyVectorType"/>
  </xsd:simpleContent>
</xsd:complexType>

complexType CheckMessageType
diagram
namespace http://www.plmxml.org/Schemas/PLMXMLSchema
type extension of plm:MessageBase
used by
element CheckMessage
attributes
Name  Type  Use  Default  Fixed  Annotation
message  xsd:string  required      
annotation
documentation 

      Check Message. This is used in VariantRuleChecks.

      Attributes:

      message:     String message to output.
      
source
<xsd:complexType name="CheckMessageType">
  <xsd:annotation>
    <xsd:documentation>
      Check Message. This is used in VariantRuleChecks.

      Attributes:

      message:     String message to output.
      </xsd:documentation>
  </xsd:annotation>
  <xsd:complexContent>
    <xsd:extension base="plm:MessageBase">
      <xsd:attribute name="message" type="xsd:string" use="required"/>
    </xsd:extension>
  </xsd:complexContent>
</xsd:complexType>

complexType CheckoutStatusBase
diagram
namespace http://www.plmxml.org/Schemas/PLMXMLSchema
type extension of plm:AttribOwnerBase
children Description ApplicationRef plm:Attribute
used by
element CheckoutStatus
complexType CheckoutType
attributes
Name  Type  Use  Default  Fixed  Annotation
id  xsd:ID  optional      
attributeRefs  xsd:IDREFS  optional      
annotation
documentation 

      CheckoutStatus - abstract base class for Checkout types.
      
source
<xsd:complexType name="CheckoutStatusBase" abstract="true">
  <xsd:annotation>
    <xsd:documentation>
      CheckoutStatus - abstract base class for Checkout types.
      </xsd:documentation>
  </xsd:annotation>
  <xsd:complexContent>
    <xsd:extension base="plm:AttribOwnerBase"/>
  </xsd:complexContent>
</xsd:complexType>

complexType CheckoutType
diagram
namespace http://www.plmxml.org/Schemas/PLMXMLSchema
type extension of plm:CheckoutStatusBase
children Description ApplicationRef plm:Attribute
used by
element Checkout
attributes
Name  Type  Use  Default  Fixed  Annotation
id  xsd:ID  optional      
attributeRefs  xsd:IDREFS  optional      
date  xsd:dateTime  optional      
by  plm:anyURIType  optional      
annotation
documentation 

      Checkout information.
      
      Attributes:
      
      by:           Person etc. holding the checkout. Derived from OwnerBase.
      date:         Date and time checked out.
      
source
<xsd:complexType name="CheckoutType">
  <xsd:annotation>
    <xsd:documentation>
      Checkout information.
      
      Attributes:
      
      by:           Person etc. holding the checkout. Derived from OwnerBase.
      date:         Date and time checked out.
      </xsd:documentation>
  </xsd:annotation>
  <xsd:complexContent>
    <xsd:extension base="plm:CheckoutStatusBase">
      <xsd:attribute name="date" type="xsd:dateTime" use="optional"/>
      <xsd:attribute name="by" type="plm:anyURIType" use="optional"/>
    </xsd:extension>
  </xsd:complexContent>
</xsd:complexType>

complexType CircleType
diagram
namespace http://www.plmxml.org/Schemas/PLMXMLSchema
type extension of plm:PlaneCurveBase
children Description ApplicationRef plm:Attribute StartPoint EndPoint SamplePoints
used by
element Circle
attributes
Name  Type  Use  Default  Fixed  Annotation
id  xsd:ID  optional      
attributeRefs  xsd:IDREFS  optional      
entityRef  plm:anyURIType  optional      
startT  xsd:double  optional      
endT  xsd:double  optional      
origin  plm:VectorType    0 0 0    
zAxis  plm:DirectionType    0 0 1    
xAxis  plm:DirectionType    1 0 0    
radius  xsd:double  required      
annotation
documentation 

      Circular curve. The T=0 point is on the positive x-axis of the underlying plane. The
      T=pi/2 point is on the positive y-axis.
      
      Attributes:
      
      radius:        radius
      
source
<xsd:complexType name="CircleType">
  <xsd:annotation>
    <xsd:documentation>
      Circular curve. The T=0 point is on the positive x-axis of the underlying plane. The
      T=pi/2 point is on the positive y-axis.
      
      Attributes:
      
      radius:        radius
      </xsd:documentation>
  </xsd:annotation>
  <xsd:complexContent>
    <xsd:extension base="plm:PlaneCurveBase">
      <xsd:attribute name="radius" type="xsd:double" use="required"/>
    </xsd:extension>
  </xsd:complexContent>
</xsd:complexType>

complexType CompositeCurveType
diagram
namespace http://www.plmxml.org/Schemas/PLMXMLSchema
type extension of plm:CurveBase
children Description ApplicationRef plm:Attribute StartPoint EndPoint SamplePoints
used by
element CompositeCurve
attributes
Name  Type  Use  Default  Fixed  Annotation
id  xsd:ID  optional      
attributeRefs  xsd:IDREFS  optional      
entityRef  plm:anyURIType  optional      
startT  xsd:double  optional      
endT  xsd:double  optional      
curves  xsd:IDREFS  required      
isClosed  xsd:boolean    false    
annotation
documentation 

      Composite Curve, formed by joining curves together end-to-end.
             
      Attributes:
      
      curves:        sequence of curves. NB this attribute name is non-standard,
                     PLMXML conventions require that IDREFS attributes end in 'Refs'.
      isClosed:      true if the end of the last curve coincides with the start
                     of the first.
      
source
<xsd:complexType name="CompositeCurveType">
  <xsd:annotation>
    <xsd:documentation>
      Composite Curve, formed by joining curves together end-to-end.
             
      Attributes:
      
      curves:        sequence of curves. NB this attribute name is non-standard,
                     PLMXML conventions require that IDREFS attributes end in 'Refs'.
      isClosed:      true if the end of the last curve coincides with the start
                     of the first.
      </xsd:documentation>
  </xsd:annotation>
  <xsd:complexContent>
    <xsd:extension base="plm:CurveBase">
      <xsd:attribute name="curves" type="xsd:IDREFS" use="required"/>
      <xsd:attribute name="isClosed" type="xsd:boolean" default="false"/>
    </xsd:extension>
  </xsd:complexContent>
</xsd:complexType>

complexType CompositionType
diagram
namespace http://www.plmxml.org/Schemas/PLMXMLSchema
type extension of plm:EntityBase
children Description ApplicationRef plm:Attribute LocalCoordinateSystem plm:Point plm:Curve plm:Surface plm:CoordinateSystem
used by
element GeometryComposition
attributes
Name  Type  Use  Default  Fixed  Annotation
id  xsd:ID  optional      
attributeRefs  xsd:IDREFS  optional      
entityRef  plm:anyURIType  optional      
annotation
documentation 

      Geometry composition.
      
      SubElements:
      
      Point:         any elements derived from Point.
      Curve:         any elements derived from Curve.
      Surface:       any elements derived from Surface.
      CoordinateSystem:  coordinate systems.
      
source
<xsd:complexType name="CompositionType">
  <xsd:annotation>
    <xsd:documentation>
      Geometry composition.
      
      SubElements:
      
      Point:         any elements derived from Point.
      Curve:         any elements derived from Curve.
      Surface:       any elements derived from Surface.
      CoordinateSystem:  coordinate systems.
      </xsd:documentation>
  </xsd:annotation>
  <xsd:complexContent>
    <xsd:extension base="plm:EntityBase">
      <xsd:sequence>
        <xsd:element name="LocalCoordinateSystem" type="plm:PlanarCoordinateSystemType"/>
        <xsd:choice maxOccurs="unbounded">
          <xsd:element ref="plm:Point"/>
          <xsd:element ref="plm:Curve"/>
          <xsd:element ref="plm:Surface"/>
          <xsd:element ref="plm:CoordinateSystem"/>
        </xsd:choice>
      </xsd:sequence>
    </xsd:extension>
  </xsd:complexContent>
</xsd:complexType>

element CompositionType/LocalCoordinateSystem
diagram
namespace http://www.plmxml.org/Schemas/PLMXMLSchema
type plm:PlanarCoordinateSystemType
children Description ApplicationRef plm:Attribute
attributes
Name  Type  Use  Default  Fixed  Annotation
id  xsd:ID  optional      
attributeRefs  xsd:IDREFS  optional      
entityRef  plm:anyURIType  optional      
origin  plm:VectorType    0 0 0    
zAxis  plm:DirectionType    0 0 1    
xAxis  plm:DirectionType    1 0 0    
source
<xsd:element name="LocalCoordinateSystem" type="plm:PlanarCoordinateSystemType"/>

complexType CompoundRepType
diagram
namespace http://www.plmxml.org/Schemas/PLMXMLSchema
type extension of plm:AttribOwnerBase
children Description ApplicationRef plm:Attribute
used by
element RepresentationType/CompoundRep
attributes
Name  Type  Use  Default  Fixed  Annotation
id  xsd:ID  optional      
attributeRefs  xsd:IDREFS  optional      
location  plm:anyURIType  optional      
load  xsd:boolean    false    
format  plm:RepresentationFormatType  optional      
annotation
documentation 

      This class represents the 'CompoundRep' element in a PLMXML file.
      
      Attributes:
      
      location:       URI of data source
      load:           True if data is to be loaded at the same time as the PLMXML file.
      format:         Data format. If this is absent, the format is taken from the parent
                      Representation.
      
source
<xsd:complexType name="CompoundRepType">
  <xsd:annotation>
    <xsd:documentation>
      This class represents the 'CompoundRep' element in a PLMXML file.
      
      Attributes:
      
      location:       URI of data source
      load:           True if data is to be loaded at the same time as the PLMXML file.
      format:         Data format. If this is absent, the format is taken from the parent
                      Representation.
      </xsd:documentation>
  </xsd:annotation>
  <xsd:complexContent>
    <xsd:extension base="plm:AttribOwnerBase">
      <xsd:attributeGroup ref="plm:referenceGroup"/>
      <xsd:attribute name="format" type="plm:RepresentationFormatType" use="optional"/>
    </xsd:extension>
  </xsd:complexContent>
</xsd:complexType>

complexType ConditionalStatementType
diagram
namespace http://www.plmxml.org/Schemas/PLMXMLSchema
type extension of plm:StatementBase
children plm:LogicalExpression Then Else
used by
element If
annotation
documentation 

      ConditionalStatement. This is an If ... Then ... Else ... Statement.

      SubElements:

      First, an element derived from LogicalExpression.

      Then:         StatementList element, executed if the LogicalExpression returns true.
      Else:         Optional StatementList element, executed if the LogicalExpression
                    returns false.
      
source
<xsd:complexType name="ConditionalStatementType">
  <xsd:annotation>
    <xsd:documentation>
      ConditionalStatement. This is an If ... Then ... Else ... Statement.

      SubElements:

      First, an element derived from LogicalExpression.

      Then:         StatementList element, executed if the LogicalExpression returns true.
      Else:         Optional StatementList element, executed if the LogicalExpression
                    returns false.
      </xsd:documentation>
  </xsd:annotation>
  <xsd:complexContent>
    <xsd:extension base="plm:StatementBase">
      <xsd:sequence>
        <xsd:element ref="plm:LogicalExpression"/>
        <xsd:element name="Then" type="plm:StatementListType"/>
        <xsd:element name="Else" type="plm:StatementListType" minOccurs="0"/>
      </xsd:sequence>
    </xsd:extension>
  </xsd:complexContent>
</xsd:complexType>

element ConditionalStatementType/Then
diagram
namespace http://www.plmxml.org/Schemas/PLMXMLSchema
type plm:StatementListType
children plm:Statement
source
<xsd:element name="Then" type="plm:StatementListType"/>

element ConditionalStatementType/Else
diagram
namespace http://www.plmxml.org/Schemas/PLMXMLSchema
type plm:StatementListType
children plm:Statement
source
<xsd:element name="Else" type="plm:StatementListType" minOccurs="0"/>

complexType ConeType
diagram
namespace http://www.plmxml.org/Schemas/PLMXMLSchema
type extension of plm:SurfacePositionBase
children Description ApplicationRef plm:Attribute SamplePoints
used by
element Cone
attributes
Name  Type  Use  Default  Fixed  Annotation
id  xsd:ID  optional      
attributeRefs  xsd:IDREFS  optional      
entityRef  plm:anyURIType  optional      
startU  xsd:double  optional      
endU  xsd:double  optional      
startV  xsd:double  optional      
endV  xsd:double  optional      
origin  plm:VectorType    0 0 0    
zAxis  plm:DirectionType    0 0 1    
xAxis  plm:DirectionType    1 0 0    
radius  xsd:double  required      
halfAngle  xsd:double  required      
annotation
documentation 

      Conical surface. The cone axis is along the Z-Axis of the underlying 
      coordinate frame. The cone radius increases in the direction of the
      Z-Axis.
      
      Attributes:
      
      radius:          radius of the cone at the origin of the coordinate frame.
                       This is zero or positive.
      halfAngle:       the positive angle between the Z-Axis and a line in the
                       cone, in radians.
      
source
<xsd:complexType name="ConeType">
  <xsd:annotation>
    <xsd:documentation>
      Conical surface. The cone axis is along the Z-Axis of the underlying 
      coordinate frame. The cone radius increases in the direction of the
      Z-Axis.
      
      Attributes:
      
      radius:          radius of the cone at the origin of the coordinate frame.
                       This is zero or positive.
      halfAngle:       the positive angle between the Z-Axis and a line in the
                       cone, in radians.
      </xsd:documentation>
  </xsd:annotation>
  <xsd:complexContent>
    <xsd:extension base="plm:SurfacePositionBase">
      <xsd:attribute name="radius" type="xsd:double" use="required"/>
      <xsd:attribute name="halfAngle" type="xsd:double" use="required"/>
    </xsd:extension>
  </xsd:complexContent>
</xsd:complexType>

complexType ConfigurationContextType
diagram
namespace http://www.plmxml.org/Schemas/PLMXMLSchema
type extension of plm:ManagedBase
children Description ApplicationRef plm:Attribute BoxBound SphereBound Bound
used by
element ConfigurationContext
attributes
Name  Type  Use  Default  Fixed  Annotation
id  xsd:ID  optional      
attributeRefs  xsd:IDREFS  optional      
accessRefs  plm:uriReferenceListType  optional      
statusRef  plm:anyURIType  optional      
checkoutRefs  plm:uriReferenceListType  optional      
name  xsd:string  optional      
configId  xsd:string  required      
annotation
documentation 

      This element acts as a context for effectivities. An Effectivity can reference a
      ConfigurationContext element to indicate that the Effectivity is only applicable
      to that ConfigurationContext. 
      
      Attributes:
       
      configId:   Unique identifier.
      name:       Descriptive name
      
source
<xsd:complexType name="ConfigurationContextType">
  <xsd:annotation>
    <xsd:documentation>
      This element acts as a context for effectivities. An Effectivity can reference a
      ConfigurationContext element to indicate that the Effectivity is only applicable
      to that ConfigurationContext. 
      
      Attributes:
       
      configId:   Unique identifier.
      name:       Descriptive name
      </xsd:documentation>
  </xsd:annotation>
  <xsd:complexContent>
    <xsd:extension base="plm:ManagedBase">
      <xsd:attribute name="name" type="xsd:string" use="optional"/>
      <xsd:attribute name="configId" type="xsd:string" use="required"/>
    </xsd:extension>
  </xsd:complexContent>
</xsd:complexType>

complexType ConstructionGeometryType
diagram
namespace http://www.plmxml.org/Schemas/PLMXMLSchema
type extension of plm:EntityBase
children Description ApplicationRef plm:Attribute plm:Point plm:Curve plm:Surface plm:CoordinateSystem plm:GeometryComposition
used by
elements StructureDefBase/ConstructionGeometry PLMXMLType/ConstructionGeometry
attributes
Name  Type  Use  Default  Fixed  Annotation
id  xsd:ID  optional      
attributeRefs  xsd:IDREFS  optional      
entityRef  plm:anyURIType  optional      
annotation
documentation 

      Top level construction geometry element.
      
      SubElements:
      
      Point:         any elements derived from Point.
      Curve:         any elements derived from Curve.
      Surface:       any elements derived from Surface.
      CoordinateSystem:     coordinate systems.
      GeometryComposition:  geometry compositions.
      
source
<xsd:complexType name="ConstructionGeometryType">
  <xsd:annotation>
    <xsd:documentation>
      Top level construction geometry element.
      
      SubElements:
      
      Point:         any elements derived from Point.
      Curve:         any elements derived from Curve.
      Surface:       any elements derived from Surface.
      CoordinateSystem:     coordinate systems.
      GeometryComposition:  geometry compositions.
      </xsd:documentation>
  </xsd:annotation>
  <xsd:complexContent>
    <xsd:extension base="plm:EntityBase">
      <xsd:choice maxOccurs="unbounded">
        <xsd:element ref="plm:Point"/>
        <xsd:element ref="plm:Curve"/>
        <xsd:element ref="plm:Surface"/>
        <xsd:element ref="plm:CoordinateSystem"/>
        <xsd:element ref="plm:GeometryComposition"/>
      </xsd:choice>
    </xsd:extension>
  </xsd:complexContent>
</xsd:complexType>

complexType CurveBase
diagram
namespace http://www.plmxml.org/Schemas/PLMXMLSchema
type extension of plm:EntityBase
children Description ApplicationRef plm:Attribute StartPoint EndPoint SamplePoints
used by
element Curve
complexTypes BSplineCurveType CompositeCurveType LineType PlaneCurveBase PolyLineType SPCurveType
attributes
Name  Type  Use  Default  Fixed  Annotation
id  xsd:ID  optional      
attributeRefs  xsd:IDREFS  optional      
entityRef  plm:anyURIType  optional      
startT  xsd:double  optional      
endT  xsd:double  optional      
annotation
documentation 

      Base class for elements representing parametrised curves in 3-space.
      
      Attributes:
      
      startT:        start parameter
      endT:          end parameter
      
      SubElements:
      
      StartPoint:    optional coordinates of start point
      EndPoint:      optional coordinates of end point
      SamplePoints:  optional coordinates of a sequence of points along curve
      
source
<xsd:complexType name="CurveBase" abstract="true">
  <xsd:annotation>
    <xsd:documentation>
      Base class for elements representing parametrised curves in 3-space.
      
      Attributes:
      
      startT:        start parameter
      endT:          end parameter
      
      SubElements:
      
      StartPoint:    optional coordinates of start point
      EndPoint:      optional coordinates of end point
      SamplePoints:  optional coordinates of a sequence of points along curve
      </xsd:documentation>
  </xsd:annotation>
  <xsd:complexContent>
    <xsd:extension base="plm:EntityBase">
      <xsd:sequence>
        <xsd:element name="StartPoint" type="plm:ReferencePointType" minOccurs="0"/>
        <xsd:element name="EndPoint" type="plm:ReferencePointType" minOccurs="0"/>
        <xsd:element name="SamplePoints" type="plm:SamplePointsType" minOccurs="0"/>
      </xsd:sequence>
      <xsd:attribute name="startT" type="xsd:double" use="optional"/>
      <xsd:attribute name="endT" type="xsd:double" use="optional"/>
    </xsd:extension>
  </xsd:complexContent>
</xsd:complexType>

element CurveBase/StartPoint
diagram
namespace http://www.plmxml.org/Schemas/PLMXMLSchema
type plm:ReferencePointType
children Description ApplicationRef plm:Attribute
attributes
Name  Type  Use  Default  Fixed  Annotation
id  xsd:ID  optional      
attributeRefs  xsd:IDREFS  optional      
entityRef  plm:anyURIType  optional      
position  plm:VectorType        
source
<xsd:element name="StartPoint" type="plm:ReferencePointType" minOccurs="0"/>

element CurveBase/EndPoint
diagram
namespace http://www.plmxml.org/Schemas/PLMXMLSchema
type plm:ReferencePointType
children Description ApplicationRef plm:Attribute
attributes
Name  Type  Use  Default  Fixed  Annotation
id  xsd:ID  optional      
attributeRefs  xsd:IDREFS  optional      
entityRef  plm:anyURIType  optional      
position  plm:VectorType        
source
<xsd:element name="EndPoint" type="plm:ReferencePointType" minOccurs="0"/>

element CurveBase/SamplePoints
diagram
namespace http://www.plmxml.org/Schemas/PLMXMLSchema
type plm:SamplePointsType
attributes
Name  Type  Use  Default  Fixed  Annotation
tolerance  xsd:double        
source
<xsd:element name="SamplePoints" type="plm:SamplePointsType" minOccurs="0"/>

complexType CylinderType
diagram
namespace http://www.plmxml.org/Schemas/PLMXMLSchema
type extension of plm:SurfacePositionBase
children Description ApplicationRef plm:Attribute SamplePoints
used by
element Cylinder
attributes
Name  Type  Use  Default  Fixed  Annotation
id  xsd:ID  optional      
attributeRefs  xsd:IDREFS  optional      
entityRef  plm:anyURIType  optional      
startU  xsd:double  optional      
endU  xsd:double  optional      
startV  xsd:double  optional      
endV  xsd:double  optional      
origin  plm:VectorType    0 0 0    
zAxis  plm:DirectionType    0 0 1    
xAxis  plm:DirectionType    1 0 0    
radius  xsd:double  required      
source
<xsd:complexType name="CylinderType">
  <xsd:complexContent>
    <xsd:extension base="plm:SurfacePositionBase">
      <xsd:attribute name="radius" type="xsd:double" use="required"/>
    </xsd:extension>
  </xsd:complexContent>
</xsd:complexType>

complexType DataSetType
diagram
namespace http://www.plmxml.org/Schemas/PLMXMLSchema
type extension of plm:ManagedBase
children Description ApplicationRef plm:Attribute BoxBound SphereBound Bound
used by
element DataSet
attributes
Name  Type  Use  Default  Fixed  Annotation
id  xsd:ID  optional      
attributeRefs  xsd:IDREFS  optional      
accessRefs  plm:uriReferenceListType  optional      
statusRef  plm:anyURIType  optional      
checkoutRefs  plm:uriReferenceListType  optional      
name  xsd:string  optional      
version  xsd:nonNegativeInteger  optional      
type  xsd:string  optional      
memberRefs  plm:uriReferenceListType  required      
releaseStatusRefs  plm:uriReferenceListType  optional      
annotation
documentation 

      Represents a DataSet (collection of files)

      Attributes:
      
      name:        name of the DataSet.
      version:     version number.
      type:        type of DataSet. No specified values.
      memberRefs:  uri references to the members of the DataSet. These should be
                   plm:ExternalFile elements.
      releaseStatusRefs: Reference to one or more ReleaseStatus elements, which give release 
                   dates and effectivities.
      
source
<xsd:complexType name="DataSetType">
  <xsd:annotation>
    <xsd:documentation>
      Represents a DataSet (collection of files)

      Attributes:
      
      name:        name of the DataSet.
      version:     version number.
      type:        type of DataSet. No specified values.
      memberRefs:  uri references to the members of the DataSet. These should be
                   plm:ExternalFile elements.
      releaseStatusRefs: Reference to one or more ReleaseStatus elements, which give release 
                   dates and effectivities.
      </xsd:documentation>
  </xsd:annotation>
  <xsd:complexContent>
    <xsd:extension base="plm:ManagedBase">
      <xsd:attribute name="name" type="xsd:string" use="optional"/>
      <xsd:attribute name="version" type="xsd:nonNegativeInteger" use="optional"/>
      <xsd:attribute name="type" type="xsd:string" use="optional"/>
      <xsd:attribute name="memberRefs" type="plm:uriReferenceListType" use="required"/>
      <xsd:attribute name="releaseStatusRefs" type="plm:uriReferenceListType" use="optional"/>
    </xsd:extension>
  </xsd:complexContent>
</xsd:complexType>

complexType DateEffectivityType
diagram
namespace http://www.plmxml.org/Schemas/PLMXMLSchema
type extension of plm:EffectivityType
children Description ApplicationRef plm:Attribute
used by
element DateEffectivity
attributes
Name  Type  Use  Default  Fixed  Annotation
id  xsd:ID  optional      
attributeRefs  xsd:IDREFS  optional      
contextRef  plm:anyURIType  optional      
start  xsd:dateTime  optional      
end  xsd:dateTime  optional      
annotation
documentation 

      Date Effectivity. Indicates that an element is effective between two specified dates.
      If the start date or end date is omitted, the effectivity is open-ended in that
      direction.

      Attributes:
     
      start:      Start date and time.
      end:        End date and time.
      
source
<xsd:complexType name="DateEffectivityType">
  <xsd:annotation>
    <xsd:documentation>
      Date Effectivity. Indicates that an element is effective between two specified dates.
      If the start date or end date is omitted, the effectivity is open-ended in that
      direction.

      Attributes:
     
      start:      Start date and time.
      end:        End date and time.
      </xsd:documentation>
  </xsd:annotation>
  <xsd:complexContent>
    <xsd:extension base="plm:EffectivityType">
      <xsd:attribute name="start" type="xsd:dateTime" use="optional"/>
      <xsd:attribute name="end" type="xsd:dateTime" use="optional"/>
    </xsd:extension>
  </xsd:complexContent>
</xsd:complexType>

complexType DensityType
diagram
namespace http://www.plmxml.org/Schemas/PLMXMLSchema
type restriction of plm:MassPropertyRealType
used by
element MassPropertyType/Density
attributes
Name  Type  Use  Default  Fixed  Annotation
error  plm:RealFieldType  optional      
source
<xsd:complexType name="DensityType">
  <xsd:simpleContent>
    <xsd:restriction base="plm:MassPropertyRealType"/>
  </xsd:simpleContent>
</xsd:complexType>

complexType DescriptionBase
diagram
namespace http://www.plmxml.org/Schemas/PLMXMLSchema
type extension of plm:IdBase
children Description ApplicationRef
used by
complexTypes AttribOwnerBase AttributeBase DocumentBase EntityRefBase ViewControlType
attributes
Name  Type  Use  Default  Fixed  Annotation
id  xsd:ID  optional      
annotation
appInfo 
sdkname=DescriptionObject
documentation 

      The DescriptionBase type is an abstract base type for PLM XML types which have optional 
      description and ApplicationRef.
			         
      Sub-elements:
			
      Description      Readable textual description of the element.
      ApplicationRef   A means of uniquely identifying the element in terms understood by the
                       sending system. More than one is allowed (at most one per Application).
       
source
<xsd:complexType name="DescriptionBase" abstract="true">
  <xsd:annotation>
    <xsd:appinfo source="PLMXMLSchemaGenerator">sdkname=DescriptionObject</xsd:appinfo>
    <xsd:documentation>
      The DescriptionBase type is an abstract base type for PLM XML types which have optional 
      description and ApplicationRef.
			         
      Sub-elements:
			
      Description      Readable textual description of the element.
      ApplicationRef   A means of uniquely identifying the element in terms understood by the
                       sending system. More than one is allowed (at most one per Application).
       </xsd:documentation>
  </xsd:annotation>
  <xsd:complexContent>
    <xsd:extension base="plm:IdBase">
      <xsd:sequence>
        <xsd:element name="Description" type="plm:DescriptionType" minOccurs="0"/>
        <xsd:element name="ApplicationRef" type="plm:ApplicationRefType" minOccurs="0" maxOccurs="unbounded"/>
      </xsd:sequence>
    </xsd:extension>
  </xsd:complexContent>
</xsd:complexType>

element DescriptionBase/Description
diagram
namespace http://www.plmxml.org/Schemas/PLMXMLSchema
type plm:DescriptionType
source
<xsd:element name="Description" type="plm:DescriptionType" minOccurs="0"/>

element DescriptionBase/ApplicationRef
diagram
namespace http://www.plmxml.org/Schemas/PLMXMLSchema
type plm:ApplicationRefType
attributes
Name  Type  Use  Default  Fixed  Annotation
application  xsd:string  required      
label  xsd:string  required      
version  xsd:string  optional      
source
<xsd:element name="ApplicationRef" type="plm:ApplicationRefType" minOccurs="0" maxOccurs="unbounded"/>

complexType DirectionalLightType
diagram
namespace http://www.plmxml.org/Schemas/PLMXMLSchema
type extension of plm:LightSourceBase
children Description ApplicationRef plm:Attribute
used by
element DirectionalLight
attributes
Name  Type  Use  Default  Fixed  Annotation
id  xsd:ID  optional      
attributeRefs  xsd:IDREFS  optional      
name  xsd:string  optional      
ambient  plm:RGBType    0.0 0.0 0.0    
diffuse  plm:RGBType    1.0 1.0 1.0    
specular  plm:RGBType    1.0 1.0 1.0    
intensity  plm:AlphaType    1.0    
direction  plm:VectorType    0.0 0.0 1.0    
annotation
documentation 

      Directional Light Source (from infinity)
      
      Attributes:
      
      direction:     direction TO the light source.
      
source
<xsd:complexType name="DirectionalLightType">
  <xsd:annotation>
    <xsd:documentation>
      Directional Light Source (from infinity)
      
      Attributes:
      
      direction:     direction TO the light source.
      </xsd:documentation>
  </xsd:annotation>
  <xsd:complexContent>
    <xsd:extension base="plm:LightSourceBase">
      <xsd:attribute name="direction" type="plm:VectorType" default="0.0 0.0 1.0"/>
    </xsd:extension>
  </xsd:complexContent>
</xsd:complexType>

complexType DisplayControlType
diagram
namespace http://www.plmxml.org/Schemas/PLMXMLSchema
type extension of plm:AttribOwnerBase
children Description ApplicationRef plm:Attribute
used by
element StructureDefBase/DisplayControl
attributes
Name  Type  Use  Default  Fixed  Annotation
id  xsd:ID  optional      
attributeRefs  xsd:IDREFS  optional      
name  xsd:string  optional      
drawingStyle  plm:DrawingStyleType    shaded    
shadingStyle  plm:ShadingStyleType    flat    
backgroundColour  plm:RGBType    0.0 0.0 0.0    
lightSourceRefs  xsd:IDREFS  optional      
source
<xsd:complexType name="DisplayControlType">
  <xsd:complexContent>
    <xsd:extension base="plm:AttribOwnerBase">
      <xsd:attribute name="name" type="xsd:string" use="optional"/>
      <xsd:attribute name="drawingStyle" type="plm:DrawingStyleType" default="shaded"/>
      <xsd:attribute name="shadingStyle" type="plm:ShadingStyleType" default="flat"/>
      <xsd:attribute name="backgroundColour" type="plm:RGBType" default="0.0 0.0 0.0"/>
      <xsd:attribute name="lightSourceRefs" type="xsd:IDREFS" use="optional"/>
    </xsd:extension>
  </xsd:complexContent>
</xsd:complexType>

complexType DocumentBase
diagram
namespace http://www.plmxml.org/Schemas/PLMXMLSchema
type extension of plm:DescriptionBase
children Description ApplicationRef
used by
complexTypes PLMXMLRequestType PLMXMLType
attributes
Name  Type  Use  Default  Fixed  Annotation
id  xsd:ID  optional      
schemaVersion  xsd:decimal  required      
author  xsd:string  required      
time  xsd:time  required      
date  xsd:date  required      
language  xsd:language    en    
annotation
appInfo 
sdkname=DocumentBase
documentation 

      This class corresponds to a top-level element in a PLMXML file. 
      Document and RequestDocument are derived classes of this, which 
      correspond to 'PLMXML' and 'PLMXMLRequest' elements, respectively.

      Attributes:

      author:        Author.
      date:          Date modified.
      time:          Time modified.
      language:      Language used, e.g. in comments.
      schemaVersion: Version of the schema this file was written for, e.g. "2.0".
      
source
<xsd:complexType name="DocumentBase" abstract="true">
  <xsd:annotation>
    <xsd:appinfo source="PLMXMLSchemaGenerator">sdkname=DocumentBase</xsd:appinfo>
    <xsd:documentation>
      This class corresponds to a top-level element in a PLMXML file. 
      Document and RequestDocument are derived classes of this, which 
      correspond to 'PLMXML' and 'PLMXMLRequest' elements, respectively.

      Attributes:

      author:        Author.
      date:          Date modified.
      time:          Time modified.
      language:      Language used, e.g. in comments.
      schemaVersion: Version of the schema this file was written for, e.g. "2.0".
      </xsd:documentation>
  </xsd:annotation>
  <xsd:complexContent>
    <xsd:extension base="plm:DescriptionBase">
      <xsd:attribute name="schemaVersion" type="xsd:decimal" use="required"/>
      <xsd:attribute name="author" type="xsd:string" use="required"/>
      <xsd:attribute name="time" type="xsd:time" use="required"/>
      <xsd:attribute name="date" type="xsd:date" use="required"/>
      <xsd:attribute name="language" type="xsd:language" default="en"/>
    </xsd:extension>
  </xsd:complexContent>
</xsd:complexType>

complexType EffectivityType
diagram
namespace http://www.plmxml.org/Schemas/PLMXMLSchema
type extension of plm:AttribOwnerBase
children Description ApplicationRef plm:Attribute
used by
element Effectivity
complexTypes DateEffectivityType LotEffectivityType SerialNumberEffectivityType
attributes
Name  Type  Use  Default  Fixed  Annotation
id  xsd:ID  optional      
attributeRefs  xsd:IDREFS  optional      
contextRef  plm:anyURIType  optional      
annotation
documentation 

      Effectivity Base class.
      
      contextRef: the Product, ProductRevision, or ConfigurationContext in which this 
                  Effectivity applies. If absent, then the Effectivity is relevant for all 
                  Products and ProductRevisions which use the element to which the 
                  Effectivity is attached.
      
source
<xsd:complexType name="EffectivityType">
  <xsd:annotation>
    <xsd:documentation>
      Effectivity Base class.
      
      contextRef: the Product, ProductRevision, or ConfigurationContext in which this 
                  Effectivity applies. If absent, then the Effectivity is relevant for all 
                  Products and ProductRevisions which use the element to which the 
                  Effectivity is attached.
      </xsd:documentation>
  </xsd:annotation>
  <xsd:complexContent>
    <xsd:extension base="plm:AttribOwnerBase">
      <xsd:attribute name="contextRef" type="plm:anyURIType" use="optional"/>
    </xsd:extension>
  </xsd:complexContent>
</xsd:complexType>

complexType EllipseType
diagram
namespace http://www.plmxml.org/Schemas/PLMXMLSchema
type extension of plm:PlaneCurveBase
children Description ApplicationRef plm:Attribute StartPoint EndPoint SamplePoints
used by
element Ellipse
attributes
Name  Type  Use  Default  Fixed  Annotation
id  xsd:ID  optional      
attributeRefs  xsd:IDREFS  optional      
entityRef  plm:anyURIType  optional      
startT  xsd:double  optional      
endT  xsd:double  optional      
origin  plm:VectorType    0 0 0    
zAxis  plm:DirectionType    0 0 1    
xAxis  plm:DirectionType    1 0 0    
majorRadius  xsd:double  required      
minorRadius  xsd:double  required      
annotation
documentation 

      Elliptical curve. The T=0 point is on the positive x-axis of the underlying plane, at
      a distance 'majorRadius' from the origin. The T=pi/2 point is on the positive y-axis, 
      at a distance 'minorRadius' from the origin.
      
      Attributes:
      
      majorRadius:   major radius.
      minorRadius:   minor radius.
      
source
<xsd:complexType name="EllipseType">
  <xsd:annotation>
    <xsd:documentation>
      Elliptical curve. The T=0 point is on the positive x-axis of the underlying plane, at
      a distance 'majorRadius' from the origin. The T=pi/2 point is on the positive y-axis, 
      at a distance 'minorRadius' from the origin.
      
      Attributes:
      
      majorRadius:   major radius.
      minorRadius:   minor radius.
      </xsd:documentation>
  </xsd:annotation>
  <xsd:complexContent>
    <xsd:extension base="plm:PlaneCurveBase">
      <xsd:attribute name="majorRadius" type="xsd:double" use="required"/>
      <xsd:attribute name="minorRadius" type="xsd:double" use="required"/>
    </xsd:extension>
  </xsd:complexContent>
</xsd:complexType>

complexType EntityBase
diagram
namespace http://www.plmxml.org/Schemas/PLMXMLSchema
type extension of plm:AttribOwnerBase
children Description ApplicationRef plm:Attribute
used by
complexTypes CompositionType ConstructionGeometryType CurveBase PlanarCoordinateSystemType PointBase ReferencePointType SurfaceBase
attributes
Name  Type  Use  Default  Fixed  Annotation
id  xsd:ID  optional      
attributeRefs  xsd:IDREFS  optional      
entityRef  plm:anyURIType  optional      
annotation
documentation 

      Base class for elements which reference an external entity such as a
      face in an XT file.
      
      Attributes:
      
      entityRef:     reference to external entity.
      
appInfo 
sdkname=EntityObject
source
<xsd:complexType name="EntityBase" abstract="true">
  <xsd:annotation>
    <xsd:documentation>
      Base class for elements which reference an external entity such as a
      face in an XT file.
      
      Attributes:
      
      entityRef:     reference to external entity.
      </xsd:documentation>
    <xsd:appinfo source="PLMXMLSchemaGenerator">sdkname=EntityObject</xsd:appinfo>
  </xsd:annotation>
  <xsd:complexContent>
    <xsd:extension base="plm:AttribOwnerBase">
      <xsd:attribute name="entityRef" type="plm:anyURIType" use="optional"/>
    </xsd:extension>
  </xsd:complexContent>
</xsd:complexType>

complexType EntityMaterialType
diagram
namespace http://www.plmxml.org/Schemas/PLMXMLSchema
type extension of plm:AttribOwnerBase
children Description ApplicationRef plm:Attribute plm:EntityRef
used by
element RepresentationType/EntityMaterial
attributes
Name  Type  Use  Default  Fixed  Annotation
id  xsd:ID  optional      
attributeRefs  xsd:IDREFS  optional      
materialRef  xsd:IDREF  required      
annotation
documentation 

      Element used to associate an entity with a material (colour).
      
      Attributes:
      
      materialRef:   IDREF to the material element.
      
      SubElements:
      
      EntityRef:     Element derived from EntityRef, used to specify which entity
                     is to be associated with the material.
      
source
<xsd:complexType name="EntityMaterialType">
  <xsd:annotation>
    <xsd:documentation>
      Element used to associate an entity with a material (colour).
      
      Attributes:
      
      materialRef:   IDREF to the material element.
      
      SubElements:
      
      EntityRef:     Element derived from EntityRef, used to specify which entity
                     is to be associated with the material.
      </xsd:documentation>
  </xsd:annotation>
  <xsd:complexContent>
    <xsd:extension base="plm:AttribOwnerBase">
      <xsd:choice>
        <xsd:element ref="plm:EntityRef" minOccurs="0" maxOccurs="unbounded"/>
      </xsd:choice>
      <xsd:attribute name="materialRef" type="xsd:IDREF" use="required"/>
    </xsd:extension>
  </xsd:complexContent>
</xsd:complexType>

complexType EntityRefBase
diagram
namespace http://www.plmxml.org/Schemas/PLMXMLSchema
type extension of plm:DescriptionBase
children Description ApplicationRef
used by
element EntityRef
complexTypes AttributeRefType GUIDRefType LocatorRefType
attributes
Name  Type  Use  Default  Fixed  Annotation
id  xsd:ID  optional      
name  xsd:string  optional      
contextRef  plm:anyURIType  optional      
select  plm:RefSelectType    single    
annotation
documentation 

      Base class for defining a reference to an entity. All entity
      reference elements should be based on this type and defined
      as a substitution class for EntityRef.
  
      Attributes:
      
      name:     Name of the reference
      select:   Type of the reference - single or multiple.  
      contextRef: Context for the reference
      
source
<xsd:complexType name="EntityRefBase" abstract="true">
  <xsd:annotation>
    <xsd:documentation>
      Base class for defining a reference to an entity. All entity
      reference elements should be based on this type and defined
      as a substitution class for EntityRef.
  
      Attributes:
      
      name:     Name of the reference
      select:   Type of the reference - single or multiple.  
      contextRef: Context for the reference
      </xsd:documentation>
  </xsd:annotation>
  <xsd:complexContent>
    <xsd:extension base="plm:DescriptionBase">
      <xsd:attribute name="name" type="xsd:string" use="optional"/>
      <xsd:attribute name="contextRef" type="plm:anyURIType" use="optional"/>
      <xsd:attribute name="select" type="plm:RefSelectType" default="single"/>
    </xsd:extension>
  </xsd:complexContent>
</xsd:complexType>

complexType EntityTextureType
diagram
namespace http://www.plmxml.org/Schemas/PLMXMLSchema
type extension of plm:AttribOwnerBase
children Description ApplicationRef plm:Attribute TextureCoord plm:EntityRef
used by
element RepresentationType/EntityTexture
attributes
Name  Type  Use  Default  Fixed  Annotation
id  xsd:ID  optional      
attributeRefs  xsd:IDREFS  optional      
textureRef  xsd:IDREF  required      
annotation
documentation 

      Texture structures that can be associated with a remote entity.
      
source
<xsd:complexType name="EntityTextureType">
  <xsd:annotation>
    <xsd:documentation>
      Texture structures that can be associated with a remote entity.
      </xsd:documentation>
  </xsd:annotation>
  <xsd:complexContent>
    <xsd:extension base="plm:AttribOwnerBase">
      <xsd:sequence>
        <xsd:element name="TextureCoord" type="plm:TextureCoordType" minOccurs="0" maxOccurs="unbounded"/>
        <xsd:element ref="plm:EntityRef" minOccurs="0" maxOccurs="unbounded"/>
      </xsd:sequence>
      <xsd:attribute name="textureRef" type="xsd:IDREF" use="required"/>
    </xsd:extension>
  </xsd:complexContent>
</xsd:complexType>

element EntityTextureType/TextureCoord
diagram
namespace http://www.plmxml.org/Schemas/PLMXMLSchema
type plm:TextureCoordType
facets
minLength 1
maxLength 4
attributes
Name  Type  Use  Default  Fixed  Annotation
id  xsd:ID  optional      
textureRef  xsd:IDREF  optional      
geometryCoord  plm:VectorType  optional      
geometryParam  plm:GeometryParamType  optional      
source
<xsd:element name="TextureCoord" type="plm:TextureCoordType" minOccurs="0" maxOccurs="unbounded"/>

complexType EnumFeatureType
diagram
namespace http://www.plmxml.org/Schemas/PLMXMLSchema
type extension of plm:FeatureBase
children Description ApplicationRef plm:Attribute Type Parameter plm:EntityRef
used by
element EnumFeature
attributes
Name  Type  Use  Default  Fixed  Annotation
id  xsd:ID  optional      
attributeRefs  xsd:IDREFS  optional      
name  xsd:string  required      
nextFeature  xsd:IDREF  optional      
targetFeature  xsd:IDREF  optional      
toolFeature  xsd:IDREF  optional      
suppressed  xsd:boolean    false    
editable  xsd:boolean    false    
annotation
documentation 

      Generic feature element which can be used to enumerate
      'any' parameterised feature. No semantic or specialised 
      information is exchanged via this schema.
      
source
<xsd:complexType name="EnumFeatureType">
  <xsd:annotation>
    <xsd:documentation>
      Generic feature element which can be used to enumerate
      'any' parameterised feature. No semantic or specialised 
      information is exchanged via this schema.
      </xsd:documentation>
  </xsd:annotation>
  <xsd:complexContent>
    <xsd:extension base="plm:FeatureBase"/>
  </xsd:complexContent>
</xsd:complexType>

complexType ErrorMessageType
diagram
namespace http://www.plmxml.org/Schemas/PLMXMLSchema
type extension of plm:MessageBase
used by
element ErrorMessage
attributes
Name  Type  Use  Default  Fixed  Annotation
message  xsd:string  required      
annotation
documentation 

      Error Message. Outputs an error message.

      Attributes:

      message:     String message to output.
      
source
<xsd:complexType name="ErrorMessageType">
  <xsd:annotation>
    <xsd:documentation>
      Error Message. Outputs an error message.

      Attributes:

      message:     String message to output.
      </xsd:documentation>
  </xsd:annotation>
  <xsd:complexContent>
    <xsd:extension base="plm:MessageBase">
      <xsd:attribute name="message" type="xsd:string" use="required"/>
    </xsd:extension>
  </xsd:complexContent>
</xsd:complexType>

complexType ExpressionBase
diagram
namespace http://www.plmxml.org/Schemas/PLMXMLSchema
type extension of plm:OperandBase
used by
element Expression
complexType LogicalExpressionBase
annotation
documentation 

      Expression - abstract base class for Expressions.
      
source
<xsd:complexType name="ExpressionBase" abstract="true">
  <xsd:annotation>
    <xsd:documentation>
      Expression - abstract base class for Expressions.
      </xsd:documentation>
  </xsd:annotation>
  <xsd:complexContent>
    <xsd:extension base="plm:OperandBase"/>
  </xsd:complexContent>
</xsd:complexType>

complexType ExternalFileType
diagram
namespace http://www.plmxml.org/Schemas/PLMXMLSchema
type extension of plm:AttribOwnerBase
children Description ApplicationRef plm:Attribute
used by
element ExternalFile
attributes
Name  Type  Use  Default  Fixed  Annotation
id  xsd:ID  optional      
attributeRefs  xsd:IDREFS  optional      
locationRef  plm:anyURIType  required      
format  xsd:string  required      
annotation
documentation 

      Represents an external file.

      Attributes:
      
      locationRef: uri of the file
      format:      format of the file. This should determine which applications
                   can read the file. There is no fixed set of values for this, but
                   will often correspond to the file extension, e.g. "doc", "txt".
                   If the format is the same as a Representation format, e.g. "JT",
                   then the same format string should be used.
      
source
<xsd:complexType name="ExternalFileType">
  <xsd:annotation>
    <xsd:documentation>
      Represents an external file.

      Attributes:
      
      locationRef: uri of the file
      format:      format of the file. This should determine which applications
                   can read the file. There is no fixed set of values for this, but
                   will often correspond to the file extension, e.g. "doc", "txt".
                   If the format is the same as a Representation format, e.g. "JT",
                   then the same format string should be used.
      </xsd:documentation>
  </xsd:annotation>
  <xsd:complexContent>
    <xsd:extension base="plm:AttribOwnerBase">
      <xsd:attribute name="locationRef" type="plm:anyURIType" use="required"/>
      <xsd:attribute name="format" type="xsd:string" use="required"/>
    </xsd:extension>
  </xsd:complexContent>
</xsd:complexType>

complexType FacetControlsType
diagram
namespace http://www.plmxml.org/Schemas/PLMXMLSchema
used by
element RepresentationQueryType/FacetControls
attributes
Name  Type  Use  Default  Fixed  Annotation
curveAngularTol  xsd:double  optional      
curveDistanceTol  xsd:double  optional      
surfaceAngularTol  xsd:double  optional      
surfaceDistanceTol  xsd:double  optional      
tristripControl  plm:TristripControl  optional      
facetsetControl  plm:FacetsetControl  optional      
annotation
documentation 

      This type gives the parameters which control a facet generation
      operation.
    
      Attributes:
    
      curveAngularTol:     max angular change between chords along edge
      curveDistanceTol:    max edge/chord distance
      surfaceAngularTol:   max angular change between facets
      surfaceDistanceTol:  max face/facet distance
      tristripControl :    whether tristrips allowed
      facetsetControl:     whether facetsets are created per face, per material, or
                           unspecified
    
      
source
<xsd:complexType name="FacetControlsType">
  <xsd:annotation>
    <xsd:documentation>
      This type gives the parameters which control a facet generation
      operation.
    
      Attributes:
    
      curveAngularTol:     max angular change between chords along edge
      curveDistanceTol:    max edge/chord distance
      surfaceAngularTol:   max angular change between facets
      surfaceDistanceTol:  max face/facet distance
      tristripControl :    whether tristrips allowed
      facetsetControl:     whether facetsets are created per face, per material, or
                           unspecified
    
      </xsd:documentation>
  </xsd:annotation>
  <xsd:attribute name="curveAngularTol" type="xsd:double" use="optional"/>
  <xsd:attribute name="curveDistanceTol" type="xsd:double" use="optional"/>
  <xsd:attribute name="surfaceAngularTol" type="xsd:double" use="optional"/>
  <xsd:attribute name="surfaceDistanceTol" type="xsd:double" use="optional"/>
  <xsd:attribute name="tristripControl" type="plm:TristripControl" use="optional"/>
  <xsd:attribute name="facetsetControl" type="plm:FacetsetControl" use="optional"/>
</xsd:complexType>

complexType FeatureBase
diagram
namespace http://www.plmxml.org/Schemas/PLMXMLSchema
type extension of plm:AttribOwnerBase
children Description ApplicationRef plm:Attribute Type Parameter plm:EntityRef
used by
element Feature
complexType EnumFeatureType
attributes
Name  Type  Use  Default  Fixed  Annotation
id  xsd:ID  optional      
attributeRefs  xsd:IDREFS  optional      
name  xsd:string  required      
nextFeature  xsd:IDREF  optional      
targetFeature  xsd:IDREF  optional      
toolFeature  xsd:IDREF  optional      
suppressed  xsd:boolean    false    
editable  xsd:boolean    false    
annotation
documentation 

      This abstract datatype describes a single feature within the feature
      tree hierarchy. The feature description contains basic information
      such as name and type, as well as information to link the feature
      to the originating application. Parameter descriptions can also
      be included in the feature description.
    
      Attributes:
    
      name              - (required) display name for the feature
      nextFeature       - (optional) the XML id of the next feature in the 
                          feature hierarchy.
      targetFeature     - (optional) the XML id of the target feature that this
                          feature relies on. The target feature defines which
                          feature forms the resultant entity.
      toolFeature       - (optional) the XML id of the tool feature that this
                          feature relies on.  
      suppressed        - (default=false) TRUE if the feature is suppressed in 
                          the feature tree.
      editable          - (default=false)) TRUE if any parameters of the feature may 
                          be edited.
    
      Elements:  
    
      Type              - (1) element describing the type of feature. This is an 
                          application specific type. The receiving application is not 
                          meant to deduce or interpret the type but could use it to 
                          classify or group the feature.
 
      Parameter         - (0 or many) elements to describe the parameters associated 
                          with the  feature. It is up to the application to decide 
                          what parameters to exchange or describe within the feature 
                          description.
      EntityRef         - (0 or many) references to entities on another representation
                          (e.g. a BRep) expressed as PLMXML references.

      
source
<xsd:complexType name="FeatureBase" abstract="true">
  <xsd:annotation>
    <xsd:documentation>
      This abstract datatype describes a single feature within the feature
      tree hierarchy. The feature description contains basic information
      such as name and type, as well as information to link the feature
      to the originating application. Parameter descriptions can also
      be included in the feature description.
    
      Attributes:
    
      name              - (required) display name for the feature
      nextFeature       - (optional) the XML id of the next feature in the 
                          feature hierarchy.
      targetFeature     - (optional) the XML id of the target feature that this
                          feature relies on. The target feature defines which
                          feature forms the resultant entity.
      toolFeature       - (optional) the XML id of the tool feature that this
                          feature relies on.  
      suppressed        - (default=false) TRUE if the feature is suppressed in 
                          the feature tree.
      editable          - (default=false)) TRUE if any parameters of the feature may 
                          be edited.
    
      Elements:  
    
      Type              - (1) element describing the type of feature. This is an 
                          application specific type. The receiving application is not 
                          meant to deduce or interpret the type but could use it to 
                          classify or group the feature.
 
      Parameter         - (0 or many) elements to describe the parameters associated 
                          with the  feature. It is up to the application to decide 
                          what parameters to exchange or describe within the feature 
                          description.
      EntityRef         - (0 or many) references to entities on another representation
                          (e.g. a BRep) expressed as PLMXML references.

      </xsd:documentation>
  </xsd:annotation>
  <xsd:complexContent>
    <xsd:extension base="plm:AttribOwnerBase">
      <xsd:sequence>
        <xsd:element name="Type" type="plm:UserEnumDataType"/>
        <xsd:element name="Parameter" type="plm:UserDataElementType" minOccurs="0" maxOccurs="unbounded"/>
        <xsd:element ref="plm:EntityRef" minOccurs="0" maxOccurs="unbounded"/>
      </xsd:sequence>
      <xsd:attribute name="name" type="xsd:string" use="required"/>
      <xsd:attribute name="nextFeature" type="xsd:IDREF" use="optional"/>
      <xsd:attribute name="targetFeature" type="xsd:IDREF" use="optional"/>
      <xsd:attribute name="toolFeature" type="xsd:IDREF" use="optional"/>
      <xsd:attribute name="suppressed" type="xsd:boolean" default="false"/>
      <xsd:attribute name="editable" type="xsd:boolean" default="false"/>
    </xsd:extension>
  </xsd:complexContent>
</xsd:complexType>

element FeatureBase/Type
diagram
namespace http://www.plmxml.org/Schemas/PLMXMLSchema
type plm:UserEnumDataType
attributes
Name  Type  Use  Default  Fixed  Annotation
value  xsd:string  required      
listRef  plm:anyURIType  optional      
source
<xsd:element name="Type" type="plm:UserEnumDataType"/>

element FeatureBase/Parameter
diagram
namespace http://www.plmxml.org/Schemas/PLMXMLSchema
type plm:UserDataElementType
children UserList
attributes
Name  Type  Use  Default  Fixed  Annotation
title  xsd:string  required      
value  xsd:string  required      
type  plm:UserValueDataType    string    
format  xsd:string  optional      
dataRef  plm:anyURIType  optional      
editable  xsd:boolean    false    
minInclusive  xsd:double  optional      
minExclusive  xsd:double  optional      
maxInclusive  xsd:double  optional      
maxExclusive  xsd:double  optional      
stepValue  xsd:double  optional      
minLength  xsd:nonNegativeInteger  optional      
maxLength  xsd:nonNegativeInteger  optional      
source
<xsd:element name="Parameter" type="plm:UserDataElementType" minOccurs="0" maxOccurs="unbounded"/>

complexType FeatureQueryType
diagram
namespace http://www.plmxml.org/Schemas/PLMXMLSchema
type extension of plm:QueryBase
children Description ApplicationRef plm:Attribute
used by
element FeatureQuery
attributes
Name  Type  Use  Default  Fixed  Annotation
id  xsd:ID  optional      
attributeRefs  xsd:IDREFS  optional      
label  xsd:string  optional      
annotation
documentation 

      This datatype is used to describe a Feature/FeatureTree query. The
      element is defined as a substitution element for the abstract
      Query element.
    
      Attributes:
    
      label:    (optional) If a suitable application label is specified
                the request must return the feature matching the
                specified label.
                If no label is specified, then the request must return
                an PLMXML document that specifies the whole feature tree 
                within the specified context.
      
source
<xsd:complexType name="FeatureQueryType">
  <xsd:annotation>
    <xsd:documentation>
      This datatype is used to describe a Feature/FeatureTree query. The
      element is defined as a substitution element for the abstract
      Query element.
    
      Attributes:
    
      label:    (optional) If a suitable application label is specified
                the request must return the feature matching the
                specified label.
                If no label is specified, then the request must return
                an PLMXML document that specifies the whole feature tree 
                within the specified context.
      </xsd:documentation>
  </xsd:annotation>
  <xsd:complexContent>
    <xsd:extension base="plm:QueryBase">
      <xsd:attribute name="label" type="xsd:string" use="optional"/>
    </xsd:extension>
  </xsd:complexContent>
</xsd:complexType>

complexType FeatureTreeType
diagram
namespace http://www.plmxml.org/Schemas/PLMXMLSchema
type extension of plm:InternalRepBase
children Description ApplicationRef plm:Attribute Type plm:Feature
used by
element FeatureTree
attributes
Name  Type  Use  Default  Fixed  Annotation
id  xsd:ID  optional      
attributeRefs  xsd:IDREFS  optional      
name  xsd:string  required      
firstFeature  xsd:IDREF  optional      
editable  xsd:boolean    false    
annotation
documentation 

      This datatype describes a feature hierarchy for feature based
      modelling system.
  
      The feature hierarchy is represented via a single linked list of
      set of feature elements that reference the next feature in the 
      hieratchy. The linked list hierachy must describe the features
      in 'replay' order (ie. first operation first in the hierachy).
      There is scope to describe 'tree-like' dependencies via additional
      'dependentFeatures' reference attributes. 
  
      The feature tree is represented within PLMXML as an 'Internal Representation'
      of a part - the FeatureTreeType is based on InternalRepBase and the 
      element FeatureTree is a substitution class for InternalRep.
      
      Attributes:
      
      name           - (required) display name for the feature tree.
      firstFeature   - (optional) the XML id of the first feature in the 
                       feature hierarchy.
      editable       - (optional) TRUE if any features of the feature tree 
                       may be edited.

      Elements:
      
      Type           - (1) element describing the type of feature tree. This is an 
                       application specific type. The receiving application is not 
                       meant to deduce or interpret the type but could use it to 
                       classify feature tree.

      Feature        - (0 or many) the list of features thaat make up the feature tree.
      
source
<xsd:complexType name="FeatureTreeType">
  <xsd:annotation>
    <xsd:documentation>
      This datatype describes a feature hierarchy for feature based
      modelling system.
  
      The feature hierarchy is represented via a single linked list of
      set of feature elements that reference the next feature in the 
      hieratchy. The linked list hierachy must describe the features
      in 'replay' order (ie. first operation first in the hierachy).
      There is scope to describe 'tree-like' dependencies via additional
      'dependentFeatures' reference attributes. 
  
      The feature tree is represented within PLMXML as an 'Internal Representation'
      of a part - the FeatureTreeType is based on InternalRepBase and the 
      element FeatureTree is a substitution class for InternalRep.
      
      Attributes:
      
      name           - (required) display name for the feature tree.
      firstFeature   - (optional) the XML id of the first feature in the 
                       feature hierarchy.
      editable       - (optional) TRUE if any features of the feature tree 
                       may be edited.

      Elements:
      
      Type           - (1) element describing the type of feature tree. This is an 
                       application specific type. The receiving application is not 
                       meant to deduce or interpret the type but could use it to 
                       classify feature tree.

      Feature        - (0 or many) the list of features thaat make up the feature tree.
      </xsd:documentation>
  </xsd:annotation>
  <xsd:complexContent>
    <xsd:extension base="plm:InternalRepBase">
      <xsd:sequence>
        <xsd:element name="Type" type="plm:UserEnumDataType"/>
        <xsd:element ref="plm:Feature" minOccurs="0" maxOccurs="unbounded"/>
      </xsd:sequence>
      <xsd:attribute name="name" type="xsd:string" use="required"/>
      <xsd:attribute name="firstFeature" type="xsd:IDREF" use="optional"/>
      <xsd:attribute name="editable" type="xsd:boolean" default="false"/>
    </xsd:extension>
  </xsd:complexContent>
</xsd:complexType>

element FeatureTreeType/Type
diagram
namespace http://www.plmxml.org/Schemas/PLMXMLSchema
type plm:UserEnumDataType
attributes
Name  Type  Use  Default  Fixed  Annotation
value  xsd:string  required      
listRef  plm:anyURIType  optional      
source
<xsd:element name="Type" type="plm:UserEnumDataType"/>

complexType FixType
diagram
namespace http://www.plmxml.org/Schemas/PLMXMLSchema
type extension of plm:StatementBase
used by
element Fix
attributes
Name  Type  Use  Default  Fixed  Annotation
optionRef  plm:anyURIType  required      
value  xsd:string  required      
annotation
documentation 

      Fix. A Statement which sets an Option to a particular value, and fixes it.
      Subsequent Set, SetDefault, or Fix Statements are not allowed to modify it.

      Attributes:

      optionRef:   Reference to the Option.
      value:       Specified value for the Option.
      
source
<xsd:complexType name="FixType">
  <xsd:annotation>
    <xsd:documentation>
      Fix. A Statement which sets an Option to a particular value, and fixes it.
      Subsequent Set, SetDefault, or Fix Statements are not allowed to modify it.

      Attributes:

      optionRef:   Reference to the Option.
      value:       Specified value for the Option.
      </xsd:documentation>
  </xsd:annotation>
  <xsd:complexContent>
    <xsd:extension base="plm:StatementBase">
      <xsd:attribute name="optionRef" type="plm:anyURIType" use="required"/>
      <xsd:attribute name="value" type="xsd:string" use="required"/>
    </xsd:extension>
  </xsd:complexContent>
</xsd:complexType>

complexType GUIDRefType
diagram
namespace http://www.plmxml.org/Schemas/PLMXMLSchema
type extension of plm:EntityRefBase
children Description ApplicationRef
used by
element GUIDRef
attributes
Name  Type  Use  Default  Fixed  Annotation
id  xsd:ID  optional      
name  xsd:string  optional      
contextRef  plm:anyURIType  optional      
select  plm:RefSelectType    single    
guid  xsd:string  required      
annotation
documentation 

      GUID reference element. This simply specifies the GUID of the entity
      being referenced.
      
      Attribute:
    
      guid:       The GUID of the entity referenced, in the form of a string containing 
                  32 hex digits, with arbitrary non-hex spacing characters.
      
source
<xsd:complexType name="GUIDRefType">
  <xsd:annotation>
    <xsd:documentation>
      GUID reference element. This simply specifies the GUID of the entity
      being referenced.
      
      Attribute:
    
      guid:       The GUID of the entity referenced, in the form of a string containing 
                  32 hex digits, with arbitrary non-hex spacing characters.
      </xsd:documentation>
  </xsd:annotation>
  <xsd:complexContent>
    <xsd:extension base="plm:EntityRefBase">
      <xsd:attribute name="guid" type="xsd:string" use="required"/>
    </xsd:extension>
  </xsd:complexContent>
</xsd:complexType>

complexType IdBase
diagram
namespace http://www.plmxml.org/Schemas/PLMXMLSchema
used by
complexType DescriptionBase
attributes
Name  Type  Use  Default  Fixed  Annotation
id  xsd:ID  optional      
annotation
appInfo 
sdkname=IdObject
source
<xsd:complexType name="IdBase" abstract="true">
  <xsd:annotation>
    <xsd:appinfo source="PLMXMLSchemaGenerator">sdkname=IdObject</xsd:appinfo>
  </xsd:annotation>
  <xsd:attributeGroup ref="plm:idGroup"/>
</xsd:complexType>

complexType InformMessageType
diagram
namespace http://www.plmxml.org/Schemas/PLMXMLSchema
type extension of plm:MessageBase
used by
element InformMessage
attributes
Name  Type  Use  Default  Fixed  Annotation
message  xsd:string  required      
annotation
documentation 

      Inform Message. Outputs an informative message.

      Attributes:

      message:     String message to output.
      
source
<xsd:complexType name="InformMessageType">
  <xsd:annotation>
    <xsd:documentation>
      Inform Message. Outputs an informative message.

      Attributes:

      message:     String message to output.
      </xsd:documentation>
  </xsd:annotation>
  <xsd:complexContent>
    <xsd:extension base="plm:MessageBase">
      <xsd:attribute name="message" type="xsd:string" use="required"/>
    </xsd:extension>
  </xsd:complexContent>
</xsd:complexType>

complexType InstanceGraphType
diagram
namespace http://www.plmxml.org/Schemas/PLMXMLSchema
type extension of plm:PropertiesBase
children Description ApplicationRef plm:Attribute BoxBound SphereBound Bound plm:Instance plm:Part plm:Structure plm:StructureRevision Transform
used by
element InstanceGraph
attributes
Name  Type  Use  Default  Fixed  Annotation
id  xsd:ID  optional      
attributeRefs  xsd:IDREFS  optional      
rootInstanceRef  xsd:IDREF  optional      
rootRefs  xsd:IDREFS  optional      
viewControlRef  xsd:IDREF  optional      
displayControlRef  xsd:IDREF  optional      
annotation
documentation 

      InstanceGraph. This is an element used as a container for Parts and Instances
      which form some or all of an assembly graph. 
	   
      Attributes:
	   
      rootInstanceRef: if the graph of Instances and Parts in the InstanceGraph has
                       a single root, which is an Instance, this may be use to
                       indicate it. 
      rootRefs:        however, in general there may be more than one root, and the 
                       roots may be Instances or Parts. The use of this attribute to
                       specify the root(s) is preferred.
      
      viewControlRef:    optional reference to a ViewControl
      displayControlRef: optional reference to a DisplayControl
      
      SubElements:
      
      May contain Instances, Parts, or any element derived from Instance, Part, Structure
      or StructureRevision. May also contain Transforms which may be referenced by Instances.
      
source
<xsd:complexType name="InstanceGraphType">
  <xsd:annotation>
    <xsd:documentation>
      InstanceGraph. This is an element used as a container for Parts and Instances
      which form some or all of an assembly graph. 
	   
      Attributes:
	   
      rootInstanceRef: if the graph of Instances and Parts in the InstanceGraph has
                       a single root, which is an Instance, this may be use to
                       indicate it. 
      rootRefs:        however, in general there may be more than one root, and the 
                       roots may be Instances or Parts. The use of this attribute to
                       specify the root(s) is preferred.
      
      viewControlRef:    optional reference to a ViewControl
      displayControlRef: optional reference to a DisplayControl
      
      SubElements:
      
      May contain Instances, Parts, or any element derived from Instance, Part, Structure
      or StructureRevision. May also contain Transforms which may be referenced by Instances.
      </xsd:documentation>
  </xsd:annotation>
  <xsd:complexContent>
    <xsd:extension base="plm:PropertiesBase">
      <xsd:choice minOccurs="0" maxOccurs="unbounded">
        <xsd:element ref="plm:Instance"/>
        <xsd:element ref="plm:Part"/>
        <xsd:element ref="plm:Structure"/>
        <xsd:element ref="plm:StructureRevision"/>
        <xsd:element name="Transform" type="plm:TransformType"/>
      </xsd:choice>
      <xsd:attribute name="rootInstanceRef" type="xsd:IDREF" use="optional"/>
      <xsd:attribute name="rootRefs" type="xsd:IDREFS" use="optional"/>
      <xsd:attribute name="viewControlRef" type="xsd:IDREF" use="optional"/>
      <xsd:attribute name="displayControlRef" type="xsd:IDREF" use="optional"/>
    </xsd:extension>
  </xsd:complexContent>
</xsd:complexType>

element InstanceGraphType/Transform
diagram
namespace http://www.plmxml.org/Schemas/PLMXMLSchema
type plm:TransformType
facets
minLength 1
maxLength 16
attributes
Name  Type  Use  Default  Fixed  Annotation
id  xsd:ID  optional      
type  plm:TransformationType    general    
source
<xsd:element name="Transform" type="plm:TransformType"/>

complexType InstanceType
diagram
namespace http://www.plmxml.org/Schemas/PLMXMLSchema
type extension of plm:ManagedBase
children Description ApplicationRef plm:Attribute BoxBound SphereBound Bound Transform
used by
element Instance
complexType StructureInstanceBase
attributes
Name  Type  Use  Default  Fixed  Annotation
id  xsd:ID  optional      
attributeRefs  xsd:IDREFS  optional      
accessRefs  plm:uriReferenceListType  optional      
statusRef  plm:anyURIType  optional      
checkoutRefs  plm:uriReferenceListType  optional      
name  xsd:string  optional      
partRef  plm:anyURIType  optional      
transformRef  xsd:IDREF  optional      
materialRef  xsd:IDREF  optional      
quantity  xsd:double  optional      
unitRef  xsd:IDREF  optional      
instanceType  xsd:string  optional      
sequenceNumber  xsd:nonNegativeInteger  optional      
representationRefs  plm:uriReferenceListType  optional      
annotation
documentation 

      Instance, i.e. usage of a Part by an Assembly, with optional Transform.
	   
      Attributes:
	   
      name:            descriptive name.
      quantity:        Quantity of the element referenced. If absent, 1 is implied. If 
                       present, any contained or referenced Transform is ignored.               
      unitRef:         Units for the quantity attribute. If absent, 'each' is implied. An 
                       IDREF to a 'Unit' element.
      instanceType     A 'subtype' string for the instance. No specified semantics.
      sequenceNumber   Serves to identify the instance within its referencing Part. If 
                       present, should be unique within the parent.
      transformRef:    optional Transform which positions the Part in the coordinates
                       of the Assembly.
      materialRef:     optional Material for use when rendering this Instance.

      partRef:         Part being instanced. This should only be used by an 'Instance'
                       element, not one of its derived elements.

      representationRefs: an optional collection of Representations. If present, these are to
                       be used in preference to any Representations the Part may have itself.
                       They would normally be different format representations of the same shape.
                       
      SubElements:
 
      Transform:       see transformRef. (This should not be used in conjunction with
                       transformRef).
      
source
<xsd:complexType name="InstanceType">
  <xsd:annotation>
    <xsd:documentation>
      Instance, i.e. usage of a Part by an Assembly, with optional Transform.
	   
      Attributes:
	   
      name:            descriptive name.
      quantity:        Quantity of the element referenced. If absent, 1 is implied. If 
                       present, any contained or referenced Transform is ignored.               
      unitRef:         Units for the quantity attribute. If absent, 'each' is implied. An 
                       IDREF to a 'Unit' element.
      instanceType     A 'subtype' string for the instance. No specified semantics.
      sequenceNumber   Serves to identify the instance within its referencing Part. If 
                       present, should be unique within the parent.
      transformRef:    optional Transform which positions the Part in the coordinates
                       of the Assembly.
      materialRef:     optional Material for use when rendering this Instance.

      partRef:         Part being instanced. This should only be used by an 'Instance'
                       element, not one of its derived elements.

      representationRefs: an optional collection of Representations. If present, these are to
                       be used in preference to any Representations the Part may have itself.
                       They would normally be different format representations of the same shape.
                       
      SubElements:
 
      Transform:       see transformRef. (This should not be used in conjunction with
                       transformRef).
      </xsd:documentation>
  </xsd:annotation>
  <xsd:complexContent>
    <xsd:extension base="plm:ManagedBase">
      <xsd:sequence>
        <xsd:element name="Transform" type="plm:TransformType" minOccurs="0"/>
      </xsd:sequence>
      <xsd:attribute name="name" type="xsd:string" use="optional"/>
      <xsd:attribute name="partRef" type="plm:anyURIType" use="optional"/>
      <xsd:attribute name="transformRef" type="xsd:IDREF" use="optional"/>
      <xsd:attribute name="materialRef" type="xsd:IDREF" use="optional"/>
      <xsd:attribute name="quantity" type="xsd:double" use="optional"/>
      <xsd:attribute name="unitRef" type="xsd:IDREF" use="optional"/>
      <xsd:attribute name="instanceType" type="xsd:string" use="optional"/>
      <xsd:attribute name="sequenceNumber" type="xsd:nonNegativeInteger" use="optional"/>
      <xsd:attribute name="representationRefs" type="plm:uriReferenceListType" use="optional"/>
    </xsd:extension>
  </xsd:complexContent>
</xsd:complexType>

element InstanceType/Transform
diagram
namespace http://www.plmxml.org/Schemas/PLMXMLSchema
type plm:TransformType
facets
minLength 1
maxLength 16
attributes
Name  Type  Use  Default  Fixed  Annotation
id  xsd:ID  optional      
type  plm:TransformationType    general    
source
<xsd:element name="Transform" type="plm:TransformType" minOccurs="0"/>

complexType InternalRepBase
diagram
namespace http://www.plmxml.org/Schemas/PLMXMLSchema
type extension of plm:AttribOwnerBase
children Description ApplicationRef plm:Attribute
used by
element InternalRep
complexTypes FeatureTreeType XTRepType
attributes
Name  Type  Use  Default  Fixed  Annotation
id  xsd:ID  optional      
attributeRefs  xsd:IDREFS  optional      
source
<xsd:complexType name="InternalRepBase" abstract="true">
  <xsd:complexContent>
    <xsd:extension base="plm:AttribOwnerBase"/>
  </xsd:complexContent>
</xsd:complexType>

complexType LengthType
diagram
namespace http://www.plmxml.org/Schemas/PLMXMLSchema
type restriction of plm:MassPropertyRealType
used by
element MassPropertyType/Length
attributes
Name  Type  Use  Default  Fixed  Annotation
error  plm:RealFieldType  optional      
source
<xsd:complexType name="LengthType">
  <xsd:simpleContent>
    <xsd:restriction base="plm:MassPropertyRealType"/>
  </xsd:simpleContent>
</xsd:complexType>

complexType LightSourceBase
diagram
namespace http://www.plmxml.org/Schemas/PLMXMLSchema
type extension of plm:AttribOwnerBase
children Description ApplicationRef plm:Attribute
used by
element LightSource
complexTypes DirectionalLightType PositionalLightType
attributes
Name  Type  Use  Default  Fixed  Annotation
id  xsd:ID  optional      
attributeRefs  xsd:IDREFS  optional      
name  xsd:string  optional      
ambient  plm:RGBType    0.0 0.0 0.0    
diffuse  plm:RGBType    1.0 1.0 1.0    
specular  plm:RGBType    1.0 1.0 1.0    
intensity  plm:AlphaType    1.0    
annotation
documentation 

      Base class for elements representing Light Sources
      
      Attributes:
      
      name:          descriptive name
      ambient:       ambient light
      diffuse:       diffuse light
      specular:      specular light
      intensity:     intensity multiplier
      
source
<xsd:complexType name="LightSourceBase" abstract="true">
  <xsd:annotation>
    <xsd:documentation>
      Base class for elements representing Light Sources
      
      Attributes:
      
      name:          descriptive name
      ambient:       ambient light
      diffuse:       diffuse light
      specular:      specular light
      intensity:     intensity multiplier
      </xsd:documentation>
  </xsd:annotation>
  <xsd:complexContent>
    <xsd:extension base="plm:AttribOwnerBase">
      <xsd:attribute name="name" type="xsd:string" use="optional"/>
      <xsd:attribute name="ambient" type="plm:RGBType" default="0.0 0.0 0.0"/>
      <xsd:attribute name="diffuse" type="plm:RGBType" default="1.0 1.0 1.0"/>
      <xsd:attribute name="specular" type="plm:RGBType" default="1.0 1.0 1.0"/>
      <xsd:attribute name="intensity" type="plm:AlphaType" default="1.0"/>
    </xsd:extension>
  </xsd:complexContent>
</xsd:complexType>

complexType LineType
diagram
namespace http://www.plmxml.org/Schemas/PLMXMLSchema
type extension of plm:CurveBase
children Description ApplicationRef plm:Attribute StartPoint EndPoint SamplePoints
used by
element Line
attributes
Name  Type  Use  Default  Fixed  Annotation
id  xsd:ID  optional      
attributeRefs  xsd:IDREFS  optional      
entityRef  plm:anyURIType  optional      
startT  xsd:double  optional      
endT  xsd:double  optional      
origin  plm:VectorType  required      
direction  plm:DirectionType  required      
annotation
documentation 

      Straight line curve.
      
      Attributes:
      
      origin:        start (T=0).
      direction:     direction of increasing T.
      
source
<xsd:complexType name="LineType">
  <xsd:annotation>
    <xsd:documentation>
      Straight line curve.
      
      Attributes:
      
      origin:        start (T=0).
      direction:     direction of increasing T.
      </xsd:documentation>
  </xsd:annotation>
  <xsd:complexContent>
    <xsd:extension base="plm:CurveBase">
      <xsd:attribute name="origin" type="plm:VectorType" use="required"/>
      <xsd:attribute name="direction" type="plm:DirectionType" use="required"/>
    </xsd:extension>
  </xsd:complexContent>
</xsd:complexType>

complexType LocatorRefType
diagram
namespace http://www.plmxml.org/Schemas/PLMXMLSchema
type extension of plm:EntityRefBase
children Description ApplicationRef
used by
element LocatorRef
attributes
Name  Type  Use  Default  Fixed  Annotation
id  xsd:ID  optional      
name  xsd:string  optional      
contextRef  plm:anyURIType  optional      
select  plm:RefSelectType    single    
locationRef  plm:anyURIType  required      
type  plm:LocatorRefFormatType    PLMXMLPointer    
annotation
documentation 

      Locator reference element. The reference is a URI based reference and
      the syntax of the URI must be pre-defined. Hence the only predefined
      type is currently PLMXMLPointer.
      
      Attributes:
      
      locationRef:  The value of the URI reference.
      type:         Format of the locator reference.
      
source
<xsd:complexType name="LocatorRefType">
  <xsd:annotation>
    <xsd:documentation>
      Locator reference element. The reference is a URI based reference and
      the syntax of the URI must be pre-defined. Hence the only predefined
      type is currently PLMXMLPointer.
      
      Attributes:
      
      locationRef:  The value of the URI reference.
      type:         Format of the locator reference.
      </xsd:documentation>
  </xsd:annotation>
  <xsd:complexContent>
    <xsd:extension base="plm:EntityRefBase">
      <xsd:attribute name="locationRef" type="plm:anyURIType" use="required"/>
      <xsd:attribute name="type" type="plm:LocatorRefFormatType" default="PLMXMLPointer"/>
    </xsd:extension>
  </xsd:complexContent>
</xsd:complexType>

complexType LogicalExpressionBase
diagram
namespace http://www.plmxml.org/Schemas/PLMXMLSchema
type extension of plm:ExpressionBase
used by
element LogicalExpression
complexTypes AndType NotType OptionIsType OrType
annotation
documentation 

      LogicalExpression - abstract base class for expressions returning a logical result.
      
source
<xsd:complexType name="LogicalExpressionBase" abstract="true">
  <xsd:annotation>
    <xsd:documentation>
      LogicalExpression - abstract base class for expressions returning a logical result.
      </xsd:documentation>
  </xsd:annotation>
  <xsd:complexContent>
    <xsd:extension base="plm:ExpressionBase"/>
  </xsd:complexContent>
</xsd:complexType>

complexType LotEffectivityType
diagram
namespace http://www.plmxml.org/Schemas/PLMXMLSchema
type extension of plm:EffectivityType
children Description ApplicationRef plm:Attribute
used by
element LotEffectivity
attributes
Name  Type  Use  Default  Fixed  Annotation
id  xsd:ID  optional      
attributeRefs  xsd:IDREFS  optional      
contextRef  plm:anyURIType  optional      
lot  xsd:string  required      
annotation
documentation 

      Lot Effectivity. Indicates that an element is effective only for a certain 'lot' or
      batch. 
      If the start date or end date is omitted, the effectivity is open-ended in that
      direction.

      Attributes:
     
      lot:        Lot identifier.
      
source
<xsd:complexType name="LotEffectivityType">
  <xsd:annotation>
    <xsd:documentation>
      Lot Effectivity. Indicates that an element is effective only for a certain 'lot' or
      batch. 
      If the start date or end date is omitted, the effectivity is open-ended in that
      direction.

      Attributes:
     
      lot:        Lot identifier.
      </xsd:documentation>
  </xsd:annotation>
  <xsd:complexContent>
    <xsd:extension base="plm:EffectivityType">
      <xsd:attribute name="lot" type="xsd:string" use="required"/>
    </xsd:extension>
  </xsd:complexContent>
</xsd:complexType>

complexType ManagedBase
diagram
namespace http://www.plmxml.org/Schemas/PLMXMLSchema
type extension of plm:PropertiesBase
children Description ApplicationRef plm:Attribute BoxBound SphereBound Bound
used by
element Managed
complexTypes ConfigurationContextType DataSetType InstanceType StructureBase StructureRevisionBase StructureRevisionViewBase
attributes
Name  Type  Use  Default  Fixed  Annotation
id  xsd:ID  optional      
attributeRefs  xsd:IDREFS  optional      
accessRefs  plm:uriReferenceListType  optional      
statusRef  plm:anyURIType  optional      
checkoutRefs  plm:uriReferenceListType  optional      
annotation
documentation 

      This is an abstract base class for elements which require information such as 
      access control, status and checkout information
      
      Attributes:
      
      accessRefs:   reference to one or more elements derived from AccessControlBase
      statusRef:    reference to element derived from StatusBase
      checkoutRefs: reference to one or more elements derived from CheckoutStatusBase
      
source
<xsd:complexType name="ManagedBase" abstract="true">
  <xsd:annotation>
    <xsd:documentation>
      This is an abstract base class for elements which require information such as 
      access control, status and checkout information
      
      Attributes:
      
      accessRefs:   reference to one or more elements derived from AccessControlBase
      statusRef:    reference to element derived from StatusBase
      checkoutRefs: reference to one or more elements derived from CheckoutStatusBase
      </xsd:documentation>
  </xsd:annotation>
  <xsd:complexContent>
    <xsd:extension base="plm:PropertiesBase">
      <xsd:attribute name="accessRefs" type="plm:uriReferenceListType" use="optional"/>
      <xsd:attribute name="statusRef" type="plm:anyURIType" use="optional"/>
      <xsd:attribute name="checkoutRefs" type="plm:uriReferenceListType" use="optional"/>
    </xsd:extension>
  </xsd:complexContent>
</xsd:complexType>

complexType MarkupType
diagram
namespace http://www.plmxml.org/Schemas/PLMXMLSchema
type extension of plm:AttributeBase
children Description ApplicationRef html Redline plm:EntityRef
used by
element Markup
attributes
Name  Type  Use  Default  Fixed  Annotation
id  xsd:ID  optional      
author  xsd:string  optional      
time  xsd:time  optional      
date  xsd:date  optional      
annotation
documentation 

      The redline markup element for PLMXML - is a simple annotation
      type that describes its textual data via the xhtml spec. Thus
      the text can include format and font information as per a 
      normal html document.
      The redline element(s) is defined via simple polyline geometric
      element and references to related entities can be made via the 
      'EntityRef' element.
      
appInfo 
output=ignore
source
<xsd:complexType name="MarkupType">
  <xsd:annotation>
    <xsd:documentation>
      The redline markup element for PLMXML - is a simple annotation
      type that describes its textual data via the xhtml spec. Thus
      the text can include format and font information as per a 
      normal html document.
      The redline element(s) is defined via simple polyline geometric
      element and references to related entities can be made via the 
      'EntityRef' element.
      </xsd:documentation>
    <xsd:appinfo source="PLMXMLSchemaGenerator">output=ignore</xsd:appinfo>
  </xsd:annotation>
  <xsd:complexContent>
    <xsd:extension base="plm:AttributeBase">
      <xsd:sequence>
        <xsd:element name="html">
          <xsd:complexType>
            <xsd:sequence>
              <xsd:any namespace="http://www.w3.org/1999/xhtml" processContents="skip" maxOccurs="unbounded"/>
            </xsd:sequence>
            <xsd:anyAttribute namespace="http://www.w3.org/1999/xhtml"/>
          </xsd:complexType>
        </xsd:element>
        <xsd:element name="Redline" type="plm:PolyLineType" minOccurs="0" maxOccurs="unbounded"/>
        <xsd:element ref="plm:EntityRef" minOccurs="0" maxOccurs="unbounded"/>
      </xsd:sequence>
      <xsd:attribute name="author" type="xsd:string" use="optional"/>
      <xsd:attribute name="time" type="xsd:time" use="optional"/>
      <xsd:attribute name="date" type="xsd:date" use="optional"/>
    </xsd:extension>
  </xsd:complexContent>
</xsd:complexType>

element MarkupType/html
diagram
namespace http://www.plmxml.org/Schemas/PLMXMLSchema
attributes
Name  Type  Use  Default  Fixed  Annotation
source
<xsd:element name="html">
  <xsd:complexType>
    <xsd:sequence>
      <xsd:any namespace="http://www.w3.org/1999/xhtml" processContents="skip" maxOccurs="unbounded"/>
    </xsd:sequence>
    <xsd:anyAttribute namespace="http://www.w3.org/1999/xhtml"/>
  </xsd:complexType>
</xsd:element>

element MarkupType/Redline
diagram
namespace http://www.plmxml.org/Schemas/PLMXMLSchema
type plm:PolyLineType
children Description ApplicationRef plm:Attribute StartPoint EndPoint SamplePoints Points
attributes
Name  Type  Use  Default  Fixed  Annotation
id  xsd:ID  optional      
attributeRefs  xsd:IDREFS  optional      
entityRef  plm:anyURIType  optional      
startT  xsd:double  optional      
endT  xsd:double  optional      
closed  xsd:boolean    false    
source
<xsd:element name="Redline" type="plm:PolyLineType" minOccurs="0" maxOccurs="unbounded"/>

complexType MassPropertyArrayType
diagram
namespace http://www.plmxml.org/Schemas/PLMXMLSchema
type extension of plm:MassPropertyArrayFieldType
used by
complexTypes MomentsOfInertiaType ProductsOfInertiaType
facets
length 3
attributes
Name  Type  Use  Default  Fixed  Annotation
error  plm:RealFieldType  optional      
source
<xsd:complexType name="MassPropertyArrayType">
  <xsd:simpleContent>
    <xsd:extension base="plm:MassPropertyArrayFieldType">
      <xsd:attributeGroup ref="plm:MassPropertyGroup"/>
    </xsd:extension>
  </xsd:simpleContent>
</xsd:complexType>

complexType MassPropertyRealType
diagram
namespace http://www.plmxml.org/Schemas/PLMXMLSchema
type extension of plm:RealFieldType
used by
complexTypes AreaType DensityType LengthType MassType VolumeType
attributes
Name  Type  Use  Default  Fixed  Annotation
error  plm:RealFieldType  optional      
source
<xsd:complexType name="MassPropertyRealType">
  <xsd:simpleContent>
    <xsd:extension base="plm:RealFieldType">
      <xsd:attributeGroup ref="plm:MassPropertyGroup"/>
    </xsd:extension>
  </xsd:simpleContent>
</xsd:complexType>

complexType MassPropertyType
diagram
namespace http://www.plmxml.org/Schemas/PLMXMLSchema
type extension of plm:AttributeBase
children Description ApplicationRef Length Area Volume Density Mass CentreOfMass MomentsOfInertia ProductsOfInertia
used by
element MassProperties
attributes
Name  Type  Use  Default  Fixed  Annotation
id  xsd:ID  optional      
units  plm:MassPropertyUnitType    kilograms,metres    
annotation
documentation 

      PLMXML Attribute describing mass properties.
      
appInfo 
ChildElementOccurrences=1
source
<xsd:complexType name="MassPropertyType">
  <xsd:annotation>
    <xsd:documentation>
      PLMXML Attribute describing mass properties.
      </xsd:documentation>
    <xsd:appinfo source="PLMXMLSchemaGenerator">ChildElementOccurrences=1</xsd:appinfo>
  </xsd:annotation>
  <xsd:complexContent>
    <xsd:extension base="plm:AttributeBase">
      <xsd:choice minOccurs="0" maxOccurs="unbounded">
        <xsd:element name="Length" type="plm:LengthType"/>
        <xsd:element name="Area" type="plm:AreaType"/>
        <xsd:element name="Volume" type="plm:VolumeType"/>
        <xsd:element name="Density" type="plm:DensityType"/>
        <xsd:element name="Mass" type="plm:MassType"/>
        <xsd:element name="CentreOfMass" type="plm:CentreOfMassType"/>
        <xsd:element name="MomentsOfInertia" type="plm:MomentsOfInertiaType"/>
        <xsd:element name="ProductsOfInertia" type="plm:ProductsOfInertiaType"/>
      </xsd:choice>
      <xsd:attribute name="units" type="plm:MassPropertyUnitType" default="kilograms,metres"/>
    </xsd:extension>
  </xsd:complexContent>
</xsd:complexType>

element MassPropertyType/Length
diagram
namespace http://www.plmxml.org/Schemas/PLMXMLSchema
type plm:LengthType
attributes
Name  Type  Use  Default  Fixed  Annotation
error  plm:RealFieldType  optional      
source
<xsd:element name="Length" type="plm:LengthType"/>

element MassPropertyType/Area
diagram
namespace http://www.plmxml.org/Schemas/PLMXMLSchema
type plm:AreaType
attributes
Name  Type  Use  Default  Fixed  Annotation
error  plm:RealFieldType  optional      
source
<xsd:element name="Area" type="plm:AreaType"/>

element MassPropertyType/Volume
diagram
namespace http://www.plmxml.org/Schemas/PLMXMLSchema
type plm:VolumeType
attributes
Name  Type  Use  Default  Fixed  Annotation
error  plm:RealFieldType  optional      
source
<xsd:element name="Volume" type="plm:VolumeType"/>

element MassPropertyType/Density
diagram
namespace http://www.plmxml.org/Schemas/PLMXMLSchema
type plm:DensityType
attributes
Name  Type  Use  Default  Fixed  Annotation
error  plm:RealFieldType  optional      
source
<xsd:element name="Density" type="plm:DensityType"/>

element MassPropertyType/Mass
diagram
namespace http://www.plmxml.org/Schemas/PLMXMLSchema
type plm:MassType
attributes
Name  Type  Use  Default  Fixed  Annotation
error  plm:RealFieldType  optional      
source
<xsd:element name="Mass" type="plm:MassType"/>

element MassPropertyType/CentreOfMass
diagram
namespace http://www.plmxml.org/Schemas/PLMXMLSchema
type plm:CentreOfMassType
facets
length 3
attributes
Name  Type  Use  Default  Fixed  Annotation
error  plm:RealFieldType  optional      
source
<xsd:element name="CentreOfMass" type="plm:CentreOfMassType"/>

element MassPropertyType/MomentsOfInertia
diagram
namespace http://www.plmxml.org/Schemas/PLMXMLSchema
type plm:MomentsOfInertiaType
facets
length 3
attributes
Name  Type  Use  Default  Fixed  Annotation
error  plm:RealFieldType  optional      
source
<xsd:element name="MomentsOfInertia" type="plm:MomentsOfInertiaType"/>

element MassPropertyType/ProductsOfInertia
diagram
namespace http://www.plmxml.org/Schemas/PLMXMLSchema
type plm:ProductsOfInertiaType
facets
length 3
attributes
Name  Type  Use  Default  Fixed  Annotation
error  plm:RealFieldType  optional      
source
<xsd:element name="ProductsOfInertia" type="plm:ProductsOfInertiaType"/>

complexType MassPropertyVectorType
diagram
namespace http://www.plmxml.org/Schemas/PLMXMLSchema
type extension of plm:VectorFieldType
used by
complexType CentreOfMassType
facets
length 3
attributes
Name  Type  Use  Default  Fixed  Annotation
error  plm:RealFieldType  optional      
source
<xsd:complexType name="MassPropertyVectorType">
  <xsd:simpleContent>
    <xsd:extension base="plm:VectorFieldType">
      <xsd:attributeGroup ref="plm:MassPropertyGroup"/>
    </xsd:extension>
  </xsd:simpleContent>
</xsd:complexType>

complexType MassType
diagram
namespace http://www.plmxml.org/Schemas/PLMXMLSchema
type restriction of plm:MassPropertyRealType
used by
element MassPropertyType/Mass
attributes
Name  Type  Use  Default  Fixed  Annotation
error  plm:RealFieldType  optional      
source
<xsd:complexType name="MassType">
  <xsd:simpleContent>
    <xsd:restriction base="plm:MassPropertyRealType"/>
  </xsd:simpleContent>
</xsd:complexType>

complexType MaterialType
diagram
namespace http://www.plmxml.org/Schemas/PLMXMLSchema
type extension of plm:AttribOwnerBase
children Description ApplicationRef plm:Attribute
used by
elements RepresentationType/Material StructureDefBase/Material
attributes
Name  Type  Use  Default  Fixed  Annotation
id  xsd:ID  optional      
attributeRefs  xsd:IDREFS  optional      
name  xsd:string  optional      
ambient  plm:RGBType  required      
diffuse  plm:RGBType  required      
specular  plm:RGBType    0.0 0.0 0.0    
emissive  plm:RGBType    0.0 0.0 0.0    
shininess  plm:ShininessType    0.0    
alpha  plm:AlphaType    1.0    
annotation
documentation 

      Element representing a material type.
      
      Attributes:
      
      name:          descriptive name
      ambient:       ambient colour
      diffuse:       diffuse colour
      specular:      specular colour
      emissive:      emissive colour
      shininess:     shininess coefficient
      alpha:         alpha coefficient
      
source
<xsd:complexType name="MaterialType">
  <xsd:annotation>
    <xsd:documentation>
      Element representing a material type.
      
      Attributes:
      
      name:          descriptive name
      ambient:       ambient colour
      diffuse:       diffuse colour
      specular:      specular colour
      emissive:      emissive colour
      shininess:     shininess coefficient
      alpha:         alpha coefficient
      </xsd:documentation>
  </xsd:annotation>
  <xsd:complexContent>
    <xsd:extension base="plm:AttribOwnerBase">
      <xsd:attribute name="name" type="xsd:string" use="optional"/>
      <xsd:attribute name="ambient" type="plm:RGBType" use="required"/>
      <xsd:attribute name="diffuse" type="plm:RGBType" use="required"/>
      <xsd:attribute name="specular" type="plm:RGBType" default="0.0 0.0 0.0"/>
      <xsd:attribute name="emissive" type="plm:RGBType" default="0.0 0.0 0.0"/>
      <xsd:attribute name="shininess" type="plm:ShininessType" default="0.0"/>
      <xsd:attribute name="alpha" type="plm:AlphaType" default="1.0"/>
    </xsd:extension>
  </xsd:complexContent>
</xsd:complexType>

complexType MessageBase
diagram
namespace http://www.plmxml.org/Schemas/PLMXMLSchema
type extension of plm:StatementBase
used by
element Message
complexTypes CheckMessageType ErrorMessageType InformMessageType WarnMessageType
annotation
documentation 

      Message - abstract base class for Message Statements.
      
source
<xsd:complexType name="MessageBase" abstract="true">
  <xsd:annotation>
    <xsd:documentation>
      Message - abstract base class for Message Statements.
      </xsd:documentation>
  </xsd:annotation>
  <xsd:complexContent>
    <xsd:extension base="plm:StatementBase"/>
  </xsd:complexContent>
</xsd:complexType>

complexType MomentsOfInertiaType
diagram
namespace http://www.plmxml.org/Schemas/PLMXMLSchema
type restriction of plm:MassPropertyArrayType
used by
element MassPropertyType/MomentsOfInertia
facets
length 3
attributes
Name  Type  Use  Default  Fixed  Annotation
error  plm:RealFieldType  optional      
source
<xsd:complexType name="MomentsOfInertiaType">
  <xsd:simpleContent>
    <xsd:restriction base="plm:MassPropertyArrayType"/>
  </xsd:simpleContent>
</xsd:complexType>

complexType NormalType
diagram
namespace http://www.plmxml.org/Schemas/PLMXMLSchema
type extension of plm:VectorType
facets
length 3
attributes
Name  Type  Use  Default  Fixed  Annotation
id  xsd:ID  optional      
source
<xsd:complexType name="NormalType">
  <xsd:simpleContent>
    <xsd:extension base="plm:VectorType">
      <xsd:attributeGroup ref="plm:idGroup"/>
    </xsd:extension>
  </xsd:simpleContent>
</xsd:complexType>

complexType NotType
diagram
namespace http://www.plmxml.org/Schemas/PLMXMLSchema
type extension of plm:LogicalExpressionBase
children plm:LogicalExpression
used by
element Not
annotation
documentation 

      Not - a type of logical expression.

      SubElements:

      One sub-element, derived from LogicalExpression. The Not expression returns 
      true if its sub-element returns false.
      
source
<xsd:complexType name="NotType">
  <xsd:annotation>
    <xsd:documentation>
      Not - a type of logical expression.

      SubElements:

      One sub-element, derived from LogicalExpression. The Not expression returns 
      true if its sub-element returns false.
      </xsd:documentation>
  </xsd:annotation>
  <xsd:complexContent>
    <xsd:extension base="plm:LogicalExpressionBase">
      <xsd:choice>
        <xsd:element ref="plm:LogicalExpression"/>
      </xsd:choice>
    </xsd:extension>
  </xsd:complexContent>
</xsd:complexType>

complexType OccurrenceType
diagram
namespace http://www.plmxml.org/Schemas/PLMXMLSchema
type extension of plm:AttribOwnerBase
children Description ApplicationRef plm:Attribute Transform Representation
used by
elements ProductViewType/Occurrence PartType/Occurrence
attributes
Name  Type  Use  Default  Fixed  Annotation
id  xsd:ID  optional      
attributeRefs  xsd:IDREFS  optional      
name  xsd:string  optional      
transformRef  xsd:IDREF  optional      
occurrenceRefs  xsd:IDREFS  optional      
instanceRefs  plm:uriReferenceListType  optional      
pathRefs  plm:uriReferenceListType  optional      
partRef  plm:anyURIType  optional      
representationRefs  plm:uriReferenceListType  optional      
materialRef  xsd:IDREF  optional      
geometryRefs  plm:uriReferenceListType  optional      
alternativeOfRef  plm:anyURIType  optional      
productViewRef  plm:anyURIType  optional      
visible  xsd:boolean  optional      
annotation
documentation 

      Occurrence. An Occurrence specifies a usage of a Part in an Assembly, by
      specifying a chain of Instances which lead from the Assembly down to the Part, 
      or by a chain of Instances and other Occurrences, which when joined together
      define an Instance chain. It is also possible for an Occurrence to reference
      a ProductView at the end of its Instance chain, rather than a Part.

      The Assembly, which is the parent of the first Instance in the Instance chain, is called
      the 'top Part' of the Occurrence. The Part, which is instanced by the last Instance
      in the Instance chain, is called the 'bottom Part' of the Occurrence.
	   
      Attributes:
	   
      name:           descriptive name
      instanceRefs:   chain of Instances which define the Occurrence.
      pathRefs:       chain of Instances and Occurrences which, when joined together,
                      define an Instance chain. Only one of instanceRefs and pathRefs should
                      be present.
      transformRef:   an optional reference to a Transform which overrides the transform 
                      obtained by accumulating the transforms in the Instance chain. In other
                      words, it specifies the position of the Part in the coordinate frame of
                      the Assembly.
      partRef:        an optional Part to use in place of the 'bottom Part'.

      representationRefs: an optional collection of Representations. If present, these are to
                      be used in preference to any Representations the Part may have itself, 
                      or which may be referenced by the last Instance in the chains. They would
                      normally be different format representations of the same shape.
      materialRef:    reference to a Material element to use when displaying the Part in the
                      position defined by this Occurrence.
      geometryRefs:   optional geometry associated with this Occurrence.

      occurrenceRefs: an Occurrence may have a number of 'child' Occurrences, which this 
                      attribute specifies. A child Occurrence must have an Instance chain which
                      is the same as that of its parent, but with one more Instance added at the 
                      bottom end. An Occurrence is normally only rendered in a view if it has no
                      child Occurrences.
                      
      alternativeOfRef: It is possible for one ProductView to be defined by reference to another
                      ProductView. In this case the first ProductView will contain some
                      Occurrences which override Occurrences in the referenced ProductView.
                      The 'alternativeOfRef' attribute is used to indicate the Occurrence which
                      this Occurrence is overriding. If an Occurrence has an alternativeOfRef
                      attribute, it should not also have an instanceRefs attribute, nor should
                      it have an occurrenceRefs attribute.

      productViewRef: If an Occurrence has a productViewRef, then it is regarded as an Occurrence
                      of that ProductView, not of its 'bottom Part'. In this case, the 'top Part' 
                      of the ProductView must be the same as the 'bottom Part' of the Occurrence. 
                      
      visible:        Flag to indicate the Occurrence is visible. If absent, visible is implied.
                      An Occurrence which references another Occurrence via the
                      alternativeOfRef attribute may override its visibility, i.e. make it
                      visible if invisible or vice-versa.
   
      SubElements:

      Transform:      see transformRef above.
      Representation: see representationRefs above.	   
      
source
<xsd:complexType name="OccurrenceType">
  <xsd:annotation>
    <xsd:documentation>
      Occurrence. An Occurrence specifies a usage of a Part in an Assembly, by
      specifying a chain of Instances which lead from the Assembly down to the Part, 
      or by a chain of Instances and other Occurrences, which when joined together
      define an Instance chain. It is also possible for an Occurrence to reference
      a ProductView at the end of its Instance chain, rather than a Part.

      The Assembly, which is the parent of the first Instance in the Instance chain, is called
      the 'top Part' of the Occurrence. The Part, which is instanced by the last Instance
      in the Instance chain, is called the 'bottom Part' of the Occurrence.
	   
      Attributes:
	   
      name:           descriptive name
      instanceRefs:   chain of Instances which define the Occurrence.
      pathRefs:       chain of Instances and Occurrences which, when joined together,
                      define an Instance chain. Only one of instanceRefs and pathRefs should
                      be present.
      transformRef:   an optional reference to a Transform which overrides the transform 
                      obtained by accumulating the transforms in the Instance chain. In other
                      words, it specifies the position of the Part in the coordinate frame of
                      the Assembly.
      partRef:        an optional Part to use in place of the 'bottom Part'.

      representationRefs: an optional collection of Representations. If present, these are to
                      be used in preference to any Representations the Part may have itself, 
                      or which may be referenced by the last Instance in the chains. They would
                      normally be different format representations of the same shape.
      materialRef:    reference to a Material element to use when displaying the Part in the
                      position defined by this Occurrence.
      geometryRefs:   optional geometry associated with this Occurrence.

      occurrenceRefs: an Occurrence may have a number of 'child' Occurrences, which this 
                      attribute specifies. A child Occurrence must have an Instance chain which
                      is the same as that of its parent, but with one more Instance added at the 
                      bottom end. An Occurrence is normally only rendered in a view if it has no
                      child Occurrences.
                      
      alternativeOfRef: It is possible for one ProductView to be defined by reference to another
                      ProductView. In this case the first ProductView will contain some
                      Occurrences which override Occurrences in the referenced ProductView.
                      The 'alternativeOfRef' attribute is used to indicate the Occurrence which
                      this Occurrence is overriding. If an Occurrence has an alternativeOfRef
                      attribute, it should not also have an instanceRefs attribute, nor should
                      it have an occurrenceRefs attribute.

      productViewRef: If an Occurrence has a productViewRef, then it is regarded as an Occurrence
                      of that ProductView, not of its 'bottom Part'. In this case, the 'top Part' 
                      of the ProductView must be the same as the 'bottom Part' of the Occurrence. 
                      
      visible:        Flag to indicate the Occurrence is visible. If absent, visible is implied.
                      An Occurrence which references another Occurrence via the
                      alternativeOfRef attribute may override its visibility, i.e. make it
                      visible if invisible or vice-versa.
   
      SubElements:

      Transform:      see transformRef above.
      Representation: see representationRefs above.	   
      </xsd:documentation>
  </xsd:annotation>
  <xsd:complexContent>
    <xsd:extension base="plm:AttribOwnerBase">
      <xsd:sequence>
        <xsd:element name="Transform" type="plm:TransformType" minOccurs="0"/>
        <xsd:element name="Representation" type="plm:RepresentationType" minOccurs="0" maxOccurs="unbounded"/>
      </xsd:sequence>
      <xsd:attribute name="name" type="xsd:string" use="optional"/>
      <xsd:attribute name="transformRef" type="xsd:IDREF" use="optional"/>
      <xsd:attribute name="occurrenceRefs" type="xsd:IDREFS" use="optional"/>
      <xsd:attribute name="instanceRefs" use="optional">
        <xsd:simpleType>
          <xsd:restriction base="plm:uriReferenceListType">
            <xsd:minLength value="1"/>
          </xsd:restriction>
        </xsd:simpleType>
      </xsd:attribute>
      <xsd:attribute name="pathRefs" type="plm:uriReferenceListType" use="optional"/>
      <xsd:attribute name="partRef" type="plm:anyURIType" use="optional"/>
      <xsd:attribute name="representationRefs" type="plm:uriReferenceListType" use="optional"/>
      <xsd:attribute name="materialRef" type="xsd:IDREF" use="optional"/>
      <xsd:attribute name="geometryRefs" type="plm:uriReferenceListType" use="optional"/>
      <xsd:attribute name="alternativeOfRef" type="plm:anyURIType" use="optional"/>
      <xsd:attribute name="productViewRef" type="plm:anyURIType" use="optional"/>
      <xsd:attribute name="visible" type="xsd:boolean" use="optional"/>
    </xsd:extension>
  </xsd:complexContent>
</xsd:complexType>

element OccurrenceType/Transform
diagram
namespace http://www.plmxml.org/Schemas/PLMXMLSchema
type plm:TransformType
facets
minLength 1
maxLength 16
attributes
Name  Type  Use  Default  Fixed  Annotation
id  xsd:ID  optional      
type  plm:TransformationType    general    
source
<xsd:element name="Transform" type="plm:TransformType" minOccurs="0"/>

element OccurrenceType/Representation
diagram
namespace http://www.plmxml.org/Schemas/PLMXMLSchema
type plm:RepresentationType
children Description ApplicationRef plm:Attribute Transform plm:InternalRep CompoundRep Material EntityMaterial TextureData Texture EntityTexture
attributes
Name  Type  Use  Default  Fixed  Annotation
id  xsd:ID  optional      
attributeRefs  xsd:IDREFS  optional      
name  xsd:string  optional      
transformRef  xsd:IDREF  optional      
format  plm:RepresentationFormatType  optional      
revision  xsd:decimal  optional      
location  plm:anyURIType  optional      
load  xsd:boolean    false    
equivalentRef  xsd:IDREF  optional      
source
<xsd:element name="Representation" type="plm:RepresentationType" minOccurs="0" maxOccurs="unbounded"/>

complexType OperandBase
diagram
namespace http://www.plmxml.org/Schemas/PLMXMLSchema
used by
element Operand
complexType ExpressionBase
annotation
documentation 

      Operand - abstract base class for Operands (arguments of operators).
      
source
<xsd:complexType name="OperandBase" abstract="true">
  <xsd:annotation>
    <xsd:documentation>
      Operand - abstract base class for Operands (arguments of operators).
      </xsd:documentation>
  </xsd:annotation>
</xsd:complexType>

complexType OptionIsType
diagram
namespace http://www.plmxml.org/Schemas/PLMXMLSchema
type extension of plm:LogicalExpressionBase
used by
element OptionIs
attributes
Name  Type  Use  Default  Fixed  Annotation
optionRef  plm:anyURIType  required      
value  xsd:string  required      
operation  plm:LogicalOperationType    eq    
annotation
documentation 

      OptionIs - a logical expression which returns true if a given Option has a
      particular relation to a given value (default equality relation).
      
      Attributes:

      optionRef:   Reference to the Option.
      value:       Specified value for the Option.
      operation:   The operation. For example if operation is "gt", then OptionIs
                   returns true if the option is greater than 'value'.
      
source
<xsd:complexType name="OptionIsType">
  <xsd:annotation>
    <xsd:documentation>
      OptionIs - a logical expression which returns true if a given Option has a
      particular relation to a given value (default equality relation).
      
      Attributes:

      optionRef:   Reference to the Option.
      value:       Specified value for the Option.
      operation:   The operation. For example if operation is "gt", then OptionIs
                   returns true if the option is greater than 'value'.
      </xsd:documentation>
  </xsd:annotation>
  <xsd:complexContent>
    <xsd:extension base="plm:LogicalExpressionBase">
      <xsd:attribute name="optionRef" type="plm:anyURIType" use="required"/>
      <xsd:attribute name="value" type="xsd:string" use="required"/>
      <xsd:attribute name="operation" type="plm:LogicalOperationType" default="eq"/>
    </xsd:extension>
  </xsd:complexContent>
</xsd:complexType>

complexType OptionType
diagram
namespace http://www.plmxml.org/Schemas/PLMXMLSchema
type extension of plm:AttribOwnerBase
children Description ApplicationRef plm:Attribute Value GreaterThan GreaterThanOrEqual LessThan LessThanOrEqual Default
used by
element Option
attributes
Name  Type  Use  Default  Fixed  Annotation
id  xsd:ID  optional      
attributeRefs  xsd:IDREFS  optional      
name  xsd:string  optional      
scope  plm:OptionScopeType  optional      
type  plm:OptionTypesType    enum    
annotation
documentation 

      Option. This element specifies the valid values for an Option, either as a set of
      allowed values (i.e. an enum), or as a range of values of a particular type.

      Attributes:

      name:          Option name.
      scope:         Option scope.
      type:          Option type - enum, string, int, real or logical.

      SubElements:

      Value:         If the Option is of type enum, it should contain a sequence of Value
                     sub-elements giving the allowed values.

      GreaterThan:        ) If the Option type is not enum, then its allowed values are                   
      GreaterThanOrEqual: ) given by a range, which is specified by a GreaterThan or 
      LessThan:           ) GreaterThanOrEqual element, followed by a LessThan or
      LessThanOrEqual:    ) LessThanOrEqual element. These are all of type OptionValueType.

      Default:       Following these elements there may be a Default element giving a
                     default value for the Option.
      
source
<xsd:complexType name="OptionType">
  <xsd:annotation>
    <xsd:documentation>
      Option. This element specifies the valid values for an Option, either as a set of
      allowed values (i.e. an enum), or as a range of values of a particular type.

      Attributes:

      name:          Option name.
      scope:         Option scope.
      type:          Option type - enum, string, int, real or logical.

      SubElements:

      Value:         If the Option is of type enum, it should contain a sequence of Value
                     sub-elements giving the allowed values.

      GreaterThan:        ) If the Option type is not enum, then its allowed values are                   
      GreaterThanOrEqual: ) given by a range, which is specified by a GreaterThan or 
      LessThan:           ) GreaterThanOrEqual element, followed by a LessThan or
      LessThanOrEqual:    ) LessThanOrEqual element. These are all of type OptionValueType.

      Default:       Following these elements there may be a Default element giving a
                     default value for the Option.
      </xsd:documentation>
  </xsd:annotation>
  <xsd:complexContent>
    <xsd:extension base="plm:AttribOwnerBase">
      <xsd:sequence>
        <xsd:choice>
          <xsd:choice maxOccurs="unbounded">
            <xsd:element name="Value" type="plm:OptionValueType"/>
          </xsd:choice>
          <xsd:sequence>
            <xsd:choice>
              <xsd:element name="GreaterThan" type="plm:OptionValueType"/>
              <xsd:element name="GreaterThanOrEqual" type="plm:OptionValueType"/>
            </xsd:choice>
            <xsd:choice>
              <xsd:element name="LessThan" type="plm:OptionValueType"/>
              <xsd:element name="LessThanOrEqual" type="plm:OptionValueType"/>
            </xsd:choice>
          </xsd:sequence>
        </xsd:choice>
        <xsd:element name="Default" type="plm:OptionValueType" minOccurs="0"/>
      </xsd:sequence>
      <xsd:attribute name="name" type="xsd:string" use="optional"/>
      <xsd:attribute name="scope" type="plm:OptionScopeType" use="optional"/>
      <xsd:attribute name="type" type="plm:OptionTypesType" default="enum"/>
    </xsd:extension>
  </xsd:complexContent>
</xsd:complexType>

element OptionType/Value
diagram
namespace http://www.plmxml.org/Schemas/PLMXMLSchema
type plm:OptionValueType
attributes
Name  Type  Use  Default  Fixed  Annotation
v  xsd:string        
source
<xsd:element name="Value" type="plm:OptionValueType"/>

element OptionType/GreaterThan
diagram
namespace http://www.plmxml.org/Schemas/PLMXMLSchema
type plm:OptionValueType
attributes
Name  Type  Use  Default  Fixed  Annotation
v  xsd:string        
source
<xsd:element name="GreaterThan" type="plm:OptionValueType"/>

element OptionType/GreaterThanOrEqual
diagram
namespace http://www.plmxml.org/Schemas/PLMXMLSchema
type plm:OptionValueType
attributes
Name  Type  Use  Default  Fixed  Annotation
v  xsd:string        
source
<xsd:element name="GreaterThanOrEqual" type="plm:OptionValueType"/>

element OptionType/LessThan
diagram
namespace http://www.plmxml.org/Schemas/PLMXMLSchema
type plm:OptionValueType
attributes
Name  Type  Use  Default  Fixed  Annotation
v  xsd:string        
source
<xsd:element name="LessThan" type="plm:OptionValueType"/>

element OptionType/LessThanOrEqual
diagram
namespace http://www.plmxml.org/Schemas/PLMXMLSchema
type plm:OptionValueType
attributes
Name  Type  Use  Default  Fixed  Annotation
v  xsd:string        
source
<xsd:element name="LessThanOrEqual" type="plm:OptionValueType"/>

element OptionType/Default
diagram
namespace http://www.plmxml.org/Schemas/PLMXMLSchema
type plm:OptionValueType
attributes
Name  Type  Use  Default  Fixed  Annotation
v  xsd:string        
source
<xsd:element name="Default" type="plm:OptionValueType" minOccurs="0"/>

complexType OptionValueType
diagram
namespace http://www.plmxml.org/Schemas/PLMXMLSchema
used by
elements OptionType/Default OptionType/GreaterThan OptionType/GreaterThanOrEqual OptionType/LessThan OptionType/LessThanOrEqual OptionType/Value
attributes
Name  Type  Use  Default  Fixed  Annotation
v  xsd:string        
source
<xsd:complexType name="OptionValueType">
  <xsd:attribute name="v" type="xsd:string"/>
</xsd:complexType>

complexType OrganisationMemberType
diagram
namespace http://www.plmxml.org/Schemas/PLMXMLSchema
type extension of plm:OwnerBase
children Description ApplicationRef plm:Attribute
used by
element OrganisationMember
attributes
Name  Type  Use  Default  Fixed  Annotation
id  xsd:ID  optional      
attributeRefs  xsd:IDREFS  optional      
memberRef  plm:anyURIType  required      
organisationRef  plm:anyURIType  required      
roleRef  plm:anyURIType  optional      
annotation
documentation 

      This element is used to associate a Person/User with an Organisation, and to 
      assign an optional Role to that Person/User within that Organisation. A person
      may have more than one Role in an Organisation.
      
      Attributes:

      memberRef:        Reference to a Person or User.
      organisationRef:  The Organisation.
      roleRef:          The Role.
      
source
<xsd:complexType name="OrganisationMemberType">
  <xsd:annotation>
    <xsd:documentation>
      This element is used to associate a Person/User with an Organisation, and to 
      assign an optional Role to that Person/User within that Organisation. A person
      may have more than one Role in an Organisation.
      
      Attributes:

      memberRef:        Reference to a Person or User.
      organisationRef:  The Organisation.
      roleRef:          The Role.
      </xsd:documentation>
  </xsd:annotation>
  <xsd:complexContent>
    <xsd:extension base="plm:OwnerBase">
      <xsd:attribute name="memberRef" type="plm:anyURIType" use="required"/>
      <xsd:attribute name="organisationRef" type="plm:anyURIType" use="required"/>
      <xsd:attribute name="roleRef" type="plm:anyURIType" use="optional"/>
    </xsd:extension>
  </xsd:complexContent>
</xsd:complexType>

complexType OrganisationType
diagram
namespace http://www.plmxml.org/Schemas/PLMXMLSchema
type extension of plm:OwnerBase
children Description ApplicationRef plm:Attribute
used by
element Organisation
attributes
Name  Type  Use  Default  Fixed  Annotation
id  xsd:ID  optional      
attributeRefs  xsd:IDREFS  optional      
name  xsd:string  optional      
organisationRefs  plm:uriReferenceListType  optional      
addressRef  plm:anyURIType  optional      
annotation
documentation 

      An organisation, i.e. a group of people or users. Organisations are hierarchical.
      People/Users are associated with organisations by means of an OrganisationMember 
      element, which also specifies a Role.

      Attributes:

      name:             Name of Organisation.
      address:          Optional reference to Address.
      organisationRefs: Reference to sub-organisations.
      
source
<xsd:complexType name="OrganisationType">
  <xsd:annotation>
    <xsd:documentation>
      An organisation, i.e. a group of people or users. Organisations are hierarchical.
      People/Users are associated with organisations by means of an OrganisationMember 
      element, which also specifies a Role.

      Attributes:

      name:             Name of Organisation.
      address:          Optional reference to Address.
      organisationRefs: Reference to sub-organisations.
      </xsd:documentation>
  </xsd:annotation>
  <xsd:complexContent>
    <xsd:extension base="plm:OwnerBase">
      <xsd:attribute name="name" type="xsd:string" use="optional"/>
      <xsd:attribute name="organisationRefs" type="plm:uriReferenceListType" use="optional"/>
      <xsd:attribute name="addressRef" type="plm:anyURIType" use="optional"/>
    </xsd:extension>
  </xsd:complexContent>
</xsd:complexType>

complexType OrthographicType
diagram
namespace http://www.plmxml.org/Schemas/PLMXMLSchema
children ViewDirection ViewVertical ViewTo
used by
element ViewControlType/Orthographic
annotation
documentation 

      Defines a view from infinity (no perspective).
      
      SubElements:
      
      ViewDirection:   direction eye is looking in.
      ViewVertical:    vector which is vertical in the view. Should be
                       perpendicular to ViewDirection.
      ViewTo:          optional point at which eye is looking, only needed
                       if depth is significant in the view.
      
source
<xsd:complexType name="OrthographicType">
  <xsd:annotation>
    <xsd:documentation>
      Defines a view from infinity (no perspective).
      
      SubElements:
      
      ViewDirection:   direction eye is looking in.
      ViewVertical:    vector which is vertical in the view. Should be
                       perpendicular to ViewDirection.
      ViewTo:          optional point at which eye is looking, only needed
                       if depth is significant in the view.
      </xsd:documentation>
  </xsd:annotation>
  <xsd:sequence>
    <xsd:element name="ViewDirection" type="plm:VectorType"/>
    <xsd:element name="ViewVertical" type="plm:VectorType"/>
    <xsd:choice minOccurs="0">
      <xsd:element name="ViewTo" type="plm:VectorType"/>
    </xsd:choice>
  </xsd:sequence>
</xsd:complexType>

element OrthographicType/ViewDirection
diagram
namespace http://www.plmxml.org/Schemas/PLMXMLSchema
type plm:VectorType
facets
length 3
source
<xsd:element name="ViewDirection" type="plm:VectorType"/>

element OrthographicType/ViewVertical
diagram
namespace http://www.plmxml.org/Schemas/PLMXMLSchema
type plm:VectorType
facets
length 3
source
<xsd:element name="ViewVertical" type="plm:VectorType"/>

element OrthographicType/ViewTo
diagram
namespace http://www.plmxml.org/Schemas/PLMXMLSchema
type plm:VectorType
facets
length 3
source
<xsd:element name="ViewTo" type="plm:VectorType"/>

complexType OrType
diagram
namespace http://www.plmxml.org/Schemas/PLMXMLSchema
type extension of plm:LogicalExpressionBase
children plm:LogicalExpression
used by
element Or
annotation
documentation 

      Or - a type of logical expression.

      SubElements:

      At least two sub-elements, derived from LogicalExpression. The Or expression
      returns true if any of its sub-elements return true.
      
source
<xsd:complexType name="OrType">
  <xsd:annotation>
    <xsd:documentation>
      Or - a type of logical expression.

      SubElements:

      At least two sub-elements, derived from LogicalExpression. The Or expression
      returns true if any of its sub-elements return true.
      </xsd:documentation>
  </xsd:annotation>
  <xsd:complexContent>
    <xsd:extension base="plm:LogicalExpressionBase">
      <xsd:choice minOccurs="2" maxOccurs="unbounded">
        <xsd:element ref="plm:LogicalExpression"/>
      </xsd:choice>
    </xsd:extension>
  </xsd:complexContent>
</xsd:complexType>

complexType OwnerBase
diagram
namespace http://www.plmxml.org/Schemas/PLMXMLSchema
type extension of plm:AttribOwnerBase
children Description ApplicationRef plm:Attribute
used by
element Owner
complexTypes OrganisationMemberType OrganisationType PersonType SiteType UserType
attributes
Name  Type  Use  Default  Fixed  Annotation
id  xsd:ID  optional      
attributeRefs  xsd:IDREFS  optional      
annotation
documentation 

      Base class for entities which can 'own' objects (people, organisations, users, 
      sites, etc).
      
source
<xsd:complexType name="OwnerBase">
  <xsd:annotation>
    <xsd:documentation>
      Base class for entities which can 'own' objects (people, organisations, users, 
      sites, etc).
      </xsd:documentation>
  </xsd:annotation>
  <xsd:complexContent>
    <xsd:extension base="plm:AttribOwnerBase"/>
  </xsd:complexContent>
</xsd:complexType>

complexType PartType
diagram
namespace http://www.plmxml.org/Schemas/PLMXMLSchema
type extension of plm:StructureRevisionViewBase
children Description ApplicationRef plm:Attribute BoxBound SphereBound Bound Occurrence Representation
used by
element Part
complexType ProductRevisionViewType
attributes
Name  Type  Use  Default  Fixed  Annotation
id  xsd:ID  optional      
attributeRefs  xsd:IDREFS  optional      
accessRefs  plm:uriReferenceListType  optional      
statusRef  plm:anyURIType  optional      
checkoutRefs  plm:uriReferenceListType  optional      
name  xsd:string  optional      
revisionRef  plm:anyURIType  optional      
viewRef  plm:anyURIType  optional      
instanceRefs  xsd:IDREFS  optional      
type  plm:PartTypesType  optional      
partRefs  xsd:IDREFS  optional      
representationRefs  xsd:IDREFS  optional      
materialRef  xsd:IDREF  optional      
preferredUnits  plm:PreferredPartUnitsType    millimetres    
geometryRefs  plm:uriReferenceListType  optional      
annotation3DGroupRefs  plm:uriReferenceListType  optional      
annotation
documentation 

      Part. This is used in the representation of configured product structure.
	   
      Attributes:
      
      representationRefs: Representations of the Part.
      materialRef:    an optional Material for use when displaying the Part.
      preferredUnits: the units preferred when presenting this Part to the user. Note 
                      that this does NOT affect any numerical values representing lengths
                      in the PLMXML file - these are always in metres.
      geometryRefs:   geometry elements referenced by the Part.
      annotation3DGroupRefs: reference to any 3D Annotation groups associated with the Part.
                             (note: these are not defined within this schema). 
       
      type:           assembly, minimal, wire, solid, sheet or general.
      partRefs:       if an assembly, it is also possible to 'instance' other Parts
                      directly without the need for an actual Instance element. However
                      this is limited to cases where information stored on the Instance
                      (such as Transform) is not required.      
   
      SubElements:

      Representation: see representationRefs.
      Occurrence:     if an assembly, this Part may have certain Occurrences singled out, so
                      that, for example, they can have different Materials associated, or can
                      be repositioned.
      
appInfo 
sdkname=Part
source
<xsd:complexType name="PartType">
  <xsd:annotation>
    <xsd:documentation>
      Part. This is used in the representation of configured product structure.
	   
      Attributes:
      
      representationRefs: Representations of the Part.
      materialRef:    an optional Material for use when displaying the Part.
      preferredUnits: the units preferred when presenting this Part to the user. Note 
                      that this does NOT affect any numerical values representing lengths
                      in the PLMXML file - these are always in metres.
      geometryRefs:   geometry elements referenced by the Part.
      annotation3DGroupRefs: reference to any 3D Annotation groups associated with the Part.
                             (note: these are not defined within this schema). 
       
      type:           assembly, minimal, wire, solid, sheet or general.
      partRefs:       if an assembly, it is also possible to 'instance' other Parts
                      directly without the need for an actual Instance element. However
                      this is limited to cases where information stored on the Instance
                      (such as Transform) is not required.      
   
      SubElements:

      Representation: see representationRefs.
      Occurrence:     if an assembly, this Part may have certain Occurrences singled out, so
                      that, for example, they can have different Materials associated, or can
                      be repositioned.
      </xsd:documentation>
    <xsd:appinfo source="PLMXMLSchemaGenerator">sdkname=Part</xsd:appinfo>
  </xsd:annotation>
  <xsd:complexContent>
    <xsd:extension base="plm:StructureRevisionViewBase">
      <xsd:choice minOccurs="0" maxOccurs="unbounded">
        <xsd:element name="Occurrence" type="plm:OccurrenceType"/>
        <xsd:element name="Representation" type="plm:RepresentationType"/>
      </xsd:choice>
      <xsd:attribute name="type" type="plm:PartTypesType" use="optional"/>
      <xsd:attribute name="partRefs" type="xsd:IDREFS" use="optional"/>
      <xsd:attribute name="representationRefs" type="xsd:IDREFS" use="optional"/>
      <xsd:attribute name="materialRef" type="xsd:IDREF" use="optional"/>
      <xsd:attribute name="preferredUnits" type="plm:PreferredPartUnitsType" default="millimetres"/>
      <xsd:attribute name="geometryRefs" type="plm:uriReferenceListType" use="optional"/>
      <xsd:attribute name="annotation3DGroupRefs" type="plm:uriReferenceListType" use="optional"/>
    </xsd:extension>
  </xsd:complexContent>
</xsd:complexType>

element PartType/Occurrence
diagram
namespace http://www.plmxml.org/Schemas/PLMXMLSchema
type plm:OccurrenceType
children Description ApplicationRef plm:Attribute Transform Representation
attributes
Name  Type  Use  Default  Fixed  Annotation
id  xsd:ID  optional      
attributeRefs  xsd:IDREFS  optional      
name  xsd:string  optional      
transformRef  xsd:IDREF  optional      
occurrenceRefs  xsd:IDREFS  optional      
instanceRefs  plm:uriReferenceListType  optional      
pathRefs  plm:uriReferenceListType  optional      
partRef  plm:anyURIType  optional      
representationRefs  plm:uriReferenceListType  optional      
materialRef  xsd:IDREF  optional      
geometryRefs  plm:uriReferenceListType  optional      
alternativeOfRef  plm:anyURIType  optional      
productViewRef  plm:anyURIType  optional      
visible  xsd:boolean  optional      
source
<xsd:element name="Occurrence" type="plm:OccurrenceType"/>

element PartType/Representation
diagram
namespace http://www.plmxml.org/Schemas/PLMXMLSchema
type plm:RepresentationType
children Description ApplicationRef plm:Attribute Transform plm:InternalRep CompoundRep Material EntityMaterial TextureData Texture EntityTexture
attributes
Name  Type  Use  Default  Fixed  Annotation
id  xsd:ID  optional      
attributeRefs  xsd:IDREFS  optional      
name  xsd:string  optional      
transformRef  xsd:IDREF  optional      
format  plm:RepresentationFormatType  optional      
revision  xsd:decimal  optional      
location  plm:anyURIType  optional      
load  xsd:boolean    false    
equivalentRef  xsd:IDREF  optional      
source
<xsd:element name="Representation" type="plm:RepresentationType"/>

complexType PersonType
diagram
namespace http://www.plmxml.org/Schemas/PLMXMLSchema
type extension of plm:OwnerBase
children Description ApplicationRef plm:Attribute
used by
element Person
attributes
Name  Type  Use  Default  Fixed  Annotation
id  xsd:ID  optional      
attributeRefs  xsd:IDREFS  optional      
firstName  xsd:string  optional      
middleNames  xsd:string  optional      
lastName  xsd:string  optional      
userId  xsd:string  optional      
addressRef  plm:anyURIType  optional      
annotation
documentation 

      An individual Person.

      Attributes:

      firstName:    first name.
      middleNames:  middle names and/or initials.
      lastName:     last (family) name.
      userId:       user Id.
      addressRef:   optional reference to an Address element.
      
source
<xsd:complexType name="PersonType">
  <xsd:annotation>
    <xsd:documentation>
      An individual Person.

      Attributes:

      firstName:    first name.
      middleNames:  middle names and/or initials.
      lastName:     last (family) name.
      userId:       user Id.
      addressRef:   optional reference to an Address element.
      </xsd:documentation>
  </xsd:annotation>
  <xsd:complexContent>
    <xsd:extension base="plm:OwnerBase">
      <xsd:attribute name="firstName" type="xsd:string" use="optional"/>
      <xsd:attribute name="middleNames" type="xsd:string" use="optional"/>
      <xsd:attribute name="lastName" type="xsd:string" use="optional"/>
      <xsd:attribute name="userId" type="xsd:string" use="optional"/>
      <xsd:attribute name="addressRef" type="plm:anyURIType" use="optional"/>
    </xsd:extension>
  </xsd:complexContent>
</xsd:complexType>

complexType PerspectiveType
diagram
namespace http://www.plmxml.org/Schemas/PLMXMLSchema
children ViewFrom ViewTo ViewVertical
used by
element ViewControlType/Perspective
annotation
documentation 

      Defines a perspective view from a point.
      Toroidal surface. The axis of the torus is the Z-Axis of the underlying
      coordinate frame.
      
      SubElements:
      
      ViewFrom:        eye point
      ViewTo:          point towards which eye is looking
      ViewVertical:    vector which is vertical in the view. Should be
                       perpendicular to (ViewFrom - ViewTo).
      
source
<xsd:complexType name="PerspectiveType">
  <xsd:annotation>
    <xsd:documentation>
      Defines a perspective view from a point.
      Toroidal surface. The axis of the torus is the Z-Axis of the underlying
      coordinate frame.
      
      SubElements:
      
      ViewFrom:        eye point
      ViewTo:          point towards which eye is looking
      ViewVertical:    vector which is vertical in the view. Should be
                       perpendicular to (ViewFrom - ViewTo).
      </xsd:documentation>
  </xsd:annotation>
  <xsd:sequence>
    <xsd:element name="ViewFrom" type="plm:VectorType"/>
    <xsd:element name="ViewTo" type="plm:VectorType"/>
    <xsd:element name="ViewVertical" type="plm:VectorType"/>
  </xsd:sequence>
</xsd:complexType>

element PerspectiveType/ViewFrom
diagram
namespace http://www.plmxml.org/Schemas/PLMXMLSchema
type plm:VectorType
facets
length 3
source
<xsd:element name="ViewFrom" type="plm:VectorType"/>

element PerspectiveType/ViewTo
diagram
namespace http://www.plmxml.org/Schemas/PLMXMLSchema
type plm:VectorType
facets
length 3
source
<xsd:element name="ViewTo" type="plm:VectorType"/>

element PerspectiveType/ViewVertical
diagram
namespace http://www.plmxml.org/Schemas/PLMXMLSchema
type plm:VectorType
facets
length 3
source
<xsd:element name="ViewVertical" type="plm:VectorType"/>

complexType PlanarCoordinateSystemType
diagram
namespace http://www.plmxml.org/Schemas/PLMXMLSchema
type extension of plm:EntityBase
children Description ApplicationRef plm:Attribute
used by
elements CoordinateSystem CompositionType/LocalCoordinateSystem
attributes
Name  Type  Use  Default  Fixed  Annotation
id  xsd:ID  optional      
attributeRefs  xsd:IDREFS  optional      
entityRef  plm:anyURIType  optional      
origin  plm:VectorType    0 0 0    
zAxis  plm:DirectionType    0 0 1    
xAxis  plm:DirectionType    1 0 0    
annotation
documentation 

      Planar Coordinate system.
      
source
<xsd:complexType name="PlanarCoordinateSystemType">
  <xsd:annotation>
    <xsd:documentation>
      Planar Coordinate system.
      </xsd:documentation>
  </xsd:annotation>
  <xsd:complexContent>
    <xsd:extension base="plm:EntityBase">
      <xsd:attribute name="origin" type="plm:VectorType" default="0 0 0"/>
      <xsd:attribute name="zAxis" type="plm:DirectionType" default="0 0 1"/>
      <xsd:attribute name="xAxis" type="plm:DirectionType" default="1 0 0"/>
    </xsd:extension>
  </xsd:complexContent>
</xsd:complexType>

complexType PlaneCurveBase
diagram
namespace http://www.plmxml.org/Schemas/PLMXMLSchema
type extension of plm:CurveBase
children Description ApplicationRef plm:Attribute StartPoint EndPoint SamplePoints
used by
complexTypes CircleType EllipseType
attributes
Name  Type  Use  Default  Fixed  Annotation
id  xsd:ID  optional      
attributeRefs  xsd:IDREFS  optional      
entityRef  plm:anyURIType  optional      
startT  xsd:double  optional      
endT  xsd:double  optional      
origin  plm:VectorType    0 0 0    
zAxis  plm:DirectionType    0 0 1    
xAxis  plm:DirectionType    1 0 0    
annotation
documentation 

      Base class for 3D curves which lie in a plane.
      
      Attributes:
      
      origin:        centre of plane
      zAxis:         normal to plane
      xAxis:         x-direction in plane
      
source
<xsd:complexType name="PlaneCurveBase" abstract="true">
  <xsd:annotation>
    <xsd:documentation>
      Base class for 3D curves which lie in a plane.
      
      Attributes:
      
      origin:        centre of plane
      zAxis:         normal to plane
      xAxis:         x-direction in plane
      </xsd:documentation>
  </xsd:annotation>
  <xsd:complexContent>
    <xsd:extension base="plm:CurveBase">
      <xsd:attribute name="origin" type="plm:VectorType" default="0 0 0"/>
      <xsd:attribute name="zAxis" type="plm:DirectionType" default="0 0 1"/>
      <xsd:attribute name="xAxis" type="plm:DirectionType" default="1 0 0"/>
    </xsd:extension>
  </xsd:complexContent>
</xsd:complexType>

complexType PlaneType
diagram
namespace http://www.plmxml.org/Schemas/PLMXMLSchema
type extension of plm:SurfacePositionBase
children Description ApplicationRef plm:Attribute SamplePoints
used by
element Plane
attributes
Name  Type  Use  Default  Fixed  Annotation
id  xsd:ID  optional      
attributeRefs  xsd:IDREFS  optional      
entityRef  plm:anyURIType  optional      
startU  xsd:double  optional      
endU  xsd:double  optional      
startV  xsd:double  optional      
endV  xsd:double  optional      
origin  plm:VectorType    0 0 0    
zAxis  plm:DirectionType    0 0 1    
xAxis  plm:DirectionType    1 0 0    
source
<xsd:complexType name="PlaneType">
  <xsd:complexContent>
    <xsd:extension base="plm:SurfacePositionBase"/>
  </xsd:complexContent>
</xsd:complexType>

complexType PLMXMLRequestType
diagram
namespace http://www.plmxml.org/Schemas/PLMXMLSchema
type extension of plm:DocumentBase
children Description ApplicationRef Request
used by
element PLMXMLRequest
attributes
Name  Type  Use  Default  Fixed  Annotation
id  xsd:ID  optional      
schemaVersion  xsd:decimal  required      
author  xsd:string  required      
time  xsd:time  required      
date  xsd:date  required      
language  xsd:language    en    
application  xsd:string  required      
requestId  plm:RequestIdType  required      
annotation
documentation 

      The main PLMXML data request element. This element must appear within it's own document.
      The element contains a number of fields for describing the context of the request 
      (e.g. the part name, etc) and the type of data to be returned. The application making the 
      request provides it's own context within the data request element via the 'requestId' 
      attribute. This attribute value must be returned in the resultant PLMXML document. 
      This enables the application to match PLMXML documents with the data request.
     
      Attributes:
    
      application:    (mandatory) Name of the application making the request.
      requestId:      (mandatory) Application supplied identifier for the 
                      request. This value will be returned in the resulting
                      PLMXML document.

      Elements:
    
      Request:        (optional) The application part context and request. 
    
source
<xsd:complexType name="PLMXMLRequestType">
  <xsd:annotation>
    <xsd:documentation>
      The main PLMXML data request element. This element must appear within it's own document.
      The element contains a number of fields for describing the context of the request 
      (e.g. the part name, etc) and the type of data to be returned. The application making the 
      request provides it's own context within the data request element via the 'requestId' 
      attribute. This attribute value must be returned in the resultant PLMXML document. 
      This enables the application to match PLMXML documents with the data request.
     
      Attributes:
    
      application:    (mandatory) Name of the application making the request.
      requestId:      (mandatory) Application supplied identifier for the 
                      request. This value will be returned in the resulting
                      PLMXML document.

      Elements:
    
      Request:        (optional) The application part context and request. 
    </xsd:documentation>
  </xsd:annotation>
  <xsd:complexContent>
    <xsd:extension base="plm:DocumentBase">
      <xsd:sequence>
        <xsd:element name="Request" type="plm:RequestType"/>
      </xsd:sequence>
      <xsd:attribute name="application" type="xsd:string" use="required"/>
      <xsd:attribute name="requestId" type="plm:RequestIdType" use="required"/>
    </xsd:extension>
  </xsd:complexContent>
</xsd:complexType>

element PLMXMLRequestType/Request
diagram
namespace http://www.plmxml.org/Schemas/PLMXMLSchema
type plm:RequestType
children plm:Query
attributes
Name  Type  Use  Default  Fixed  Annotation
name  xsd:string  optional      
format  plm:RepresentationFormatType  required      
context  xsd:string  required      
source
<xsd:element name="Request" type="plm:RequestType"/>

complexType PLMXMLType
diagram
namespace http://www.plmxml.org/Schemas/PLMXMLSchema
type extension of plm:DocumentBase
children Description ApplicationRef ProductDef plm:StructureDef Representation ConstructionGeometry plm:Structure plm:StructureRevision plm:Attribute plm:AttribOwner
used by
element PLMXML
attributes
Name  Type  Use  Default  Fixed  Annotation
id  xsd:ID  optional      
schemaVersion  xsd:decimal  required      
author  xsd:string  required      
time  xsd:time  required      
date  xsd:date  required      
language  xsd:language    en    
annotation
documentation 

      This defines the type of the outermost element in a PLMXML file.

      This schema definition, in W3C format, can represent the following data in 
      various combinations and permutations :

         Product definition via instance graph and occurrence view representations
         Part representation via facet representation and/or external refs to XT files
         Attribute information
      
source
<xsd:complexType name="PLMXMLType">
  <xsd:annotation>
    <xsd:documentation>
      This defines the type of the outermost element in a PLMXML file.

      This schema definition, in W3C format, can represent the following data in 
      various combinations and permutations :

         Product definition via instance graph and occurrence view representations
         Part representation via facet representation and/or external refs to XT files
         Attribute information
      </xsd:documentation>
  </xsd:annotation>
  <xsd:complexContent>
    <xsd:extension base="plm:DocumentBase">
      <xsd:choice minOccurs="0" maxOccurs="unbounded">
        <xsd:element name="ProductDef" type="plm:ProductDefType"/>
        <xsd:element ref="plm:StructureDef"/>
        <xsd:element name="Representation" type="plm:RepresentationType"/>
        <xsd:element name="ConstructionGeometry" type="plm:ConstructionGeometryType"/>
        <xsd:element ref="plm:Structure"/>
        <xsd:element ref="plm:StructureRevision"/>
        <xsd:element ref="plm:Attribute"/>
        <xsd:element ref="plm:AttribOwner"/>
      </xsd:choice>
    </xsd:extension>
  </xsd:complexContent>
</xsd:complexType>

element PLMXMLType/ProductDef
diagram
namespace http://www.plmxml.org/Schemas/PLMXMLSchema
type plm:ProductDefType
children Description ApplicationRef plm:Attribute plm:InstanceGraph plm:Part Representation ProductView DisplayControl ViewControl plm:LightSource Material ConstructionGeometry
attributes
Name  Type  Use  Default  Fixed  Annotation
id  xsd:ID  optional      
attributeRefs  xsd:IDREFS  optional      
name  xsd:string  optional      
revision  xsd:decimal  optional      
variantRuleRef  xsd:anyURI        
revisionRuleRef  xsd:anyURI        
source
<xsd:element name="ProductDef" type="plm:ProductDefType"/>

element PLMXMLType/Representation
diagram
namespace http://www.plmxml.org/Schemas/PLMXMLSchema
type plm:RepresentationType
children Description ApplicationRef plm:Attribute Transform plm:InternalRep CompoundRep Material EntityMaterial TextureData Texture EntityTexture
attributes
Name  Type  Use  Default  Fixed  Annotation
id  xsd:ID  optional      
attributeRefs  xsd:IDREFS  optional      
name  xsd:string  optional      
transformRef  xsd:IDREF  optional      
format  plm:RepresentationFormatType  optional      
revision  xsd:decimal  optional      
location  plm:anyURIType  optional      
load  xsd:boolean    false    
equivalentRef  xsd:IDREF  optional      
source
<xsd:element name="Representation" type="plm:RepresentationType"/>

element PLMXMLType/ConstructionGeometry
diagram
namespace http://www.plmxml.org/Schemas/PLMXMLSchema
type plm:ConstructionGeometryType
children Description ApplicationRef plm:Attribute plm:Point plm:Curve plm:Surface plm:CoordinateSystem plm:GeometryComposition
attributes
Name  Type  Use  Default  Fixed  Annotation
id  xsd:ID  optional      
attributeRefs  xsd:IDREFS  optional      
entityRef  plm:anyURIType  optional      
source
<xsd:element name="ConstructionGeometry" type="plm:ConstructionGeometryType"/>

complexType PointBase
diagram
namespace http://www.plmxml.org/Schemas/PLMXMLSchema
type extension of plm:EntityBase
children Description ApplicationRef plm:Attribute
used by
element Point
complexType RefPointType
attributes
Name  Type  Use  Default  Fixed  Annotation
id  xsd:ID  optional      
attributeRefs  xsd:IDREFS  optional      
entityRef  plm:anyURIType  optional      
position  plm:VectorType        
annotation
documentation 

      Base class for elements representing 3D points.
      
      Attributes:
      
      position:      coordinates of point
      
source
<xsd:complexType name="PointBase" abstract="true">
  <xsd:annotation>
    <xsd:documentation>
      Base class for elements representing 3D points.
      
      Attributes:
      
      position:      coordinates of point
      </xsd:documentation>
  </xsd:annotation>
  <xsd:complexContent>
    <xsd:extension base="plm:EntityBase">
      <xsd:attribute name="position" type="plm:VectorType"/>
    </xsd:extension>
  </xsd:complexContent>
</xsd:complexType>

complexType PolyLineType
diagram
namespace http://www.plmxml.org/Schemas/PLMXMLSchema
type extension of plm:CurveBase
children Description ApplicationRef plm:Attribute StartPoint EndPoint SamplePoints Points
used by
elements PolyLine MarkupType/Redline
attributes
Name  Type  Use  Default  Fixed  Annotation
id  xsd:ID  optional      
attributeRefs  xsd:IDREFS  optional      
entityRef  plm:anyURIType  optional      
startT  xsd:double  optional      
endT  xsd:double  optional      
closed  xsd:boolean    false    
annotation
documentation 

      Polyline, i.e. sequence of connected line-segments.
      
      Attributes:
      
      closed:        true if the end of the polyline equals its start.
      
      SubElements:
      
      Points:        coordinates of the ends of the line segments, in order.
      
source
<xsd:complexType name="PolyLineType">
  <xsd:annotation>
    <xsd:documentation>
      Polyline, i.e. sequence of connected line-segments.
      
      Attributes:
      
      closed:        true if the end of the polyline equals its start.
      
      SubElements:
      
      Points:        coordinates of the ends of the line segments, in order.
      </xsd:documentation>
  </xsd:annotation>
  <xsd:complexContent>
    <xsd:extension base="plm:CurveBase">
      <xsd:sequence>
        <xsd:element name="Points" type="plm:DoubleListType"/>
      </xsd:sequence>
      <xsd:attribute name="closed" type="xsd:boolean" default="false"/>
    </xsd:extension>
  </xsd:complexContent>
</xsd:complexType>

element PolyLineType/Points
diagram
namespace http://www.plmxml.org/Schemas/PLMXMLSchema
type plm:DoubleListType
source
<xsd:element name="Points" type="plm:DoubleListType"/>

complexType PositionalLightType
diagram
namespace http://www.plmxml.org/Schemas/PLMXMLSchema
type extension of plm:LightSourceBase
children Description ApplicationRef plm:Attribute
used by
element PositionalLight
attributes
Name  Type  Use  Default  Fixed  Annotation
id  xsd:ID  optional      
attributeRefs  xsd:IDREFS  optional      
name  xsd:string  optional      
ambient  plm:RGBType    0.0 0.0 0.0    
diffuse  plm:RGBType    1.0 1.0 1.0    
specular  plm:RGBType    1.0 1.0 1.0    
intensity  plm:AlphaType    1.0    
position  plm:VectorType    0.0 0.0 1.0    
direction  plm:VectorType    0.0 0.0 -1.0    
cutoffAngle  plm:CutoffAngleType  optional      
intensityExponent  plm:IntensityExponentType    0.0    
attenuation  plm:AttenuationType    0.0 0.0 1.0    
annotation
documentation 

      Positional Light Source, i.e. point source.
      
      Attributes:
      
      position:      position of light
      direction:     direction in which the light is shining
      cutoffAngle:   semiAngle of cone of light. If absent, the source is not
                     a spotlight, but shines in all directions.
      intensityExponent:  the intensity exponent determines the intensity distribution within the 
                     cone. Higher intensity exponent values result in a more focused light source. 
      attenuation:   the attenuation of the light source within the scene. The three attenuation 
                     values are the factors in a quadratic equation, giving intensity as a function
                     of distance from the source. The values within the attribute are in order: 
                     quadratic, linear and constant.
      
source
<xsd:complexType name="PositionalLightType">
  <xsd:annotation>
    <xsd:documentation>
      Positional Light Source, i.e. point source.
      
      Attributes:
      
      position:      position of light
      direction:     direction in which the light is shining
      cutoffAngle:   semiAngle of cone of light. If absent, the source is not
                     a spotlight, but shines in all directions.
      intensityExponent:  the intensity exponent determines the intensity distribution within the 
                     cone. Higher intensity exponent values result in a more focused light source. 
      attenuation:   the attenuation of the light source within the scene. The three attenuation 
                     values are the factors in a quadratic equation, giving intensity as a function
                     of distance from the source. The values within the attribute are in order: 
                     quadratic, linear and constant.
      </xsd:documentation>
  </xsd:annotation>
  <xsd:complexContent>
    <xsd:extension base="plm:LightSourceBase">
      <xsd:attribute name="position" type="plm:VectorType" default="0.0 0.0 1.0"/>
      <xsd:attribute name="direction" type="plm:VectorType" default="0.0 0.0 -1.0"/>
      <xsd:attribute name="cutoffAngle" type="plm:CutoffAngleType" use="optional"/>
      <xsd:attribute name="intensityExponent" type="plm:IntensityExponentType" default="0.0"/>
      <xsd:attribute name="attenuation" type="plm:AttenuationType" default="0.0 0.0 1.0"/>
    </xsd:extension>
  </xsd:complexContent>
</xsd:complexType>

complexType PositionType
diagram
namespace http://www.plmxml.org/Schemas/PLMXMLSchema
type extension of plm:VectorType
facets
length 3
attributes
Name  Type  Use  Default  Fixed  Annotation
id  xsd:ID  optional      
source
<xsd:complexType name="PositionType">
  <xsd:simpleContent>
    <xsd:extension base="plm:VectorType">
      <xsd:attributeGroup ref="plm:idGroup"/>
    </xsd:extension>
  </xsd:simpleContent>
</xsd:complexType>

complexType ProductDefQueryType
diagram
namespace http://www.plmxml.org/Schemas/PLMXMLSchema
type extension of plm:QueryBase
children Description ApplicationRef plm:Attribute
used by
element ProductDefQuery
attributes
Name  Type  Use  Default  Fixed  Annotation
id  xsd:ID  optional      
attributeRefs  xsd:IDREFS  optional      
annotation
documentation 

      This datatype is used to describe a product structure query. The
      element is defined as a substitution element for the abstract
      Query element.
      
source
<xsd:complexType name="ProductDefQueryType">
  <xsd:annotation>
    <xsd:documentation>
      This datatype is used to describe a product structure query. The
      element is defined as a substitution element for the abstract
      Query element.
      </xsd:documentation>
  </xsd:annotation>
  <xsd:complexContent>
    <xsd:extension base="plm:QueryBase"/>
  </xsd:complexContent>
</xsd:complexType>

complexType ProductDefType
diagram
namespace http://www.plmxml.org/Schemas/PLMXMLSchema
type extension of plm:StructureDefBase
children Description ApplicationRef plm:Attribute plm:InstanceGraph plm:Part Representation ProductView DisplayControl ViewControl plm:LightSource Material ConstructionGeometry
used by
elements ProductDef PLMXMLType/ProductDef
attributes
Name  Type  Use  Default  Fixed  Annotation
id  xsd:ID  optional      
attributeRefs  xsd:IDREFS  optional      
name  xsd:string  optional      
revision  xsd:decimal  optional      
variantRuleRef  xsd:anyURI        
revisionRuleRef  xsd:anyURI        
annotation
documentation 

      ProductDef.
      
source
<xsd:complexType name="ProductDefType">
  <xsd:annotation>
    <xsd:documentation>
      ProductDef.
      </xsd:documentation>
  </xsd:annotation>
  <xsd:complexContent>
    <xsd:extension base="plm:StructureDefBase"/>
  </xsd:complexContent>
</xsd:complexType>

complexType ProductInstanceType
diagram
namespace http://www.plmxml.org/Schemas/PLMXMLSchema
type extension of plm:StructureInstanceBase
children Description ApplicationRef plm:Attribute BoxBound SphereBound Bound Transform plm:VariantCondition
used by
element ProductInstance
attributes
Name  Type  Use  Default  Fixed  Annotation
id  xsd:ID  optional      
attributeRefs  xsd:IDREFS  optional      
accessRefs  plm:uriReferenceListType  optional      
statusRef  plm:anyURIType  optional      
checkoutRefs  plm:uriReferenceListType  optional      
name  xsd:string  optional      
partRef  plm:anyURIType  optional      
transformRef  xsd:IDREF  optional      
materialRef  xsd:IDREF  optional      
quantity  xsd:double  optional      
unitRef  xsd:IDREF  optional      
instanceType  xsd:string  optional      
sequenceNumber  xsd:nonNegativeInteger  optional      
representationRefs  plm:uriReferenceListType  optional      
instancedRef  plm:anyURIType  optional      
effectivityRefs  plm:uriReferenceListType  optional      
substituteForRef  plm:anyURIType  optional      
annotation
documentation 

      An Instance between Product, ProductRevision, or ProductRevisionView elements.
      
      Attributes:
      
      substituteForRef:  A ProductInstance may be a 'substitute' for another, which means
                       that it may be used instead, but only in the context of their common
                       parent assembly. If this is a substitute for another ProductInstance,
                       then this attribute references it.

      
source
<xsd:complexType name="ProductInstanceType">
  <xsd:annotation>
    <xsd:documentation>
      An Instance between Product, ProductRevision, or ProductRevisionView elements.
      
      Attributes:
      
      substituteForRef:  A ProductInstance may be a 'substitute' for another, which means
                       that it may be used instead, but only in the context of their common
                       parent assembly. If this is a substitute for another ProductInstance,
                       then this attribute references it.

      </xsd:documentation>
  </xsd:annotation>
  <xsd:complexContent>
    <xsd:extension base="plm:StructureInstanceBase">
      <xsd:attribute name="substituteForRef" type="plm:anyURIType" use="optional"/>
    </xsd:extension>
  </xsd:complexContent>
</xsd:complexType>

complexType ProductRevisionType
diagram
namespace http://www.plmxml.org/Schemas/PLMXMLSchema
type extension of plm:StructureRevisionBase
children Description ApplicationRef plm:Attribute BoxBound SphereBound Bound plm:VariantDefault plm:VariantRuleCheck
used by
element ProductRevision
attributes
Name  Type  Use  Default  Fixed  Annotation
id  xsd:ID  optional      
attributeRefs  xsd:IDREFS  optional      
accessRefs  plm:uriReferenceListType  optional      
statusRef  plm:anyURIType  optional      
checkoutRefs  plm:uriReferenceListType  optional      
name  xsd:string  optional      
revision  xsd:string  required      
version  xsd:nonNegativeInteger  optional      
masterRef  plm:anyURIType  required      
optionRefs  plm:uriReferenceListType  optional      
releaseStatusRefs  plm:uriReferenceListType  optional      
instanceRefs  plm:uriReferenceListType  optional      
subType  xsd:string  optional      
simplifiedRepRefs  plm:uriReferenceListType  optional      
annotation
documentation 

      This is a revision of a Product. It corresponds to STEP 'product_definition_formation'.
      
source
<xsd:complexType name="ProductRevisionType">
  <xsd:annotation>
    <xsd:documentation>
      This is a revision of a Product. It corresponds to STEP 'product_definition_formation'.
      </xsd:documentation>
  </xsd:annotation>
  <xsd:complexContent>
    <xsd:extension base="plm:StructureRevisionBase"/>
  </xsd:complexContent>
</xsd:complexType>

complexType ProductRevisionViewType
diagram
namespace http://www.plmxml.org/Schemas/PLMXMLSchema
type extension of plm:PartType
children Description ApplicationRef plm:Attribute BoxBound SphereBound Bound Occurrence Representation
used by
element ProductRevisionView
attributes
Name  Type  Use  Default  Fixed  Annotation
id  xsd:ID  optional      
attributeRefs  xsd:IDREFS  optional      
accessRefs  plm:uriReferenceListType  optional      
statusRef  plm:anyURIType  optional      
checkoutRefs  plm:uriReferenceListType  optional      
name  xsd:string  optional      
revisionRef  plm:anyURIType  optional      
viewRef  plm:anyURIType  optional      
instanceRefs  xsd:IDREFS  optional      
type  plm:PartTypesType  optional      
partRefs  xsd:IDREFS  optional      
representationRefs  xsd:IDREFS  optional      
materialRef  xsd:IDREF  optional      
preferredUnits  plm:PreferredPartUnitsType    millimetres    
geometryRefs  plm:uriReferenceListType  optional      
annotation3DGroupRefs  plm:uriReferenceListType  optional      
releaseStatusRefs  plm:uriReferenceListType  optional      
annotation
documentation 

      This is a 'view' (e.g. 'design', 'manufacturing', 'maintenance') of a revision of a 
      Product. 

      Attributes:
      
      releaseStatusRefs: Reference to ReleaseStatus elements giving release date and
                         effectivity information for this revision.
      
source
<xsd:complexType name="ProductRevisionViewType">
  <xsd:annotation>
    <xsd:documentation>
      This is a 'view' (e.g. 'design', 'manufacturing', 'maintenance') of a revision of a 
      Product. 

      Attributes:
      
      releaseStatusRefs: Reference to ReleaseStatus elements giving release date and
                         effectivity information for this revision.
      </xsd:documentation>
  </xsd:annotation>
  <xsd:complexContent>
    <xsd:extension base="plm:PartType">
      <xsd:attribute name="releaseStatusRefs" type="plm:uriReferenceListType" use="optional"/>
    </xsd:extension>
  </xsd:complexContent>
</xsd:complexType>

complexType ProductsOfInertiaType
diagram
namespace http://www.plmxml.org/Schemas/PLMXMLSchema
type restriction of plm:MassPropertyArrayType
used by
element MassPropertyType/ProductsOfInertia
facets
length 3
attributes
Name  Type  Use  Default  Fixed  Annotation
error  plm:RealFieldType  optional      
source
<xsd:complexType name="ProductsOfInertiaType">
  <xsd:simpleContent>
    <xsd:restriction base="plm:MassPropertyArrayType"/>
  </xsd:simpleContent>
</xsd:complexType>

complexType ProductType
diagram
namespace http://www.plmxml.org/Schemas/PLMXMLSchema
type extension of plm:StructureBase
children Description ApplicationRef plm:Attribute BoxBound SphereBound Bound
used by
element Product
attributes
Name  Type  Use  Default  Fixed  Annotation
id  xsd:ID  optional      
attributeRefs  xsd:IDREFS  optional      
accessRefs  plm:uriReferenceListType  optional      
statusRef  plm:anyURIType  optional      
checkoutRefs  plm:uriReferenceListType  optional      
name  xsd:string  optional      
optionRefs  plm:uriReferenceListType  optional      
subType  xsd:string  optional      
releaseStatusRefs  plm:uriReferenceListType  optional      
productId  xsd:string  optional      
alternateForRef  plm:anyURIType  optional      
annotation
documentation 

      This is the revision-independent Product, derived from Structure.
      It corresponds to the STEP 'product'.
      
      Attributes:
      
      productId:        The identifier of the Product, unique in some context, e.g. an 
                        Organisation.
      alternateForRef:  An 'alternate' Product is one which is substitutable, in all 
                        contexts, for a particular Product. If this is an 'alternate'
                        Product, then this attribute references the Product for which this
                        is an alternate.

      
source
<xsd:complexType name="ProductType">
  <xsd:annotation>
    <xsd:documentation>
      This is the revision-independent Product, derived from Structure.
      It corresponds to the STEP 'product'.
      
      Attributes:
      
      productId:        The identifier of the Product, unique in some context, e.g. an 
                        Organisation.
      alternateForRef:  An 'alternate' Product is one which is substitutable, in all 
                        contexts, for a particular Product. If this is an 'alternate'
                        Product, then this attribute references the Product for which this
                        is an alternate.

      </xsd:documentation>
  </xsd:annotation>
  <xsd:complexContent>
    <xsd:extension base="plm:StructureBase">
      <xsd:attribute name="productId" type="xsd:string" use="optional"/>
      <xsd:attribute name="alternateForRef" type="plm:anyURIType" use="optional"/>
    </xsd:extension>
  </xsd:complexContent>
</xsd:complexType>

complexType ProductViewType
diagram
namespace http://www.plmxml.org/Schemas/PLMXMLSchema
type extension of plm:AttribOwnerBase
children Description ApplicationRef plm:Attribute Occurrence Transform
used by
element StructureDefBase/ProductView
attributes
Name  Type  Use  Default  Fixed  Annotation
id  xsd:ID  optional      
attributeRefs  xsd:IDREFS  optional      
name  xsd:string  optional      
primaryOccurrenceRef  xsd:IDREF  optional      
rootRefs  xsd:IDREFS  optional      
viewControlRef  xsd:IDREF  optional      
displayControlRef  xsd:IDREF  optional      
alternativeOfRef  plm:anyURIType  optional      
annotation
documentation 

      ProductView. This is a collection of Occurrences of Parts within one
      Assembly, i.e. it selects certain Occurrences, for example in order to
      display them.

      All the root Occurrences (given by primaryOccurrenceRef or rootRefs) must
      have the same 'top Part'. This is called the 'top Part' of the ProductView.
	   
      Attributes:
	   
      name:           descriptive name
      primaryOccurrenceRef: )  These two attributes are used to specify the root
      rootRefs:             )  Occurrences, i.e. those which are not children of
                               other Occurrences in this ProductView. If there is
                               only one root, either attribute may be used. If there 
                               is more than one root, rootRefs must be used.
      viewControlRef:    optional reference to a ViewControl
      displayControlRef: optional reference to a DisplayControl

      alternativeOfRef:  A ProductView may be defined by reference to another ProductView,
                      in which case it may include Occurrences which override certain
                      corresponding Occurrences in the other ProductView. This attribute
                      is used to specify other ProductView, which must have the same
                      'top Part' as this one.
   
      SubElements:

      Occurrence:     the Occurrences in the ProductView.
      Transform:      Transforms which may be referenced by the Occurrences.
      
source
<xsd:complexType name="ProductViewType">
  <xsd:annotation>
    <xsd:documentation>
      ProductView. This is a collection of Occurrences of Parts within one
      Assembly, i.e. it selects certain Occurrences, for example in order to
      display them.

      All the root Occurrences (given by primaryOccurrenceRef or rootRefs) must
      have the same 'top Part'. This is called the 'top Part' of the ProductView.
	   
      Attributes:
	   
      name:           descriptive name
      primaryOccurrenceRef: )  These two attributes are used to specify the root
      rootRefs:             )  Occurrences, i.e. those which are not children of
                               other Occurrences in this ProductView. If there is
                               only one root, either attribute may be used. If there 
                               is more than one root, rootRefs must be used.
      viewControlRef:    optional reference to a ViewControl
      displayControlRef: optional reference to a DisplayControl

      alternativeOfRef:  A ProductView may be defined by reference to another ProductView,
                      in which case it may include Occurrences which override certain
                      corresponding Occurrences in the other ProductView. This attribute
                      is used to specify other ProductView, which must have the same
                      'top Part' as this one.
   
      SubElements:

      Occurrence:     the Occurrences in the ProductView.
      Transform:      Transforms which may be referenced by the Occurrences.
      </xsd:documentation>
  </xsd:annotation>
  <xsd:complexContent>
    <xsd:extension base="plm:AttribOwnerBase">
      <xsd:choice minOccurs="0" maxOccurs="unbounded">
        <xsd:element name="Occurrence" type="plm:OccurrenceType"/>
        <xsd:element name="Transform" type="plm:TransformType"/>
      </xsd:choice>
      <xsd:attribute name="name" type="xsd:string" use="optional"/>
      <xsd:attribute name="primaryOccurrenceRef" type="xsd:IDREF" use="optional"/>
      <xsd:attribute name="rootRefs" type="xsd:IDREFS" use="optional"/>
      <xsd:attribute name="viewControlRef" type="xsd:IDREF" use="optional"/>
      <xsd:attribute name="displayControlRef" type="xsd:IDREF" use="optional"/>
      <xsd:attribute name="alternativeOfRef" type="plm:anyURIType" use="optional"/>
    </xsd:extension>
  </xsd:complexContent>
</xsd:complexType>

element ProductViewType/Occurrence
diagram
namespace http://www.plmxml.org/Schemas/PLMXMLSchema
type plm:OccurrenceType
children Description ApplicationRef plm:Attribute Transform Representation
attributes
Name  Type  Use  Default  Fixed  Annotation
id  xsd:ID  optional      
attributeRefs  xsd:IDREFS  optional      
name  xsd:string  optional      
transformRef  xsd:IDREF  optional      
occurrenceRefs  xsd:IDREFS  optional      
instanceRefs  plm:uriReferenceListType  optional      
pathRefs  plm:uriReferenceListType  optional      
partRef  plm:anyURIType  optional      
representationRefs  plm:uriReferenceListType  optional      
materialRef  xsd:IDREF  optional      
geometryRefs  plm:uriReferenceListType  optional      
alternativeOfRef  plm:anyURIType  optional      
productViewRef  plm:anyURIType  optional      
visible  xsd:boolean  optional      
source
<xsd:element name="Occurrence" type="plm:OccurrenceType"/>

element ProductViewType/Transform
diagram
namespace http://www.plmxml.org/Schemas/PLMXMLSchema
type plm:TransformType
facets
minLength 1
maxLength 16
attributes
Name  Type  Use  Default  Fixed  Annotation
id  xsd:ID  optional      
type  plm:TransformationType    general    
source
<xsd:element name="Transform" type="plm:TransformType"/>

complexType PropertiesBase
diagram
namespace http://www.plmxml.org/Schemas/PLMXMLSchema
type extension of plm:AttribOwnerBase
children Description ApplicationRef plm:Attribute BoxBound SphereBound Bound
used by
element Properties
complexTypes InstanceGraphType ManagedBase
attributes
Name  Type  Use  Default  Fixed  Annotation
id  xsd:ID  optional      
attributeRefs  xsd:IDREFS  optional      
annotation
documentation 

      Base class for elements which may contain 3D bounds.
      
      SubElements:
      
      BoxBound:      legacy, use Bound in preference
      SphereBound:   legacy, use Bound in preference 
      Bound:         3D bound
      
appInfo 
sdkname=Entity3D
source
<xsd:complexType name="PropertiesBase" abstract="true">
  <xsd:annotation>
    <xsd:documentation>
      Base class for elements which may contain 3D bounds.
      
      SubElements:
      
      BoxBound:      legacy, use Bound in preference
      SphereBound:   legacy, use Bound in preference 
      Bound:         3D bound
      </xsd:documentation>
    <xsd:appinfo source="PLMXMLSchemaGenerator">sdkname=Entity3D</xsd:appinfo>
  </xsd:annotation>
  <xsd:complexContent>
    <xsd:extension base="plm:AttribOwnerBase">
      <xsd:sequence>
        <xsd:element name="BoxBound" type="plm:BoxBoundType" minOccurs="0">
          <xsd:annotation>
            <xsd:appinfo source="PLMXMLSchemaGenerator">output=ignore</xsd:appinfo>
          </xsd:annotation>
        </xsd:element>
        <xsd:element name="SphereBound" type="plm:SphereBoundType" minOccurs="0">
          <xsd:annotation>
            <xsd:appinfo source="PLMXMLSchemaGenerator">output=ignore</xsd:appinfo>
          </xsd:annotation>
        </xsd:element>
        <xsd:element name="Bound" type="plm:BoundType" minOccurs="0" maxOccurs="unbounded"/>
      </xsd:sequence>
    </xsd:extension>
  </xsd:complexContent>
</xsd:complexType>

element PropertiesBase/BoxBound
diagram
namespace http://www.plmxml.org/Schemas/PLMXMLSchema
type plm:BoxBoundType
children LowCorner HighCorner
annotation
appInfo 
output=ignore
source
<xsd:element name="BoxBound" type="plm:BoxBoundType" minOccurs="0">
  <xsd:annotation>
    <xsd:appinfo source="PLMXMLSchemaGenerator">output=ignore</xsd:appinfo>
  </xsd:annotation>
</xsd:element>

element PropertiesBase/SphereBound
diagram
namespace http://www.plmxml.org/Schemas/PLMXMLSchema
type plm:SphereBoundType
children Radius Centre
annotation
appInfo 
output=ignore
source
<xsd:element name="SphereBound" type="plm:SphereBoundType" minOccurs="0">
  <xsd:annotation>
    <xsd:appinfo source="PLMXMLSchemaGenerator">output=ignore</xsd:appinfo>
  </xsd:annotation>
</xsd:element>

element PropertiesBase/Bound
diagram
namespace http://www.plmxml.org/Schemas/PLMXMLSchema
type plm:BoundType
children Transform
attributes
Name  Type  Use  Default  Fixed  Annotation
type  plm:BoundingType    box    
values  plm:DoubleListType  required      
transformRef  xsd:IDREF  optional      
source
<xsd:element name="Bound" type="plm:BoundType" minOccurs="0" maxOccurs="unbounded"/>

complexType QueryBase
diagram
namespace http://www.plmxml.org/Schemas/PLMXMLSchema
type extension of plm:AttribOwnerBase
children Description ApplicationRef plm:Attribute
used by
element Query
complexTypes AnnotationQueryType FeatureQueryType ProductDefQueryType RepresentationQueryType
attributes
Name  Type  Use  Default  Fixed  Annotation
id  xsd:ID  optional      
attributeRefs  xsd:IDREFS  optional      
annotation
documentation 

			The abstract datatype and element for Query elements.
			
source
<xsd:complexType name="QueryBase" abstract="true">
  <xsd:annotation>
    <xsd:documentation>
			The abstract datatype and element for Query elements.
			</xsd:documentation>
  </xsd:annotation>
  <xsd:complexContent>
    <xsd:extension base="plm:AttribOwnerBase"/>
  </xsd:complexContent>
</xsd:complexType>

complexType ReferencePointType
diagram
namespace http://www.plmxml.org/Schemas/PLMXMLSchema
type extension of plm:EntityBase
children Description ApplicationRef plm:Attribute
used by
elements CurveBase/EndPoint CurveBase/StartPoint
attributes
Name  Type  Use  Default  Fixed  Annotation
id  xsd:ID  optional      
attributeRefs  xsd:IDREFS  optional      
entityRef  plm:anyURIType  optional      
position  plm:VectorType        
source
<xsd:complexType name="ReferencePointType">
  <xsd:complexContent>
    <xsd:extension base="plm:EntityBase">
      <xsd:attribute name="position" type="plm:VectorType"/>
    </xsd:extension>
  </xsd:complexContent>
</xsd:complexType>

complexType RefPointType
diagram
namespace http://www.plmxml.org/Schemas/PLMXMLSchema
type extension of plm:PointBase
children Description ApplicationRef plm:Attribute
used by
element RefPoint
attributes
Name  Type  Use  Default  Fixed  Annotation
id  xsd:ID  optional      
attributeRefs  xsd:IDREFS  optional      
entityRef  plm:anyURIType  optional      
position  plm:VectorType        
annotation
documentation 

      Reference Point element
      
source
<xsd:complexType name="RefPointType">
  <xsd:annotation>
    <xsd:documentation>
      Reference Point element
      </xsd:documentation>
  </xsd:annotation>
  <xsd:complexContent>
    <xsd:extension base="plm:PointBase"/>
  </xsd:complexContent>
</xsd:complexType>

complexType ReleaseStatusType
diagram
namespace http://www.plmxml.org/Schemas/PLMXMLSchema
type extension of plm:AttribOwnerBase
children Description ApplicationRef plm:Attribute
used by
element ReleaseStatus
attributes
Name  Type  Use  Default  Fixed  Annotation
id  xsd:ID  optional      
attributeRefs  xsd:IDREFS  optional      
name  xsd:string        
dateReleased  xsd:dateTime  optional      
effectivityRefs  plm:uriReferenceListType  optional      
annotation
documentation 

      ReleaseStatus. Specifies date of release, and effectivities.

      Attributes:
      
      name:            Descriptive name.
      dateReleased:    Date and time released.
      effectivityRefs: Reference to Effectivity elements.
      
source
<xsd:complexType name="ReleaseStatusType">
  <xsd:annotation>
    <xsd:documentation>
      ReleaseStatus. Specifies date of release, and effectivities.

      Attributes:
      
      name:            Descriptive name.
      dateReleased:    Date and time released.
      effectivityRefs: Reference to Effectivity elements.
      </xsd:documentation>
  </xsd:annotation>
  <xsd:complexContent>
    <xsd:extension base="plm:AttribOwnerBase">
      <xsd:attribute name="name" type="xsd:string"/>
      <xsd:attribute name="dateReleased" type="xsd:dateTime" use="optional"/>
      <xsd:attribute name="effectivityRefs" type="plm:uriReferenceListType" use="optional"/>
    </xsd:extension>
  </xsd:complexContent>
</xsd:complexType>

complexType RepresentationQueryType
diagram
namespace http://www.plmxml.org/Schemas/PLMXMLSchema
type extension of plm:QueryBase
children Description ApplicationRef plm:Attribute FacetControls
used by
element RepresentationQuery
attributes
Name  Type  Use  Default  Fixed  Annotation
id  xsd:ID  optional      
attributeRefs  xsd:IDREFS  optional      
type  plm:RepQueryType  required      
label  xsd:string  optional      
annotation
documentation 

      This datatype is used to describe a representation query. The
      element is defined as a substitution element for the abstract
      Query element.
      
      Attributes:
      
      type:       (required) The type of representation requested.
                  Currently, this is : XT, JT, jXT or All
      label:      (optional) If a suitable application label is specified
                  the request must return the representation matching the
                  specified label.
                  If no label is specified, then the request must return
                  a PLMXML document that identifies all the appropriate 
                  representations in the specified context.
    
source
<xsd:complexType name="RepresentationQueryType">
  <xsd:annotation>
    <xsd:documentation>
      This datatype is used to describe a representation query. The
      element is defined as a substitution element for the abstract
      Query element.
      
      Attributes:
      
      type:       (required) The type of representation requested.
                  Currently, this is : XT, JT, jXT or All
      label:      (optional) If a suitable application label is specified
                  the request must return the representation matching the
                  specified label.
                  If no label is specified, then the request must return
                  a PLMXML document that identifies all the appropriate 
                  representations in the specified context.
    </xsd:documentation>
  </xsd:annotation>
  <xsd:complexContent>
    <xsd:extension base="plm:QueryBase">
      <xsd:sequence>
        <xsd:element name="FacetControls" type="plm:FacetControlsType" minOccurs="0"/>
      </xsd:sequence>
      <xsd:attribute name="type" type="plm:RepQueryType" use="required"/>
      <xsd:attribute name="label" type="xsd:string" use="optional"/>
    </xsd:extension>
  </xsd:complexContent>
</xsd:complexType>

element RepresentationQueryType/FacetControls
diagram
namespace http://www.plmxml.org/Schemas/PLMXMLSchema
type plm:FacetControlsType
attributes
Name  Type  Use  Default  Fixed  Annotation
curveAngularTol  xsd:double  optional      
curveDistanceTol  xsd:double  optional      
surfaceAngularTol  xsd:double  optional      
surfaceDistanceTol  xsd:double  optional      
tristripControl  plm:TristripControl  optional      
facetsetControl  plm:FacetsetControl  optional      
source
<xsd:element name="FacetControls" type="plm:FacetControlsType" minOccurs="0"/>

complexType RepresentationType
diagram
namespace http://www.plmxml.org/Schemas/PLMXMLSchema
type extension of plm:AttribOwnerBase
children Description ApplicationRef plm:Attribute Transform plm:InternalRep CompoundRep Material EntityMaterial TextureData Texture EntityTexture
used by
elements OccurrenceType/Representation StructureDefBase/Representation PLMXMLType/Representation PartType/Representation
attributes
Name  Type  Use  Default  Fixed  Annotation
id  xsd:ID  optional      
attributeRefs  xsd:IDREFS  optional      
name  xsd:string  optional      
transformRef  xsd:IDREF  optional      
format  plm:RepresentationFormatType  optional      
revision  xsd:decimal  optional      
location  plm:anyURIType  optional      
load  xsd:boolean    false    
equivalentRef  xsd:IDREF  optional      
annotation
documentation 

      Part Representation.
    
      The Representation element in an PLMXML file refers to a model in some
      particular format, such as XT or jXT. It can refer to the model data in
      another file (an External Representation), or the data can be embedded within
      the Representation element in the XML file (an InternalRepresentation).
	   
      Attributes:
	   
      name:           descriptive name
      format:         data format
      revision:       revision of data
      transformRef:   optional reference to a Transform which positions the data in the
                      coordinate frame of the part.
      location:       URI of data source
      load:           true if data is to be loaded at the same time as the PLMXML file.
      
      equivalentRef:  an optional reference to a Representation which is equivalent to
                      this one (for example, has the same shape). If this attribute is used, 
                      then it should collect together equivalent Representations of                   
                      a Part into a ring, with each Representation using this attribute to 
                      point to the next in the ring.
   
      SubElements:
	   
      Transform:      see transformRef.
      CompoundRep:    the Representation may not have a single location. Instead, it may
                      contain a number of CompoundRep sub-elements, each with its own 
                      location. The representation is the aggregate of these data sources.
      InternalRep:    the Representation may contain one element derived from InternalRep,
                      in which case it should not also have a location attribute.
	   
      May contain elements of type Material, EntityMaterial, TextureData, Texture, or
      EntityTexture.
      
source
<xsd:complexType name="RepresentationType">
  <xsd:annotation>
    <xsd:documentation>
      Part Representation.
    
      The Representation element in an PLMXML file refers to a model in some
      particular format, such as XT or jXT. It can refer to the model data in
      another file (an External Representation), or the data can be embedded within
      the Representation element in the XML file (an InternalRepresentation).
	   
      Attributes:
	   
      name:           descriptive name
      format:         data format
      revision:       revision of data
      transformRef:   optional reference to a Transform which positions the data in the
                      coordinate frame of the part.
      location:       URI of data source
      load:           true if data is to be loaded at the same time as the PLMXML file.
      
      equivalentRef:  an optional reference to a Representation which is equivalent to
                      this one (for example, has the same shape). If this attribute is used, 
                      then it should collect together equivalent Representations of                   
                      a Part into a ring, with each Representation using this attribute to 
                      point to the next in the ring.
   
      SubElements:
	   
      Transform:      see transformRef.
      CompoundRep:    the Representation may not have a single location. Instead, it may
                      contain a number of CompoundRep sub-elements, each with its own 
                      location. The representation is the aggregate of these data sources.
      InternalRep:    the Representation may contain one element derived from InternalRep,
                      in which case it should not also have a location attribute.
	   
      May contain elements of type Material, EntityMaterial, TextureData, Texture, or
      EntityTexture.
      </xsd:documentation>
  </xsd:annotation>
  <xsd:complexContent>
    <xsd:extension base="plm:AttribOwnerBase">
      <xsd:sequence>
        <xsd:element name="Transform" type="plm:TransformType" minOccurs="0"/>
        <xsd:element ref="plm:InternalRep" minOccurs="0"/>
        <xsd:element name="CompoundRep" type="plm:CompoundRepType" minOccurs="0" maxOccurs="unbounded"/>
        <xsd:choice minOccurs="0" maxOccurs="unbounded">
          <xsd:element name="Material" type="plm:MaterialType"/>
          <xsd:element name="EntityMaterial" type="plm:EntityMaterialType"/>
          <xsd:element name="TextureData" type="plm:TextureDataType"/>
          <xsd:element name="Texture" type="plm:TextureType"/>
          <xsd:element name="EntityTexture" type="plm:EntityTextureType"/>
        </xsd:choice>
      </xsd:sequence>
      <xsd:attribute name="name" type="xsd:string" use="optional"/>
      <xsd:attribute name="transformRef" type="xsd:IDREF" use="optional"/>
      <xsd:attribute name="format" type="plm:RepresentationFormatType" use="optional"/>
      <xsd:attribute name="revision" type="xsd:decimal" use="optional"/>
      <xsd:attributeGroup ref="plm:referenceGroup"/>
      <xsd:attribute name="equivalentRef" type="xsd:IDREF" use="optional"/>
    </xsd:extension>
  </xsd:complexContent>
</xsd:complexType>

element RepresentationType/Transform
diagram
namespace http://www.plmxml.org/Schemas/PLMXMLSchema
type plm:TransformType
facets
minLength 1
maxLength 16
attributes
Name  Type  Use  Default  Fixed  Annotation
id  xsd:ID  optional      
type  plm:TransformationType    general    
source
<xsd:element name="Transform" type="plm:TransformType" minOccurs="0"/>

element RepresentationType/CompoundRep
diagram
namespace http://www.plmxml.org/Schemas/PLMXMLSchema
type plm:CompoundRepType
children Description ApplicationRef plm:Attribute
attributes
Name  Type  Use  Default  Fixed  Annotation
id  xsd:ID  optional      
attributeRefs  xsd:IDREFS  optional      
location  plm:anyURIType  optional      
load  xsd:boolean    false    
format  plm:RepresentationFormatType  optional      
source
<xsd:element name="CompoundRep" type="plm:CompoundRepType" minOccurs="0" maxOccurs="unbounded"/>

element RepresentationType/Material
diagram
namespace http://www.plmxml.org/Schemas/PLMXMLSchema
type plm:MaterialType
children Description ApplicationRef plm:Attribute
attributes
Name  Type  Use  Default  Fixed  Annotation
id  xsd:ID  optional      
attributeRefs  xsd:IDREFS  optional      
name  xsd:string  optional      
ambient  plm:RGBType  required      
diffuse  plm:RGBType  required      
specular  plm:RGBType    0.0 0.0 0.0    
emissive  plm:RGBType    0.0 0.0 0.0    
shininess  plm:ShininessType    0.0    
alpha  plm:AlphaType    1.0    
source
<xsd:element name="Material" type="plm:MaterialType"/>

element RepresentationType/EntityMaterial
diagram
namespace http://www.plmxml.org/Schemas/PLMXMLSchema
type plm:EntityMaterialType
children Description ApplicationRef plm:Attribute plm:EntityRef
attributes
Name  Type  Use  Default  Fixed  Annotation
id  xsd:ID  optional      
attributeRefs  xsd:IDREFS  optional      
materialRef  xsd:IDREF  required      
source
<xsd:element name="EntityMaterial" type="plm:EntityMaterialType"/>

element RepresentationType/TextureData
diagram
namespace http://www.plmxml.org/Schemas/PLMXMLSchema
type plm:TextureDataType
children Description ApplicationRef plm:Attribute Texture2D Texture1D
attributes
Name  Type  Use  Default  Fixed  Annotation
id  xsd:ID  optional      
attributeRefs  xsd:IDREFS  optional      
name  xsd:string  optional      
source
<xsd:element name="TextureData" type="plm:TextureDataType"/>

element RepresentationType/Texture
diagram
namespace http://www.plmxml.org/Schemas/PLMXMLSchema
type plm:TextureType
children Description ApplicationRef plm:Attribute TextureData
attributes
Name  Type  Use  Default  Fixed  Annotation
id  xsd:ID  optional      
attributeRefs  xsd:IDREFS  optional      
name  xsd:string  optional      
dataRef  xsd:IDREF  optional      
mapping  plm:TextureMapType  required      
subsamplingLow  plm:TextureSampleType    nearest    
subsamplingHigh  plm:TextureSampleType    nearest    
oversampling  plm:TextureSampleType    nearest    
wrapping  plm:TextureWrapType    clamp    
borderColour  plm:RGBAType  optional      
source
<xsd:element name="Texture" type="plm:TextureType"/>

element RepresentationType/EntityTexture
diagram
namespace http://www.plmxml.org/Schemas/PLMXMLSchema
type plm:EntityTextureType
children Description ApplicationRef plm:Attribute TextureCoord plm:EntityRef
attributes
Name  Type  Use  Default  Fixed  Annotation
id  xsd:ID  optional      
attributeRefs  xsd:IDREFS  optional      
textureRef  xsd:IDREF  required      
source
<xsd:element name="EntityTexture" type="plm:EntityTextureType"/>

complexType RequestInformationType
diagram
namespace http://www.plmxml.org/Schemas/PLMXMLSchema
type extension of plm:AttributeBase
children Description ApplicationRef
used by
element RequestInformation
attributes
Name  Type  Use  Default  Fixed  Annotation
id  xsd:ID  optional      
requestId  plm:RequestIdType  required      
result  plm:RequestResultType    Success    
description  xsd:string  optional      
annotation
documentation 

      This datatype is used to return status information to the user
      within the resultant PLMXML document. The element is in the form
      of a PLMXML attribute. This implies that an PLMXML docuemnt could 
      just be returned with one RequestInformation element in it - 
      useful for returning errors and no data.
    
      Attributes:
    
      requestId:     (required) The application request identifier.
      result:        (default=Success) Indicates success or failure with a code.
      description:   (optional) textual description of failure, etc. 
    
source
<xsd:complexType name="RequestInformationType">
  <xsd:annotation>
    <xsd:documentation>
      This datatype is used to return status information to the user
      within the resultant PLMXML document. The element is in the form
      of a PLMXML attribute. This implies that an PLMXML docuemnt could 
      just be returned with one RequestInformation element in it - 
      useful for returning errors and no data.
    
      Attributes:
    
      requestId:     (required) The application request identifier.
      result:        (default=Success) Indicates success or failure with a code.
      description:   (optional) textual description of failure, etc. 
    </xsd:documentation>
  </xsd:annotation>
  <xsd:complexContent>
    <xsd:extension base="plm:AttributeBase">
      <xsd:attribute name="requestId" type="plm:RequestIdType" use="required"/>
      <xsd:attribute name="result" type="plm:RequestResultType" default="Success"/>
      <xsd:attribute name="description" type="xsd:string" use="optional"/>
    </xsd:extension>
  </xsd:complexContent>
</xsd:complexType>

complexType RequestType
diagram
namespace http://www.plmxml.org/Schemas/PLMXMLSchema
children plm:Query
used by
element PLMXMLRequestType/Request
attributes
Name  Type  Use  Default  Fixed  Annotation
name  xsd:string  optional      
format  plm:RepresentationFormatType  required      
context  xsd:string  required      
annotation
documentation 

      The element describing the data context for PLMXML request.
      This effectively identifies the part or application
      context for the request.

      Attributes:
      name:          (optional) name of the data context or part.
      format:        (required) the format of the context.
      context:       (required) the location or identifier of the 
                     data context. NB the name is 'context', not
                     'contextRef'.

      SubElements:
      
      Query          (required) the query itself. Note that this
                     is an abstract element, so a substitution
                     element must be used.
      
source
<xsd:complexType name="RequestType">
  <xsd:annotation>
    <xsd:documentation>
      The element describing the data context for PLMXML request.
      This effectively identifies the part or application
      context for the request.

      Attributes:
      name:          (optional) name of the data context or part.
      format:        (required) the format of the context.
      context:       (required) the location or identifier of the 
                     data context. NB the name is 'context', not
                     'contextRef'.

      SubElements:
      
      Query          (required) the query itself. Note that this
                     is an abstract element, so a substitution
                     element must be used.
      </xsd:documentation>
  </xsd:annotation>
  <xsd:choice>
    <xsd:element ref="plm:Query" maxOccurs="unbounded"/>
  </xsd:choice>
  <xsd:attribute name="name" type="xsd:string" use="optional"/>
  <xsd:attribute name="format" type="plm:RepresentationFormatType" use="required"/>
  <xsd:attribute name="context" type="xsd:string" use="required"/>
</xsd:complexType>

complexType ResourcePoolType
diagram
namespace http://www.plmxml.org/Schemas/PLMXMLSchema
type extension of plm:AttribOwnerBase
children Description ApplicationRef plm:Attribute
used by
element ResourcePool
attributes
Name  Type  Use  Default  Fixed  Annotation
id  xsd:ID  optional      
attributeRefs  xsd:IDREFS  optional      
organisationRef  plm:anyURIType  optional      
roleRef  plm:anyURIType  optional      
annotation
documentation 

      This is a class of people/users within an organisation, e.g. all people in 
      Company A with role 'programmer'. As such it references an organisation and 
      a role. It can be used as a resource without specifying a particular person.

      Attributes:

      organisationRef:  The Organisation.
      roleRef:          The Role.	
      
source
<xsd:complexType name="ResourcePoolType">
  <xsd:annotation>
    <xsd:documentation>
      This is a class of people/users within an organisation, e.g. all people in 
      Company A with role 'programmer'. As such it references an organisation and 
      a role. It can be used as a resource without specifying a particular person.

      Attributes:

      organisationRef:  The Organisation.
      roleRef:          The Role.	
      </xsd:documentation>
  </xsd:annotation>
  <xsd:complexContent>
    <xsd:extension base="plm:AttribOwnerBase">
      <xsd:attribute name="organisationRef" type="plm:anyURIType" use="optional"/>
      <xsd:attribute name="roleRef" type="plm:anyURIType" use="optional"/>
    </xsd:extension>
  </xsd:complexContent>
</xsd:complexType>

complexType RoleType
diagram
namespace http://www.plmxml.org/Schemas/PLMXMLSchema
type extension of plm:AttribOwnerBase
children Description ApplicationRef plm:Attribute
used by
element Role
attributes
Name  Type  Use  Default  Fixed  Annotation
id  xsd:ID  optional      
attributeRefs  xsd:IDREFS  optional      
name  xsd:string  optional      
annotation
documentation 

      A Role, e.g. "Designer", "Test Engineer", "Chairman", which a Person 
      plays in an organisation.
			
      Attributes:

      name:         The name of the role, i.e. "Designer".
      
source
<xsd:complexType name="RoleType">
  <xsd:annotation>
    <xsd:documentation>
      A Role, e.g. "Designer", "Test Engineer", "Chairman", which a Person 
      plays in an organisation.
			
      Attributes:

      name:         The name of the role, i.e. "Designer".
      </xsd:documentation>
  </xsd:annotation>
  <xsd:complexContent>
    <xsd:extension base="plm:AttribOwnerBase">
      <xsd:attribute name="name" type="xsd:string" use="optional"/>
    </xsd:extension>
  </xsd:complexContent>
</xsd:complexType>

complexType SamplePointsType
diagram
namespace http://www.plmxml.org/Schemas/PLMXMLSchema
type extension of plm:DoubleListType
used by
elements CurveBase/SamplePoints SurfaceBase/SamplePoints
attributes
Name  Type  Use  Default  Fixed  Annotation
tolerance  xsd:double        
source
<xsd:complexType name="SamplePointsType">
  <xsd:simpleContent>
    <xsd:extension base="plm:DoubleListType">
      <xsd:attribute name="tolerance" type="xsd:double"/>
    </xsd:extension>
  </xsd:simpleContent>
</xsd:complexType>

complexType SerialNumberEffectivityType
diagram
namespace http://www.plmxml.org/Schemas/PLMXMLSchema
type extension of plm:EffectivityType
children Description ApplicationRef plm:Attribute
used by
element SerialNumberEffectivity
attributes
Name  Type  Use  Default  Fixed  Annotation
id  xsd:ID  optional      
attributeRefs  xsd:IDREFS  optional      
contextRef  plm:anyURIType  optional      
start  xsd:string  optional      
end  xsd:string  optional      
annotation
documentation 

      Serial Number Effectivity. Indicates that an element is effective for a range of
      serial numbers. If the start or end is omitted, the effectivity is open-ended in that
      direction.

      Attributes:
     
      start:      Start serial number.
      end:        End serial number.
      
source
<xsd:complexType name="SerialNumberEffectivityType">
  <xsd:annotation>
    <xsd:documentation>
      Serial Number Effectivity. Indicates that an element is effective for a range of
      serial numbers. If the start or end is omitted, the effectivity is open-ended in that
      direction.

      Attributes:
     
      start:      Start serial number.
      end:        End serial number.
      </xsd:documentation>
  </xsd:annotation>
  <xsd:complexContent>
    <xsd:extension base="plm:EffectivityType">
      <xsd:attribute name="start" type="xsd:string" use="optional"/>
      <xsd:attribute name="end" type="xsd:string" use="optional"/>
    </xsd:extension>
  </xsd:complexContent>
</xsd:complexType>

complexType SetDefaultType
diagram
namespace http://www.plmxml.org/Schemas/PLMXMLSchema
type extension of plm:StatementBase
used by
element SetDefault
attributes
Name  Type  Use  Default  Fixed  Annotation
optionRef  plm:anyURIType  required      
value  xsd:string  required      
annotation
documentation 

      SetDefault. A Statement which sets an Option to a particular value, if it
      is unset. Unlike the Set Statement, it will not override an existing value.

      Attributes:

      optionRef:   Reference to the Option.
      value:       Specified value for the Option.
      
source
<xsd:complexType name="SetDefaultType">
  <xsd:annotation>
    <xsd:documentation>
      SetDefault. A Statement which sets an Option to a particular value, if it
      is unset. Unlike the Set Statement, it will not override an existing value.

      Attributes:

      optionRef:   Reference to the Option.
      value:       Specified value for the Option.
      </xsd:documentation>
  </xsd:annotation>
  <xsd:complexContent>
    <xsd:extension base="plm:StatementBase">
      <xsd:attribute name="optionRef" type="plm:anyURIType" use="required"/>
      <xsd:attribute name="value" type="xsd:string" use="required"/>
    </xsd:extension>
  </xsd:complexContent>
</xsd:complexType>

complexType SetType
diagram
namespace http://www.plmxml.org/Schemas/PLMXMLSchema
type extension of plm:StatementBase
used by
element Set
attributes
Name  Type  Use  Default  Fixed  Annotation
optionRef  plm:anyURIType  required      
value  xsd:string  required      
annotation
documentation 

      Set. A Statement which sets an Option to a particular value.

      Attributes:

      optionRef:   Reference to the Option.
      value:       Specified value for the Option.
      
source
<xsd:complexType name="SetType">
  <xsd:annotation>
    <xsd:documentation>
      Set. A Statement which sets an Option to a particular value.

      Attributes:

      optionRef:   Reference to the Option.
      value:       Specified value for the Option.
      </xsd:documentation>
  </xsd:annotation>
  <xsd:complexContent>
    <xsd:extension base="plm:StatementBase">
      <xsd:attribute name="optionRef" type="plm:anyURIType" use="required"/>
      <xsd:attribute name="value" type="xsd:string" use="required"/>
    </xsd:extension>
  </xsd:complexContent>
</xsd:complexType>

complexType SiteType
diagram
namespace http://www.plmxml.org/Schemas/PLMXMLSchema
type extension of plm:OwnerBase
children Description ApplicationRef plm:Attribute
used by
element Site
attributes
Name  Type  Use  Default  Fixed  Annotation
id  xsd:ID  optional      
attributeRefs  xsd:IDREFS  optional      
name  xsd:string  optional      
siteId  xsd:string  optional      
addressRef  plm:anyURIType  optional      
annotation
documentation 

      A Site in the sense of a particular software installation, database,
      or location.
      
      Attributes:
      
      name           Name of the Site
      siteId         Identifying Id of the Site
      addressRef     Optional reference to Address element.
      
source
<xsd:complexType name="SiteType">
  <xsd:annotation>
    <xsd:documentation>
      A Site in the sense of a particular software installation, database,
      or location.
      
      Attributes:
      
      name           Name of the Site
      siteId         Identifying Id of the Site
      addressRef     Optional reference to Address element.
      </xsd:documentation>
  </xsd:annotation>
  <xsd:complexContent>
    <xsd:extension base="plm:OwnerBase">
      <xsd:attribute name="name" type="xsd:string" use="optional"/>
      <xsd:attribute name="siteId" type="xsd:string" use="optional"/>
      <xsd:attribute name="addressRef" type="plm:anyURIType" use="optional"/>
    </xsd:extension>
  </xsd:complexContent>
</xsd:complexType>

complexType SPCurveType
diagram
namespace http://www.plmxml.org/Schemas/PLMXMLSchema
type extension of plm:CurveBase
children Description ApplicationRef plm:Attribute StartPoint EndPoint SamplePoints
used by
element SPCurve
attributes
Name  Type  Use  Default  Fixed  Annotation
id  xsd:ID  optional      
attributeRefs  xsd:IDREFS  optional      
entityRef  plm:anyURIType  optional      
startT  xsd:double  optional      
endT  xsd:double  optional      
parameterCurve  xsd:IDREF  required      
surface  xsd:IDREF  required      
annotation
documentation 

      A curve defined in the parameter-space of a surface. The x,y positions
      of the curve correspond to u,v parameters in the surface.
             
      Attributes:
      
      parameterCurve:  reference to a 2-dimensional BSpline curve.
      surface:         reference to a surface.
      
                       NB both these attributes have non-standard names, PLMXML
                       conventions require reference attributes to end in 'Ref'.
      
source
<xsd:complexType name="SPCurveType">
  <xsd:annotation>
    <xsd:documentation>
      A curve defined in the parameter-space of a surface. The x,y positions
      of the curve correspond to u,v parameters in the surface.
             
      Attributes:
      
      parameterCurve:  reference to a 2-dimensional BSpline curve.
      surface:         reference to a surface.
      
                       NB both these attributes have non-standard names, PLMXML
                       conventions require reference attributes to end in 'Ref'.
      </xsd:documentation>
  </xsd:annotation>
  <xsd:complexContent>
    <xsd:extension base="plm:CurveBase">
      <xsd:attribute name="parameterCurve" type="xsd:IDREF" use="required"/>
      <xsd:attribute name="surface" type="xsd:IDREF" use="required"/>
    </xsd:extension>
  </xsd:complexContent>
</xsd:complexType>

complexType SphereBoundType
diagram
namespace http://www.plmxml.org/Schemas/PLMXMLSchema
children Radius Centre
used by
element PropertiesBase/SphereBound
annotation
documentation 

      This is a legacy sphere bound type. The 'Bound' element should be used.
      
appInfo 
output=ignore
source
<xsd:complexType name="SphereBoundType">
  <xsd:annotation>
    <xsd:documentation>
      This is a legacy sphere bound type. The 'Bound' element should be used.
      </xsd:documentation>
    <xsd:appinfo source="PLMXMLSchemaGenerator">output=ignore</xsd:appinfo>
  </xsd:annotation>
  <xsd:sequence>
    <xsd:element name="Radius" type="xsd:double"/>
    <xsd:element name="Centre" type="plm:VectorType"/>
  </xsd:sequence>
</xsd:complexType>

element SphereBoundType/Radius
diagram
namespace http://www.plmxml.org/Schemas/PLMXMLSchema
type xsd:double
source
<xsd:element name="Radius" type="xsd:double"/>

element SphereBoundType/Centre
diagram
namespace http://www.plmxml.org/Schemas/PLMXMLSchema
type plm:VectorType
facets
length 3
source
<xsd:element name="Centre" type="plm:VectorType"/>

complexType SphereType
diagram
namespace http://www.plmxml.org/Schemas/PLMXMLSchema
type extension of plm:SurfacePositionBase
children Description ApplicationRef plm:Attribute SamplePoints
used by
element Sphere
attributes
Name  Type  Use  Default  Fixed  Annotation
id  xsd:ID  optional      
attributeRefs  xsd:IDREFS  optional      
entityRef  plm:anyURIType  optional      
startU  xsd:double  optional      
endU  xsd:double  optional      
startV  xsd:double  optional      
endV  xsd:double  optional      
origin  plm:VectorType    0 0 0    
zAxis  plm:DirectionType    0 0 1    
xAxis  plm:DirectionType    1 0 0    
radius  xsd:double  required      
source
<xsd:complexType name="SphereType">
  <xsd:complexContent>
    <xsd:extension base="plm:SurfacePositionBase">
      <xsd:attribute name="radius" type="xsd:double" use="required"/>
    </xsd:extension>
  </xsd:complexContent>
</xsd:complexType>

complexType StatementBase
diagram
namespace http://www.plmxml.org/Schemas/PLMXMLSchema
used by
element Statement
complexTypes ConditionalStatementType FixType MessageBase SetDefaultType SetType
annotation
documentation 

      Statement - abstract base class for statements.
      
source
<xsd:complexType name="StatementBase" abstract="true">
  <xsd:annotation>
    <xsd:documentation>
      Statement - abstract base class for statements.
      </xsd:documentation>
  </xsd:annotation>
</xsd:complexType>

complexType StatementListType
diagram
namespace http://www.plmxml.org/Schemas/PLMXMLSchema
children plm:Statement
used by
elements ConditionalStatementType/Else ConditionalStatementType/Then
annotation
documentation 

      StatementList - a list of statements.

      SubElements:

      Contains a non-empty sequence of elements derived from Statement.      
      
source
<xsd:complexType name="StatementListType">
  <xsd:annotation>
    <xsd:documentation>
      StatementList - a list of statements.

      SubElements:

      Contains a non-empty sequence of elements derived from Statement.      
      </xsd:documentation>
  </xsd:annotation>
  <xsd:choice maxOccurs="unbounded">
    <xsd:element ref="plm:Statement"/>
  </xsd:choice>
</xsd:complexType>

complexType StatusBase
diagram
namespace http://www.plmxml.org/Schemas/PLMXMLSchema
type extension of plm:AttribOwnerBase
children Description ApplicationRef plm:Attribute
used by
element Status
complexType StatusInfoType
attributes
Name  Type  Use  Default  Fixed  Annotation
id  xsd:ID  optional      
attributeRefs  xsd:IDREFS  optional      
annotation
documentation 

      Status - abstract base class for status information types.
      
source
<xsd:complexType name="StatusBase" abstract="true">
  <xsd:annotation>
    <xsd:documentation>
      Status - abstract base class for status information types.
      </xsd:documentation>
  </xsd:annotation>
  <xsd:complexContent>
    <xsd:extension base="plm:AttribOwnerBase"/>
  </xsd:complexContent>
</xsd:complexType>

complexType StatusInfoType
diagram
namespace http://www.plmxml.org/Schemas/PLMXMLSchema
type extension of plm:StatusBase
children Description ApplicationRef plm:Attribute
used by
element StatusInfo
attributes
Name  Type  Use  Default  Fixed  Annotation
id  xsd:ID  optional      
attributeRefs  xsd:IDREFS  optional      
dateCreated  xsd:dateTime  optional      
dateModified  xsd:dateTime  optional      
lastModifiedBy  plm:anyURIType  optional      
annotation
documentation 

      Simple status information.
      
      Attributes:
      
      dateCreated:       Date and time created.  
      dateModified:      Date and time last modified.
      lastModifiedBy:    Person or User who last modified this element.
      
source
<xsd:complexType name="StatusInfoType">
  <xsd:annotation>
    <xsd:documentation>
      Simple status information.
      
      Attributes:
      
      dateCreated:       Date and time created.  
      dateModified:      Date and time last modified.
      lastModifiedBy:    Person or User who last modified this element.
      </xsd:documentation>
  </xsd:annotation>
  <xsd:complexContent>
    <xsd:extension base="plm:StatusBase">
      <xsd:attribute name="dateCreated" type="xsd:dateTime" use="optional"/>
      <xsd:attribute name="dateModified" type="xsd:dateTime" use="optional"/>
      <xsd:attribute name="lastModifiedBy" type="plm:anyURIType" use="optional"/>
    </xsd:extension>
  </xsd:complexContent>
</xsd:complexType>

complexType StructureBase
diagram
namespace http://www.plmxml.org/Schemas/PLMXMLSchema
type extension of plm:ManagedBase
children Description ApplicationRef plm:Attribute BoxBound SphereBound Bound
used by
element Structure
complexType ProductType
attributes
Name  Type  Use  Default  Fixed  Annotation
id  xsd:ID  optional      
attributeRefs  xsd:IDREFS  optional      
accessRefs  plm:uriReferenceListType  optional      
statusRef  plm:anyURIType  optional      
checkoutRefs  plm:uriReferenceListType  optional      
name  xsd:string  optional      
optionRefs  plm:uriReferenceListType  optional      
subType  xsd:string  optional      
releaseStatusRefs  plm:uriReferenceListType  optional      
annotation
documentation 

      This is a base type for objects which can be revisioned and support hierarchical, 
      configurable structure.
      
      Attributes:
      
      name:        Descriptive name
      optionRefs:  Options. Each Option gives the full set of allowed values for this
                   product. ProductRevisions may specify an Option with a sub-set of allowed values.
      subType:     A 'sub-type' string. No specified semantics. This can be used where 
                   simple customised sub-types have been defined and a full PLMXML schema
                   extension is not appropriate.
      
      releaseStatusRefs: Reference to one or more ReleaseStatus elements, which give release 
                   dates and effectivities.
      
source
<xsd:complexType name="StructureBase" abstract="true">
  <xsd:annotation>
    <xsd:documentation>
      This is a base type for objects which can be revisioned and support hierarchical, 
      configurable structure.
      
      Attributes:
      
      name:        Descriptive name
      optionRefs:  Options. Each Option gives the full set of allowed values for this
                   product. ProductRevisions may specify an Option with a sub-set of allowed values.
      subType:     A 'sub-type' string. No specified semantics. This can be used where 
                   simple customised sub-types have been defined and a full PLMXML schema
                   extension is not appropriate.
      
      releaseStatusRefs: Reference to one or more ReleaseStatus elements, which give release 
                   dates and effectivities.
      </xsd:documentation>
  </xsd:annotation>
  <xsd:complexContent>
    <xsd:extension base="plm:ManagedBase">
      <xsd:attribute name="name" type="xsd:string" use="optional"/>
      <xsd:attribute name="optionRefs" type="plm:uriReferenceListType" use="optional"/>
      <xsd:attribute name="subType" type="xsd:string" use="optional"/>
      <xsd:attribute name="releaseStatusRefs" type="plm:uriReferenceListType" use="optional"/>
    </xsd:extension>
  </xsd:complexContent>
</xsd:complexType>

complexType StructureDefBase
diagram
namespace http://www.plmxml.org/Schemas/PLMXMLSchema
type extension of plm:AttribOwnerBase
children Description ApplicationRef plm:Attribute plm:InstanceGraph plm:Part Representation ProductView DisplayControl ViewControl plm:LightSource Material ConstructionGeometry
used by
element StructureDef
complexType ProductDefType
attributes
Name  Type  Use  Default  Fixed  Annotation
id  xsd:ID  optional      
attributeRefs  xsd:IDREFS  optional      
name  xsd:string  optional      
revision  xsd:decimal  optional      
variantRuleRef  xsd:anyURI        
revisionRuleRef  xsd:anyURI        
annotation
documentation 

      StructureDef. This element may contain one or more InstanceGraphs, representing
      all or part of one or more assembly graphs. It also contains elements relating
      to its display. 
	   
      Attributes:
	
      name:            descriptive name.
      revision:        revision.
      revisionRuleRef: reference to a RevisionRule which was used to generate this
                       assembly from an Unconfigured Product Structure.
      variantRuleRef:  reference to a VariantRule which was use to generate this
                       assembly.
                       NB: these elements are not defined in this schema.
      
      SubElements:

      This element may contain Representations, DisplayControls, ViewControls, Light
      Sources, ProductViews, Materials, ConstructionGeometry, Parts, or InstanceGraphs.
      
source
<xsd:complexType name="StructureDefBase">
  <xsd:annotation>
    <xsd:documentation>
      StructureDef. This element may contain one or more InstanceGraphs, representing
      all or part of one or more assembly graphs. It also contains elements relating
      to its display. 
	   
      Attributes:
	
      name:            descriptive name.
      revision:        revision.
      revisionRuleRef: reference to a RevisionRule which was used to generate this
                       assembly from an Unconfigured Product Structure.
      variantRuleRef:  reference to a VariantRule which was use to generate this
                       assembly.
                       NB: these elements are not defined in this schema.
      
      SubElements:

      This element may contain Representations, DisplayControls, ViewControls, Light
      Sources, ProductViews, Materials, ConstructionGeometry, Parts, or InstanceGraphs.
      </xsd:documentation>
  </xsd:annotation>
  <xsd:complexContent>
    <xsd:extension base="plm:AttribOwnerBase">
      <xsd:choice minOccurs="0" maxOccurs="unbounded">
        <xsd:element ref="plm:InstanceGraph"/>
        <xsd:element ref="plm:Part"/>
        <xsd:element name="Representation" type="plm:RepresentationType"/>
        <xsd:element name="ProductView" type="plm:ProductViewType"/>
        <xsd:element name="DisplayControl" type="plm:DisplayControlType"/>
        <xsd:element name="ViewControl" type="plm:ViewControlType"/>
        <xsd:element ref="plm:LightSource"/>
        <xsd:element name="Material" type="plm:MaterialType"/>
        <xsd:element name="ConstructionGeometry" type="plm:ConstructionGeometryType"/>
      </xsd:choice>
      <xsd:attribute name="name" type="xsd:string" use="optional"/>
      <xsd:attribute name="revision" type="xsd:decimal" use="optional"/>
      <xsd:attribute name="variantRuleRef" type="xsd:anyURI"/>
      <xsd:attribute name="revisionRuleRef" type="xsd:anyURI"/>
    </xsd:extension>
  </xsd:complexContent>
</xsd:complexType>

element StructureDefBase/Representation
diagram
namespace http://www.plmxml.org/Schemas/PLMXMLSchema
type plm:RepresentationType
children Description ApplicationRef plm:Attribute Transform plm:InternalRep CompoundRep Material EntityMaterial TextureData Texture EntityTexture
attributes
Name  Type  Use  Default  Fixed  Annotation
id  xsd:ID  optional      
attributeRefs  xsd:IDREFS  optional      
name  xsd:string  optional      
transformRef  xsd:IDREF  optional      
format  plm:RepresentationFormatType  optional      
revision  xsd:decimal  optional      
location  plm:anyURIType  optional      
load  xsd:boolean    false    
equivalentRef  xsd:IDREF  optional      
source
<xsd:element name="Representation" type="plm:RepresentationType"/>

element StructureDefBase/ProductView
diagram
namespace http://www.plmxml.org/Schemas/PLMXMLSchema
type plm:ProductViewType
children Description ApplicationRef plm:Attribute Occurrence Transform
attributes
Name  Type  Use  Default  Fixed  Annotation
id  xsd:ID  optional      
attributeRefs  xsd:IDREFS  optional      
name  xsd:string  optional      
primaryOccurrenceRef  xsd:IDREF  optional      
rootRefs  xsd:IDREFS  optional      
viewControlRef  xsd:IDREF  optional      
displayControlRef  xsd:IDREF  optional      
alternativeOfRef  plm:anyURIType  optional      
source
<xsd:element name="ProductView" type="plm:ProductViewType"/>

element StructureDefBase/DisplayControl
diagram
namespace http://www.plmxml.org/Schemas/PLMXMLSchema
type plm:DisplayControlType
children Description ApplicationRef plm:Attribute
attributes
Name  Type  Use  Default  Fixed  Annotation
id  xsd:ID  optional      
attributeRefs  xsd:IDREFS  optional      
name  xsd:string  optional      
drawingStyle  plm:DrawingStyleType    shaded    
shadingStyle  plm:ShadingStyleType    flat    
backgroundColour  plm:RGBType    0.0 0.0 0.0    
lightSourceRefs  xsd:IDREFS  optional      
source
<xsd:element name="DisplayControl" type="plm:DisplayControlType"/>

element StructureDefBase/ViewControl
diagram
namespace http://www.plmxml.org/Schemas/PLMXMLSchema
type plm:ViewControlType
children Description ApplicationRef Perspective Orthographic ViewMatrix ViewPort
attributes
Name  Type  Use  Default  Fixed  Annotation
id  xsd:ID  optional      
source
<xsd:element name="ViewControl" type="plm:ViewControlType"/>

element StructureDefBase/Material
diagram
namespace http://www.plmxml.org/Schemas/PLMXMLSchema
type plm:MaterialType
children Description ApplicationRef plm:Attribute
attributes
Name  Type  Use  Default  Fixed  Annotation
id  xsd:ID  optional      
attributeRefs  xsd:IDREFS  optional      
name  xsd:string  optional      
ambient  plm:RGBType  required      
diffuse  plm:RGBType  required      
specular  plm:RGBType    0.0 0.0 0.0    
emissive  plm:RGBType    0.0 0.0 0.0    
shininess  plm:ShininessType    0.0    
alpha  plm:AlphaType    1.0    
source
<xsd:element name="Material" type="plm:MaterialType"/>

element StructureDefBase/ConstructionGeometry
diagram
namespace http://www.plmxml.org/Schemas/PLMXMLSchema
type plm:ConstructionGeometryType
children Description ApplicationRef plm:Attribute plm:Point plm:Curve plm:Surface plm:CoordinateSystem plm:GeometryComposition
attributes
Name  Type  Use  Default  Fixed  Annotation
id  xsd:ID  optional      
attributeRefs  xsd:IDREFS  optional      
entityRef  plm:anyURIType  optional      
source
<xsd:element name="ConstructionGeometry" type="plm:ConstructionGeometryType"/>

complexType StructureInstanceBase
diagram
namespace http://www.plmxml.org/Schemas/PLMXMLSchema
type extension of plm:InstanceType
children Description ApplicationRef plm:Attribute BoxBound SphereBound Bound Transform plm:VariantCondition
used by
element StructureInstance
complexType ProductInstanceType
attributes
Name  Type  Use  Default  Fixed  Annotation
id  xsd:ID  optional      
attributeRefs  xsd:IDREFS  optional      
accessRefs  plm:uriReferenceListType  optional      
statusRef  plm:anyURIType  optional      
checkoutRefs  plm:uriReferenceListType  optional      
name  xsd:string  optional      
partRef  plm:anyURIType  optional      
transformRef  xsd:IDREF  optional      
materialRef  xsd:IDREF  optional      
quantity  xsd:double  optional      
unitRef  xsd:IDREF  optional      
instanceType  xsd:string  optional      
sequenceNumber  xsd:nonNegativeInteger  optional      
representationRefs  plm:uriReferenceListType  optional      
instancedRef  plm:anyURIType  optional      
effectivityRefs  plm:uriReferenceListType  optional      
annotation
documentation 

      A base type for instancing relations between Structure, StructureRevision and
      StructureRevisionView elements.
	   
      Attributes:
	   
      instancedRef     Reference to instanced element. This should be derived from 
                       StructureRevisionView, StructureRevision, or Structure. In the latter 
                       cases some other context must determine which view or revision is 
                       intended.
      effectivityRefs  Reference to effectivity elements.
      
      SubElements:
 
      VariantCondition:  An optional VariantConditions
      
source
<xsd:complexType name="StructureInstanceBase">
  <xsd:annotation>
    <xsd:documentation>
      A base type for instancing relations between Structure, StructureRevision and
      StructureRevisionView elements.
	   
      Attributes:
	   
      instancedRef     Reference to instanced element. This should be derived from 
                       StructureRevisionView, StructureRevision, or Structure. In the latter 
                       cases some other context must determine which view or revision is 
                       intended.
      effectivityRefs  Reference to effectivity elements.
      
      SubElements:
 
      VariantCondition:  An optional VariantConditions
      </xsd:documentation>
  </xsd:annotation>
  <xsd:complexContent>
    <xsd:extension base="plm:InstanceType">
      <xsd:sequence>
        <xsd:element ref="plm:VariantCondition" minOccurs="0"/>
      </xsd:sequence>
      <xsd:attribute name="instancedRef" type="plm:anyURIType" use="optional"/>
      <xsd:attribute name="effectivityRefs" type="plm:uriReferenceListType" use="optional"/>
    </xsd:extension>
  </xsd:complexContent>
</xsd:complexType>

complexType StructureRevisionBase
diagram
namespace http://www.plmxml.org/Schemas/PLMXMLSchema
type extension of plm:ManagedBase
children Description ApplicationRef plm:Attribute BoxBound SphereBound Bound plm:VariantDefault plm:VariantRuleCheck
used by
element StructureRevision
complexType ProductRevisionType
attributes
Name  Type  Use  Default  Fixed  Annotation
id  xsd:ID  optional      
attributeRefs  xsd:IDREFS  optional      
accessRefs  plm:uriReferenceListType  optional      
statusRef  plm:anyURIType  optional      
checkoutRefs  plm:uriReferenceListType  optional      
name  xsd:string  optional      
revision  xsd:string  required      
version  xsd:nonNegativeInteger  optional      
masterRef  plm:anyURIType  required      
optionRefs  plm:uriReferenceListType  optional      
releaseStatusRefs  plm:uriReferenceListType  optional      
instanceRefs  plm:uriReferenceListType  optional      
subType  xsd:string  optional      
simplifiedRepRefs  plm:uriReferenceListType  optional      
annotation
documentation 

      This is a revision of a Structure.
      
      Attributes:
    
      name:          Descriptive name
      revision:      Identifies the revision. Could be numeric, alphabetic, or a mixture.
      version:       Gives the current 'version' of this revision. The version captures
                     changes en route to the next revision of this Product. 
      masterRef:     Reference to the Structure of which this is a version.
      optionRefs:    Options. Each Option gives the set of allowed values for this
                     StructureRevision. 
      releaseStatusRefs: Reference to one or more ReleaseStatus elements, which give release 
                     dates and effectivities.
      instanceRefs:  Reference to elements derived from StructureInstance, which define the
                     hierarchical structure. Both StructureRevision and StructureRevisionView
                     can have instanceRefs. In the case of StructureRevision, the element is
                     then representing a 'default' or 'unspecified' view.
      subType:       See Structure.
      simplifiedRepRefs: If an assembly has replacement representations (that is, in case the
                     assembly structure is not important in some context, then the replacement      
                     representations can be used).

      Elements:
                     
      VariantDefault    
      VariantRuleCheck  
      
source
<xsd:complexType name="StructureRevisionBase" abstract="true">
  <xsd:annotation>
    <xsd:documentation>
      This is a revision of a Structure.
      
      Attributes:
    
      name:          Descriptive name
      revision:      Identifies the revision. Could be numeric, alphabetic, or a mixture.
      version:       Gives the current 'version' of this revision. The version captures
                     changes en route to the next revision of this Product. 
      masterRef:     Reference to the Structure of which this is a version.
      optionRefs:    Options. Each Option gives the set of allowed values for this
                     StructureRevision. 
      releaseStatusRefs: Reference to one or more ReleaseStatus elements, which give release 
                     dates and effectivities.
      instanceRefs:  Reference to elements derived from StructureInstance, which define the
                     hierarchical structure. Both StructureRevision and StructureRevisionView
                     can have instanceRefs. In the case of StructureRevision, the element is
                     then representing a 'default' or 'unspecified' view.
      subType:       See Structure.
      simplifiedRepRefs: If an assembly has replacement representations (that is, in case the
                     assembly structure is not important in some context, then the replacement      
                     representations can be used).

      Elements:
                     
      VariantDefault    
      VariantRuleCheck  
      </xsd:documentation>
  </xsd:annotation>
  <xsd:complexContent>
    <xsd:extension base="plm:ManagedBase">
      <xsd:choice minOccurs="0" maxOccurs="unbounded">
        <xsd:element ref="plm:VariantDefault"/>
        <xsd:element ref="plm:VariantRuleCheck"/>
      </xsd:choice>
      <xsd:attribute name="name" type="xsd:string" use="optional"/>
      <xsd:attribute name="revision" type="xsd:string" use="required"/>
      <xsd:attribute name="version" type="xsd:nonNegativeInteger" use="optional"/>
      <xsd:attribute name="masterRef" type="plm:anyURIType" use="required"/>
      <xsd:attribute name="optionRefs" type="plm:uriReferenceListType" use="optional"/>
      <xsd:attribute name="releaseStatusRefs" type="plm:uriReferenceListType" use="optional"/>
      <xsd:attribute name="instanceRefs" type="plm:uriReferenceListType" use="optional"/>
      <xsd:attribute name="subType" type="xsd:string" use="optional"/>
      <xsd:attribute name="simplifiedRepRefs" type="plm:uriReferenceListType" use="optional"/>
    </xsd:extension>
  </xsd:complexContent>
</xsd:complexType>

complexType StructureRevisionViewBase
diagram
namespace http://www.plmxml.org/Schemas/PLMXMLSchema
type extension of plm:ManagedBase
children Description ApplicationRef plm:Attribute BoxBound SphereBound Bound
used by
element StructureRevisionView
complexType PartType
attributes
Name  Type  Use  Default  Fixed  Annotation
id  xsd:ID  optional      
attributeRefs  xsd:IDREFS  optional      
accessRefs  plm:uriReferenceListType  optional      
statusRef  plm:anyURIType  optional      
checkoutRefs  plm:uriReferenceListType  optional      
name  xsd:string  optional      
revisionRef  plm:anyURIType  optional      
viewRef  plm:anyURIType  optional      
instanceRefs  xsd:IDREFS  optional      
annotation
documentation 

      This is a base type for elements representing a 'view' (design, 
      manufacturing, etc) of a StructureRevision.
	   
      Attributes:
	   
      name:           descriptive name
      revisionRef:    Specifies the StructureRevision of which this is a view.
      viewRef:        A reference to a view element (e.g. 'design')
      instanceRefs:   if an assembly, these are the Instances it references
      
source
<xsd:complexType name="StructureRevisionViewBase">
  <xsd:annotation>
    <xsd:documentation>
      This is a base type for elements representing a 'view' (design, 
      manufacturing, etc) of a StructureRevision.
	   
      Attributes:
	   
      name:           descriptive name
      revisionRef:    Specifies the StructureRevision of which this is a view.
      viewRef:        A reference to a view element (e.g. 'design')
      instanceRefs:   if an assembly, these are the Instances it references
      </xsd:documentation>
  </xsd:annotation>
  <xsd:complexContent>
    <xsd:extension base="plm:ManagedBase">
      <xsd:attribute name="name" type="xsd:string" use="optional"/>
      <xsd:attribute name="revisionRef" type="plm:anyURIType" use="optional"/>
      <xsd:attribute name="viewRef" type="plm:anyURIType" use="optional"/>
      <xsd:attribute name="instanceRefs" type="xsd:IDREFS" use="optional"/>
    </xsd:extension>
  </xsd:complexContent>
</xsd:complexType>

complexType SurfaceBase
diagram
namespace http://www.plmxml.org/Schemas/PLMXMLSchema
type extension of plm:EntityBase
children Description ApplicationRef plm:Attribute SamplePoints
used by
element Surface
complexTypes BSplineSurfaceType SurfacePositionBase
attributes
Name  Type  Use  Default  Fixed  Annotation
id  xsd:ID  optional      
attributeRefs  xsd:IDREFS  optional      
entityRef  plm:anyURIType  optional      
startU  xsd:double  optional      
endU  xsd:double  optional      
startV  xsd:double  optional      
endV  xsd:double  optional      
annotation
documentation 

      Base class for elements representing a u-v-parametrised surface in 3-space. 
      
      Attributes:
      
      startU:        lowest U value
      endU:          highest U value
      startV:        lowest V value
      endV:          highest V value
      
      SubElements:
      
      SamplePoints:  optional coordinates of a set of points on the surface
      
source
<xsd:complexType name="SurfaceBase" abstract="true">
  <xsd:annotation>
    <xsd:documentation>
      Base class for elements representing a u-v-parametrised surface in 3-space. 
      
      Attributes:
      
      startU:        lowest U value
      endU:          highest U value
      startV:        lowest V value
      endV:          highest V value
      
      SubElements:
      
      SamplePoints:  optional coordinates of a set of points on the surface
      </xsd:documentation>
  </xsd:annotation>
  <xsd:complexContent>
    <xsd:extension base="plm:EntityBase">
      <xsd:sequence>
        <xsd:element name="SamplePoints" type="plm:SamplePointsType" minOccurs="0"/>
      </xsd:sequence>
      <xsd:attribute name="startU" type="xsd:double" use="optional"/>
      <xsd:attribute name="endU" type="xsd:double" use="optional"/>
      <xsd:attribute name="startV" type="xsd:double" use="optional"/>
      <xsd:attribute name="endV" type="xsd:double" use="optional"/>
    </xsd:extension>
  </xsd:complexContent>
</xsd:complexType>

element SurfaceBase/SamplePoints
diagram
namespace http://www.plmxml.org/Schemas/PLMXMLSchema
type plm:SamplePointsType
attributes
Name  Type  Use  Default  Fixed  Annotation
tolerance  xsd:double        
source
<xsd:element name="SamplePoints" type="plm:SamplePointsType" minOccurs="0"/>

complexType SurfacePositionBase
diagram
namespace http://www.plmxml.org/Schemas/PLMXMLSchema
type extension of plm:SurfaceBase
children Description ApplicationRef plm:Attribute SamplePoints
used by
complexTypes ConeType CylinderType PlaneType SphereType TorusType
attributes
Name  Type  Use  Default  Fixed  Annotation
id  xsd:ID  optional      
attributeRefs  xsd:IDREFS  optional      
entityRef  plm:anyURIType  optional      
startU  xsd:double  optional      
endU  xsd:double  optional      
startV  xsd:double  optional      
endV  xsd:double  optional      
origin  plm:VectorType    0 0 0    
zAxis  plm:DirectionType    0 0 1    
xAxis  plm:DirectionType    1 0 0    
annotation
documentation 

      Base class for elements representing a surface which uses an
      X-Y-Z coordinate frame as part of its definition.
      
      Attributes:
      
      origin:        origin of coordinate frame
      zAxis:         Z Axis of coordinate frame
      xAxis:         X Axis of coordinate frame
      
source
<xsd:complexType name="SurfacePositionBase" abstract="true">
  <xsd:annotation>
    <xsd:documentation>
      Base class for elements representing a surface which uses an
      X-Y-Z coordinate frame as part of its definition.
      
      Attributes:
      
      origin:        origin of coordinate frame
      zAxis:         Z Axis of coordinate frame
      xAxis:         X Axis of coordinate frame
      </xsd:documentation>
  </xsd:annotation>
  <xsd:complexContent>
    <xsd:extension base="plm:SurfaceBase">
      <xsd:attribute name="origin" type="plm:VectorType" default="0 0 0"/>
      <xsd:attribute name="zAxis" type="plm:DirectionType" default="0 0 1"/>
      <xsd:attribute name="xAxis" type="plm:DirectionType" default="1 0 0"/>
    </xsd:extension>
  </xsd:complexContent>
</xsd:complexType>

complexType Texture1DDataType
diagram
namespace http://www.plmxml.org/Schemas/PLMXMLSchema
type extension of xsd:hexBinary
used by
element Texture1DType/Data
attributes
Name  Type  Use  Default  Fixed  Annotation
level  xsd:nonNegativeInteger  required      
width  xsd:positiveInteger  required      
border  xsd:nonNegativeInteger    0    
location  plm:anyURIType  optional      
annotation
documentation 

      Basic 1D texture data definition 
      
source
<xsd:complexType name="Texture1DDataType">
  <xsd:annotation>
    <xsd:documentation>
      Basic 1D texture data definition 
      </xsd:documentation>
  </xsd:annotation>
  <xsd:simpleContent>
    <xsd:extension base="xsd:hexBinary">
      <xsd:attribute name="level" type="xsd:nonNegativeInteger" use="required"/>
      <xsd:attribute name="width" type="xsd:positiveInteger" use="required"/>
      <xsd:attribute name="border" type="xsd:nonNegativeInteger" default="0"/>
      <xsd:attribute name="location" type="plm:anyURIType" use="optional"/>
    </xsd:extension>
  </xsd:simpleContent>
</xsd:complexType>

complexType Texture1DType
diagram
namespace http://www.plmxml.org/Schemas/PLMXMLSchema
children Data
used by
element TextureDataType/Texture1D
attributes
Name  Type  Use  Default  Fixed  Annotation
format  plm:TextureDataFormatType  required      
levels  xsd:positiveInteger    1    
source
<xsd:complexType name="Texture1DType">
  <xsd:choice maxOccurs="unbounded">
    <xsd:element name="Data" type="plm:Texture1DDataType"/>
  </xsd:choice>
  <xsd:attribute name="format" type="plm:TextureDataFormatType" use="required"/>
  <xsd:attribute name="levels" type="xsd:positiveInteger" default="1"/>
</xsd:complexType>

element Texture1DType/Data
diagram
namespace http://www.plmxml.org/Schemas/PLMXMLSchema
type plm:Texture1DDataType
attributes
Name  Type  Use  Default  Fixed  Annotation
level  xsd:nonNegativeInteger  required      
width  xsd:positiveInteger  required      
border  xsd:nonNegativeInteger    0    
location  plm:anyURIType  optional      
source
<xsd:element name="Data" type="plm:Texture1DDataType"/>

complexType Texture2DDataType
diagram
namespace http://www.plmxml.org/Schemas/PLMXMLSchema
type extension of xsd:hexBinary
used by
element Texture2DType/Data
attributes
Name  Type  Use  Default  Fixed  Annotation
level  xsd:nonNegativeInteger  required      
width  xsd:positiveInteger  required      
height  xsd:positiveInteger  required      
border  xsd:nonNegativeInteger    0    
location  plm:anyURIType  optional      
annotation
documentation 

      Basic 2D texture data definition
      
source
<xsd:complexType name="Texture2DDataType">
  <xsd:annotation>
    <xsd:documentation>
      Basic 2D texture data definition
      </xsd:documentation>
  </xsd:annotation>
  <xsd:simpleContent>
    <xsd:extension base="xsd:hexBinary">
      <xsd:attribute name="level" type="xsd:nonNegativeInteger" use="required"/>
      <xsd:attribute name="width" type="xsd:positiveInteger" use="required"/>
      <xsd:attribute name="height" type="xsd:positiveInteger" use="required"/>
      <xsd:attribute name="border" type="xsd:nonNegativeInteger" default="0"/>
      <xsd:attribute name="location" type="plm:anyURIType" use="optional"/>
    </xsd:extension>
  </xsd:simpleContent>
</xsd:complexType>

complexType Texture2DType
diagram
namespace http://www.plmxml.org/Schemas/PLMXMLSchema
children Data
used by
element TextureDataType/Texture2D
attributes
Name  Type  Use  Default  Fixed  Annotation
format  plm:TextureDataFormatType  required      
levels  xsd:positiveInteger    1    
source
<xsd:complexType name="Texture2DType">
  <xsd:choice maxOccurs="unbounded">
    <xsd:element name="Data" type="plm:Texture2DDataType"/>
  </xsd:choice>
  <xsd:attribute name="format" type="plm:TextureDataFormatType" use="required"/>
  <xsd:attribute name="levels" type="xsd:positiveInteger" default="1"/>
</xsd:complexType>

element Texture2DType/Data
diagram
namespace http://www.plmxml.org/Schemas/PLMXMLSchema
type plm:Texture2DDataType
attributes
Name  Type  Use  Default  Fixed  Annotation
level  xsd:nonNegativeInteger  required      
width  xsd:positiveInteger  required      
height  xsd:positiveInteger  required      
border  xsd:nonNegativeInteger    0    
location  plm:anyURIType  optional      
source
<xsd:element name="Data" type="plm:Texture2DDataType"/>

complexType TextureCoordType
diagram
namespace http://www.plmxml.org/Schemas/PLMXMLSchema
type extension of plm:TextureCoordDataType
used by
element EntityTextureType/TextureCoord
facets
minLength 1
maxLength 4
attributes
Name  Type  Use  Default  Fixed  Annotation
id  xsd:ID  optional      
textureRef  xsd:IDREF  optional      
geometryCoord  plm:VectorType  optional      
geometryParam  plm:GeometryParamType  optional      
source
<xsd:complexType name="TextureCoordType">
  <xsd:simpleContent>
    <xsd:extension base="plm:TextureCoordDataType">
      <xsd:attributeGroup ref="plm:idGroup"/>
      <xsd:attribute name="textureRef" type="xsd:IDREF" use="optional"/>
      <xsd:attribute name="geometryCoord" type="plm:VectorType" use="optional"/>
      <xsd:attribute name="geometryParam" type="plm:GeometryParamType" use="optional"/>
    </xsd:extension>
  </xsd:simpleContent>
</xsd:complexType>

complexType TextureDataType
diagram
namespace http://www.plmxml.org/Schemas/PLMXMLSchema
type extension of plm:AttribOwnerBase
children Description ApplicationRef plm:Attribute Texture2D Texture1D
used by
elements TextureType/TextureData RepresentationType/TextureData
attributes
Name  Type  Use  Default  Fixed  Annotation
id  xsd:ID  optional      
attributeRefs  xsd:IDREFS  optional      
name  xsd:string  optional      
annotation
documentation 

      Basic texture data definition 
      
source
<xsd:complexType name="TextureDataType">
  <xsd:annotation>
    <xsd:documentation>
      Basic texture data definition 
      </xsd:documentation>
  </xsd:annotation>
  <xsd:complexContent>
    <xsd:extension base="plm:AttribOwnerBase">
      <xsd:choice>
        <xsd:element name="Texture2D" type="plm:Texture2DType"/>
        <xsd:element name="Texture1D" type="plm:Texture1DType"/>
      </xsd:choice>
      <xsd:attribute name="name" type="xsd:string" use="optional"/>
    </xsd:extension>
  </xsd:complexContent>
</xsd:complexType>

element TextureDataType/Texture2D
diagram
namespace http://www.plmxml.org/Schemas/PLMXMLSchema
type plm:Texture2DType
children Data
attributes
Name  Type  Use  Default  Fixed  Annotation
format  plm:TextureDataFormatType  required      
levels  xsd:positiveInteger    1    
source
<xsd:element name="Texture2D" type="plm:Texture2DType"/>

element TextureDataType/Texture1D
diagram
namespace http://www.plmxml.org/Schemas/PLMXMLSchema
type plm:Texture1DType
children Data
attributes
Name  Type  Use  Default  Fixed  Annotation
format  plm:TextureDataFormatType  required      
levels  xsd:positiveInteger    1    
source
<xsd:element name="Texture1D" type="plm:Texture1DType"/>

complexType TextureType
diagram
namespace http://www.plmxml.org/Schemas/PLMXMLSchema
type extension of plm:AttribOwnerBase
children Description ApplicationRef plm:Attribute TextureData
used by
element RepresentationType/Texture
attributes
Name  Type  Use  Default  Fixed  Annotation
id  xsd:ID  optional      
attributeRefs  xsd:IDREFS  optional      
name  xsd:string  optional      
dataRef  xsd:IDREF  optional      
mapping  plm:TextureMapType  required      
subsamplingLow  plm:TextureSampleType    nearest    
subsamplingHigh  plm:TextureSampleType    nearest    
oversampling  plm:TextureSampleType    nearest    
wrapping  plm:TextureWrapType    clamp    
borderColour  plm:RGBAType  optional      
annotation
documentation 

      Basic texture definition
      
source
<xsd:complexType name="TextureType">
  <xsd:annotation>
    <xsd:documentation>
      Basic texture definition
      </xsd:documentation>
  </xsd:annotation>
  <xsd:complexContent>
    <xsd:extension base="plm:AttribOwnerBase">
      <xsd:choice minOccurs="0">
        <xsd:element name="TextureData" type="plm:TextureDataType"/>
      </xsd:choice>
      <xsd:attribute name="name" type="xsd:string" use="optional"/>
      <xsd:attribute name="dataRef" type="xsd:IDREF" use="optional"/>
      <xsd:attribute name="mapping" type="plm:TextureMapType" use="required"/>
      <xsd:attribute name="subsamplingLow" type="plm:TextureSampleType" default="nearest"/>
      <xsd:attribute name="subsamplingHigh" type="plm:TextureSampleType" default="nearest"/>
      <xsd:attribute name="oversampling" type="plm:TextureSampleType" default="nearest"/>
      <xsd:attribute name="wrapping" type="plm:TextureWrapType" default="clamp"/>
      <xsd:attribute name="borderColour" type="plm:RGBAType" use="optional"/>
    </xsd:extension>
  </xsd:complexContent>
</xsd:complexType>

element TextureType/TextureData
diagram
namespace http://www.plmxml.org/Schemas/PLMXMLSchema
type plm:TextureDataType
children Description ApplicationRef plm:Attribute Texture2D Texture1D
attributes
Name  Type  Use  Default  Fixed  Annotation
id  xsd:ID  optional      
attributeRefs  xsd:IDREFS  optional      
name  xsd:string  optional      
source
<xsd:element name="TextureData" type="plm:TextureDataType"/>

complexType TorusType
diagram
namespace http://www.plmxml.org/Schemas/PLMXMLSchema
type extension of plm:SurfacePositionBase
children Description ApplicationRef plm:Attribute SamplePoints
used by
element Torus
attributes
Name  Type  Use  Default  Fixed  Annotation
id  xsd:ID  optional      
attributeRefs  xsd:IDREFS  optional      
entityRef  plm:anyURIType  optional      
startU  xsd:double  optional      
endU  xsd:double  optional      
startV  xsd:double  optional      
endV  xsd:double  optional      
origin  plm:VectorType    0 0 0    
zAxis  plm:DirectionType    0 0 1    
xAxis  plm:DirectionType    1 0 0    
majorRadius  xsd:double  required      
minorRadius  xsd:double  required      
annotation
documentation 

      Toroidal surface. The axis of the torus is the Z-Axis of the underlying
      coordinate frame.
      
      Attributes:
      
      majorRadius:     major radius 
      minorRadius:     minor radius
      
source
<xsd:complexType name="TorusType">
  <xsd:annotation>
    <xsd:documentation>
      Toroidal surface. The axis of the torus is the Z-Axis of the underlying
      coordinate frame.
      
      Attributes:
      
      majorRadius:     major radius 
      minorRadius:     minor radius
      </xsd:documentation>
  </xsd:annotation>
  <xsd:complexContent>
    <xsd:extension base="plm:SurfacePositionBase">
      <xsd:attribute name="majorRadius" type="xsd:double" use="required"/>
      <xsd:attribute name="minorRadius" type="xsd:double" use="required"/>
    </xsd:extension>
  </xsd:complexContent>
</xsd:complexType>

complexType TransformType
diagram
namespace http://www.plmxml.org/Schemas/PLMXMLSchema
type extension of plm:MatrixType
used by
elements BoundType/Transform RepresentationType/Transform OccurrenceType/Transform ProductViewType/Transform InstanceType/Transform InstanceGraphType/Transform
facets
minLength 1
maxLength 16
attributes
Name  Type  Use  Default  Fixed  Annotation
id  xsd:ID  optional      
type  plm:TransformationType    general    
source
<xsd:complexType name="TransformType">
  <xsd:simpleContent>
    <xsd:extension base="plm:MatrixType">
      <xsd:attributeGroup ref="plm:idGroup"/>
      <xsd:attribute name="type" type="plm:TransformationType" default="general"/>
    </xsd:extension>
  </xsd:simpleContent>
</xsd:complexType>

complexType UnitComponentType
diagram
namespace http://www.plmxml.org/Schemas/PLMXMLSchema
used by
elements UnitType/Ampere UnitType/Candela UnitType/Kelvin UnitType/Kilogram UnitType/Metre UnitType/Mole UnitType/Second
attributes
Name  Type  Use  Default  Fixed  Annotation
exponent  xsd:double  required      
annotation
documentation 

      Component of a unit of measurement
			
      Attributes:
			
      exponent:    power to which unit is raised, e.g. seconds**2
      
source
<xsd:complexType name="UnitComponentType">
  <xsd:annotation>
    <xsd:documentation>
      Component of a unit of measurement
			
      Attributes:
			
      exponent:    power to which unit is raised, e.g. seconds**2
      </xsd:documentation>
  </xsd:annotation>
  <xsd:attribute name="exponent" type="xsd:double" use="required"/>
</xsd:complexType>

complexType UnitType
diagram
namespace http://www.plmxml.org/Schemas/PLMXMLSchema
type extension of plm:AttribOwnerBase
children Description ApplicationRef plm:Attribute Metre Kilogram Second Ampere Mole Candela Kelvin
used by
element Unit
attributes
Name  Type  Use  Default  Fixed  Annotation
id  xsd:ID  optional      
attributeRefs  xsd:IDREFS  optional      
annotation
documentation 

      Unit - a unit of measurement, e.g. kilogram/metre**2
		
      Based on the SI system, this specifies exponents for each of the 7 
      fundamental units. 

      SubElements:

      Metre:         a UnitComponent element giving the length exponent.
      ...etc...
      
source
<xsd:complexType name="UnitType">
  <xsd:annotation>
    <xsd:documentation>
      Unit - a unit of measurement, e.g. kilogram/metre**2
		
      Based on the SI system, this specifies exponents for each of the 7 
      fundamental units. 

      SubElements:

      Metre:         a UnitComponent element giving the length exponent.
      ...etc...
      </xsd:documentation>
  </xsd:annotation>
  <xsd:complexContent>
    <xsd:extension base="plm:AttribOwnerBase">
      <xsd:sequence>
        <xsd:element name="Metre" type="plm:UnitComponentType" minOccurs="0"/>
        <xsd:element name="Kilogram" type="plm:UnitComponentType" minOccurs="0"/>
        <xsd:element name="Second" type="plm:UnitComponentType" minOccurs="0"/>
        <xsd:element name="Ampere" type="plm:UnitComponentType" minOccurs="0"/>
        <xsd:element name="Mole" type="plm:UnitComponentType" minOccurs="0"/>
        <xsd:element name="Candela" type="plm:UnitComponentType" minOccurs="0"/>
        <xsd:element name="Kelvin" type="plm:UnitComponentType" minOccurs="0"/>
      </xsd:sequence>
    </xsd:extension>
  </xsd:complexContent>
</xsd:complexType>

element UnitType/Metre
diagram
namespace http://www.plmxml.org/Schemas/PLMXMLSchema
type plm:UnitComponentType
attributes
Name  Type  Use  Default  Fixed  Annotation
exponent  xsd:double  required      
source
<xsd:element name="Metre" type="plm:UnitComponentType" minOccurs="0"/>

element UnitType/Kilogram
diagram
namespace http://www.plmxml.org/Schemas/PLMXMLSchema
type plm:UnitComponentType
attributes
Name  Type  Use  Default  Fixed  Annotation
exponent  xsd:double  required      
source
<xsd:element name="Kilogram" type="plm:UnitComponentType" minOccurs="0"/>

element UnitType/Second
diagram
namespace http://www.plmxml.org/Schemas/PLMXMLSchema
type plm:UnitComponentType
attributes
Name  Type  Use  Default  Fixed  Annotation
exponent  xsd:double  required      
source
<xsd:element name="Second" type="plm:UnitComponentType" minOccurs="0"/>

element UnitType/Ampere
diagram
namespace http://www.plmxml.org/Schemas/PLMXMLSchema
type plm:UnitComponentType
attributes
Name  Type  Use  Default  Fixed  Annotation
exponent  xsd:double  required      
source
<xsd:element name="Ampere" type="plm:UnitComponentType" minOccurs="0"/>

element UnitType/Mole
diagram
namespace http://www.plmxml.org/Schemas/PLMXMLSchema
type plm:UnitComponentType
attributes
Name  Type  Use  Default  Fixed  Annotation
exponent  xsd:double  required      
source
<xsd:element name="Mole" type="plm:UnitComponentType" minOccurs="0"/>

element UnitType/Candela
diagram
namespace http://www.plmxml.org/Schemas/PLMXMLSchema
type plm:UnitComponentType
attributes
Name  Type  Use  Default  Fixed  Annotation
exponent  xsd:double  required      
source
<xsd:element name="Candela" type="plm:UnitComponentType" minOccurs="0"/>

element UnitType/Kelvin
diagram
namespace http://www.plmxml.org/Schemas/PLMXMLSchema
type plm:UnitComponentType
attributes
Name  Type  Use  Default  Fixed  Annotation
exponent  xsd:double  required      
source
<xsd:element name="Kelvin" type="plm:UnitComponentType" minOccurs="0"/>

complexType UserDataElementType
diagram
namespace http://www.plmxml.org/Schemas/PLMXMLSchema
children UserList
used by
elements FeatureBase/Parameter UserDataType/UserValue
attributes
Name  Type  Use  Default  Fixed  Annotation
title  xsd:string  required      
value  xsd:string  required      
type  plm:UserValueDataType    string    
format  xsd:string  optional      
dataRef  plm:anyURIType  optional      
editable  xsd:boolean    false    
minInclusive  xsd:double  optional      
minExclusive  xsd:double  optional      
maxInclusive  xsd:double  optional      
maxExclusive  xsd:double  optional      
stepValue  xsd:double  optional      
minLength  xsd:nonNegativeInteger  optional      
maxLength  xsd:nonNegativeInteger  optional      
annotation
appInfo 
sdkname=UserValue
documentation 

      This element defines a single title/value pair in a UserData table.

      Attributes:

      title:          name of this entry in the table.
      value:          value of the entry.
      type:           datatype of the value - int, ints, real, reals, boolean, booleans,
                      string, reference, enum or list.
      format:
      editable:       false if this value should not be modified by the receiving application.
      dataRef:        If type is 'enum' or 'list', then a UserList element should be specified
                      either by dataRef, or by being included as a sub-element. In the 'enum'
                      case, the UserList gives the valid values of the enum; in the 'list'
                      case, 'value' is ignored and the UserList IS the value of this entry in
                      the table.    

      minInclusive:   Minimum value allowed (inclusive).
      minExclusive:   Minimum value allowed (exclusive).
      maxInclusive:   Maximum value allowed (inclusive).
      maxExclusive:   Maximum value allowed (exclusive).
      stepValue:      Allowed values go from min to max in steps of 'stepValue'.
      minLength:      Minimum list length allowed (only for type="list").
      maxLength:      Maximum list length allowed (ditto).

      SubElements:

      UserList:       May contain a single UserList element (see dataRef above).
      
source
<xsd:complexType name="UserDataElementType">
  <xsd:annotation>
    <xsd:appinfo source="PLMXMLSchemaGenerator">sdkname=UserValue</xsd:appinfo>
    <xsd:documentation>
      This element defines a single title/value pair in a UserData table.

      Attributes:

      title:          name of this entry in the table.
      value:          value of the entry.
      type:           datatype of the value - int, ints, real, reals, boolean, booleans,
                      string, reference, enum or list.
      format:
      editable:       false if this value should not be modified by the receiving application.
      dataRef:        If type is 'enum' or 'list', then a UserList element should be specified
                      either by dataRef, or by being included as a sub-element. In the 'enum'
                      case, the UserList gives the valid values of the enum; in the 'list'
                      case, 'value' is ignored and the UserList IS the value of this entry in
                      the table.    

      minInclusive:   Minimum value allowed (inclusive).
      minExclusive:   Minimum value allowed (exclusive).
      maxInclusive:   Maximum value allowed (inclusive).
      maxExclusive:   Maximum value allowed (exclusive).
      stepValue:      Allowed values go from min to max in steps of 'stepValue'.
      minLength:      Minimum list length allowed (only for type="list").
      maxLength:      Maximum list length allowed (ditto).

      SubElements:

      UserList:       May contain a single UserList element (see dataRef above).
      </xsd:documentation>
  </xsd:annotation>
  <xsd:sequence>
    <xsd:element name="UserList" type="plm:UserListDataType" minOccurs="0"/>
  </xsd:sequence>
  <xsd:attribute name="title" type="xsd:string" use="required"/>
  <xsd:attribute name="value" type="xsd:string" use="required"/>
  <xsd:attribute name="type" type="plm:UserValueDataType" default="string"/>
  <xsd:attribute name="format" type="xsd:string" use="optional"/>
  <xsd:attribute name="dataRef" type="plm:anyURIType" use="optional"/>
  <xsd:attribute name="editable" type="xsd:boolean" default="false"/>
  <xsd:attribute name="minInclusive" type="xsd:double" use="optional"/>
  <xsd:attribute name="minExclusive" type="xsd:double" use="optional"/>
  <xsd:attribute name="maxInclusive" type="xsd:double" use="optional"/>
  <xsd:attribute name="maxExclusive" type="xsd:double" use="optional"/>
  <xsd:attribute name="stepValue" type="xsd:double" use="optional"/>
  <xsd:attribute name="minLength" type="xsd:nonNegativeInteger" use="optional"/>
  <xsd:attribute name="maxLength" type="xsd:nonNegativeInteger" use="optional"/>
</xsd:complexType>

element UserDataElementType/UserList
diagram
namespace http://www.plmxml.org/Schemas/PLMXMLSchema
type plm:UserListDataType
children Description ApplicationRef Item
attributes
Name  Type  Use  Default  Fixed  Annotation
id  xsd:ID  optional      
name  xsd:string  optional      
type  plm:UserValueDataType    string    
source
<xsd:element name="UserList" type="plm:UserListDataType" minOccurs="0"/>

complexType UserDataType
diagram
namespace http://www.plmxml.org/Schemas/PLMXMLSchema
type extension of plm:AttributeBase
children Description ApplicationRef UserValue
used by
element UserData
attributes
Name  Type  Use  Default  Fixed  Annotation
id  xsd:ID  optional      
type  xsd:string  optional      
annotation
documentation 

      The UserData element is a PLMXML Attribute used to represent a table of
      title/value pairs. It is up to communicating applications to agree on the
      meaning of these tables.
    
      UserData is based on the plm:Attribute base class so that it may be substituted
      wherever PLMXML Attributes are permitted. 

      Attributes:

      type:           A string giving the type of UserData. No specified values.

      SubElements:

      UserValue:      One element per entry in the table (at least one).
      
source
<xsd:complexType name="UserDataType">
  <xsd:annotation>
    <xsd:documentation>
      The UserData element is a PLMXML Attribute used to represent a table of
      title/value pairs. It is up to communicating applications to agree on the
      meaning of these tables.
    
      UserData is based on the plm:Attribute base class so that it may be substituted
      wherever PLMXML Attributes are permitted. 

      Attributes:

      type:           A string giving the type of UserData. No specified values.

      SubElements:

      UserValue:      One element per entry in the table (at least one).
      </xsd:documentation>
  </xsd:annotation>
  <xsd:complexContent>
    <xsd:extension base="plm:AttributeBase">
      <xsd:choice>
        <xsd:element name="UserValue" type="plm:UserDataElementType" maxOccurs="unbounded"/>
      </xsd:choice>
      <xsd:attribute name="type" type="xsd:string" use="optional"/>
    </xsd:extension>
  </xsd:complexContent>
</xsd:complexType>

element UserDataType/UserValue
diagram
namespace http://www.plmxml.org/Schemas/PLMXMLSchema
type plm:UserDataElementType
children UserList
attributes
Name  Type  Use  Default  Fixed  Annotation
title  xsd:string  required      
value  xsd:string  required      
type  plm:UserValueDataType    string    
format  xsd:string  optional      
dataRef  plm:anyURIType  optional      
editable  xsd:boolean    false    
minInclusive  xsd:double  optional      
minExclusive  xsd:double  optional      
maxInclusive  xsd:double  optional      
maxExclusive  xsd:double  optional      
stepValue  xsd:double  optional      
minLength  xsd:nonNegativeInteger  optional      
maxLength  xsd:nonNegativeInteger  optional      
source
<xsd:element name="UserValue" type="plm:UserDataElementType" maxOccurs="unbounded"/>

complexType UserEnumDataType
diagram
namespace http://www.plmxml.org/Schemas/PLMXMLSchema
used by
elements FeatureBase/Type FeatureTreeType/Type
attributes
Name  Type  Use  Default  Fixed  Annotation
value  xsd:string  required      
listRef  plm:anyURIType  optional      
annotation
appInfo 
sdkname=UserEnum
documentation 

      This element represents a user defined enumeration value. 

      Attributes:

      value:          the enum value (required).
      listRef:        reference to a UserList element which gives the valid
                      values in the enum. 'value' must be one of these values.                            
      
source
<xsd:complexType name="UserEnumDataType">
  <xsd:annotation>
    <xsd:appinfo source="PLMXMLSchemaGenerator">sdkname=UserEnum</xsd:appinfo>
    <xsd:documentation>
      This element represents a user defined enumeration value. 

      Attributes:

      value:          the enum value (required).
      listRef:        reference to a UserList element which gives the valid
                      values in the enum. 'value' must be one of these values.                            
      </xsd:documentation>
  </xsd:annotation>
  <xsd:attribute name="value" type="xsd:string" use="required"/>
  <xsd:attribute name="listRef" type="plm:anyURIType" use="optional"/>
</xsd:complexType>

complexType UserListDataType
diagram
namespace http://www.plmxml.org/Schemas/PLMXMLSchema
type extension of plm:AttributeBase
children Description ApplicationRef Item
used by
elements UserList UserDataElementType/UserList
attributes
Name  Type  Use  Default  Fixed  Annotation
id  xsd:ID  optional      
name  xsd:string  optional      
type  plm:UserValueDataType    string    
annotation
documentation 

      This element defines a list of user specified data items. Each item in the 
      list is of the same type - as specified by the 'type' attribute'.

      Attributes:

      name:           descriptive name
      type:           type of data items, i.e. int, ints, etc. 

      SubElements:

      Item:           One element per data item. (At least one).
      
source
<xsd:complexType name="UserListDataType">
  <xsd:annotation>
    <xsd:documentation>
      This element defines a list of user specified data items. Each item in the 
      list is of the same type - as specified by the 'type' attribute'.

      Attributes:

      name:           descriptive name
      type:           type of data items, i.e. int, ints, etc. 

      SubElements:

      Item:           One element per data item. (At least one).
      </xsd:documentation>
  </xsd:annotation>
  <xsd:complexContent>
    <xsd:extension base="plm:AttributeBase">
      <xsd:choice>
        <xsd:element name="Item" type="plm:UserListElementType" maxOccurs="unbounded"/>
      </xsd:choice>
      <xsd:attribute name="name" type="xsd:string" use="optional"/>
      <xsd:attribute name="type" type="plm:UserValueDataType" default="string"/>
    </xsd:extension>
  </xsd:complexContent>
</xsd:complexType>

element UserListDataType/Item
diagram
namespace http://www.plmxml.org/Schemas/PLMXMLSchema
type plm:UserListElementType
attributes
Name  Type  Use  Default  Fixed  Annotation
value  xsd:string  required      
description  xsd:string  optional      
source
<xsd:element name="Item" type="plm:UserListElementType" maxOccurs="unbounded"/>

complexType UserListElementType
diagram
namespace http://www.plmxml.org/Schemas/PLMXMLSchema
used by
element UserListDataType/Item
attributes
Name  Type  Use  Default  Fixed  Annotation
value  xsd:string  required      
description  xsd:string  optional      
annotation
documentation 

      This element defines a single entry in a UserList. The 'value' attribute 
      must contain data of the type specified by the 'type' attribute in the owning list.

      Attributes:

      value:          data value (required).
      description:    textual description of the value.
      
source
<xsd:complexType name="UserListElementType">
  <xsd:annotation>
    <xsd:documentation>
      This element defines a single entry in a UserList. The 'value' attribute 
      must contain data of the type specified by the 'type' attribute in the owning list.

      Attributes:

      value:          data value (required).
      description:    textual description of the value.
      </xsd:documentation>
  </xsd:annotation>
  <xsd:attribute name="value" type="xsd:string" use="required"/>
  <xsd:attribute name="description" type="xsd:string" use="optional"/>
</xsd:complexType>

complexType UserType
diagram
namespace http://www.plmxml.org/Schemas/PLMXMLSchema
type extension of plm:OwnerBase
children Description ApplicationRef plm:Attribute
used by
element User
attributes
Name  Type  Use  Default  Fixed  Annotation
id  xsd:ID  optional      
attributeRefs  xsd:IDREFS  optional      
userId  xsd:string  required      
personRef  plm:anyURIType  optional      
annotation
documentation 

      A User, i.e. a user account on a computer system.

      Attributes:

      userId:        User Id.
      personRef:     optional reference to a Person element.
      
source
<xsd:complexType name="UserType">
  <xsd:annotation>
    <xsd:documentation>
      A User, i.e. a user account on a computer system.

      Attributes:

      userId:        User Id.
      personRef:     optional reference to a Person element.
      </xsd:documentation>
  </xsd:annotation>
  <xsd:complexContent>
    <xsd:extension base="plm:OwnerBase">
      <xsd:attribute name="userId" type="xsd:string" use="required"/>
      <xsd:attribute name="personRef" type="plm:anyURIType" use="optional"/>
    </xsd:extension>
  </xsd:complexContent>
</xsd:complexType>

complexType VariantConditionType
diagram
namespace http://www.plmxml.org/Schemas/PLMXMLSchema
type extension of plm:AttribOwnerBase
children Description ApplicationRef plm:Attribute plm:LogicalExpression
used by
element VariantCondition
attributes
Name  Type  Use  Default  Fixed  Annotation
id  xsd:ID  optional      
attributeRefs  xsd:IDREFS  optional      
annotation
documentation 

      VariantCondition. This contains a logical expression which determines whether
      the Instance it is attached to is 'loaded', i.e. appears in the configuration.

      SubElements:

      A single element derived from LogicalExpression.
      
source
<xsd:complexType name="VariantConditionType">
  <xsd:annotation>
    <xsd:documentation>
      VariantCondition. This contains a logical expression which determines whether
      the Instance it is attached to is 'loaded', i.e. appears in the configuration.

      SubElements:

      A single element derived from LogicalExpression.
      </xsd:documentation>
  </xsd:annotation>
  <xsd:complexContent>
    <xsd:extension base="plm:AttribOwnerBase">
      <xsd:sequence>
        <xsd:element ref="plm:LogicalExpression"/>
      </xsd:sequence>
    </xsd:extension>
  </xsd:complexContent>
</xsd:complexType>

complexType VariantDefaultBase
diagram
namespace http://www.plmxml.org/Schemas/PLMXMLSchema
type extension of plm:AttribOwnerBase
children Description ApplicationRef plm:Attribute
used by
element VariantDefault
complexTypes VariantDefaultDerivedType VariantDefaultFixedType
attributes
Name  Type  Use  Default  Fixed  Annotation
id  xsd:ID  optional      
attributeRefs  xsd:IDREFS  optional      
annotation
documentation 

      VariantDefault. An abstract base class for Variant Defaults.
      
source
<xsd:complexType name="VariantDefaultBase" abstract="true">
  <xsd:annotation>
    <xsd:documentation>
      VariantDefault. An abstract base class for Variant Defaults.
      </xsd:documentation>
  </xsd:annotation>
  <xsd:complexContent>
    <xsd:extension base="plm:AttribOwnerBase"/>
  </xsd:complexContent>
</xsd:complexType>

complexType VariantDefaultDerivedType
diagram
namespace http://www.plmxml.org/Schemas/PLMXMLSchema
type extension of plm:VariantDefaultBase
children Description ApplicationRef plm:Attribute plm:LogicalExpression plm:SetDefault
used by
element VariantDefaultDerived
attributes
Name  Type  Use  Default  Fixed  Annotation
id  xsd:ID  optional      
attributeRefs  xsd:IDREFS  optional      
annotation
documentation 

      VariantDefaultDerived. A set of SetDefault Statements which depend on a 
      LogicalExpression.

      SubElements:

      An element derived from LogicalExpression.
      A non-empty sequence of SetDefault Statements, which are executed if the
          expression returns true.
      
source
<xsd:complexType name="VariantDefaultDerivedType">
  <xsd:annotation>
    <xsd:documentation>
      VariantDefaultDerived. A set of SetDefault Statements which depend on a 
      LogicalExpression.

      SubElements:

      An element derived from LogicalExpression.
      A non-empty sequence of SetDefault Statements, which are executed if the
          expression returns true.
      </xsd:documentation>
  </xsd:annotation>
  <xsd:complexContent>
    <xsd:extension base="plm:VariantDefaultBase">
      <xsd:sequence>
        <xsd:element ref="plm:LogicalExpression"/>
        <xsd:element ref="plm:SetDefault" maxOccurs="unbounded"/>
      </xsd:sequence>
    </xsd:extension>
  </xsd:complexContent>
</xsd:complexType>

complexType VariantDefaultFixedType
diagram
namespace http://www.plmxml.org/Schemas/PLMXMLSchema
type extension of plm:VariantDefaultBase
children Description ApplicationRef plm:Attribute plm:SetDefault
used by
element VariantDefaultFixed
attributes
Name  Type  Use  Default  Fixed  Annotation
id  xsd:ID  optional      
attributeRefs  xsd:IDREFS  optional      
annotation
documentation 

      VariantDefaultFixed. This is a collection of 'SetDefault' Statements.

      SubElements:
 
      A non-empty sequence of SetDefault Statements, which set the values of some
      Options, if they are not already set.
      
source
<xsd:complexType name="VariantDefaultFixedType">
  <xsd:annotation>
    <xsd:documentation>
      VariantDefaultFixed. This is a collection of 'SetDefault' Statements.

      SubElements:
 
      A non-empty sequence of SetDefault Statements, which set the values of some
      Options, if they are not already set.
      </xsd:documentation>
  </xsd:annotation>
  <xsd:complexContent>
    <xsd:extension base="plm:VariantDefaultBase">
      <xsd:choice maxOccurs="unbounded">
        <xsd:element ref="plm:SetDefault"/>
      </xsd:choice>
    </xsd:extension>
  </xsd:complexContent>
</xsd:complexType>

complexType VariantRuleCheckType
diagram
namespace http://www.plmxml.org/Schemas/PLMXMLSchema
type extension of plm:AttribOwnerBase
children Description ApplicationRef plm:Attribute plm:LogicalExpression plm:CheckMessage
used by
element VariantRuleCheck
attributes
Name  Type  Use  Default  Fixed  Annotation
id  xsd:ID  optional      
attributeRefs  xsd:IDREFS  optional      
annotation
documentation 

      VariantRuleCheck. This outputs a Check Message if a condition is true.
      
      SubElements:

      An element derived from LogicalExpression.
      A Check element.
      
source
<xsd:complexType name="VariantRuleCheckType">
  <xsd:annotation>
    <xsd:documentation>
      VariantRuleCheck. This outputs a Check Message if a condition is true.
      
      SubElements:

      An element derived from LogicalExpression.
      A Check element.
      </xsd:documentation>
  </xsd:annotation>
  <xsd:complexContent>
    <xsd:extension base="plm:AttribOwnerBase">
      <xsd:sequence>
        <xsd:element ref="plm:LogicalExpression"/>
        <xsd:element ref="plm:CheckMessage"/>
      </xsd:sequence>
    </xsd:extension>
  </xsd:complexContent>
</xsd:complexType>

complexType VariantRuleType
diagram
namespace http://www.plmxml.org/Schemas/PLMXMLSchema
type extension of plm:AttribOwnerBase
children Description ApplicationRef plm:Attribute plm:Set
used by
element VariantRule
attributes
Name  Type  Use  Default  Fixed  Annotation
id  xsd:ID  optional      
attributeRefs  xsd:IDREFS  optional      
name  xsd:string  optional      
configuredRef  plm:anyURIType  optional      
annotation
documentation 

      VariantRule. This specifies a configuration by giving specified values for
      a set of Options.
      
      Attributes:
      
      name:          Descriptive name
      configuredRef: The StructureRevision this VariantRule is associated with, if any.
      
      SubElements:

      A non-empty sequence of Set Statements, which specify values for a set of
      Options.
      
source
<xsd:complexType name="VariantRuleType">
  <xsd:annotation>
    <xsd:documentation>
      VariantRule. This specifies a configuration by giving specified values for
      a set of Options.
      
      Attributes:
      
      name:          Descriptive name
      configuredRef: The StructureRevision this VariantRule is associated with, if any.
      
      SubElements:

      A non-empty sequence of Set Statements, which specify values for a set of
      Options.
      </xsd:documentation>
  </xsd:annotation>
  <xsd:complexContent>
    <xsd:extension base="plm:AttribOwnerBase">
      <xsd:sequence>
        <xsd:element ref="plm:Set" maxOccurs="unbounded"/>
      </xsd:sequence>
      <xsd:attribute name="name" type="xsd:string" use="optional"/>
      <xsd:attribute name="configuredRef" type="plm:anyURIType" use="optional"/>
    </xsd:extension>
  </xsd:complexContent>
</xsd:complexType>

complexType ViewControlType
diagram
namespace http://www.plmxml.org/Schemas/PLMXMLSchema
type extension of plm:DescriptionBase
children Description ApplicationRef Perspective Orthographic ViewMatrix ViewPort
used by
element StructureDefBase/ViewControl
attributes
Name  Type  Use  Default  Fixed  Annotation
id  xsd:ID  optional      
annotation
documentation 

      Defines a view, i.e. a camera position and optional viewport.
      
      SubElements:
      
      One of Perspective, Orthographic or ViewMatrix (4 by 4).
      
      ViewPort:        optional viewport definition.
      
source
<xsd:complexType name="ViewControlType">
  <xsd:annotation>
    <xsd:documentation>
      Defines a view, i.e. a camera position and optional viewport.
      
      SubElements:
      
      One of Perspective, Orthographic or ViewMatrix (4 by 4).
      
      ViewPort:        optional viewport definition.
      </xsd:documentation>
  </xsd:annotation>
  <xsd:complexContent>
    <xsd:extension base="plm:DescriptionBase">
      <xsd:sequence>
        <xsd:choice>
          <xsd:element name="Perspective" type="plm:PerspectiveType"/>
          <xsd:element name="Orthographic" type="plm:OrthographicType"/>
          <xsd:element name="ViewMatrix" type="plm:MatrixType"/>
        </xsd:choice>
        <xsd:element name="ViewPort" type="plm:ViewPortType" minOccurs="0"/>
      </xsd:sequence>
    </xsd:extension>
  </xsd:complexContent>
</xsd:complexType>

element ViewControlType/Perspective
diagram
namespace http://www.plmxml.org/Schemas/PLMXMLSchema
type plm:PerspectiveType
children ViewFrom ViewTo ViewVertical
source
<xsd:element name="Perspective" type="plm:PerspectiveType"/>

element ViewControlType/Orthographic
diagram
namespace http://www.plmxml.org/Schemas/PLMXMLSchema
type plm:OrthographicType
children ViewDirection ViewVertical ViewTo
source
<xsd:element name="Orthographic" type="plm:OrthographicType"/>

element ViewControlType/ViewMatrix
diagram
namespace http://www.plmxml.org/Schemas/PLMXMLSchema
type plm:MatrixType
facets
minLength 1
maxLength 16
source
<xsd:element name="ViewMatrix" type="plm:MatrixType"/>

element ViewControlType/ViewPort
diagram
namespace http://www.plmxml.org/Schemas/PLMXMLSchema
type plm:ViewPortType
children ViewPortLow ViewPortHigh
source
<xsd:element name="ViewPort" type="plm:ViewPortType" minOccurs="0"/>

complexType ViewPortType
diagram
namespace http://www.plmxml.org/Schemas/PLMXMLSchema
children ViewPortLow ViewPortHigh
used by
element ViewControlType/ViewPort
source
<xsd:complexType name="ViewPortType">
  <xsd:sequence>
    <xsd:element name="ViewPortLow" type="plm:ViewPortCornerType"/>
    <xsd:element name="ViewPortHigh" type="plm:ViewPortCornerType"/>
  </xsd:sequence>
</xsd:complexType>

element ViewPortType/ViewPortLow
diagram
namespace http://www.plmxml.org/Schemas/PLMXMLSchema
type plm:ViewPortCornerType
facets
length 2
source
<xsd:element name="ViewPortLow" type="plm:ViewPortCornerType"/>

element ViewPortType/ViewPortHigh
diagram
namespace http://www.plmxml.org/Schemas/PLMXMLSchema
type plm:ViewPortCornerType
facets
length 2
source
<xsd:element name="ViewPortHigh" type="plm:ViewPortCornerType"/>

complexType ViewType
diagram
namespace http://www.plmxml.org/Schemas/PLMXMLSchema
type extension of plm:AttribOwnerBase
children Description ApplicationRef plm:Attribute
used by
element View
attributes
Name  Type  Use  Default  Fixed  Annotation
id  xsd:ID  optional      
attributeRefs  xsd:IDREFS  optional      
name  xsd:string  optional      
annotation
documentation 

      This is a 'view' (e.g. 'design', 'manufacturing', 'maintenance'). Referenced by a 
      ProductRevisionView. Corresponds to iMAN 'BOMView'.
      
      Attributes:
      
      name:   Name of the view (e.g. 'design').
      
source
<xsd:complexType name="ViewType">
  <xsd:annotation>
    <xsd:documentation>
      This is a 'view' (e.g. 'design', 'manufacturing', 'maintenance'). Referenced by a 
      ProductRevisionView. Corresponds to iMAN 'BOMView'.
      
      Attributes:
      
      name:   Name of the view (e.g. 'design').
      </xsd:documentation>
  </xsd:annotation>
  <xsd:complexContent>
    <xsd:extension base="plm:AttribOwnerBase">
      <xsd:attribute name="name" type="xsd:string" use="optional"/>
    </xsd:extension>
  </xsd:complexContent>
</xsd:complexType>

complexType VolumeType
diagram
namespace http://www.plmxml.org/Schemas/PLMXMLSchema
type restriction of plm:MassPropertyRealType
used by
element MassPropertyType/Volume
attributes
Name  Type  Use  Default  Fixed  Annotation
error  plm:RealFieldType  optional      
source
<xsd:complexType name="VolumeType">
  <xsd:simpleContent>
    <xsd:restriction base="plm:MassPropertyRealType"/>
  </xsd:simpleContent>
</xsd:complexType>

complexType WarnMessageType
diagram
namespace http://www.plmxml.org/Schemas/PLMXMLSchema
type extension of plm:MessageBase
used by
element WarnMessage
attributes
Name  Type  Use  Default  Fixed  Annotation
message  xsd:string  required      
annotation
documentation 

      Warn Message. Outputs a warning message.

      Attributes:

      message:     String message to output.
      
source
<xsd:complexType name="WarnMessageType">
  <xsd:annotation>
    <xsd:documentation>
      Warn Message. Outputs a warning message.

      Attributes:

      message:     String message to output.
      </xsd:documentation>
  </xsd:annotation>
  <xsd:complexContent>
    <xsd:extension base="plm:MessageBase">
      <xsd:attribute name="message" type="xsd:string" use="required"/>
    </xsd:extension>
  </xsd:complexContent>
</xsd:complexType>

complexType XTRepType
diagram
namespace http://www.plmxml.org/Schemas/PLMXMLSchema
type extension of plm:InternalRepBase
children Description ApplicationRef plm:Attribute XTData
used by
element XTRep
attributes
Name  Type  Use  Default  Fixed  Annotation
id  xsd:ID  optional      
attributeRefs  xsd:IDREFS  optional      
annotation
documentation 

      XT Representation component of the PLMXML Schema
      
source
<xsd:complexType name="XTRepType">
  <xsd:annotation>
    <xsd:documentation>
      XT Representation component of the PLMXML Schema
      </xsd:documentation>
  </xsd:annotation>
  <xsd:complexContent>
    <xsd:extension base="plm:InternalRepBase">
      <xsd:sequence>
        <xsd:element name="XTData" type="plm:XTDataType"/>
      </xsd:sequence>
    </xsd:extension>
  </xsd:complexContent>
</xsd:complexType>

element XTRepType/XTData
diagram
namespace http://www.plmxml.org/Schemas/PLMXMLSchema
type plm:XTDataType
source
<xsd:element name="XTData" type="plm:XTDataType"/>

simpleType AccessIntentEnum
namespace http://www.plmxml.org/Schemas/PLMXMLSchema
type restriction of xsd:NMTOKEN
used by
attribute AccessIntentType/@intent
facets
enumeration reference
enumeration modifiable
enumeration noAccess
annotation
documentation 

      Simple Access Control enum.

      reference:  read-only
      modifiable: read-write
      noAccess:   may not be accessed at all.
      
source
<xsd:simpleType name="AccessIntentEnum">
  <xsd:annotation>
    <xsd:documentation>
      Simple Access Control enum.

      reference:  read-only
      modifiable: read-write
      noAccess:   may not be accessed at all.
      </xsd:documentation>
  </xsd:annotation>
  <xsd:restriction base="xsd:NMTOKEN">
    <xsd:enumeration value="reference"/>
    <xsd:enumeration value="modifiable"/>
    <xsd:enumeration value="noAccess"/>
  </xsd:restriction>
</xsd:simpleType>

simpleType AlphaType
namespace http://www.plmxml.org/Schemas/PLMXMLSchema
type restriction of xsd:float
used by
attributes MaterialType/@alpha LightSourceBase/@intensity
facets
minInclusive 0.0
maxInclusive 1.0
source
<xsd:simpleType name="AlphaType">
  <xsd:restriction base="xsd:float">
    <xsd:minInclusive value="0.0"/>
    <xsd:maxInclusive value="1.0"/>
  </xsd:restriction>
</xsd:simpleType>

simpleType anyURIType
namespace http://www.plmxml.org/Schemas/PLMXMLSchema
type xsd:string
used by
simpleType uriReferenceListType
attributes PersonType/@addressRef OrganisationType/@addressRef SiteType/@addressRef ProductType/@alternateForRef OccurrenceType/@alternativeOfRef ProductViewType/@alternativeOfRef CheckoutType/@by VariantRuleType/@configuredRef EntityRefBase/@contextRef EffectivityType/@contextRef UserDataElementType/@dataRef AssociatedDataSetType/@dataSetRef EntityBase/@entityRef StructureInstanceBase/@instancedRef StatusInfoType/@lastModifiedBy UserEnumDataType/@listRef referenceGroup/@location Texture1DDataType/@location Texture2DDataType/@location LocatorRefType/@locationRef ExternalFileType/@locationRef StructureRevisionBase/@masterRef OrganisationMemberType/@memberRef OptionIsType/@optionRef SetType/@optionRef SetDefaultType/@optionRef FixType/@optionRef OrganisationMemberType/@organisationRef ResourcePoolType/@organisationRef InstanceType/@partRef OccurrenceType/@partRef UserType/@personRef OccurrenceType/@productViewRef StructureRevisionViewBase/@revisionRef ResourcePoolType/@roleRef OrganisationMemberType/@roleRef ManagedBase/@statusRef ProductInstanceType/@substituteForRef StructureRevisionViewBase/@viewRef
annotation
documentation 

      plm:anyURIType is used in place of xsd:anyURI, since we want to allow
      filenames as well as genuine URIs.
      
source
<xsd:simpleType name="anyURIType">
  <xsd:annotation>
    <xsd:documentation>
      plm:anyURIType is used in place of xsd:anyURI, since we want to allow
      filenames as well as genuine URIs.
      </xsd:documentation>
  </xsd:annotation>
  <xsd:restriction base="xsd:string"/>
</xsd:simpleType>

simpleType AttenuationType
namespace http://www.plmxml.org/Schemas/PLMXMLSchema
type restriction of plm:DoubleListType
used by
attribute PositionalLightType/@attenuation
facets
length 3
source
<xsd:simpleType name="AttenuationType">
  <xsd:restriction base="plm:DoubleListType">
    <xsd:length value="3"/>
  </xsd:restriction>
</xsd:simpleType>

simpleType AttributeClassType
namespace http://www.plmxml.org/Schemas/PLMXMLSchema
type restriction of xsd:NMTOKEN
used by
attribute AttributeClassBase/@name
facets
enumeration class_01
enumeration class_02
enumeration class_03
enumeration class_04
enumeration class_05
enumeration class_06
enumeration class_07
annotation
appInfo 
output=ignore
source
<xsd:simpleType name="AttributeClassType">
  <xsd:annotation>
    <xsd:appinfo source="PLMXMLSchemaGenerator">output=ignore</xsd:appinfo>
  </xsd:annotation>
  <xsd:restriction base="xsd:NMTOKEN">
    <xsd:enumeration value="class_01"/>
    <xsd:enumeration value="class_02"/>
    <xsd:enumeration value="class_03"/>
    <xsd:enumeration value="class_04"/>
    <xsd:enumeration value="class_05"/>
    <xsd:enumeration value="class_06"/>
    <xsd:enumeration value="class_07"/>
  </xsd:restriction>
</xsd:simpleType>

simpleType AttributeOwnerType
namespace http://www.plmxml.org/Schemas/PLMXMLSchema
type restriction of xsd:NMTOKEN
used by
attribute AttributeLegalOwnerType/@name
facets
enumeration assembly
enumeration instance
enumeration body
enumeration region
enumeration shell
enumeration face
enumeration loop
enumeration edge
enumeration fin
enumeration vertex
enumeration group
enumeration surface
enumeration curve
enumeration point
annotation
appInfo 
output=ignore
source
<xsd:simpleType name="AttributeOwnerType">
  <xsd:annotation>
    <xsd:appinfo source="PLMXMLSchemaGenerator">output=ignore</xsd:appinfo>
  </xsd:annotation>
  <xsd:restriction base="xsd:NMTOKEN">
    <xsd:enumeration value="assembly"/>
    <xsd:enumeration value="instance"/>
    <xsd:enumeration value="body"/>
    <xsd:enumeration value="region"/>
    <xsd:enumeration value="shell"/>
    <xsd:enumeration value="face"/>
    <xsd:enumeration value="loop"/>
    <xsd:enumeration value="edge"/>
    <xsd:enumeration value="fin"/>
    <xsd:enumeration value="vertex"/>
    <xsd:enumeration value="group"/>
    <xsd:enumeration value="surface"/>
    <xsd:enumeration value="curve"/>
    <xsd:enumeration value="point"/>
  </xsd:restriction>
</xsd:simpleType>

simpleType AxisFieldType
namespace http://www.plmxml.org/Schemas/PLMXMLSchema
type restriction of plm:DoubleListType
facets
length 6
source
<xsd:simpleType name="AxisFieldType">
  <xsd:restriction base="plm:DoubleListType">
    <xsd:length value="6"/>
  </xsd:restriction>
</xsd:simpleType>

simpleType BooleanListType
namespace http://www.plmxml.org/Schemas/PLMXMLSchema
type list of xsd:boolean
source
<xsd:simpleType name="BooleanListType">
  <xsd:list itemType="xsd:boolean"/>
</xsd:simpleType>

simpleType BoundingType
namespace http://www.plmxml.org/Schemas/PLMXMLSchema
type restriction of xsd:NMTOKEN
used by
attribute BoundType/@type
facets
enumeration box
enumeration sphere
source
<xsd:simpleType name="BoundingType">
  <xsd:restriction base="xsd:NMTOKEN">
    <xsd:enumeration value="box"/>
    <xsd:enumeration value="sphere"/>
  </xsd:restriction>
</xsd:simpleType>

simpleType CoordinateFieldType
namespace http://www.plmxml.org/Schemas/PLMXMLSchema
type restriction of plm:DoubleListType
facets
length 3
source
<xsd:simpleType name="CoordinateFieldType">
  <xsd:restriction base="plm:DoubleListType">
    <xsd:length value="3"/>
  </xsd:restriction>
</xsd:simpleType>

simpleType CutoffAngleType
namespace http://www.plmxml.org/Schemas/PLMXMLSchema
type restriction of xsd:float
used by
attribute PositionalLightType/@cutoffAngle
facets
minInclusive 0.0
maxInclusive 90.0
source
<xsd:simpleType name="CutoffAngleType">
  <xsd:restriction base="xsd:float">
    <xsd:minInclusive value="0.0"/>
    <xsd:maxInclusive value="90.0"/>
  </xsd:restriction>
</xsd:simpleType>

simpleType DescriptionType
namespace http://www.plmxml.org/Schemas/PLMXMLSchema
type xsd:string
used by
element DescriptionBase/Description
source
<xsd:simpleType name="DescriptionType">
  <xsd:restriction base="xsd:string"/>
</xsd:simpleType>

simpleType DirectionFieldType
namespace http://www.plmxml.org/Schemas/PLMXMLSchema
type restriction of plm:DoubleListType
facets
length 3
source
<xsd:simpleType name="DirectionFieldType">
  <xsd:restriction base="plm:DoubleListType">
    <xsd:length value="3"/>
  </xsd:restriction>
</xsd:simpleType>

simpleType DirectionType
namespace http://www.plmxml.org/Schemas/PLMXMLSchema
type restriction of plm:DoubleListType
used by
attributes LineType/@direction PlaneCurveBase/@xAxis SurfacePositionBase/@xAxis PlanarCoordinateSystemType/@xAxis PlaneCurveBase/@zAxis SurfacePositionBase/@zAxis PlanarCoordinateSystemType/@zAxis
facets
length 3
source
<xsd:simpleType name="DirectionType">
  <xsd:restriction base="plm:DoubleListType">
    <xsd:length value="3"/>
  </xsd:restriction>
</xsd:simpleType>

simpleType DoubleListType
namespace http://www.plmxml.org/Schemas/PLMXMLSchema
type list of xsd:double
used by
elements BSplineCurveType/Knots PolyLineType/Points BSplineSurfaceType/UKnots BSplineCurveType/Vertices BSplineSurfaceType/Vertices BSplineSurfaceType/VKnots
complexType SamplePointsType
simpleTypes AttenuationType AxisFieldType CoordinateFieldType DirectionFieldType DirectionType GeometryParamType MassPropertyArrayFieldType MatrixType RealFieldListType TextureCoordDataType VectorFieldType VectorType ViewPortCornerType
attribute BoundType/@values
source
<xsd:simpleType name="DoubleListType">
  <xsd:list itemType="xsd:double"/>
</xsd:simpleType>

simpleType DrawingStyleType
namespace http://www.plmxml.org/Schemas/PLMXMLSchema
type restriction of xsd:NMTOKEN
used by
attribute DisplayControlType/@drawingStyle
facets
enumeration wireframe
enumeration hidden
enumeration hiddenMarked
enumeration shaded
enumeration shadedWithEdges
source
<xsd:simpleType name="DrawingStyleType">
  <xsd:restriction base="xsd:NMTOKEN">
    <xsd:enumeration value="wireframe"/>
    <xsd:enumeration value="hidden"/>
    <xsd:enumeration value="hiddenMarked"/>
    <xsd:enumeration value="shaded"/>
    <xsd:enumeration value="shadedWithEdges"/>
  </xsd:restriction>
</xsd:simpleType>

simpleType FacetsetControl
namespace http://www.plmxml.org/Schemas/PLMXMLSchema
type restriction of xsd:NMTOKEN
used by
attribute FacetControlsType/@facetsetControl
facets
enumeration unspecified
enumeration perFace
enumeration perMaterial
source
<xsd:simpleType name="FacetsetControl">
  <xsd:restriction base="xsd:NMTOKEN">
    <xsd:enumeration value="unspecified"/>
    <xsd:enumeration value="perFace"/>
    <xsd:enumeration value="perMaterial"/>
  </xsd:restriction>
</xsd:simpleType>

simpleType FloatListType
namespace http://www.plmxml.org/Schemas/PLMXMLSchema
type list of xsd:float
source
<xsd:simpleType name="FloatListType">
  <xsd:list itemType="xsd:float"/>
</xsd:simpleType>

simpleType GeometryParamType
namespace http://www.plmxml.org/Schemas/PLMXMLSchema
type restriction of plm:DoubleListType
used by
attribute TextureCoordType/@geometryParam
facets
length 2
source
<xsd:simpleType name="GeometryParamType">
  <xsd:restriction base="plm:DoubleListType">
    <xsd:length value="2"/>
  </xsd:restriction>
</xsd:simpleType>

simpleType IntegerFieldListType
namespace http://www.plmxml.org/Schemas/PLMXMLSchema
type list of plm:IntegerFieldType
source
<xsd:simpleType name="IntegerFieldListType">
  <xsd:list itemType="plm:IntegerFieldType"/>
</xsd:simpleType>

simpleType IntegerFieldType
namespace http://www.plmxml.org/Schemas/PLMXMLSchema
type xsd:integer
used by
simpleType IntegerFieldListType
source
<xsd:simpleType name="IntegerFieldType">
  <xsd:restriction base="xsd:integer"/>
</xsd:simpleType>

simpleType IntegerListType
namespace http://www.plmxml.org/Schemas/PLMXMLSchema
type list of xsd:integer
used by
elements BSplineCurveType/KnotMultiplicities BSplineSurfaceType/UKnotMultiplicities BSplineSurfaceType/VKnotMultiplicities
source
<xsd:simpleType name="IntegerListType">
  <xsd:list itemType="xsd:integer"/>
</xsd:simpleType>

simpleType IntensityExponentType
namespace http://www.plmxml.org/Schemas/PLMXMLSchema
type restriction of xsd:float
used by
attribute PositionalLightType/@intensityExponent
facets
minInclusive 0.0
maxInclusive 255.0
source
<xsd:simpleType name="IntensityExponentType">
  <xsd:restriction base="xsd:float">
    <xsd:minInclusive value="0.0"/>
    <xsd:maxInclusive value="255.0"/>
  </xsd:restriction>
</xsd:simpleType>

simpleType LocatorRefFormatType
namespace http://www.plmxml.org/Schemas/PLMXMLSchema
type restriction of xsd:NMTOKEN
used by
attribute LocatorRefType/@type
facets
enumeration PLMXMLPointer
enumeration Unregistered
annotation
documentation 

    Locator reference format.
    
source
<xsd:simpleType name="LocatorRefFormatType">
  <xsd:annotation>
    <xsd:documentation>
    Locator reference format.
    </xsd:documentation>
  </xsd:annotation>
  <xsd:restriction base="xsd:NMTOKEN">
    <xsd:enumeration value="PLMXMLPointer"/>
    <xsd:enumeration value="Unregistered"/>
  </xsd:restriction>
</xsd:simpleType>

simpleType LogicalOperationType
namespace http://www.plmxml.org/Schemas/PLMXMLSchema
type restriction of xsd:NMTOKEN
used by
attribute OptionIsType/@operation
facets
enumeration eq
enumeration ne
enumeration gt
enumeration ge
enumeration lt
enumeration le
source
<xsd:simpleType name="LogicalOperationType">
  <xsd:restriction base="xsd:NMTOKEN">
    <xsd:enumeration value="eq"/>
    <xsd:enumeration value="ne"/>
    <xsd:enumeration value="gt"/>
    <xsd:enumeration value="ge"/>
    <xsd:enumeration value="lt"/>
    <xsd:enumeration value="le"/>
  </xsd:restriction>
</xsd:simpleType>

simpleType MassPropertyArrayFieldType
namespace http://www.plmxml.org/Schemas/PLMXMLSchema
type restriction of plm:DoubleListType
used by
complexType MassPropertyArrayType
facets
length 3
source
<xsd:simpleType name="MassPropertyArrayFieldType">
  <xsd:restriction base="plm:DoubleListType">
    <xsd:length value="3"/>
  </xsd:restriction>
</xsd:simpleType>

simpleType MassPropertyUnitType
namespace http://www.plmxml.org/Schemas/PLMXMLSchema
type restriction of xsd:string
used by
attribute MassPropertyType/@units
facets
enumeration grams,millimetres
enumeration grams,centimetres
enumeration kilograms,metres
enumeration pounds,feet
enumeration pounds,inches
source
<xsd:simpleType name="MassPropertyUnitType">
  <xsd:restriction base="xsd:string">
    <xsd:enumeration value="grams,millimetres">
      <xsd:annotation>
        <xsd:appinfo source="PLMXMLSchemaGenerator">sdkname=GramsMillimetres</xsd:appinfo>
      </xsd:annotation>
    </xsd:enumeration>
    <xsd:enumeration value="grams,centimetres">
      <xsd:annotation>
        <xsd:appinfo source="PLMXMLSchemaGenerator">sdkname=GramsCentimetres</xsd:appinfo>
      </xsd:annotation>
    </xsd:enumeration>
    <xsd:enumeration value="kilograms,metres">
      <xsd:annotation>
        <xsd:appinfo source="PLMXMLSchemaGenerator">sdkname=KilogramsMetres</xsd:appinfo>
      </xsd:annotation>
    </xsd:enumeration>
    <xsd:enumeration value="pounds,feet">
      <xsd:annotation>
        <xsd:appinfo source="PLMXMLSchemaGenerator">sdkname=PoundsFeet</xsd:appinfo>
      </xsd:annotation>
    </xsd:enumeration>
    <xsd:enumeration value="pounds,inches">
      <xsd:annotation>
        <xsd:appinfo source="PLMXMLSchemaGenerator">sdkname=PoundsInches</xsd:appinfo>
      </xsd:annotation>
    </xsd:enumeration>
  </xsd:restriction>
</xsd:simpleType>

simpleType MatrixType
namespace http://www.plmxml.org/Schemas/PLMXMLSchema
type restriction of plm:DoubleListType
used by
element ViewControlType/ViewMatrix
complexType TransformType
facets
minLength 1
maxLength 16
source
<xsd:simpleType name="MatrixType">
  <xsd:restriction base="plm:DoubleListType">
    <xsd:minLength value="1"/>
    <xsd:maxLength value="16"/>
  </xsd:restriction>
</xsd:simpleType>

simpleType OptionScopeType
namespace http://www.plmxml.org/Schemas/PLMXMLSchema
type restriction of xsd:NMTOKEN
used by
attribute OptionType/@scope
facets
enumeration public
enumeration private
enumeration legacy
source
<xsd:simpleType name="OptionScopeType">
  <xsd:restriction base="xsd:NMTOKEN">
    <xsd:enumeration value="public"/>
    <xsd:enumeration value="private"/>
    <xsd:enumeration value="legacy"/>
  </xsd:restriction>
</xsd:simpleType>

simpleType OptionTypesType
namespace http://www.plmxml.org/Schemas/PLMXMLSchema
type restriction of xsd:NMTOKEN
used by
attribute OptionType/@type
facets
enumeration enum
enumeration string
enumeration int
enumeration real
enumeration logical
source
<xsd:simpleType name="OptionTypesType">
  <xsd:restriction base="xsd:NMTOKEN">
    <xsd:enumeration value="enum"/>
    <xsd:enumeration value="string"/>
    <xsd:enumeration value="int"/>
    <xsd:enumeration value="real"/>
    <xsd:enumeration value="logical"/>
  </xsd:restriction>
</xsd:simpleType>

simpleType PartTypesType
namespace http://www.plmxml.org/Schemas/PLMXMLSchema
type restriction of xsd:NMTOKEN
used by
attribute PartType/@type
facets
enumeration assembly
enumeration minimal
enumeration wire
enumeration solid
enumeration sheet
enumeration general
annotation
appInfo 
sdkname=PartType
source
<xsd:simpleType name="PartTypesType">
  <xsd:annotation>
    <xsd:appinfo source="PLMXMLSchemaGenerator">sdkname=PartType</xsd:appinfo>
  </xsd:annotation>
  <xsd:restriction base="xsd:NMTOKEN">
    <xsd:enumeration value="assembly"/>
    <xsd:enumeration value="minimal"/>
    <xsd:enumeration value="wire"/>
    <xsd:enumeration value="solid"/>
    <xsd:enumeration value="sheet"/>
    <xsd:enumeration value="general"/>
  </xsd:restriction>
</xsd:simpleType>

simpleType PreferredPartUnitsType
namespace http://www.plmxml.org/Schemas/PLMXMLSchema
type restriction of xsd:NMTOKEN
used by
attribute PartType/@preferredUnits
facets
enumeration millimetres
enumeration metres
enumeration inches
source
<xsd:simpleType name="PreferredPartUnitsType">
  <xsd:restriction base="xsd:NMTOKEN">
    <xsd:enumeration value="millimetres"/>
    <xsd:enumeration value="metres"/>
    <xsd:enumeration value="inches"/>
  </xsd:restriction>
</xsd:simpleType>

simpleType RealFieldListType
namespace http://www.plmxml.org/Schemas/PLMXMLSchema
type plm:DoubleListType
source
<xsd:simpleType name="RealFieldListType">
  <xsd:restriction base="plm:DoubleListType"/>
</xsd:simpleType>

simpleType RealFieldType
namespace http://www.plmxml.org/Schemas/PLMXMLSchema
type xsd:double
used by
complexType MassPropertyRealType
attribute MassPropertyGroup/@error
source
<xsd:simpleType name="RealFieldType">
  <xsd:restriction base="xsd:double"/>
</xsd:simpleType>

simpleType RefSelectType
namespace http://www.plmxml.org/Schemas/PLMXMLSchema
type restriction of xsd:NMTOKEN
used by
attribute EntityRefBase/@select
facets
enumeration single
enumeration multiple
annotation
documentation 

      This type describes whether the PLMXML reference is
      specifying a single entity or a set of entities.
      
source
<xsd:simpleType name="RefSelectType">
  <xsd:annotation>
    <xsd:documentation>
      This type describes whether the PLMXML reference is
      specifying a single entity or a set of entities.
      </xsd:documentation>
  </xsd:annotation>
  <xsd:restriction base="xsd:NMTOKEN">
    <xsd:enumeration value="single"/>
    <xsd:enumeration value="multiple"/>
  </xsd:restriction>
</xsd:simpleType>

simpleType RepQueryType
namespace http://www.plmxml.org/Schemas/PLMXMLSchema
type restriction of xsd:NMTOKEN
used by
attribute RepresentationQueryType/@type
facets
enumeration XT
enumeration JT
enumeration jXT
enumeration All
source
<xsd:simpleType name="RepQueryType">
  <xsd:restriction base="xsd:NMTOKEN">
    <xsd:enumeration value="XT"/>
    <xsd:enumeration value="JT"/>
    <xsd:enumeration value="jXT"/>
    <xsd:enumeration value="All"/>
  </xsd:restriction>
</xsd:simpleType>

simpleType RepresentationFormatType
namespace http://www.plmxml.org/Schemas/PLMXMLSchema
type restriction of xsd:NMTOKEN
used by
attributes CompoundRepType/@format RepresentationType/@format RequestType/@format
facets
enumeration XT
enumeration eXT
enumeration PLMXML
enumeration jXT
enumeration JT
enumeration XPK
enumeration XGL
enumeration VRML
enumeration STL
enumeration SAT
enumeration STEP
enumeration IGES
enumeration UGBkm
enumeration UGPrt
enumeration SEPrt
enumeration SEAsm
enumeration IdeasPrt
enumeration IdeasAsm
enumeration IdeasIDI
enumeration Cat4Prt
enumeration Cat5Prt
enumeration Cat5Asm
enumeration SWPrt
enumeration SWAsm
enumeration IDI
enumeration TX
enumeration DWG
enumeration Unregistered
source
<xsd:simpleType name="RepresentationFormatType">
  <xsd:restriction base="xsd:NMTOKEN">
    <xsd:enumeration value="XT"/>
    <xsd:enumeration value="eXT"/>
    <xsd:enumeration value="PLMXML"/>
    <xsd:enumeration value="jXT"/>
    <xsd:enumeration value="JT"/>
    <xsd:enumeration value="XPK"/>
    <xsd:enumeration value="XGL"/>
    <xsd:enumeration value="VRML"/>
    <xsd:enumeration value="STL"/>
    <xsd:enumeration value="SAT"/>
    <xsd:enumeration value="STEP"/>
    <xsd:enumeration value="IGES"/>
    <xsd:enumeration value="UGBkm"/>
    <xsd:enumeration value="UGPrt"/>
    <xsd:enumeration value="SEPrt"/>
    <xsd:enumeration value="SEAsm"/>
    <xsd:enumeration value="IdeasPrt"/>
    <xsd:enumeration value="IdeasAsm"/>
    <xsd:enumeration value="IdeasIDI"/>
    <xsd:enumeration value="Cat4Prt"/>
    <xsd:enumeration value="Cat5Prt"/>
    <xsd:enumeration value="Cat5Asm"/>
    <xsd:enumeration value="SWPrt"/>
    <xsd:enumeration value="SWAsm"/>
    <xsd:enumeration value="IDI"/>
    <xsd:enumeration value="TX"/>
    <xsd:enumeration value="DWG"/>
    <xsd:enumeration value="Unregistered"/>
  </xsd:restriction>
</xsd:simpleType>

simpleType RequestIdType
namespace http://www.plmxml.org/Schemas/PLMXMLSchema
type xsd:string
used by
attributes PLMXMLRequestType/@requestId RequestInformationType/@requestId
annotation
documentation 

		  Request identifier.
		  
source
<xsd:simpleType name="RequestIdType">
  <xsd:annotation>
    <xsd:documentation>
		  Request identifier.
		  </xsd:documentation>
  </xsd:annotation>
  <xsd:restriction base="xsd:string"/>
</xsd:simpleType>

simpleType RequestResultType
namespace http://www.plmxml.org/Schemas/PLMXMLSchema
type restriction of xsd:NMTOKEN
used by
attribute RequestInformationType/@result
facets
enumeration Success
enumeration InvalidRequest
enumeration ContextNotIdentified
annotation
documentation 

      The request return types.
      
source
<xsd:simpleType name="RequestResultType">
  <xsd:annotation>
    <xsd:documentation>
      The request return types.
      </xsd:documentation>
  </xsd:annotation>
  <xsd:restriction base="xsd:NMTOKEN">
    <xsd:enumeration value="Success"/>
    <xsd:enumeration value="InvalidRequest"/>
    <xsd:enumeration value="ContextNotIdentified"/>
  </xsd:restriction>
</xsd:simpleType>

simpleType RequestSeverityType
namespace http://www.plmxml.org/Schemas/PLMXMLSchema
type restriction of xsd:NMTOKEN
facets
enumeration none
enumeration mild
enumeration severe
enumeration aborted
source
<xsd:simpleType name="RequestSeverityType">
  <xsd:restriction base="xsd:NMTOKEN">
    <xsd:enumeration value="none"/>
    <xsd:enumeration value="mild"/>
    <xsd:enumeration value="severe"/>
    <xsd:enumeration value="aborted"/>
  </xsd:restriction>
</xsd:simpleType>

simpleType RGBAType
namespace http://www.plmxml.org/Schemas/PLMXMLSchema
type restriction of plm:RGBFloatListType
used by
attribute TextureType/@borderColour
facets
length 4
annotation
documentation 

      Type representing a colour in Red-Green-Blue-Alpha format.
      
source
<xsd:simpleType name="RGBAType">
  <xsd:annotation>
    <xsd:documentation>
      Type representing a colour in Red-Green-Blue-Alpha format.
      </xsd:documentation>
  </xsd:annotation>
  <xsd:restriction base="plm:RGBFloatListType">
    <xsd:length value="4"/>
  </xsd:restriction>
</xsd:simpleType>

simpleType RGBFloatListType
namespace http://www.plmxml.org/Schemas/PLMXMLSchema
type list of plm:RGBFloatType
used by
simpleTypes RGBAType RGBType
source
<xsd:simpleType name="RGBFloatListType">
  <xsd:list itemType="plm:RGBFloatType"/>
</xsd:simpleType>

simpleType RGBFloatType
namespace http://www.plmxml.org/Schemas/PLMXMLSchema
type restriction of xsd:float
used by
simpleType RGBFloatListType
facets
minInclusive 0.0
maxInclusive 1.0
source
<xsd:simpleType name="RGBFloatType">
  <xsd:restriction base="xsd:float">
    <xsd:minInclusive value="0.0"/>
    <xsd:maxInclusive value="1.0"/>
  </xsd:restriction>
</xsd:simpleType>

simpleType RGBType
namespace http://www.plmxml.org/Schemas/PLMXMLSchema
type restriction of plm:RGBFloatListType
used by
attributes MaterialType/@ambient LightSourceBase/@ambient DisplayControlType/@backgroundColour MaterialType/@diffuse LightSourceBase/@diffuse MaterialType/@emissive MaterialType/@specular LightSourceBase/@specular
facets
length 3
annotation
documentation 

      Type representing a Red-Green-Blue colour.
      
source
<xsd:simpleType name="RGBType">
  <xsd:annotation>
    <xsd:documentation>
      Type representing a Red-Green-Blue colour.
      </xsd:documentation>
  </xsd:annotation>
  <xsd:restriction base="plm:RGBFloatListType">
    <xsd:length value="3"/>
  </xsd:restriction>
</xsd:simpleType>

simpleType ShadingStyleType
namespace http://www.plmxml.org/Schemas/PLMXMLSchema
type restriction of xsd:NMTOKEN
used by
attribute DisplayControlType/@shadingStyle
facets
enumeration flat
enumeration smooth
source
<xsd:simpleType name="ShadingStyleType">
  <xsd:restriction base="xsd:NMTOKEN">
    <xsd:enumeration value="flat"/>
    <xsd:enumeration value="smooth"/>
  </xsd:restriction>
</xsd:simpleType>

simpleType ShininessType
namespace http://www.plmxml.org/Schemas/PLMXMLSchema
type restriction of xsd:float
used by
attribute MaterialType/@shininess
facets
minInclusive 0.0
maxInclusive 255.0
source
<xsd:simpleType name="ShininessType">
  <xsd:restriction base="xsd:float">
    <xsd:minInclusive value="0.0"/>
    <xsd:maxInclusive value="255.0"/>
  </xsd:restriction>
</xsd:simpleType>

simpleType SplineCurveFormType
namespace http://www.plmxml.org/Schemas/PLMXMLSchema
type restriction of xsd:NMTOKEN
used by
attribute BSplineCurveType/@form
facets
enumeration planar
enumeration general
enumeration unknown
source
<xsd:simpleType name="SplineCurveFormType">
  <xsd:restriction base="xsd:NMTOKEN">
    <xsd:enumeration value="planar"/>
    <xsd:enumeration value="general"/>
    <xsd:enumeration value="unknown"/>
  </xsd:restriction>
</xsd:simpleType>

simpleType SplineDimensionType
namespace http://www.plmxml.org/Schemas/PLMXMLSchema
type restriction of xsd:positiveInteger
used by
attributes BSplineCurveType/@dimension BSplineSurfaceType/@dimension
facets
minInclusive 2
maxInclusive 3
source
<xsd:simpleType name="SplineDimensionType">
  <xsd:restriction base="xsd:positiveInteger">
    <xsd:minInclusive value="2"/>
    <xsd:maxInclusive value="3"/>
  </xsd:restriction>
</xsd:simpleType>

simpleType StringFieldType
namespace http://www.plmxml.org/Schemas/PLMXMLSchema
type xsd:string
source
<xsd:simpleType name="StringFieldType">
  <xsd:restriction base="xsd:string"/>
</xsd:simpleType>

simpleType TextureCoordDataType
namespace http://www.plmxml.org/Schemas/PLMXMLSchema
type restriction of plm:DoubleListType
used by
complexType TextureCoordType
facets
minLength 1
maxLength 4
annotation
documentation 

      Texture coordinates 
      
source
<xsd:simpleType name="TextureCoordDataType">
  <xsd:annotation>
    <xsd:documentation>
      Texture coordinates 
      </xsd:documentation>
  </xsd:annotation>
  <xsd:restriction base="plm:DoubleListType">
    <xsd:minLength value="1"/>
    <xsd:maxLength value="4"/>
  </xsd:restriction>
</xsd:simpleType>

simpleType TextureDataFormatType
namespace http://www.plmxml.org/Schemas/PLMXMLSchema
type restriction of xsd:NMTOKEN
used by
attributes Texture1DType/@format Texture2DType/@format
facets
enumeration RGBA
enumeration RGB
enumeration LA
enumeration A
enumeration L
annotation
documentation 

      Basic texture data format definition
      
      Determines the length of each data element in the hexBinary data element.
    
      RGBA = 4 bytes of red, green, blue and alpha
      RGB  = 3 bytes of red, green and blue
      LA   = 2 bytes of luminance and alpha
      A    = 1 byte of alpha
      L    = 1 byte of luminance
      
source
<xsd:simpleType name="TextureDataFormatType">
  <xsd:annotation>
    <xsd:documentation>
      Basic texture data format definition
      
      Determines the length of each data element in the hexBinary data element.
    
      RGBA = 4 bytes of red, green, blue and alpha
      RGB  = 3 bytes of red, green and blue
      LA   = 2 bytes of luminance and alpha
      A    = 1 byte of alpha
      L    = 1 byte of luminance
      </xsd:documentation>
  </xsd:annotation>
  <xsd:restriction base="xsd:NMTOKEN">
    <xsd:enumeration value="RGBA"/>
    <xsd:enumeration value="RGB"/>
    <xsd:enumeration value="LA"/>
    <xsd:enumeration value="A"/>
    <xsd:enumeration value="L"/>
  </xsd:restriction>
</xsd:simpleType>

simpleType TextureMapType
namespace http://www.plmxml.org/Schemas/PLMXMLSchema
type restriction of xsd:NMTOKEN
used by
attribute TextureType/@mapping
facets
enumeration decal
enumeration modulate
enumeration blend
annotation
documentation 

      Texture control definition
      
source
<xsd:simpleType name="TextureMapType">
  <xsd:annotation>
    <xsd:documentation>
      Texture control definition
      </xsd:documentation>
  </xsd:annotation>
  <xsd:restriction base="xsd:NMTOKEN">
    <xsd:enumeration value="decal"/>
    <xsd:enumeration value="modulate"/>
    <xsd:enumeration value="blend"/>
  </xsd:restriction>
</xsd:simpleType>

simpleType TextureSampleType
namespace http://www.plmxml.org/Schemas/PLMXMLSchema
type restriction of xsd:NMTOKEN
used by
attributes TextureType/@oversampling TextureType/@subsamplingHigh TextureType/@subsamplingLow
facets
enumeration nearest
enumeration linear
source
<xsd:simpleType name="TextureSampleType">
  <xsd:restriction base="xsd:NMTOKEN">
    <xsd:enumeration value="nearest"/>
    <xsd:enumeration value="linear"/>
  </xsd:restriction>
</xsd:simpleType>

simpleType TextureWrapType
namespace http://www.plmxml.org/Schemas/PLMXMLSchema
type restriction of xsd:NMTOKEN
used by
attribute TextureType/@wrapping
facets
enumeration clamp
enumeration wrap
source
<xsd:simpleType name="TextureWrapType">
  <xsd:restriction base="xsd:NMTOKEN">
    <xsd:enumeration value="clamp"/>
    <xsd:enumeration value="wrap"/>
  </xsd:restriction>
</xsd:simpleType>

simpleType TransformationType
namespace http://www.plmxml.org/Schemas/PLMXMLSchema
type restriction of xsd:NMTOKEN
used by
attribute TransformType/@type
facets
enumeration general
enumeration general3
enumeration rotate
enumeration translate
enumeration scale
source
<xsd:simpleType name="TransformationType">
  <xsd:restriction base="xsd:NMTOKEN">
    <xsd:enumeration value="general"/>
    <xsd:enumeration value="general3"/>
    <xsd:enumeration value="rotate"/>
    <xsd:enumeration value="translate"/>
    <xsd:enumeration value="scale"/>
  </xsd:restriction>
</xsd:simpleType>

simpleType TristripControl
namespace http://www.plmxml.org/Schemas/PLMXMLSchema
type restriction of xsd:NMTOKEN
used by
attribute FacetControlsType/@tristripControl
facets
enumeration facets
enumeration tristrips
enumeration facetsAndTristrips
source
<xsd:simpleType name="TristripControl">
  <xsd:restriction base="xsd:NMTOKEN">
    <xsd:enumeration value="facets"/>
    <xsd:enumeration value="tristrips"/>
    <xsd:enumeration value="facetsAndTristrips"/>
  </xsd:restriction>
</xsd:simpleType>

simpleType uriReferenceListType
namespace http://www.plmxml.org/Schemas/PLMXMLSchema
type list of plm:anyURIType
used by
complexType OccurrenceType
attributes ManagedBase/@accessRefs PartType/@annotation3DGroupRefs ManagedBase/@checkoutRefs ReleaseStatusType/@effectivityRefs StructureInstanceBase/@effectivityRefs PartType/@geometryRefs OccurrenceType/@geometryRefs StructureRevisionBase/@instanceRefs DataSetType/@memberRefs StructureBase/@optionRefs StructureRevisionBase/@optionRefs OrganisationType/@organisationRefs AccessIntentType/@ownerRefs OccurrenceType/@pathRefs StructureBase/@releaseStatusRefs StructureRevisionBase/@releaseStatusRefs ProductRevisionViewType/@releaseStatusRefs DataSetType/@releaseStatusRefs InstanceType/@representationRefs OccurrenceType/@representationRefs StructureRevisionBase/@simplifiedRepRefs
source
<xsd:simpleType name="uriReferenceListType">
  <xsd:list itemType="plm:anyURIType"/>
</xsd:simpleType>

simpleType UserValueDataType
namespace http://www.plmxml.org/Schemas/PLMXMLSchema
type restriction of xsd:NMTOKEN
used by
attributes UserListDataType/@type UserDataElementType/@type
facets
enumeration int
enumeration ints
enumeration real
enumeration reals
enumeration boolean
enumeration booleans
enumeration string
enumeration reference
enumeration enum
enumeration list
annotation
documentation 

      Basic types that can be represented by user value entries and tables.

      int       = Data entity is an integer 
      ints      = Data entity is a list of integers
      real      = Data entity is a real
      reals     = Data entity is a list of reals
      boolean   = Data entity is a boolean (true/false)
      booleans  = Data entity is a list of booleans
      reference = Data entity is a reference (anyURI)
      enum      = Data entity is an enumeration.
      list      = Data entity is a list item.
      
source
<xsd:simpleType name="UserValueDataType">
  <xsd:annotation>
    <xsd:documentation>
      Basic types that can be represented by user value entries and tables.

      int       = Data entity is an integer 
      ints      = Data entity is a list of integers
      real      = Data entity is a real
      reals     = Data entity is a list of reals
      boolean   = Data entity is a boolean (true/false)
      booleans  = Data entity is a list of booleans
      reference = Data entity is a reference (anyURI)
      enum      = Data entity is an enumeration.
      list      = Data entity is a list item.
      </xsd:documentation>
  </xsd:annotation>
  <xsd:restriction base="xsd:NMTOKEN">
    <xsd:enumeration value="int"/>
    <xsd:enumeration value="ints"/>
    <xsd:enumeration value="real"/>
    <xsd:enumeration value="reals"/>
    <xsd:enumeration value="boolean"/>
    <xsd:enumeration value="booleans"/>
    <xsd:enumeration value="string"/>
    <xsd:enumeration value="reference"/>
    <xsd:enumeration value="enum"/>
    <xsd:enumeration value="list"/>
  </xsd:restriction>
</xsd:simpleType>

simpleType VectorFieldType
namespace http://www.plmxml.org/Schemas/PLMXMLSchema
type restriction of plm:DoubleListType
used by
complexType MassPropertyVectorType
facets
length 3
source
<xsd:simpleType name="VectorFieldType">
  <xsd:restriction base="plm:DoubleListType">
    <xsd:length value="3"/>
  </xsd:restriction>
</xsd:simpleType>

simpleType VectorType
namespace http://www.plmxml.org/Schemas/PLMXMLSchema
type restriction of plm:DoubleListType
used by
elements SphereBoundType/Centre BoxBoundType/HighCorner BoxBoundType/LowCorner OrthographicType/ViewDirection PerspectiveType/ViewFrom PerspectiveType/ViewTo OrthographicType/ViewTo PerspectiveType/ViewVertical OrthographicType/ViewVertical
complexTypes NormalType PositionType
attributes DirectionalLightType/@direction PositionalLightType/@direction TextureCoordType/@geometryCoord PlaneCurveBase/@origin SurfacePositionBase/@origin LineType/@origin PlanarCoordinateSystemType/@origin PointBase/@position ReferencePointType/@position PositionalLightType/@position
facets
length 3
source
<xsd:simpleType name="VectorType">
  <xsd:restriction base="plm:DoubleListType">
    <xsd:length value="3"/>
  </xsd:restriction>
</xsd:simpleType>

simpleType ViewPortCornerType
namespace http://www.plmxml.org/Schemas/PLMXMLSchema
type restriction of plm:DoubleListType
used by
elements ViewPortType/ViewPortHigh ViewPortType/ViewPortLow
facets
length 2
source
<xsd:simpleType name="ViewPortCornerType">
  <xsd:restriction base="plm:DoubleListType">
    <xsd:length value="2"/>
  </xsd:restriction>
</xsd:simpleType>

simpleType XTDataType
namespace http://www.plmxml.org/Schemas/PLMXMLSchema
type xsd:string
used by
element XTRepType/XTData
annotation
documentation 

      This class represents the <XTData> element in a PLMXML
      file, which is used to embed XT files in a Representation 
      element, for example: 

        <Representation ...>
          <XTRep>
            <XTData>T51 : TRANSMIT FILE 
    created by modeller version 130021217 SCH_1300212_130060 
    12 1 63 2 3 0 0 0 0 1e3 1e-8 0 0 0 1 0 1 1 4 5 6 7 8 9 10 
    81 1 2 63 11 1 0 0 0 0 1 ...
            </XTData>
          </XTRep>
        </Representation>
      
source
<xsd:simpleType name="XTDataType">
  <xsd:annotation>
    <xsd:documentation>
      This class represents the <XTData> element in a PLMXML
      file, which is used to embed XT files in a Representation 
      element, for example: 

        <Representation ...>
          <XTRep>
            <XTData>T51 : TRANSMIT FILE 
    created by modeller version 130021217 SCH_1300212_130060 
    12 1 63 2 3 0 0 0 0 1e3 1e-8 0 0 0 1 0 1 1 4 5 6 7 8 9 10 
    81 1 2 63 11 1 0 0 0 0 1 ...
            </XTData>
          </XTRep>
        </Representation>
      </xsd:documentation>
  </xsd:annotation>
  <xsd:restriction base="xsd:string"/>
</xsd:simpleType>

attributeGroup idGroup
namespace http://www.plmxml.org/Schemas/PLMXMLSchema
used by
complexTypes IdBase NormalType PositionType TextureCoordType TransformType
attributes
Name  Type  Use  Default  Fixed  Annotation
id  xsd:ID  optional      
annotation
documentation 

      The 'id' attribute is used for references between elements. It 
      should not be use to encode other information.
      
source
<xsd:attributeGroup name="idGroup">
  <xsd:annotation>
    <xsd:documentation>
      The 'id' attribute is used for references between elements. It 
      should not be use to encode other information.
      </xsd:documentation>
  </xsd:annotation>
  <xsd:attribute name="id" type="xsd:ID" use="optional"/>
</xsd:attributeGroup>

attributeGroup MassPropertyGroup
namespace http://www.plmxml.org/Schemas/PLMXMLSchema
used by
complexTypes MassPropertyArrayType MassPropertyRealType MassPropertyVectorType
attributes
Name  Type  Use  Default  Fixed  Annotation
error  plm:RealFieldType  optional      
source
<xsd:attributeGroup name="MassPropertyGroup">
  <xsd:attribute name="error" type="plm:RealFieldType" use="optional"/>
</xsd:attributeGroup>

attributeGroup referenceGroup
namespace http://www.plmxml.org/Schemas/PLMXMLSchema
used by
complexTypes CompoundRepType RepresentationType
attributes
Name  Type  Use  Default  Fixed  Annotation
location  plm:anyURIType  optional      
load  xsd:boolean    false    
source
<xsd:attributeGroup name="referenceGroup">
  <xsd:attribute name="location" type="plm:anyURIType" use="optional"/>
  <xsd:attribute name="load" type="xsd:boolean" default="false"/>
</xsd:attributeGroup>


XML Schema documentation generated with
XML Spy Schema Editor www.xmlspy.com